View a markdown version of this page

Taxa de inscrição 10DLC dos Estados Unidos da América - AWS SMS de mensagens para o usuário final

As traduções são geradas por tradução automática. Em caso de conflito entre o conteúdo da tradução e da versão original em inglês, a versão em inglês prevalecerá.

Taxa de inscrição 10DLC dos Estados Unidos da América

Importante

A tabela a seguir mostra os horários esperados para cada etapa de registro do 10DLC com base no fato de sua empresa estar localizada nos Estados Unidos da América ou internacionalmente.

Etapas de registro do 10DLC Empresas sediadas nos EUA Empresas com sede internacional
Registrar sua marca/empresa 1-2 dias úteis Até 3 semanas
Candidate-se à aprovação 1-2 dias úteis Até 3 semanas
Inscreva sua campanha Até 4 semanas Até 4 semanas
Solicitar um número 10DLC. Até 10 dias Até 10 dias

Se você usar o AWS End User Messaging SMS para enviar mensagens para destinatários nos Estados Unidos da América ou nos territórios norte-americanos de Porto Rico, Ilhas Virgens Americanas, Guam e Samoa Americana, você pode usar os números de telefone 10DLC para entregar essas mensagens. A abreviatura 10DLC significa “código longo de 10 dígitos”. Um número de telefone 10DLC é registrado para uso por um único remetente e para um único caso de uso. Esse processo de registro fornece às operadoras de celular uma visão dos casos de uso aprovados para cada número de telefone usado para enviar mensagens. Como resultado, os números de telefone 10DLC podem oferecer altas taxas de throughput e entrega.

Uma mensagem que você envia de um número de telefone 10DLC aparece nos dispositivos dos destinatários como um número de telefone de 10 dígitos. Você pode usar números de telefone 10DLC para enviar mensagens transacionais e promocionais. Se você já usa códigos curtos ou números de chamada gratuita para enviar mensagens, não precisará configurar o 10DLC.

Para configurar o 10DLC, primeiro cadastre sua empresa ou marca. Em seguida, você deve examinar externamente sua empresa 10DLC para garantir a maior throughput elegível. Em seguida, crie uma campanha 10 DLC, que é uma descrição do seu caso de uso. Essas informações serão então compartilhadas com a Campaign Registry, uma organização do setor que coleta informações de registro do 10DLC.

nota

Para obter mais informações sobre como a Campaign Registry usa suas informações, consulte a seção de perguntas frequentes no site da Campaign Registry.

Após a aprovação da empresa e da campanha 10DLC, é possível adquirir um número 10DLC e associá-lo à sua campanha. A associação de um número de telefone a uma campanha 10DLC pode levar aproximadamente 14 dias para ser concluída. Embora você possa associar vários números de telefone a uma única campanha, não é possível usar um mesmo número de telefone em várias campanhas 10DLC. Para cada campanha 10 DLC criada, você deve ter pelo menos um número de telefone exclusivo. O throughput dos números de telefone 10DLC é baseado nas informações de registro da empresa e da campanha que você fornece. Cada número de 10 DLC associado a uma campanha suporta 1 parte de mensagem por segundo (MPS). Para que a throughput elegível de sua campanha seja aplicada aos 10DLC associados, você precisa enviar uma solicitação para aumentar as taxas de envio de SMS.

Se você tiver um código longo não registrado existente em sua conta SMS de AWS End User Messaging, você pode solicitar que ele seja convertido em um número 10DLC. Para converter um código longo existente, conclua o processo de registro e crie um caso no AWS Support Center. Em algumas situações, não é possível converter um código longo não registrado em um número de telefone 10DLC. Nesse caso, você deve solicitar um novo número por meio do console de SMS do AWS End User Messaging e associá-lo à sua campanha 10DLC. Para obter informações sobre o uso de 10DLC com códigos longos existentes, consulte Associar um código longo a uma campanha 10DLC.

Recursos do 10DLC

nota

Importante: o registro da marca e a verificação externa da marca por si só não aumentam automaticamente o limite padrão de 1 MPS por número associado a uma campanha aprovada de 10DLC. Para que a throughput elegível de sua campanha seja aplicada aos 10DLC associados, você precisa enviar uma solicitação para aumentar as taxas de envio de SMS.

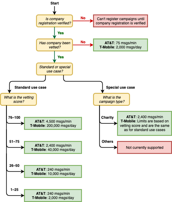
Os recursos dos números de telefone 10DLC dependem da operadora móvel que seus destinatários usam. A AT&T oferece um limite baseado em quantas partes de mensagens podem ser enviadas a cada minuto para cada campanha. A T-Mobile oferece um limite diário de mensagens que podem ser enviadas para cada campanha, sem limite para o número de partes de mensagens que podem ser enviadas por minuto. A Verizon não publicou limites de throughput, mas usa um sistema de filtragem para 10DLC projetado para remover spam, mensagens não solicitadas e conteúdo abusivo, com menor ênfase no throughput real da mensagem.

Novas campanhas 10DLC associadas a empresas não avaliadas podem enviar 75 partes de mensagens por minuto para destinatários que usam a AT&T e 2 mil mensagens por dia para destinatários que usam a T-Mobile. O limite da empresa é compartilhado em todas as suas campanhas 10DLC. Por exemplo, se você tiver inscrito uma empresa e duas campanhas, a alocação diária de 2 mil mensagens para clientes da T-Mobile será compartilhada entre essas campanhas. Da mesma forma, se você registrar a mesma empresa em mais de uma AWS conta, a cota diária será compartilhada entre essas contas.

Se suas necessidades de throughput superarem esses limites, você poderá solicitar que o registro de sua empresa seja avaliado. Quando você verifica o registro de sua empresa, um provedor de verificação terceirizado analisa os respectivos detalhes. Esse provedor fornece uma pontuação de avaliação, que determina os recursos das campanhas 10DLC. Há uma cobrança única para o serviço de avaliação. Para obter mais informações, consulte Formulário de verificação da marca 10DLC.

Seu throughput real variará de acordo com diversos fatores, como se a empresa foi avaliada ou não, os tipos de campanha e a pontuação de avaliação. O fluxograma a seguir mostra o throughput para várias situações.

Throughput de mensagens com base na operadora e na reputação.

O throughput para 10DLC ´é determinado pelas operadoras móveis dos EUA em conjunto com o Campaign Registry. Nem o SMS de mensagens para o usuário AWS final nem qualquer outro serviço de envio de SMS podem aumentar a taxa de transferência de 10DLC além dessas taxas. Se você precisar de taxas altas de throughput e de capacidade de entrega em todas as operadoras dos EUA, é recomendável usar um código curto.

Taxa de inscrição e taxas mensais do 10DLC

Há uma taxa de inscrição e taxas mensais associadas ao uso do 10DLC, como a inscrição de sua empresa e da campanha 10DLC. Eles são separados de quaisquer outras mensalidades ou AWS taxas. Para obter mais informações sobre as tarifas de 10DLC, consulte a página Preços do AWS End User Messaging.