了解 VoiceFocus Amazon Chime SDK PTSN 音訊服務 - Amazon Chime SDK

本文為英文版的機器翻譯版本,如內容有任何歧義或不一致之處,概以英文版為準。

了解 VoiceFocus Amazon Chime SDK PTSN 音訊服務

可讓您將 Amazon Voice Focus 雜訊抑制套用至公有切換電話網路 (PSTN) 通話的傳入和傳出通話。當您套用 Amazon Voice Focus 時,它會減少背景雜訊,而不會影響人類語音。這可讓目前的發言者更容易聽到。

若要建立傳入通話分支,您可以使用 SIP 規則來呼叫具有NewInboundCall事件的 AWS Lambda 函數。您可以使用 CallAndBridge動作或使用 CreateSIPMediaApplicationCall API 操作來建立外撥通話分支。如需 Amazon Voice Focus 的詳細資訊,請參閱 Amazon Chime SDK 的雜訊消除如何運作

Amazon Voice Focus 可減少不必要的非語音雜訊,包括:

  • 環境噪音 - 風、風扇、自來水

  • 背景雜音 - 草坪、搖狗

  • 前景噪音 - 打字、換紙

注意

當您使用 Amazon Voice Focus 時, 會 AWS 向您收取每個通話區段的作用中通話分鐘,以及 SIP 媒體應用程式使用量的每分鐘費用。

此範例顯示典型VoiceFocus的動作。

{ "SchemaVersion": "1.0", "Actions":[ { "Type": "VoiceFocus", "Parameters": { "Enable": True|False, // required "CallId": "call-id-1", // required } } ] }
Enable

描述 – 啟用或停用 Amazon Voice Focus

允許的值True | False

必要 – 是

預設值 — 無

CallId

描述 – AWS Lambda 函數調用 中參與者CallDetails的 CallId

允許的值 – 有效的呼叫 ID

必要 – 是

預設值 — 無

此範例顯示 VoiceFocus動作的成功ACTION_SUCCESSFUL事件。

{ "SchemaVersion": "1.0", "Sequence": 3, "InvocationEventType": "ACTION_SUCCESSFUL", "ActionData": { "Type": "VoiceFocus", "Parameters": { "Enable": True, "CallId": "call-id-1" } }, "CallDetails":{ ..... ..... "Participants":[ { "CallId": "call-id-of-caller", ..... "Status": "Connected" }, { "CallId": "call-id-of-callee", ..... "Status": "Connected" } ] } }

此範例顯示 VoiceFocus動作的典型ACTION_FAILED事件。

{ "SchemaVersion": "1.0", "Sequence":2, "InvocationEventType": "ACTION_FAILED", "ActionData":{ "Type": "VoiceFocus", "Parameters": { "Enable": True, "CallId": "call-id-1" } }, "ErrorType": "SystemException", "ErrorMessage": "System error while running action" }, "CallDetails":{ ..... ..... "Participants":[ { "CallId": "call-id-of-caller", ..... } ] } }
錯誤處理

基於安全考量,每個客戶帳戶 (CPS) 的 PSTN 音訊動作每秒有 5 個呼叫請求的限制。當呼叫請求超過 5 個 CPS 限制時,動作會傳回錯誤訊息。此資料表列出 VoiceFocus動作傳回的錯誤訊息。

錯誤 訊息 Reason

ActionExecutionThrottled

無法執行動作。已達到每秒動作數上限。

每秒的 Voice Focus 動作請求數超過系統限制。

MissingRequiredActionParameter

缺少必要的動作參數。

執行動作時缺少一或多個必要參數。

SystemException

執行動作時發生系統錯誤。

執行 動作時發生系統錯誤。

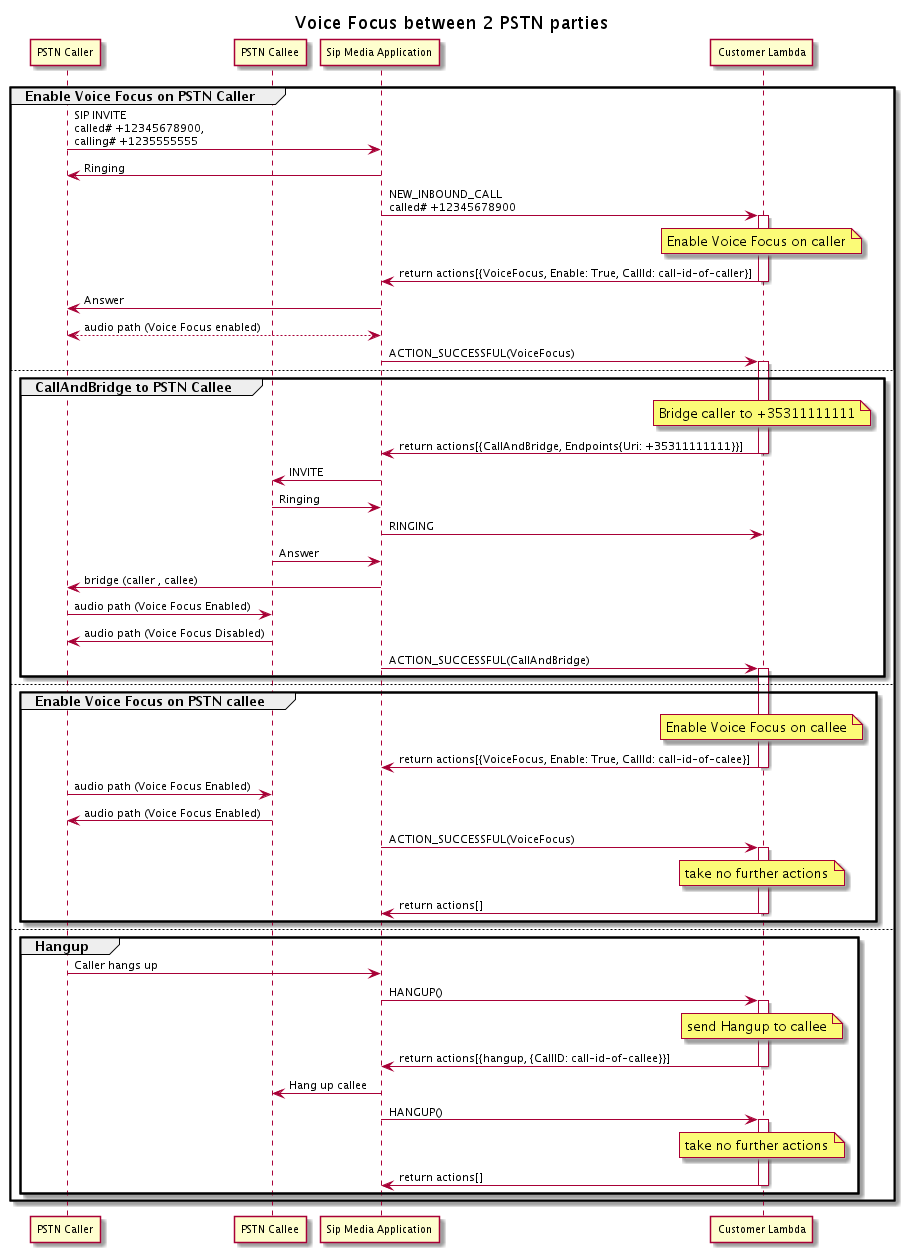
呼叫流程

此圖表顯示為兩個 PSTN 呼叫之間的CallAndBridge動作啟用和停用 Amazon Voice Focus 的呼叫流程。

啟用或停用兩個橋接 PSTN 呼叫的 Amazon Voice 焦點時的呼叫流程。

對於外撥通話區段, AWS Lambda 函數會啟用來電者的 Amazon Voice 焦點,並傳回一組動作,包括 CallAndBridge。呼叫橋接後,VoiceFocus動作會傳回ACTION_SUCCESSFUL事件,而 Lambda 函數會傳回另一組事件,為被呼叫的人員啟用 Amazon Voice Focus。該組動作包括 VoiceFocusTrueEnable和呼叫者的 ID。在來電者掛斷電話之前,不會採取進一步的動作。然後,Lambda 函數會將Hangup動作傳送至 SIP 媒體應用程式。應用程式會掛斷被呼叫的人員,並將 Hangup 函數傳回 Lambda 函數,而該函數不會採取進一步的動作。