CallAndBridge - Amazon Chime SDK

本文為英文版的機器翻譯版本,如內容有任何歧義或不一致之處,概以英文版為準。

CallAndBridge

建立對 PSTN 電話號碼的外撥通話,或設定為 Amazon Chime SDK Voice Connector 或 Amazon Chime SDK Voice Connector 群組的 SIP 幹線,然後將其與現有通話橋接。您在撥打電話號碼PSTN和撥打 SIP 中繼線AWS時使用 。

現有呼叫可以是使用 CreateSIPMediaApplicationCall API 建立的外撥呼叫,或由使用NewInboundCall事件呼叫函數的 SIP 規則建立的 AWS Lambda 傳入呼叫。當您對語音連接器或語音連接器群組端點實作CallAndBridge動作時,您必須指定語音連接器或語音連接器群組的 Amazon Resource Number (ARN)。

您也可以將自訂 SIP 標頭新增至外撥通話和 AWS Lambda 函數。自訂標頭可讓您傳遞樓層號碼和郵遞區號等值。如需自訂標頭的詳細資訊,請參閱 在 Amazon Chime SDK PTSN 音訊服務中使用 SIP 標頭

使用 呼叫和橋接函數時,請務必注意,每個呼叫都會計入用於計算 SMA 作用中呼叫限制的作用中並行呼叫計數。考慮到這一點,在管理呼叫和橋接的 SMA 作用中通話限制時,您應該計算每 1 個呼叫和橋接動作的 2 個呼叫。如需詳細資訊,請參閱 中的 SIP 中繼和語音配額AWS 一般參考

下列範例程式碼顯示橋接至 PSTN 端點的典型動作。

{ "SchemaVersion": "1.0", "Actions": [{ "Type": "CallAndBridge", "Parameters": { "CallTimeoutSeconds": 30, "CallerIdNumber": "e164PhoneNumber", // required "Endpoints": [{ "BridgeEndpointType": "PSTN", // required "Uri": "e164PhoneNumber", // required }], } } ] }

下列範例顯示使用語音連接器或語音連接器群組的典型動作,以及自訂 SIP 標頭。

{ "SchemaVersion":"1.0", "Actions":[ { "Type":"CallAndBridge", "Parameters":{ "CallTimeoutSeconds":30, "CallerIdNumber": "e164PhoneNumber", // required "RingbackTone": { // optional "Type": "S3", "BucketName": "s3_bucket_name", "Key": "audio_file_name" }, "Endpoints":[ { "BridgeEndpointType":"AWS", // enum type, required "Arn":"arn:aws:chime:us-east-1:0123456789101:vc/abcdefg1hijklm2nopq3rs" //VC or VCG ARN, required for AWS endpoints "Uri":"ValidString", // required, see description below } ], "SipHeaders": { "x-String":"String" } } } ] }
CallTimeoutSeconds

描述 – 呼叫逾時之前的間隔。計時器會在呼叫設定時啟動。

允許的值 – 介於 1 到 120 之間,包含

必要 – 否

預設值 – 30

CallerIdNumber

描述 – 屬於客戶的號碼,或 A Leg 的寄件者號碼

允許的值 – E.164 格式的有效電話號碼

必要 – 是

預設值 — 無

Endpoints

描述 – 呼叫的端點

允許的值

  • BridgeEndpointTypeAWS適用於語音連接器和語音連接器群組,否則為 PSTN

  • Arn – Voice Connector 或 Voice Connector 群組的 ARN。只有在使用 AWS做為 時才需要BridgeEndpointType

  • Uri – URI 值取決於端點的類型。

    對於PSTN端點,URI 必須是有效的 E.164 電話號碼。

    針對AWS端點,URI 值會設定 user的一部分Request-URI。您必須使用增強的 Backus-Naur 格式。必要長度:介於 1 到 36 之間,包含 。使用下列值: a-z, A-Z, 0-9, &, =, +, $, /, %, -, _, !, ~, *, (,)、 (.)

    的主機值Request-URI衍生自目標語音連接器的傳入路由。下列範例顯示具有 AWS端點CallAndBridge的動作。

    { "SchemaVersion":"1.0", "Actions":[ { "Type":"CallAndBridge", "Parameters":{ "CallTimeoutSeconds":30, "CallerIdNumber": "+18005550122", "Endpoints":[ { "BridgeEndpointType":"AWS", "Arn":"arn:aws:chime:us-east-1:0123456789101:vc/abcdefg1hijklm2nopq3rs", "Uri":"5550" } ], "SipHeaders": { "x-String":"String" } } } ] }

    如需傳入路由和語音連接器的詳細資訊,請參閱編輯 Amazon Chime SDK Voice Connector 設定

必要 – 是

預設值 — 無

SipHeaders

描述 – 可讓您傳遞其他值。僅使用 與AWS端點類型。

允許的值 – 有效的 SIP 標頭

必要 – 否

預設值 — 無

下列範例顯示使用 PSTN 端點的成功CallAndBridge動作:

{ "SchemaVersion": "1.0", "Sequence": 3, "InvocationEventType": "ACTION_SUCCESSFUL", "ActionData": { "Type": "CallAndBridge", "Parameters": { "CallTimeoutSeconds": 30, "CallerIdNumber": "e164PhoneNumber", "Endpoints":[ { "BridgeEndpointType": "PSTN", "Uri": "e164PhoneNumber" } ], "CallId": "call-id-1" } }, "CallDetails":{ ..... ..... "Participants":[ { "CallId": "call-id-1", "ParticipantTag": "LEG-A", ..... "Status": "Connected" }, { "CallId": "call-id-2", "ParticipantTag": "LEG-B", ..... "Status": "Connected" } ] } }

下列範例顯示失敗CallAndBridge的動作。

{ "SchemaVersion": "1.0", "Sequence":2, "InvocationEventType": "ACTION_FAILED", "ActionData":{ "Type": "CallAndBridge", "Parameters":{ "CallTimeoutSeconds": 30, "CallerIdNumber": "e164PhoneNumber", "Endpoints": [ { "BridgeEndpointType": "PSTN", "Uri": "e164PhoneNumber" } ], "CallId": "call-id-1" }, "ErrorType": "CallNotAnswered", "ErrorMessage": "Call not answered" }, "CallDetails":{ ..... ..... "Participants":[ { "CallId": "call-id-1", "ParticipantTag": "LEG-A", ..... } ] } }

呼叫流程

CallAndBridge 動作為現有的通話腳提供不同的通話訊號和音訊體驗,具體取決於參數和腳是否已連接。

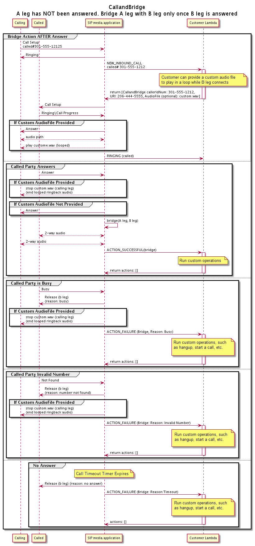
下圖顯示已連接傳入通話分支 A 時具有不同參數的通話流程。

透過 CallAndBridge動作的已接聽呼叫流程。

下圖顯示未接聽通話的通話流程。

透過 CallAndBridge動作進行未接聽呼叫的流程。
其他詳細資訊

請記住這些有關 CallAndBridge動作的事實。

  • CallTimeoutSeconds – 此計時器會在 B-Leg 上傳送 SIP 邀請時啟動。您可以設定所需的目標值,但上游電信業者可以忽略此值。

  • CallerIdNumber – 此電話號碼必須屬於客戶,或是 A-Leg 的寄件者號碼。

  • 掛斷行為和邊緣案例 – 如果一個通話分支掛斷,另一個通話分支不會自動掛斷通話。將Hangup事件傳送至 AWS Lambda 函數時,必須獨立中斷剩餘的腿部連線。如果通話腿保持停滯不前,通話會計費,直到掛斷為止。例如,以下案例可能會導致意外費用:

    • 您嘗試橋接到目的地電話號碼。目的地忙碌中,並直接將通話傳送至語音信箱。從音訊服務的角度來看,前往語音信箱是接聽的通話。A-Leg 掛斷電話,但 B-Leg 會繼續接聽語音信箱訊息。當 B-Leg 接聽時,您會收到帳單。

    • 最佳實務是使用 AWS Lambda 函數或呼叫另一端的一方,獨立掛斷每個呼叫腳。

  • 帳單 – 使用 時需支付下列費用CallAndBridge

    • 對 PSTN 建立的每個呼叫分支的作用中呼叫分鐘數 (A-Leg、B-Leg 等)。

    • Audio Service 用量分鐘。

請參閱 GitHub 上的工作範例: