View a markdown version of this page

Speak - Amazon Chime SDK

本文為英文版的機器翻譯版本,如內容有任何歧義或不一致之處,概以英文版為準。

Speak

您可以透過提供文字,在任何通話腿部播放語音。您可以使用純文字或語音合成標記語言 (SSML)。SSML 可透過新增暫停、強調特定單字或變更說話風格,進一步控制 Amazon Chime SDK 如何產生語音。

Amazon Chime SDK 使用 Amazon Polly 服務將text-to-speech。Amazon Polly 可讓您選擇標準或神經引擎,以提升語音品質。Amazon Polly 支援超過 20 種語言和 60 種語音,以自訂應用程式的使用者體驗。Amazon Chime SDK 免費提供語音功能,但您需付費使用 Amazon Polly。如需定價資訊,請參閱 Amazon Polly 定價頁面或帳單儀表板。

重要

使用 Amazon Polly 受 AWS 服務條款 的約束,包括 AWS Machine Learning 和人工智慧服務的特定條款。

使用 Speak動作

下列範例顯示 Speak動作的典型使用方式。

{ "SchemaVersion": "1.0", "Actions":[ { "Type": "Speak", "Parameters": { "Text": "Hello, World!", // required "CallId": "call-id-1", // required "Engine": "neural", // optional. Defaults to standard "LanguageCode": "en-US", // optional "TextType": "text", // optional "VoiceId": "Joanna" // optional. Defaults to Joanna } } ] }
CallId

描述 – Lambda 函數調用 CallId 中的參與者CallDetails

允許的值 – 有效的呼叫 ID

必要 – 是

預設值 — 無

Text

描述 – 指定要合成為語音的輸入文字。如果您將 指定ssmlTextType,請遵循輸入文字的 SSML 格式。

允許的值 – 字串

必要 – 是

預設值 — 無

Engine

描述 – 指定處理語音合成文字時要使用的引擎 - 標準或神經。

允許的值 – 標準 | 神經

必要 – 否

預設值 – 標準

LanguageCode

描述 – 指定語言代碼。只有在使用雙語語音時才需要。如果您使用不含語言代碼的雙語語音,則會使用雙語語音的預設語言。

允許的值 Amazon Polly 語言代碼

必要 – 否

預設值 — 無

TextType

描述 – 指定輸入文字、純文字或 SSML 的類型。如果未指定輸入類型,則會使用純文字做為預設值。如需 SSML 的詳細資訊,請參閱《Amazon Polly 開發人員指南》中的從 SSML 文件產生語音

允許的值 – ssml | 文字

必要 – 否

預設值 — 無

VoiceId

描述 – 指定您要使用的語音 ID。

允許的值Amazon Polly IDs

必要 – 否

預設值 – Joanna

處理ACTION_SUCCESSFUL事件

以下範例顯示動作的典型ACTION_SUCCESSFUL事件,該動作使用 Amazon Polly 的Joanna語音,將文字 "Hello World" 合成為英文語音。

{ "SchemaVersion": "1.0", "Sequence": 3, "InvocationEventType": "ACTION_SUCCESSFUL", "ActionData": { "Type": "Speak", "Parameters": { "CallId": "call-id-1", "Engine": "neural", "LanguageCode": "en-US", "Text": "Hello World", "TextType": "text", "VoiceId": "Joanna" } }, "CallDetails":{ ... } }

處理ACTION_FAILED事件

下列範例顯示與上一個範例中使用之相同ACTION_FAILED事件的典型事件。

{ "SchemaVersion": "1.0", "Sequence":2, "InvocationEventType": "ACTION_FAILED", "ActionData":{ "Type": "Speak", "Parameters": { "CallId": "call-id-1", "Engine": "neural", "LanguageCode": "en-US", "Text": "Hello World", "TextType": "text", "VoiceId": "Joanna" }, "ErrorType": "SystemException", "ErrorMessage": "System error while running action" }, "CallDetails":{ ... } }
錯誤處理

此資料表會列出並描述 Speak動作擲回的錯誤訊息。

錯誤 訊息 原因

AccessDenied

AWSServiceRoleForAmazonChimeVoiceConnector 服務連結角色未正確設定。

用於向 Amazon Polly 提出請求的服務連結角色不存在或缺少許可。若要解決此問題,請參閱 使用 Amazon Chime SDK Voice Connector 服務連結角色一節中的步驟

InvalidActionParameter

 

驗證動作參數時發生錯誤。如需參數的詳細資訊,請參閱《Amazon Polly 開發人員指南》中的 SynthesizeSpeech API

ActionExecutionThrottled Amazon Polly 正在調節合成語音的請求。 對 Amazon Polly 的請求會傳回限流例外狀況。如需 Amazon Polly 限流限制的詳細資訊,請參閱 https://https://docs.aws.amazon.com/polly/latest/dg/limits.html#limits-throttle。

MissingRequiredActionParameter

Text 是必要的參數。

有動作參數必須具有 Text

MissingRequiredActionParameter

Text 限制為 1,000 個字元

文字超過字元限制。

SystemException

執行動作時發生系統錯誤。

執行 動作時發生系統錯誤。

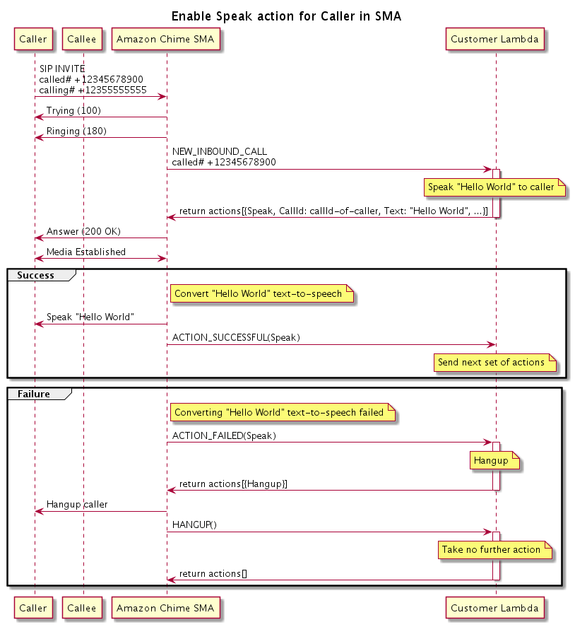
程式流程

下圖顯示為發起人啟用 Speak動作的程式流程。在此範例中,來電者聽到的文字

圖表顯示啟用呼叫者Speak動作的程式流程。
在圖表中

使用軟體電話,來電者輸入已註冊至 SIP 媒體應用程式的號碼。應用程式使用 SIP INVITE方法,並傳送Trying (100)回應給呼叫者。這表示下一躍點伺服器收到呼叫請求。然後, SIP 應用程式會使用 INVITE來聯絡端點。建立連線後,應用程式會傳送Ringing (180)回應給發起人,並開始提醒。

然後,SIP 媒體應用程式會將NEW_INBOUND_CALL事件傳送至 Lambda 函數,該函數會回應包含呼叫者 ID 和您要轉換為語音的文字Speak的動作。然後,SIP 應用程式會傳送200 (OK)回應,指出已接聽通話。通訊協定也會啟用媒體。

如果Speak動作成功並將文字轉換為語音,則會將ACTION_SUCCESSFUL事件傳回 SIP 媒體應用程式,並傳回下一組動作。如果動作失敗,SIP 媒體應用程式會將ACTION_FAILED事件傳送至 Lambda 函數,該函數會以一組Hangup動作回應。應用程式掛斷呼叫者,並將HANGUP事件傳回 Lambda 函數,而該函數不會採取進一步的動作。

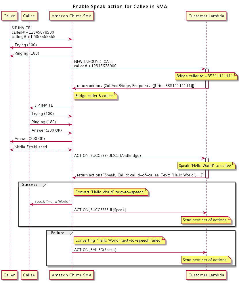
下圖顯示 程式流程,而不是 啟用受話方Speak的動作。

圖表顯示啟用受話方Speak動作的程式流程。您可以在任何橋接通話上執行此操作。
在圖表中

呼叫者輸入已註冊至 SIP 媒體應用程式的號碼,應用程式會如上圖所述回應。當 Lambda 函數收到NEW_INBOUND_CALL事件時,它會將CallAndBridge動作傳回 SIP 應用程式。然後,應用程式會使用 SIP INVITE方法將 Trying (100)Ringing (180)回應傳送給受話方。

如果受話方接聽,SIP 媒體應用程式會接收200 (OK)回應,並傳送相同的回應給來電者。這會建立媒體,而 SIP 應用程式會將CallAndBridge動作ACTION_SUCCESSFUL的事件傳送至 Lambda 函數。然後, 函數會將 Speak 動作和資料傳回至 SIP 應用程式,該應用程式會轉換