運算檢查總和 - Amazon Glacier

此頁面僅適用於使用 Vaults 和 2012 年原始 REST API 的 Amazon Glacier 服務的現有客戶。

如果您要尋找封存儲存解決方案,建議您在 Amazon Glacier Instant Retrieval、S3 Glacier Flexible Retrieval 和 S3 Glacier Deep Archive 中使用 Amazon Glacier 儲存類別。 Amazon S3 若要進一步了解這些儲存選項,請參閱 Amazon Glacier 儲存類別

Amazon Glacier (原始獨立保存庫型服務) 不再接受新客戶。Amazon Glacier 是一項獨立服務,具有自己的 APIs,可將資料存放在保存庫中,並與 Amazon S3 和 Amazon S3 Glacier 儲存類別不同。您現有的資料將在 Amazon Glacier 中無限期保持安全且可存取。不需要遷移。對於低成本、長期的封存儲存, AWS 建議使用 Amazon S3 Glacier 儲存類別,透過 S3 儲存貯體型 APIs、完整 AWS 區域 可用性、降低成本 AWS 和服務整合,提供卓越的客戶體驗。如果您想要增強功能,請考慮使用我們的解決方案指南,將資料從 Amazon S3 Glacier 保存庫傳輸至 Amazon S3 Glacier 儲存類別,以遷移至 Amazon S3 Glacier 儲存類別。 AWS Amazon Glacier Amazon S3

本文為英文版的機器翻譯版本,如內容有任何歧義或不一致之處,概以英文版為準。

運算檢查總和

當上傳封存時,您必須同時包含 x-amz-sha256-tree-hashx-amz-content-sha256 標頭。x-amz-sha256-tree-hash 標題是您的請求內文中承載的檢查總和。此主題說明如何計算 x-amz-sha256-tree-hash 標頭。x-amz-content-sha256 標頭是整個承載的雜湊,並且是授權所需。如需詳細資訊,請參閱串流 API 的簽章計算範例

請求的承載內容可以是:

  • 整個封存:在單一請求中使用上傳封存 API 上傳封存時,您在請求內文傳送整個封存。在這種情況下,您必須包含整個封存的檢查總和。

  • 封存部分:使用分段上傳 API 以部分形式上傳封存時,您僅在請求內文傳送部分封存。在這種情況下,會包含封存部分的檢查總和。而且在上傳所有的部分後,您會完成分段上傳請求,其必須包含整個封存的檢查總和。

承載的檢查總和是 SHA-256 樹雜湊。其稱為樹雜湊的原因是,在運算檢查總和的過程中,您會計算 SHA-256 樹雜湊值。根的雜湊值是整個封存的檢查總和。

注意

本節說明運算 SHA-256 樹雜湊的方式。不過,您可以使用任何會產生相同結果的程序。

您運算 SHA-256 樹雜湊,如下所示:

  1. 對於每個 1 MB 區塊的承載資料,運算 SHA-256 雜湊。最後區塊的資料可能小於 1 MB。例如,如果上傳 3.2 MB 的封存,您為前三個 1 MB 的資料區塊的每一個運算 SHA-256 雜湊值,然後運算剩餘 0.2 MB 資料的 SHA-256 雜湊。這些雜湊值形成樹狀結構的分葉節點。

  2. 建置下一個層級的樹狀結構。

    1. 串連兩個連續的子節點雜湊值,並且運算已串連雜湊值的 SHA-256 雜湊。這個串連及 SHA-256 雜湊的產生會產生兩個子節點的父節點。

    2. 如果只剩一個子節點,就會將該雜湊值提升到樹狀結構的下一個層級。

  3. 重複步驟 2,直到產生的樹狀結構有根。樹狀結構的根提供整個封存的雜湊,而適當子樹狀結構則提供分段上傳部分的雜湊。

樹雜湊範例 1:在單一請求上傳封存

在單一請求中使用上傳封存 API 上傳封存時 (請參閱 上傳封存 (POST 封存)) 請求承載包含整個封存。因此,您必須在 x-amz-sha256-tree-hash 請求標頭中包含整個封存的樹雜湊。假設您想要上傳 6.5 MB 的封存。下圖說明建立封存的 SHA-256 雜湊的程序。您讀取封存並運算每 1 MB 區塊的 SHA-256 雜湊。您也運算剩餘 0.5 MB 資料的雜湊,然後依所述的樹狀結構建置程序。

圖表顯示在單一請求中上傳封存的樹雜湊範例。

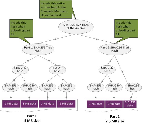
樹雜湊範例 2:使用分段上傳來上傳封存

在使用分段上傳來上傳封存時,其運算樹雜湊的程序和在單一請求上傳封存的程序是相同的。唯一的差別是,在分段上傳只上傳每個請求的一部分封存 (使用 分段上傳 (PUT uploadID) API),因此,您只提供 x-amz-sha256-tree-hash 請求標頭部分的檢查總和。不過,在上傳所有部分後,您必須隨著 完成分段上傳 (POST uploadID) 請求標頭中整個封存的樹雜湊,傳送「完成分段上傳」(請參閱 x-amz-sha256-tree-hash) 請求。

顯示使用分段上傳上傳封存之樹雜湊範例的圖表。

運算檔案的樹雜湊

這裡所顯示的演算法僅示範之目定而選定。您可以視您實作情況的需要最佳化程式碼。如果您使用 Amazon SDK 針對 Amazon Glacier (Amazon Glacier) 進行程式設計,則會為您完成樹雜湊計算,而且您只需要提供檔案參考。

範例 1: Java 範例

以下範例說明如何計算使用 Java 的檔案的 SHA256 樹雜湊。您可以執行這個範例,做法是提供檔案位置做為引數,或可直接從您的程式碼使用 TreeHashExample.computeSHA256TreeHash 方法。

import java.io.File; import java.io.FileInputStream; import java.io.IOException; import java.security.MessageDigest; import java.security.NoSuchAlgorithmException; public class TreeHashExample { static final int ONE_MB = 1024 * 1024; /** * Compute the Hex representation of the SHA-256 tree hash for the specified * File * * @param args * args[0]: a file to compute a SHA-256 tree hash for */ public static void main(String[] args) { if (args.length < 1) { System.err.println("Missing required filename argument"); System.exit(-1); } File inputFile = new File(args[0]); try { byte[] treeHash = computeSHA256TreeHash(inputFile); System.out.printf("SHA-256 Tree Hash = %s\n", toHex(treeHash)); } catch (IOException ioe) { System.err.format("Exception when reading from file %s: %s", inputFile, ioe.getMessage()); System.exit(-1); } catch (NoSuchAlgorithmException nsae) { System.err.format("Cannot locate MessageDigest algorithm for SHA-256: %s", nsae.getMessage()); System.exit(-1); } } /** * Computes the SHA-256 tree hash for the given file * * @param inputFile * a File to compute the SHA-256 tree hash for * @return a byte[] containing the SHA-256 tree hash * @throws IOException * Thrown if there's an issue reading the input file * @throws NoSuchAlgorithmException */ public static byte[] computeSHA256TreeHash(File inputFile) throws IOException, NoSuchAlgorithmException { byte[][] chunkSHA256Hashes = getChunkSHA256Hashes(inputFile); return computeSHA256TreeHash(chunkSHA256Hashes); } /** * Computes a SHA256 checksum for each 1 MB chunk of the input file. This * includes the checksum for the last chunk even if it is smaller than 1 MB. * * @param file * A file to compute checksums on * @return a byte[][] containing the checksums of each 1 MB chunk * @throws IOException * Thrown if there's an IOException when reading the file * @throws NoSuchAlgorithmException * Thrown if SHA-256 MessageDigest can't be found */ public static byte[][] getChunkSHA256Hashes(File file) throws IOException, NoSuchAlgorithmException { MessageDigest md = MessageDigest.getInstance("SHA-256"); long numChunks = file.length() / ONE_MB; if (file.length() % ONE_MB > 0) { numChunks++; } if (numChunks == 0) { return new byte[][] { md.digest() }; } byte[][] chunkSHA256Hashes = new byte[(int) numChunks][]; FileInputStream fileStream = null; try { fileStream = new FileInputStream(file); byte[] buff = new byte[ONE_MB]; int bytesRead; int idx = 0; int offset = 0; while ((bytesRead = fileStream.read(buff, offset, ONE_MB)) > 0) { md.reset(); md.update(buff, 0, bytesRead); chunkSHA256Hashes[idx++] = md.digest(); offset += bytesRead; } return chunkSHA256Hashes; } finally { if (fileStream != null) { try { fileStream.close(); } catch (IOException ioe) { System.err.printf("Exception while closing %s.\n %s", file.getName(), ioe.getMessage()); } } } } /** * Computes the SHA-256 tree hash for the passed array of 1 MB chunk * checksums. * * This method uses a pair of arrays to iteratively compute the tree hash * level by level. Each iteration takes two adjacent elements from the * previous level source array, computes the SHA-256 hash on their * concatenated value and places the result in the next level's destination * array. At the end of an iteration, the destination array becomes the * source array for the next level. * * @param chunkSHA256Hashes * An array of SHA-256 checksums * @return A byte[] containing the SHA-256 tree hash for the input chunks * @throws NoSuchAlgorithmException * Thrown if SHA-256 MessageDigest can't be found */ public static byte[] computeSHA256TreeHash(byte[][] chunkSHA256Hashes) throws NoSuchAlgorithmException { MessageDigest md = MessageDigest.getInstance("SHA-256"); byte[][] prevLvlHashes = chunkSHA256Hashes; while (prevLvlHashes.length > 1) { int len = prevLvlHashes.length / 2; if (prevLvlHashes.length % 2 != 0) { len++; } byte[][] currLvlHashes = new byte[len][]; int j = 0; for (int i = 0; i < prevLvlHashes.length; i = i + 2, j++) { // If there are at least two elements remaining if (prevLvlHashes.length - i > 1) { // Calculate a digest of the concatenated nodes md.reset(); md.update(prevLvlHashes[i]); md.update(prevLvlHashes[i + 1]); currLvlHashes[j] = md.digest(); } else { // Take care of remaining odd chunk currLvlHashes[j] = prevLvlHashes[i]; } } prevLvlHashes = currLvlHashes; } return prevLvlHashes[0]; } /** * Returns the hexadecimal representation of the input byte array * * @param data * a byte[] to convert to Hex characters * @return A String containing Hex characters */ public static String toHex(byte[] data) { StringBuilder sb = new StringBuilder(data.length * 2); for (int i = 0; i < data.length; i++) { String hex = Integer.toHexString(data[i] & 0xFF); if (hex.length() == 1) { // Append leading zero. sb.append("0"); } sb.append(hex); } return sb.toString().toLowerCase(); } }
範例 2: C# .NET 範例

以下範例說明如何計算使檔案的 SHA256 樹雜湊。您可以執行此範例,做法是提供檔案位置做為引數。

using System; using System.IO; using System.Security.Cryptography; namespace ExampleTreeHash { class Program { static int ONE_MB = 1024 * 1024; /** * Compute the Hex representation of the SHA-256 tree hash for the * specified file * * @param args * args[0]: a file to compute a SHA-256 tree hash for */ public static void Main(string[] args) { if (args.Length < 1) { Console.WriteLine("Missing required filename argument"); Environment.Exit(-1); } FileStream inputFile = File.Open(args[0], FileMode.Open, FileAccess.Read); try { byte[] treeHash = ComputeSHA256TreeHash(inputFile); Console.WriteLine("SHA-256 Tree Hash = {0}", BitConverter.ToString(treeHash).Replace("-", "").ToLower()); Console.ReadLine(); Environment.Exit(-1); } catch (IOException ioe) { Console.WriteLine("Exception when reading from file {0}: {1}", inputFile, ioe.Message); Console.ReadLine(); Environment.Exit(-1); } catch (Exception e) { Console.WriteLine("Cannot locate MessageDigest algorithm for SHA-256: {0}", e.Message); Console.WriteLine(e.GetType()); Console.ReadLine(); Environment.Exit(-1); } Console.ReadLine(); } /** * Computes the SHA-256 tree hash for the given file * * @param inputFile * A file to compute the SHA-256 tree hash for * @return a byte[] containing the SHA-256 tree hash */ public static byte[] ComputeSHA256TreeHash(FileStream inputFile) { byte[][] chunkSHA256Hashes = GetChunkSHA256Hashes(inputFile); return ComputeSHA256TreeHash(chunkSHA256Hashes); } /** * Computes a SHA256 checksum for each 1 MB chunk of the input file. This * includes the checksum for the last chunk even if it is smaller than 1 MB. * * @param file * A file to compute checksums on * @return a byte[][] containing the checksums of each 1MB chunk */ public static byte[][] GetChunkSHA256Hashes(FileStream file) { long numChunks = file.Length / ONE_MB; if (file.Length % ONE_MB > 0) { numChunks++; } if (numChunks == 0) { return new byte[][] { CalculateSHA256Hash(null, 0) }; } byte[][] chunkSHA256Hashes = new byte[(int)numChunks][]; try { byte[] buff = new byte[ONE_MB]; int bytesRead; int idx = 0; while ((bytesRead = file.Read(buff, 0, ONE_MB)) > 0) { chunkSHA256Hashes[idx++] = CalculateSHA256Hash(buff, bytesRead); } return chunkSHA256Hashes; } finally { if (file != null) { try { file.Close(); } catch (IOException ioe) { throw ioe; } } } } /** * Computes the SHA-256 tree hash for the passed array of 1MB chunk * checksums. * * This method uses a pair of arrays to iteratively compute the tree hash * level by level. Each iteration takes two adjacent elements from the * previous level source array, computes the SHA-256 hash on their * concatenated value and places the result in the next level's destination * array. At the end of an iteration, the destination array becomes the * source array for the next level. * * @param chunkSHA256Hashes * An array of SHA-256 checksums * @return A byte[] containing the SHA-256 tree hash for the input chunks */ public static byte[] ComputeSHA256TreeHash(byte[][] chunkSHA256Hashes) { byte[][] prevLvlHashes = chunkSHA256Hashes; while (prevLvlHashes.GetLength(0) > 1) { int len = prevLvlHashes.GetLength(0) / 2; if (prevLvlHashes.GetLength(0) % 2 != 0) { len++; } byte[][] currLvlHashes = new byte[len][]; int j = 0; for (int i = 0; i < prevLvlHashes.GetLength(0); i = i + 2, j++) { // If there are at least two elements remaining if (prevLvlHashes.GetLength(0) - i > 1) { // Calculate a digest of the concatenated nodes byte[] firstPart = prevLvlHashes[i]; byte[] secondPart = prevLvlHashes[i + 1]; byte[] concatenation = new byte[firstPart.Length + secondPart.Length]; System.Buffer.BlockCopy(firstPart, 0, concatenation, 0, firstPart.Length); System.Buffer.BlockCopy(secondPart, 0, concatenation, firstPart.Length, secondPart.Length); currLvlHashes[j] = CalculateSHA256Hash(concatenation, concatenation.Length); } else { // Take care of remaining odd chunk currLvlHashes[j] = prevLvlHashes[i]; } } prevLvlHashes = currLvlHashes; } return prevLvlHashes[0]; } public static byte[] CalculateSHA256Hash(byte[] inputBytes, int count) { SHA256 sha256 = System.Security.Cryptography.SHA256.Create(); byte[] hash = sha256.ComputeHash(inputBytes, 0, count); return hash; } } }