View a markdown version of this page

亚马逊 Chime 过渡功能指南 - Amazon Chime

终止支持通知: AWS 将于 2026 年 2 月 20 日终止对 Amazon Chime 服务的支持。2026 年 2 月 20 日之后,您将无法再访问 Amazon Chime 控制台或 Amazon Chime 应用程序资源。有关更多信息,请访问该博客文章注意:这不会影响 Amazon Chime 软件开发工具包服务的可用性。

本文属于机器翻译版本。若本译文内容与英语原文存在差异,则一律以英文原文为准。

亚马逊 Chime 过渡功能指南

经过深思熟虑,我们决定从 2026 年 2 月 20 日起终止对 Amazon Chime 服务的支持,包括商务通话功能。从 2025 年 2 月 19 日起,亚马逊 Chime 将不再接受新客户。作为在 2025 年 2 月 19 日之前创建的 Amazon Chime 团队或企业账户的现有客户,您可以继续使用 Amazon Chime 功能,包括商务通话、安排和主持会议、添加和管理用户,以及 Amazon Chime 管理控制台支持的其他功能。2026 年 2 月 20 日之后,您将无法再管理您的用户、主持 Amazon Chime 会议或使用任何商务通话功能。 支持 如果您无法在 2026 年 2 月 20 日之前删除数据,请联系我们。

注意

这不会影响 Amazon Chime SDK 服务的可用性。

本页面提供了 Amazon Chime IT 管理员和用户过渡到替代协作解决方案以满足您的业务需求的说明和最佳实践。这可能包括由 AWS(例如 Wickr)或 AWS 合作伙伴(例如 Slack、Webex 和 Zoom)提供的解决方案。有关我们 AWS 合作伙伴解决方案AWS Marketplace的更多信息,请访问。

适用于 Amazon Chime 管理员的过渡功能

Amazon Chime 管理员可以使用以下过渡功能。

使用情况报告

在过渡到新的协作解决方案之前,了解组织中谁是活跃用户以及他们正在使用哪些功能可能会有所帮助。借助 Amazon Chime 的使用情况报告,您可以获取联系信息,以便联系您的活跃用户、收集用例并编制新解决方案的要求。

使用情况报告为您提供有关每个用户活动的信息,包括他们的姓名、电子邮件、注册状态、用户帐户创建日期、参加的会议、主持的会议和发送的消息。这些数据每周都会针对您在 Amazon Chime 控制台中创建的每个团队或企业账户提供。每周报告将显示从周日 00:00 开始到周六 23:59 结束的几周的使用情况。数据处理可能会将每周报告延迟到下周的星期一。所有日期和时间均使用协调世界时 (UTC) 显示。

开启使用情况报告

亚马逊简单存储服务 (Amazon S3) Semple Service 存储桶用作每周使用量报告 CSV 文件的目的地。按照以下步骤创建 Amazon S3 存储桶,或者选择一个现有存储桶,Amazon Chime 服务将在其中提供每周使用量报告。有关创建 Amazon S3 存储桶或浏览和管理对现有 Amazon S3 存储桶的访问权限的更多信息,请访问 Amazon S3 用户指南中的 Amazon S3 入门

  1. 打开 Amazon Chime 控制台,网址为https://chime.aws.amazon.com/。

  2. 在 “全局设置” 下选择 “使用情况报告

  3. 要为您的亚马逊 Chime 账户打开 Amazon Chime 使用情况报告,请先创建或选择一个亚马逊 S3 存储桶。

    1. 报告目标下,选择新建 S3 存储桶以创建新的存储桶,然后按照列出的指导输入名称。如果您已经有要存储文件的位置,也可以选择现有 S3 存储桶。

    2. 选择 S ave 创建新的 S3 存储桶或选择现有的 S3 存储桶。

    3. 使用情况报告现已开启。

  4. 您的每周使用量报告将于下周日午夜(UTC)开始,文件将存储在标识的 S3 存储桶中。

    设置 Amazon S3 存储桶并开启每周使用量报告

关闭使用情况报告

您可以随时停止生成新的使用情况报告。

  1. 打开 Amazon Chime 控制台,网址为https://chime.aws.amazon.com/。

  2. 在 “全局设置” 下选择 “使用情况报告

  3. 选择 “关闭报告”。

  4. 选择 “禁用”,确认要停止报告。

    确认应关闭每周使用情况报告

报告内容

每周生成报告。完成以下步骤以查看使用情况报告。

  1. 要查看您的数据,请浏览至 Amazon S3 控制台。

  2. 找到存储桶名称。

  3. 每周使用情况报告文件将放置在您的 S3 存储桶中的以下位置:

    Amazon-Chime-User-Activity-Reports/csv/<AWSaccountID>/<year>/<month>/<day>/<AmazonChimeAccountName>_<AmazonChimeAccountId>_<yyyymmdd>.csv

    例如:

    Amazon-Chime-User-Activity-Reports/csv/123456789012/2024/11/03/ExampleSales_12abcdef-34gh-56i7-89jk-01234lmnopq56_20241103.csv
  4. 每份报告中都包含以下字段:

    • 团队或企业账户名

    • 本周开始日期

    • 与其 Amazon Chime 账户关联的用户的显示名称

    • 用户的电子邮件地址

    • 用户的注册状态

    • 用户的账户创建日期

    • 用户在一周内参加的会议次数

    • 用户在一周内主持的会议数量

    • 用户在一周内发送的消息(1:1、群组和聊天室帖子)的数量

    每周使用报告中包含的字段和数据

商务通话-电话号码移植

为了帮助从语音和短信的 Amazon Chime Business Calling 过渡,您可以将您的商务电话号码移植到其他运营商。有关更多信息,请参阅 移植电话号码

管理您的用户账号-团队账号

您需要先移除所有用户,然后才能删除您的团队账号。设置 Amazon Chime Team 账户时,您可以邀请新用户、设置他们的权限级别(专业版或基本版)、配置区域和其他账户设置,以及为用户主持会议或使用商务通话功能付费。当您从 Amazon Chime 团队中移除用户后,他们将无法使用付费功能,但他们可以继续使用消息功能并参加会议。当您删除他们时,他们仍然可以访问 Amazon Chime 用户账户,并将保留他们的联系人、1:1 和群组消息历史记录以及聊天室成员资格。

  1. 打开 Amazon Chime 控制台,网址为https://chime.aws.amazon.com/。

  2. 单击 “账户名称” 标题下的团队名称。

  3. 单击 “全选” 复选框或单个用户旁边的复选框。

  4. 从 “用户操作” 菜单中选择 “移除用户”。

    管理团队账户时,从 “操作” 菜单中选择 “移除用户”

移除您的用户后,他们仍然可以登录并访问 Amazon Chime,但他们将无法再主持会议。如果他们想删除自己的 Amazon Chime 账户,可以使用 Amazon Chime Assistant 的 “删除我” 选项。有关更多信息,请参阅 Amazon Chime 帮助中心中的使用 A mazon Chime 助手获取附件或请求删除您的账户

管理您的用户帐户-企业帐户

您需要先移除所有域名,然后才能删除您的企业账户。您可以通过申请域名来从 Amazon Chime 团队升级到企业账户。当你申请域名时,你证明你的公司拥有该域名,因此将拥有你的用户数据。所有注册的 Amazon Chime 用户,其电子邮件地址与您声明的域名相匹配,都将被提取到您的企业账户。您可以设置他们的权限级别(专业版或基本版),设置帐户设置,例如支持的会议区域和聊天保留规则,并为用户支付主持会议或使用商务通话功能的费用。您可以通过选择移除域名来释放所有用户。此过程将重置每个用户的个人资料,并删除所有数据、联系人、一对一和群组对话、聊天室成员资格和历史记录。取消域名申领后,用户将无法再使用 SSO 登录、主持或安排会议,并且与其电子邮件地址关联的个人资料将被重置。如果他们想继续使用 Amazon Chime,可以按照 A mazon Chime 入门页面上提供的说明创建一个新账户。删除所有域名后,您可以删除您的企业账户。

  1. 打开 Amazon Chime 控制台,网址为https://chime.aws.amazon.com/。

  2. 在 “帐户名” 列中选择企业帐户的名称

  3. 在 “身份” 下选择 “”。

  4. 选择移除

  5. 出现提示时,查看完成此任务的结果,然后单击 “我知道此操作无法撤消” 旁边的复选框。

  6. 选择移除

    移除域名会重置所有用户的个人资料。确认您已了解移除域名的影响。

适用于 Amazon Chime 用户的过渡功能

Amazon Chime 管理员可以使用以下过渡功能。

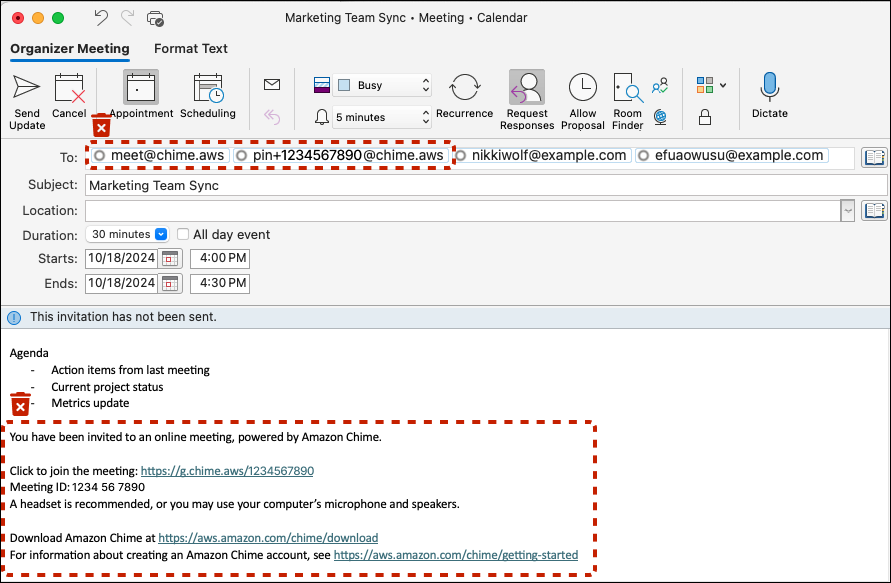
专业用户-从您的会议邀请中移除 Amazon Chime

当您拥有亚马逊 Chime Pro 权限并被邀请参加会议时,Amazon Chime 会自动呼叫已登录 Amazon Chime 客户端的会议参与者。meet@chime.aws要么删除您的会议并使用新解决方案重新创建邀请,要么完成以下步骤从日历上的现有会议中删除 Amazon Chime 会议详情。

  1. 打开您的日历应用程序(不是移动日历应用程序)。

  2. 打开定期系列或会议。

  3. 请按照以下步骤删除 Amazon Chime(和自动通话),并添加新解决方案的会议说明:

    1. pin+<meetingid>@chime.aws从 “收meet@chime.aws件人:” 字段中移除和。

    2. 从邀请正文中删除 Amazon Chime 会议说明。

    3. 如果您有新的会议解决方案,请生成新的会议说明并将其添加到正文中。

  4. 发送邀请,并确保选择向所有人发送更新。

  5. 您的会议不应再出现在您的 Amazon Chime 主页的 “即将举行的会议” 下,也不会有 Amazon Chime 自动响铃功能供您的与会者使用。

    从 “收件人:” 行中移除 Amazon Chime 用户,并从正文中移除会议说明

聊天室管理员-获取成员列表

Amazon Chime 为多达 10,000 名成员提供聊天室。当您改用新的消息传递解决方案时,能够联系您的 Amazon Chime 聊天室中的成员,以便在新解决方案中重新创建聊天室会很有帮助。如果您是聊天室管理员,则可以通过完成以下步骤来导出聊天室中每个成员的姓名、电子邮件地址和角色。

  1. 登录 Amazon Chime Windows、macOS 或网络客户端。这在使用移动客户端时不可用。

  2. 导航到您拥有管理员角色的聊天室。

  3. “房间设置”(@ 图标)中选择 “导出成员列表”。

  4. 如果你使用的是 Windows 或 macOS 客户端,系统会提示你将 CSV 文件保存到你的电脑上。如果您通过 Web 客户端执行此操作,则成员列表将保存到您的下载文件夹。默认文件名将包括房间名称。

    文件名示例:Amazon_Chime_Arnav Desai_Project_Team_room_member_list.csv

Amazon Chime 用户-导出您的个人联系人

Amazon Chime 为用户提供个人联系人列表(最多包含 100 个联系人)。当您邀请个人联系人时,或者使用会议名册上显示的 “添加到联系人” 操作时,或者从您的联系列表中,或者在 “收藏夹” 或 “最近留言” 列表中选择其姓名旁边的 “添加到联系人” 操作时,可以将 Amazon Chime 用户信息添加到您的个人联系人列表中。当您改用新的消息传递解决方案时,保留公司外部人员或您已添加到个人通讯录中的其他人的用户信息可能会很有帮助。如果您使用商务通话,则可以通过以下步骤保存相关的姓名、电子邮件地址和电话号码。

  1. 登录 Amazon Chime Windows、macOS 或网络客户端。这在使用移动客户端时不可用。

  2. 使用 Windows 或 macOS 客户端时,请导航到上方菜单上的 “联系人”,或者在 Web 客户端的 “快速操作” 下导航到 “查看我的联系人”。

  3. 选择 “导出个人联系人”。

  4. 如果你使用的是 Windows 或 macOS 客户端,系统会提示你将 CSV 文件保存到你的电脑上。如果您通过 Web 客户端执行此操作,则成员列表将保存到您的 “下载” 文件夹。

    文件名示例:Amazon_Chime_ (Arnav Desai) _personal_contacts.csv

Summary

拥有至少一个 Amazon Chime 团队或企业账户的组织可以继续使用 Amazon Chime 和商务通话功能,直到 2026 年 2 月 20 日该服务的支持将终止。将不再支持的功能包括安排和主持会议、添加和管理用户以及使用 Amazon Chime 控制台提供的其他功能。

其他资源