API Gateway 中的门户产品
门户产品代表您要共享的服务或功能。门户产品是产品 REST 端点和产品页面的集合。产品 REST 端点是门户产品的接入点,它们由 REST API 的路径和方法以及 REST API 部署到的阶段组成。产品页面是您提供的文档,用于向 API 使用者说明如何使用您的产品端点。门户产品可以包含整个 Prod 阶段作为产品 REST 端点的集合,也可以仅包含作为单个产品 REST 端点部署到 Prod 阶段的 GET /pets 资源。
您的门户产品是可定制的。您可以添加自定义文档、重命名产品 REST 端点、重新组织显示顺序、添加新版块以及跨 AWS 账户共享产品。要使对门户产品所做的任何更改生效,您必须重新发布使用您的门户产品的所有门户。
宠物领养门户产品示例
例如,您可以有多个代表宠物领养服务的 REST API。您可以使用 API Gateway 来创建 pet adoption 门户产品。该门户产品将帮助客户发现他们应该使用哪些 API 来见到和领养宠物。此门户产品使用您已经创建的 REST API,但它允许您重新分组和组织这些 API。您还可以提供有关使用宠物领养门户产品的条款和条件的文档,并让客户试用您的 API。这些信息全部存储在您的门户产品中。
下表显示了代表宠物领养门户产品的三个 API,以及它们对应的产品 REST 端点操作名称和页面版块名称。
| REST API ID | REST API 路径和方法 | REST API 阶段 | 操作名称 | 页面版块 |
|---|---|---|---|---|
kf5387miad |
GET /dogs
|
Prod |
View dogs
|
AdoptAnimals
|
kf5387miad
|
GET /dogs/{dogId}
|
Prod | View dog
|
AdoptAnimals
|
ra8obxcevg
|
GET /cats
|
Prod | View cats
|
AdoptAnimals
|
ra8obxcevg
|
GET /cats/{catId}
|
Prod | View cat
|
AdoptAnimals
|
h0rpx9cm62
|
ANY /user/{userId}/{petId+}
|
测试版 | Request visit
|
AdoptProcess
|
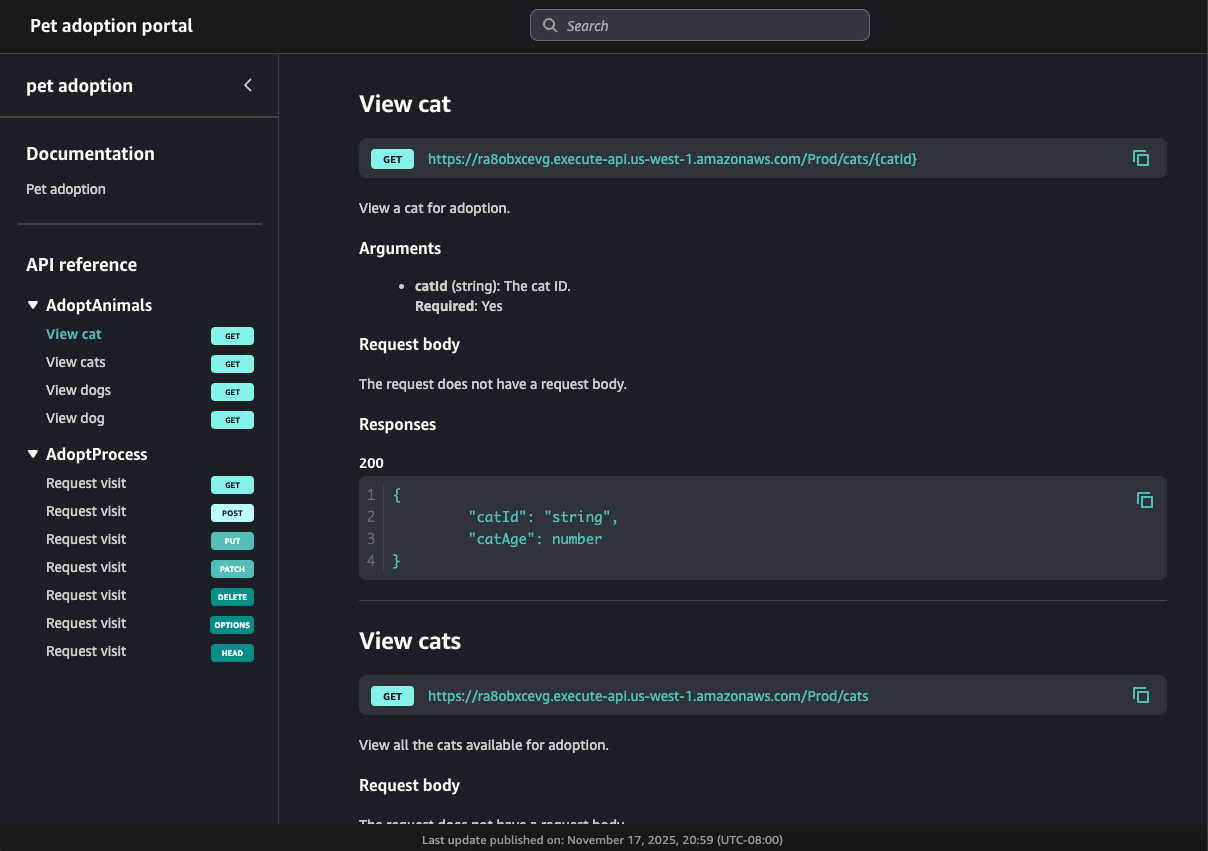
在此示例中,ra8obxcevg 和 kf5387miad 这两个 REST API 都归入 AdoptAnimals 版块。在门户中,此有序导航的结果将如下所示:
由于 ANY 方法是一种万能方法,该门户会显示所有支持的 HTTP 方法。该门户还包含由门户产品所有者创建的文档。
后续步骤
要开始使用门户产品,您可以执行以下操作:
-
要创建门户产品,请参阅在 API Gateway 中创建门户产品。
-
要了解“试用”功能,请参阅在门户中为 API Gateway 产品 REST 端点启用“试用”功能。
-
要了解产品页面,请参阅在 API Gateway 中创建产品页面。
-
要了解有关共享门户产品的信息,请参阅在 API Gateway 中共享门户产品。
创建门户产品后,您可以将其发布到门户。有关更多信息,请参阅 在 API Gateway 中创建门户。