View a markdown version of this page

Como os ganchos do ciclo de vida funcionam em grupos do Auto Scaling - Amazon EC2 Auto Scaling

As traduções são geradas por tradução automática. Em caso de conflito entre o conteúdo da tradução e da versão original em inglês, a versão em inglês prevalecerá.

Como os ganchos do ciclo de vida funcionam em grupos do Auto Scaling

Uma instância do Amazon EC2 passa por diferentes estados do momento em que é iniciada até seu término. Você pode criar ações personalizadas para que seu grupo do Auto Scaling atue quando uma instância transitar para um estado de espera devido a um gancho do ciclo de vida.

A ilustração a seguir mostra as transições entre os estados de instância do Auto Scaling quando você usa ganchos do ciclo de vida para aumentar e reduzir a escala horizontalmente.

As transições entre os estados de instância do Auto Scaling quando você usa ganchos do ciclo de vida para aumentar e reduzir a escala horizontalmente.

Conforme mostrado no diagrama anterior:

  1. O grupo do Auto Scaling responde a um evento de aumento de escala na horizontal e começa a iniciar uma instância.

  2. O gancho do ciclo de vida coloca a instância em um estado de espera (Pending:Wait) e, em seguida, executa uma ação personalizada.

    A instância permanece em um estado de espera até que você conclua a ação do ciclo de vida ou até o período de tempo limite terminar. Por padrão, a instância permanece em estado de espera por uma hora e, em seguida, o grupo do Auto Scaling continua o processo de início (Pending:Proceed). Se precisar de mais tempo, você poderá reiniciar o período de tempo limite registrando uma pulsação. Se você concluir a ação do ciclo de vida quando a ação personalizada estiver concluída e o período de tempo limite ainda não tiver expirado, o período terminará e o grupo do Auto Scaling continuará o processo de execução.

  3. A instância entra no estado InService e o período de carência da verificação de integridade é iniciado. Contudo, antes da instância atingir o estado InService, se o grupo do Auto Scaling estiver associado a um balanceador de carga Elastic Load Balancing, a instância será registrada no balanceador de carga e o balanceador de carga começará a verificar sua integridade. Após o término do período de carência da verificação de integridade, o Amazon EC2 Auto Scaling começa a verificar o estado de integridade da instância.

  4. O grupo do Auto Scaling responde a um evento de redução de escala na horizontal e começa a terminar uma instância. Se o grupo do Auto Scaling estiver sendo usado com o Elastic Load Balancing, primeiro é cancelado o registro da instância em término no balanceador de carga. Se a descarga da conexão estiver habilitada para o balanceador de carga, a instância deixará de aceitar novas conexões e aguardará até que as conexões existentes sejam descarregadas antes de concluir o processo de cancelamento do registro.

  5. O gancho do ciclo de vida coloca a instância em um estado de espera (Terminating:Wait) e, em seguida, executa uma ação personalizada.

    A instância permanece em um estado de espera até que você conclua a ação do ciclo de vida, ou até o período de tempo limite terminar (uma hora, por padrão). Depois de concluir o gancho do ciclo de vida ou do período de tempo limite expirar, a instância passa para o próximo estado (Terminating:Proceed).

  6. A instância está terminada.

Importante

As instâncias em um pool ativo também têm seu próprio ciclo de vida com estados de espera correspondentes, conforme descrito em Transições de estado do ciclo de vida para instâncias em um pool ativo.

Transições de estado do ciclo de vida para instâncias que estão passando por substituição do volume raiz

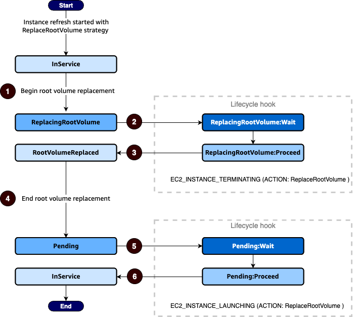
O diagrama a seguir mostra a transição entre os estados da instância do Auto Scaling quando você usa ganchos de ciclo de vida para substituir o volume raiz:

As transições entre os estados de instância do Auto Scaling quando você usa ganchos de ciclo de vida para substituir o volume raiz.

Conforme mostrado no diagrama anterior:

  1. O grupo Auto Scaling responde a uma atualização de instância e seleciona uma instância para substituição do volume raiz. A instância entra no ReplacingRootVolume estado. Se a instância estiver registrada com um balanceador de carga, seu registro será cancelado do balanceador de carga.

  2. O gancho do ciclo de vida coloca a instância em um estado de espera (ReplacingRootVolume:Wait) e, em seguida, executa uma ação personalizada. A instância permanece em um estado de espera até que você conclua a ação do ciclo de vida ou até o período de tempo limite terminar. Se você concluir a ação do ciclo de vida quando a ação personalizada for concluída e o período de tempo limite ainda não tiver expirado, o período terminará e o grupo Auto Scaling continuará o processo de substituição do volume raiz.

  3. A instância conclui a substituição do volume raiz e entra no RootVolumeReplaced estado.

  4. A instância entra no Pending estado.

  5. O gancho do ciclo de vida coloca a instância em um estado de espera (Pending:Wait) e, em seguida, executa uma ação personalizada. A instância permanece em um estado de espera até que você conclua a ação do ciclo de vida ou até que o período de tempo limite termine. Depois de concluir o gancho do ciclo de vida ou do período de tempo limite expirar, a instância passa para o próximo estado (Pending:Proceed).

  6. A instância entra no InService estado. No entanto, antes que a instância atinja o InService estado, se o grupo Auto Scaling estiver associado a um load balancer do Elastic Load Balancing, a instância será registrada no balanceador de carga.