View a markdown version of this page

Amazon Chime SDK PTSN 오디오 서비스용 VoiceFocus 이해 - Amazon Chime SDK

기계 번역으로 제공되는 번역입니다. 제공된 번역과 원본 영어의 내용이 상충하는 경우에는 영어 버전이 우선합니다.

Amazon Chime SDK PTSN 오디오 서비스용 VoiceFocus 이해

공중 교환 전화망(PSTN) 통화에서 인바운드 및 아웃바운드 통화 레그에 Amazon Voice Focus 잡음 억제를 적용할 수 있습니다. Amazon Voice Focus를 적용하면 사람의 음성에 영향을 주지 않으면서 주변 소음을 줄입니다. 이렇게 하면 현재 화자가 더 쉽게 들을 수 있습니다.

인바운드 통화 레그를 만들려면 NewInboundCall 이벤트와 함께 AWS Lambda 함수를 간접 호출하는 SIP 규칙을 사용합니다. CallAndBridge 작업을 사용하거나 CreateSIPMediaApplicationCall API 작업을 사용하여 아웃바운드 통화 레그를 생성할 수 있습니다. Amazon Voice Focus에 대한 자세한 내용은 How Amazon Chime's noise cancellation works를 참조하세요.

Amazon Voice Focus는 다음을 포함하여 원치 않는 비음성 소음을 줄여줍니다.

  • 환경 소음 - 바람, 선풍기, 흐르는 물

  • 배경 소음 - 잔디깎이, 개 짖는 소리

  • 전경 소음 - 타자 소리, 책장 넘기는 소리

참고

Amazon Voice Focus를 사용하는 경우는 각 통화 레그의 활성 통화 시간과 SIP 미디어 애플리케이션 사용의 각 분에 대해 AWS 요금을 청구합니다.

이 예제에서는 일반적인 VoiceFocus 작업을 보여줍니다.

{ "SchemaVersion": "1.0", "Actions":[ { "Type": "VoiceFocus", "Parameters": { "Enable": True|False, // required "CallId": "call-id-1", // required } } ] }
Enable

설명 - Amazon Voice Focus를 활성화 또는 비활성화합니다.

허용된 값 - True | False

필수 - 예

기본값 – 없음

CallId

설명 - AWS Lambda 함수 호출의에 있는 참가자CallDetails의 CallId

허용된 값 - 유효한 통화 ID

필수 - 예

기본값 – 없음

이 예제는 VoiceFocus 작업의 성공한 ACTION_SUCCESSFUL 이벤트를 보여줍니다.

{ "SchemaVersion": "1.0", "Sequence": 3, "InvocationEventType": "ACTION_SUCCESSFUL", "ActionData": { "Type": "VoiceFocus", "Parameters": { "Enable": True, "CallId": "call-id-1" } }, "CallDetails":{ ..... ..... "Participants":[ { "CallId": "call-id-of-caller", ..... "Status": "Connected" }, { "CallId": "call-id-of-callee", ..... "Status": "Connected" } ] } }

이 예제는 VoiceFocus 작업의 일반적인 ACTION_FAILED 이벤트를 보여줍니다.

{ "SchemaVersion": "1.0", "Sequence":2, "InvocationEventType": "ACTION_FAILED", "ActionData":{ "Type": "VoiceFocus", "Parameters": { "Enable": True, "CallId": "call-id-1" } }, "ErrorType": "SystemException", "ErrorMessage": "System error while running action" }, "CallDetails":{ ..... ..... "Participants":[ { "CallId": "call-id-of-caller", ..... } ] } }
오류 처리

보안상의 이유로 PSTN 오디오 작업은 고객 계정마다 초당 통화 요청(CPS)을 5개로 제한됩니다. 통화 요청이 5CPS 제한을 초과하는 경우 작업은 오류 메시지를 반환합니다. 이 표에는 VoiceFocus 작업에서 반환되는 오류 메시지가 나와 있습니다.

오류 메시지 이유

ActionExecutionThrottled

Failed to run action. The maximum number of actions per second has been reached.

초당 Voice Focus 작업 요청 수가 시스템 한도를 초과했습니다.

MissingRequiredActionParameter

Missing required action parameter.

작업을 실행하는 동안 필요한 파라미터가 하나 이상 누락되었습니다.

SystemException

System error while running action.

작업을 실행하는 동안 시스템 오류가 발생했습니다.

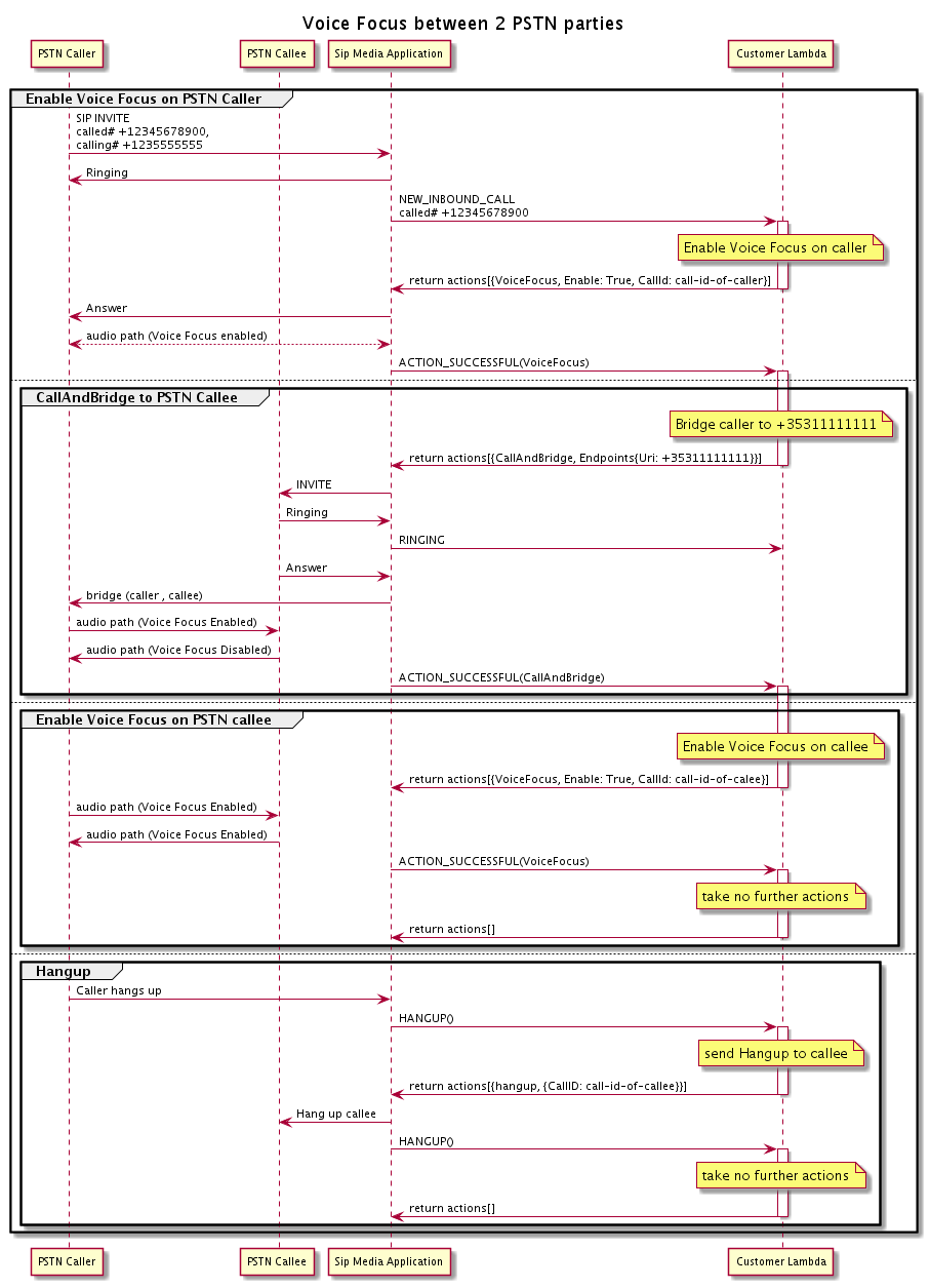
통화 흐름

이 다이어그램은 두 PSTN 통화 사이의 CallAndBridge 작업에 대해 Amazon Voice Focus를 활성화 및 비활성화하는 통화 흐름을 보여줍니다.

두 개의 다중 PSTN 통화에 대해 Amazon Voice Focus를 활성화 또는 비활성화하는 경우의 통화 흐름입니다.

아웃바운드 통화 레그의 경우 AWS Lambda 함수는 호출자에 대해 Amazon Voice 포커스를 활성화하고를 포함한 일련의 작업을 반환합니다CallAndBridge. 통화가 연결되면 VoiceFocus 작업은 ACTION_SUCCESSFUL 이벤트를 반환하고 Lambda 함수는 전화를 받은 사람에 대해 Amazon Voice Focus를 활성화하는 또 다른 이벤트 세트를 반환합니다. 해당 작업 세트에는VoiceFocus, Enable, True 및 발신자 ID가 포함됩니다. 발신자가 전화를 끊기 전까지는 추가 작업을 수행하지 않습니다. 그런 다음 Lambda 함수는 SIP 미디어 애플리케이션에 Hangup 작업을 전송합니다. 애플리케이션은 전화를 받은 사람의 전화를 끊고 Lambda 함수로 Hangup 함수를 다시 전송하며, Lambda 함수는 추가 작업을 수행하지 않습니다.