View a markdown version of this page

Amazon Chime SDK PSTN 오디오의 AWS Lambda 함수로 호출 및 이벤트 라우팅 - Amazon Chime SDK

기계 번역으로 제공되는 번역입니다. 제공된 번역과 원본 영어의 내용이 상충하는 경우에는 영어 버전이 우선합니다.

Amazon Chime SDK PSTN 오디오의 AWS Lambda 함수로 호출 및 이벤트 라우팅

PSTN 오디오 서비스는 수신 전화 통화를 처리를 위해 AWS Lambda 함수로 라우팅하는 다음과 같은 방법을 제공합니다.

  • 착신 번호를 기반으로 통화를 라우팅할 수 있습니다. 이를 위해 Amazon Chime SDK 관리자는 Trigger TypeTo phone number로 설정된 SIP 규칙을 생성합니다. 이 전화번호는 SIP 규칙과 동일한 AWS 계정의 Amazon Chime SDK 전화번호 인벤토리에 있어야 합니다.

  • 수신 음성 커넥터 SIP 호출의 요청 URI를 기반으로 AWS Lambda 함수로 호출을 라우팅할 수 있습니다. 이를 위해 Amazon Chime SDK 관리자는 Trigger TypeRequest URI hostname으로 설정된 SIP 규칙을 생성합니다. 이 필드에는 SIP 규칙과 동일한 AWS 계정에 프로비저닝된 Voice Connector의 “아웃바운드 호스트 이름” 필드에 지정된 정규화된 도메인 이름이 포함되어야 합니다.

참고

요청 URI 호스트 이름 트리거 유형을 사용하는 경우 PSTN 오디오 서비스는 수신되는 user 부분Request-URI(@서명 앞의 부분)을 검증합니다. Augmented Backus-Naur Format을 사용해야 합니다. 필수 길이: 1~36. (,), a-z, A-Z, 0-9, &, =, +, $, /, %, -, _, !, ~, *, () 값을 사용합니다.. SIP 공급자가 더 긴 값을 전달해야 하는 경우 사용자 지정 SIP 헤더를 대신 사용합니다. 자세한 내용은 Amazon Chime SDK PTSN 오디오 서비스에서 SIP 헤더 사용 단원을 참조하십시오.

다음으로 관리자는 하나 이상의 대상 SIP 미디어 애플리케이션을 프로비저닝합니다. 선택적으로 이중화 및 장애 조치를 지원하기 위해 여러 SIP 미디어 애플리케이션을 우선 순위에 따라 프로비저닝할 수 있습니다. 예를 들어 서로 다른 두 AWS 리전에서 두 SIP 미디어 애플리케이션을 프로비저닝하고 우선 순위 순서를 지정할 수 있습니다. SIP 규칙에 대상 SIP 미디어 애플리케이션이 두 개 이상 있는 경우 SIP 미디어 애플리케이션의 Lambda 함수는 우선 순위에 따라 간접 호출됩니다. 우선 순위가 가장 높은 SIP 미디어 애플리케이션의 AWS Lambda 함수(1과 같은 가장 작은 숫자)가 먼저 실행됩니다. PSTN 오디오 서비스가 해당 AWS Lambda 함수를 호출할 수 없는 경우 우선 순위가 다음으로 높은 SIP 미디어 애플리케이션(2와 같은 다음으로 가장 낮은 숫자)의 AWS Lambda 함수가 호출됩니다. SIP 규칙에 지정된 SIP 미디어 애플리케이션을 실행하는 시도가 실패하면 PSTN 오디오 서비스가 중단됩니다.

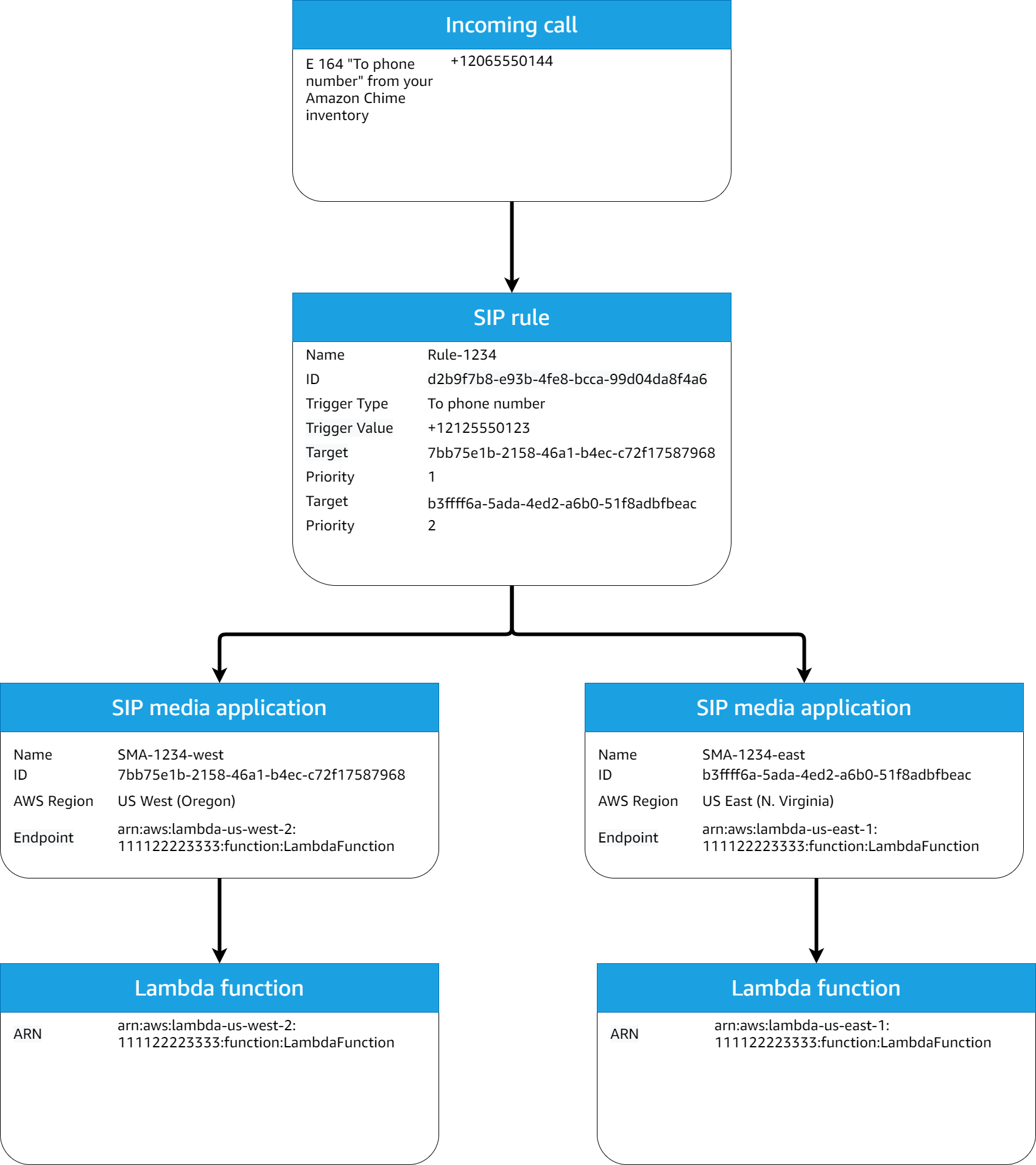
필요한 SIP 규칙과 SIP 미디어 애플리케이션이 프로비저닝되면 PSTN 오디오 서비스는 수신 호출을 AWS Lambda 함수로 라우팅합니다. 다음 다이어그램은 To phone number 트리거 유형을 사용하는 일반적인 시퀀스를 보여줍니다.

To phone number 트리거 유형을 사용하는 SIP 규칙 및 SIP 미디어 애플리케이션 워크플로 규칙의 다이어그램입니다.

다이어그램에서

  1. PSTN 오디오 서비스는 동일한 AWS 계정의 SIP 규칙에 프로비저닝된 전화번호로 수신되는 전화를 받습니다.

  2. 그런 다음 PSTN 오디오 서비스는 SIP 규칙을 평가하고 가장 높은 우선 순위(이 경우, 우선 순위 1)의 SIP 미디어 애플리케이션을 가져옵니다.

  3. 그런 다음 서비스는 SIP 미디어 애플리케이션과 연결된 AWS Lambda 함수를 호출합니다.

  4. 선택 사항. 서비스가 우선순위가 가장 높은 AWS Lambda 연결된를 호출할 수 없는 경우 우선순위가 다음으로 높은 순서(이 경우 우선순위 2)가 있는 SIP 미디어 애플리케이션을 실행하려고 시도합니다.

  5. 선택 사항. 모든 대상 SIP 미디어 애플리케이션이 실패하면 PSTN 오디오 서비스가 통화를 끊습니다.

다음 다이어그램은 Request URI hostname 트리거 유형을 사용하는 일반적인 규칙을 보여줍니다.

Request URI hostname 트리거 유형을 사용하는 규칙의 다이어그램입니다.

다이어그램에서

  1. PSTN 오디오 서비스는 동일한 AWS 계정의 프로비저닝된 SIP 규칙과 일치하는 요청 URI 호스트 이름이 있는 Amazon Chime SDK 음성 커넥터에서 수신 전화를 받습니다.

  2. 그런 다음 서비스는 SIP 규칙을 평가하고 우선 순위가 가장 낮은 SIP 미디어 애플리케이션(이 경우, 우선 순위가 1인 유일한 대상 SIP 미디어 애플리케이션)을 가져옵니다.

  3. 그런 다음 서비스는 SIP 미디어 애플리케이션과 연결된 AWS Lambda 함수를 호출합니다.

  4. 선택 사항. 서비스가 우선 순위가 가장 낮은 AWS Lambda 연결된를 호출할 수 없는 경우 우선 순위가 다음으로 낮은 SIP 미디어 애플리케이션이 있는 경우 실행을 시도합니다. 이 경우에는 대상 SIP 미디어 애플리케이션이 하나뿐입니다.

  5. 선택 사항. 모든 대상 SIP 미디어 애플리케이션이 실패하면 PSTN 오디오 서비스가 통화를 끊습니다.

또한 CreateSIPMediaApplicationCall API를 사용하여 아웃바운드 통화를 생성한 후 추가 처리를 위해 AWS Lambda 함수를 간접 호출할 수 있습니다. 이 API를 사용하려면 프로비저닝된 SIP 미디어 애플리케이션 ID를 파라미터로 지정합니다.

마지막으로 UpdateSIPMediaApplicationCall API를 사용하여 호출이 활성 상태인 동안 언제든지 AWS Lambda 함수를 트리거할 수 있습니다. API를 사용하려면 프로비저닝된 SIP 미디어 애플리케이션 ID를 파라미터로 지정합니다.