View a markdown version of this page

Registrazione 10DLC negli Stati Uniti d'America - AWS SMS di messaggistica per l'utente finale

Le traduzioni sono generate tramite traduzione automatica. In caso di conflitto tra il contenuto di una traduzione e la versione originale in Inglese, quest'ultima prevarrà.

Registrazione 10DLC negli Stati Uniti d'America

Importante

La tabella seguente riporta i tempi previsti per ogni fase di registrazione di 10 DLC, a seconda che la tua attività abbia sede negli Stati Uniti d'America o a livello internazionale.

Fase di registrazione 10DLC Società con sede negli Stati Uniti Società con sede a livello internazionale
Registra il tuo marchio/azienda 1-2 giorni lavorativi Fino a 3 settimane
Richiedi un controllo 1-2 giorni lavorativi Fino a 3 settimane
Registrazione della campagna Fino a 4 settimane Fino a 4 settimane
Richiesta del numero 10DLC Fino a 10 giorni Fino a 10 giorni

Se utilizzi SMS di messaggistica con l'utente AWS finale per inviare messaggi a destinatari negli Stati Uniti o nei territori statunitensi di Porto Rico, Isole Vergini americane, Guam e Samoa Americane, puoi utilizzare i numeri di telefono 10DLC per recapitare tali messaggi. 10DLC è l'acronimo di "10-digit long code" (codice lungo a 10 cifre". Un numero di telefono 10DLC è registrato per essere utilizzato da un unico mittente e per un unico caso d'uso. Questa procedura di registrazione fornisce agli operatori di telefonia mobile informazioni sui casi d'uso approvati per ogni numero di telefono utilizzato per inviare messaggi. Di conseguenza, i numeri di telefono 10DLC possono garantire valori elevati di velocità di trasmissione effettiva ed efficienza di recapito.

Un messaggio inviato da un numero di telefono 10DLC viene visualizzato sui dispositivi dei destinatari come numero di telefono a 10 cifre. Puoi utilizzare i numeri di telefono 10DLC per inviare messaggi sia transazionali che promozionali. Se utilizzi già codici brevi o numeri verdi per inviare i tuoi messaggi, non è necessario impostare numeri 10DLC.

Per configurare i numeri 10DLC, devi prima registrare la tua azienda o il tuo marchio. Dovrete quindi controllare esternamente la vostra azienda con 10 DLC per assicurarvi di ottenere la massima velocità di trasmissione idonea. Successivamente, crei una campagna 10DLC, che corrisponde a una descrizione del tuo caso d'uso. Queste informazioni vengono poi condivise con The Campaign Registry, un'organizzazione di settore che raccoglie le informazioni sulla registrazione dei numeri 10DLC.

Nota

Per ulteriori informazioni sull'utilizzo delle informazioni da parte di The Campaign Registry, consulta la pagina delle domande frequenti sul sito Web di The Campaign Registry.

Dopo che l'azienda e la campagna 10DLC sono state approvate, puoi acquistare un numero 10DLC e associarlo alla campagna. Il completamento dell'associazione tra numero di telefono e campagna 10DLC può richiedere circa 14 giorni. Sebbene sia possibile associare più numeri di telefono a un'unica campagna, non è possibile utilizzare lo stesso numero di telefono in più campagne 10DLC. Per ogni campagna 10DLC creata, devi avere almeno un numero di telefono univoco. La velocità di trasmissione effettiva dei numeri di telefono 10DLC si basa sulle informazioni relative alla registrazione di società e campagna fornite dall'utente. Ogni numero da 10 DLC associato a una campagna supporta 1 messaggio al secondo (MPS). Per far sì che il throughput idoneo della tua campagna venga applicato ai numeri da 10 DLC associati, devi inviare una richiesta per aumentare la frequenza di invio di SMS.

Se hai già un codice lungo non registrato nel tuo account SMS di messaggistica con l'utente AWS finale, puoi richiederne la conversione in un numero da 10 DLC. Per convertire un codice lungo esistente, completa la procedura di registrazione, quindi crea un caso nel AWS Support Center. In alcune situazioni, non è possibile convertire un codice lungo non registrato in un numero di telefono 10DLC. In questo caso, devi richiedere un nuovo numero tramite la console SMS di messaggistica con l'utente AWS finale e associarlo alla tua campagna 10DLC. Per ulteriori informazioni su come utilizzare i numeri 10DLC con codici lunghi esistenti, consulta Associazione di un codice lungo a una campagna 10DLC.

Funzionalità 10DLC

Nota

Importante: la registrazione del marchio e il controllo esterno del marchio non aumentano automaticamente il limite predefinito di 1 MPS per numero associato a una campagna di 10 DLC approvata. Per far sì che il throughput idoneo della tua campagna venga applicato ai numeri di 10 DLC associati, devi inviare una richiesta per aumentare la velocità di invio di SMS.

Le funzionalità dei numeri di telefono 10DLC dipendono dai gestori di telefonia mobile usati dai destinatari. AT&T fornisce un limite al numero di parti del messaggio che possono essere inviate ogni minuto per ciascuna campagna. T-Mobile fornisce un limite giornaliero di messaggi che può essere inviato per ogni azienda, senza limitazioni sul numero di parti del messaggio che possono essere inviate al minuto. Verizon non ha pubblicato limiti di velocità effettiva, ma utilizza un sistema di filtraggio per 10DLC progettato per rimuovere spam, messaggi non richiesti e contenuti abusivi, con meno enfasi sulla velocità effettiva dei messaggi.

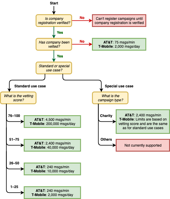
Le nuove campagne 10DLC associate a società non controllate possono inviare 75 parti di messaggio al minuto ai destinatari che utilizzano AT&T e 2.000 messaggi al giorno ai destinatari che utilizzano T-Mobile. Il limite aziendale è condiviso tra tutte le campagne 10DLC. Ad esempio, se hai registrato una società e due campagne, l'assegnazione giornaliera di 2.000 messaggi ai clienti di T-Mobile viene condivisa tra queste campagne. Analogamente, se registri la stessa azienda in più di un AWS account, l'assegnazione giornaliera viene condivisa tra tali account.

Se le tue esigenze di velocità effettiva superano questi limiti, puoi richiedere la verifica della registrazione della tua azienda. Quando controlli la registrazione della tua azienda, un provider di verifica di terze parti analizza i dettagli della tua azienda. Il provider di verifica fornisce quindi un punteggio di controllo, che determina le funzionalità delle tue campagne 10DLC. È previsto un singolo addebito per il servizio di controllo. Per ulteriori informazioni, consulta Modulo di valutazione del marchio 10DLC.

Il tasso di velocità effettiva varia a seconda di vari fattori, come ad esempio se la tua azienda è stata controllata o meno, i tipi di campagna e il punteggio di controllo. Il seguente diagramma di flusso mostra i tassi delle velocità effettive per varie situazioni.

Velocità effettiva dei messaggi in base al gestore telefonico e alla reputazione.

I tassi di velocità effettiva per 10DLC sono determinati dai vettori mobili statunitensi in collaborazione con Campaign Registry. Né gli SMS di messaggistica per l'utente AWS finale né altri servizi di invio di SMS possono aumentare il throughput di 10 DLC oltre queste percentuali. Se hai bisogno di una velocità di trasmissione effettiva elevata e percentuali elevate di recapito su tutti i gestori statunitensi, ti consigliamo di utilizzare un codice breve.

Registrazione 10DLC e canoni mensili

Ci sono quote di registrazione e mensili associate all'utilizzo di 10DLC, come la registrazione della tua azienda e la campagna 10DLC. Questi sono separati da qualsiasi altro canone mensile o AWS canone. Per ulteriori informazioni sulle tariffe dei 10 DLC, consulta la pagina dei prezzi dei servizi di messaggistica per l'utente AWS finale.