View a markdown version of this page

Comprensione VoiceFocus del servizio audio Amazon Chime SDK PTSN - SDK Amazon Chime

Le traduzioni sono generate tramite traduzione automatica. In caso di conflitto tra il contenuto di una traduzione e la versione originale in Inglese, quest'ultima prevarrà.

Comprensione VoiceFocus del servizio audio Amazon Chime SDK PTSN

Consente di applicare la soppressione del rumore di Amazon Voice Focus ai gruppi di chiamate in entrata e in uscita su una chiamata PSTN (Public Switched Telephony Network). Quando applichi Amazon Voice Focus, riduce il rumore di fondo senza influire sulla voce umana. Ciò può rendere più facile l'ascolto dell'attuale altoparlante.

Per creare call leg in entrata, si utilizza una regola SIP che richiama una AWS Lambda funzione con un evento. NewInboundCall È possibile creare call leg in uscita utilizzando l'CallAndBridgeazione o utilizzando un'operazione API. CreateSIPMediaApplicationCall Per ulteriori informazioni su Amazon Voice Focus, consulta Come funziona la cancellazione del rumore dell'SDK Amazon Chime.

Amazon Voice Focus riduce i rumori non vocali indesiderati, tra cui:

  • Rumori ambientali: vento, ventole, acqua corrente

  • Rumori di sottofondo: tosaerba, cani che abbaiano

  • Rumori in primo piano: digitazione, paper shuffling

Nota

Quando usi Amazon Voice Focus, ti AWS fattura per i minuti di chiamata attivi di ogni fase di chiamata e per ogni minuto di utilizzo dell'applicazione multimediale SIP.

Questo esempio mostra un'azione tipicaVoiceFocus.

{ "SchemaVersion": "1.0", "Actions":[ { "Type": "VoiceFocus", "Parameters": { "Enable": True|False, // required "CallId": "call-id-1", // required } } ] }
Enable

Descrizione: abilita o disabilita Amazon Voice Focus

Valori consentiti — | True False

Obbligatorio: Sì

Valore predefinito - nessuno

CallId

Descrizione: CallId del partecipante all'CallDetailsinvocazione della AWS Lambda funzione

Valori consentiti: un ID di chiamata valido

Obbligatorio: sì

Valore predefinito - nessuno

Questo esempio mostra un ACTION_SUCCESSFUL evento riuscito per l'VoiceFocusazione.

{ "SchemaVersion": "1.0", "Sequence": 3, "InvocationEventType": "ACTION_SUCCESSFUL", "ActionData": { "Type": "VoiceFocus", "Parameters": { "Enable": True, "CallId": "call-id-1" } }, "CallDetails":{ ..... ..... "Participants":[ { "CallId": "call-id-of-caller", ..... "Status": "Connected" }, { "CallId": "call-id-of-callee", ..... "Status": "Connected" } ] } }

Questo esempio mostra un ACTION_FAILED evento tipico dell'VoiceFocusazione.

{ "SchemaVersion": "1.0", "Sequence":2, "InvocationEventType": "ACTION_FAILED", "ActionData":{ "Type": "VoiceFocus", "Parameters": { "Enable": True, "CallId": "call-id-1" } }, "ErrorType": "SystemException", "ErrorMessage": "System error while running action" }, "CallDetails":{ ..... ..... "Participants":[ { "CallId": "call-id-of-caller", ..... } ] } }
Gestione degli errori

Per motivi di sicurezza, le azioni audio PSTN hanno un limite di 5 richieste di chiamata al secondo, per account cliente (CPS). Quando le richieste di chiamata superano il limite di 5 CPS, l'azione restituisce un messaggio di errore. Questa tabella elenca i messaggi di errore restituiti dall'VoiceFocusazione.

Errore Messaggio Motivo

ActionExecutionThrottled

Esecuzione dell'azione non riuscita. È stato raggiunto il numero massimo di azioni al secondo.

Il numero di richieste di azione Voice Focus al secondo ha superato il limite di sistema.

MissingRequiredActionParameter

Parametro di azione richiesto mancante.

Mancano uno o più parametri richiesti durante l'esecuzione dell'azione.

SystemException

Errore di sistema durante l'esecuzione dell'azione.

Si è verificato un errore di sistema durante l'esecuzione dell'azione.

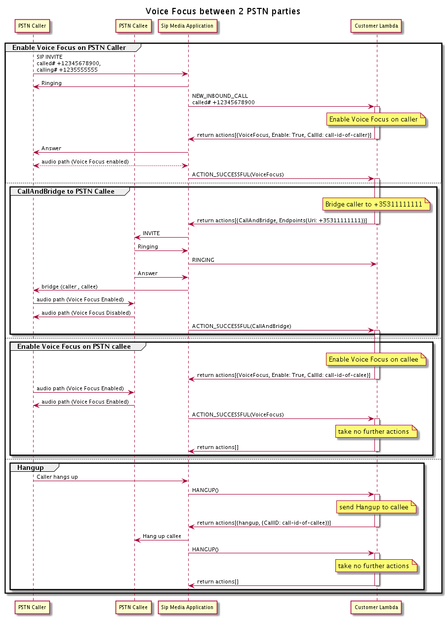
Flussi di chiamate

Questo diagramma mostra il flusso di chiamate per abilitare e disabilitare Amazon Voice Focus per un'CallAndBridgeazione tra due chiamate PSTN.

Il flusso di chiamate quando abiliti o disabiliti Amazon Voice si concentra per due chiamate PSTN collegate.

Per il segmento delle chiamate in uscita, la AWS Lambda funzione abilita la messa a fuoco di Amazon Voice per il chiamante e restituisce una serie di azioni, tra cui. CallAndBridge Una volta completata la chiamata, l'VoiceFocusazione restituisce un ACTION_SUCCESSFUL evento e la funzione Lambda restituisce un altro set di eventi che abilita Amazon Voice Focus per la persona chiamata. Questo insieme di azioni includeVoiceFocus, EnableTrue, e l'ID del chiamante. Non vengono intraprese ulteriori azioni finché il chiamante non riaggancia. La funzione Lambda invia quindi un'Hangupazione all'applicazione multimediale SIP. L'applicazione blocca la persona chiamata e invia una funzione Hangup alla funzione Lambda, che non esegue ulteriori azioni.