View a markdown version of this page

CallAndBridge - SDK Amazon Chime

Le traduzioni sono generate tramite traduzione automatica. In caso di conflitto tra il contenuto di una traduzione e la versione originale in Inglese, quest'ultima prevarrà.

CallAndBridge

Crea una chiamata in uscita verso un numero di telefono PSTN o verso un trunk SIP configurato come Amazon Chime SDK Voice Connector o Amazon Chime SDK Voice Connector Group, quindi la collega a una chiamata esistente. Si usa PSTN quando si chiama un numero di telefono e quando si chiama un trunk SIP. AWS

Una chiamata esistente può essere una chiamata in uscita creata utilizzando l'CreateSIPMediaApplicationCallAPI o una chiamata in entrata creata da una regola SIP che richiama la funzione con un evento. AWS Lambda NewInboundCall Quando implementi un'CallAndBridgeazione su un endpoint Voice Connector o Voice Connector Group, devi specificare l'Amazon Resource Number (ARN) del Voice Connector o del Voice Connector Group.

Puoi anche aggiungere intestazioni SIP personalizzate alle chiamate e alle funzioni in uscita. AWS Lambda Le intestazioni personalizzate consentono di trasmettere valori come numeri di piani e codici postali. Per ulteriori informazioni sulle intestazioni personalizzate, fare riferimento a. Utilizzo delle intestazioni SIP nel servizio audio Amazon Chime SDK PTSN

Quando si utilizza la funzione call and bridge, è importante notare che ogni chiamata viene conteggiata nel conteggio delle chiamate simultanee attive utilizzato per calcolare i limiti di chiamate attive SMA. Tenendo presente ciò, quando si gestiscono i limiti di chiamata attiva SMA per chiamate e bridge, è necessario contare 2 chiamate per ogni 1 chiamata e azione di bridge. Per ulteriori informazioni, consulta SIP trunking e quote vocali nel. Riferimenti generali di AWS

Il codice di esempio seguente mostra un'azione tipica che collega un endpoint PSTN.

{ "SchemaVersion": "1.0", "Actions": [{ "Type": "CallAndBridge", "Parameters": { "CallTimeoutSeconds": 30, "CallerIdNumber": "e164PhoneNumber", // required "Endpoints": [{ "BridgeEndpointType": "PSTN", // required "Uri": "e164PhoneNumber", // required }], } } ] }

L'esempio seguente mostra un'azione tipica che utilizza un Voice Connector o un Voice Connector Group, oltre a un'intestazione SIP personalizzata.

{ "SchemaVersion":"1.0", "Actions":[ { "Type":"CallAndBridge", "Parameters":{ "CallTimeoutSeconds":30, "CallerIdNumber": "e164PhoneNumber", // required "RingbackTone": { // optional "Type": "S3", "BucketName": "s3_bucket_name", "Key": "audio_file_name" }, "Endpoints":[ { "BridgeEndpointType":"AWS", // enum type, required "Arn":"arn:aws:chime:us-east-1:0123456789101:vc/abcdefg1hijklm2nopq3rs" //VC or VCG ARN, required for AWS endpoints "Uri":"ValidString", // required, see description below } ], "SipHeaders": { "x-String":"String" } } } ] }
CallTimeoutSeconds

Descrizione: l'intervallo che precede il timeout di una chiamata. Il timer si avvia al momento della configurazione della chiamata.

Valori consentiti: compresi tra 1 e 120, inclusi

Obbligatorio: no

Valore predefinito: 30

CallerIdNumber

Descrizione: un numero che appartiene al cliente o il numero di origine della gamba A

Valori consentiti: un numero di telefono valido nel formato E.164

Obbligatorio: sì

Valore predefinito - nessuno

Endpoints

Descrizione: gli endpoint di una chiamata

Valori consentiti:

  • BridgeEndpointTypeAWS per i connettori vocali e i gruppi di connettori vocali, altrimentiPSTN.

  • Arn— L'ARN di un Voice Connector o Voice Connector Group. Richiesto solo quando si utilizza AWS come. BridgeEndpointType

  • Uri— Il valore URI dipende dal tipo di endpoint.

    Per gli PSTN endpoint, l'URI deve essere un numero di telefono E.164 valido.

    Per gli AWS endpoint, il valore URI imposta la user parte di. Request-URI È necessario utilizzare il formato Augmented Backus-Naur. Lunghezza richiesta: compresa tra 1 e 36, inclusi. Utilizzate i seguenti valori: a-z, A-Z, 0-9, &, =, +, $, /, %, -, _, !, ~, *, (,), (.)

    Il valore host di Request-URI è derivato dalle route in entrata del Voice Connector di destinazione. L'esempio seguente mostra un'CallAndBridgeazione con un AWS endpoint.

    { "SchemaVersion":"1.0", "Actions":[ { "Type":"CallAndBridge", "Parameters":{ "CallTimeoutSeconds":30, "CallerIdNumber": "+18005550122", "Endpoints":[ { "BridgeEndpointType":"AWS", "Arn":"arn:aws:chime:us-east-1:0123456789101:vc/abcdefg1hijklm2nopq3rs", "Uri":"5550" } ], "SipHeaders": { "x-String":"String" } } } ] }

    Per ulteriori informazioni sulle rotte in entrata e sui connettori vocali, consulta Modifica delle impostazioni di Amazon Chime SDK Voice Connector.

Obbligatorio: Sì

Valore predefinito - nessuno

SipHeaders

Descrizione: consente di passare valori aggiuntivi. Utilizzare solo con il tipo di AWS endpoint.

Valori consentiti: intestazione SIP valida

Obbligatorio: no

Valore predefinito - nessuno

L'esempio seguente mostra un'CallAndBridgeazione riuscita che utilizza un endpoint PSTN:

{ "SchemaVersion": "1.0", "Sequence": 3, "InvocationEventType": "ACTION_SUCCESSFUL", "ActionData": { "Type": "CallAndBridge", "Parameters": { "CallTimeoutSeconds": 30, "CallerIdNumber": "e164PhoneNumber", "Endpoints":[ { "BridgeEndpointType": "PSTN", "Uri": "e164PhoneNumber" } ], "CallId": "call-id-1" } }, "CallDetails":{ ..... ..... "Participants":[ { "CallId": "call-id-1", "ParticipantTag": "LEG-A", ..... "Status": "Connected" }, { "CallId": "call-id-2", "ParticipantTag": "LEG-B", ..... "Status": "Connected" } ] } }

L'esempio seguente mostra un'azione non riuscita. CallAndBridge

{ "SchemaVersion": "1.0", "Sequence":2, "InvocationEventType": "ACTION_FAILED", "ActionData":{ "Type": "CallAndBridge", "Parameters":{ "CallTimeoutSeconds": 30, "CallerIdNumber": "e164PhoneNumber", "Endpoints": [ { "BridgeEndpointType": "PSTN", "Uri": "e164PhoneNumber" } ], "CallId": "call-id-1" }, "ErrorType": "CallNotAnswered", "ErrorMessage": "Call not answered" }, "CallDetails":{ ..... ..... "Participants":[ { "CallId": "call-id-1", "ParticipantTag": "LEG-A", ..... } ] } }

Flussi di chiamate

L'CallAndBridgeazione offre un'esperienza audio e di segnalazione di chiamata diversa per un gruppo di chiamata esistente, a seconda dei parametri e del fatto che il collegamento sia o meno.

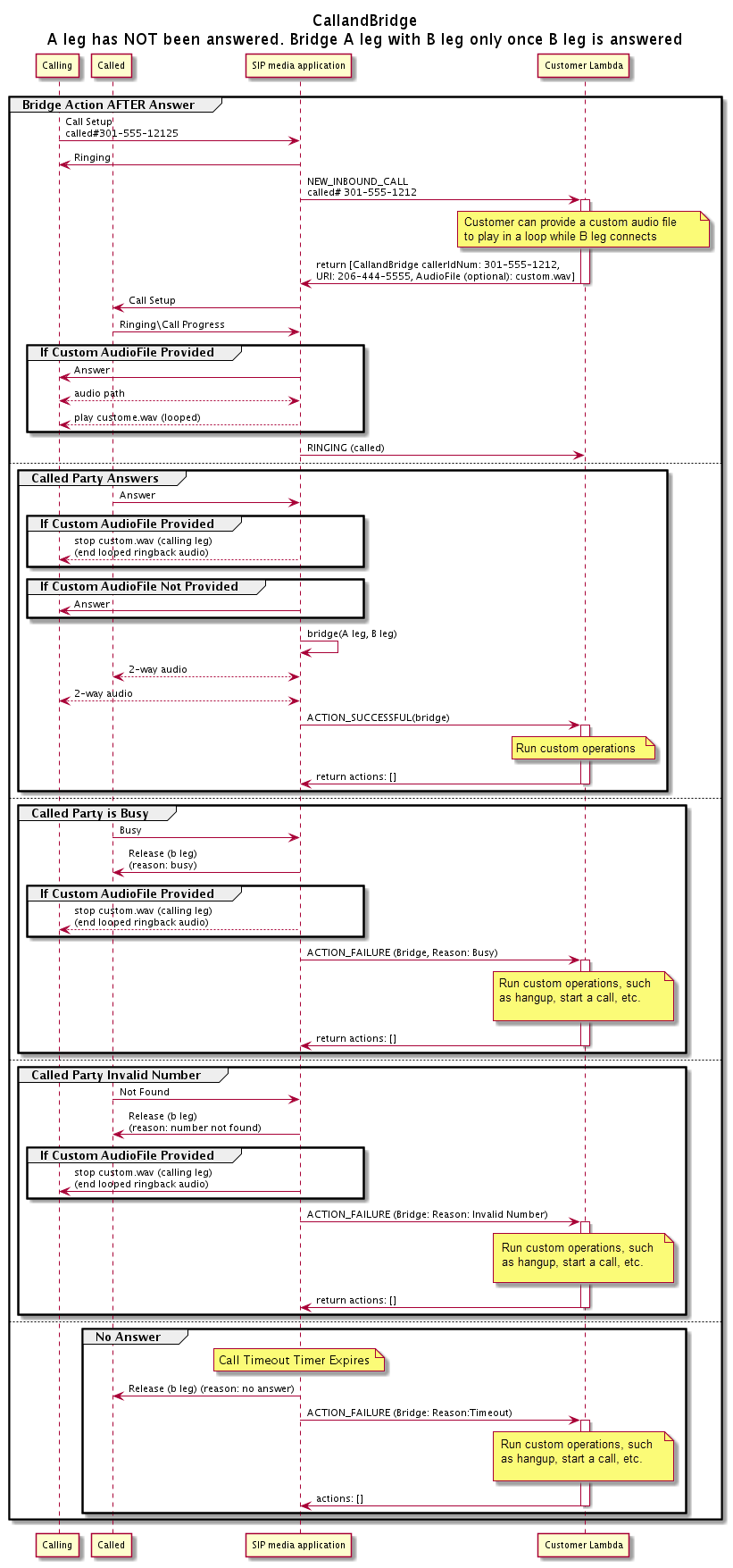
Il diagramma seguente mostra i flussi di chiamata con parametri diversi quando un gruppo di chiamata in entrata A è già connesso.

Il flusso di una chiamata con risposta attraverso l'azioneCallAndBridge.

Il diagramma seguente mostra il flusso di chiamate per una chiamata senza risposta.

Il flusso di una chiamata senza risposta attraverso l'azione. CallAndBridge
Ulteriori dettagli

Ricorda questi fatti sull'CallAndBridgeazione.

  • CallTimeoutSeconds— Questo timer si avvia quando l'invito SIP viene inviato sul B-Leg. È possibile impostare un valore target desiderato, ma questo valore può essere ignorato dai corrieri a monte.

  • CallerIdNumber— Questo numero di telefono deve appartenere al cliente o essere il numero di origine di un A-Leg.

  • Comportamento della chiamata e casi limite: se si interrompe una chiamata, l'altra non interrompe automaticamente la chiamata. Quando un Hangup evento viene inviato alla AWS Lambda funzione, la parte rimanente deve essere disconnessa indipendentemente. Se una parte della chiamata viene lasciata sospesa, la chiamata viene fatturata fino a quando non viene interrotta. Ad esempio, lo scenario seguente può comportare addebiti imprevisti:

    • Si tenta di collegarsi a un numero di telefono di destinazione. La destinazione è occupata e invia la chiamata direttamente alla segreteria telefonica. Dal punto di vista di Audio Service, accedere alla segreteria telefonica equivale a rispondere a una chiamata. L'A-Leg si blocca, ma il B-Leg continua ad ascoltare il messaggio di posta vocale. Mentre il B-Leg ascolta, tu ricevi una fattura.

    • È consigliabile utilizzare la AWS Lambda funzione o l'interlocutore all'altro capo della chiamata per terminare ogni fase della chiamata in modo indipendente.

  • Fatturazione: quando utilizzi, ti viene addebitato quanto segue: CallAndBridge

    • Minuti di chiamata attivi per ogni segmento di chiamata creato (A-Leg, B-Leg, ecc.) verso il PSTN.

    • Minuti di utilizzo del servizio audio.

Vedi esempi di lavoro su GitHub: