Speak - SDK Amazon Chime

Le traduzioni sono generate tramite traduzione automatica. In caso di conflitto tra il contenuto di una traduzione e la versione originale in Inglese, quest'ultima prevarrà.

Speak

È possibile riprodurre la voce in qualsiasi fase di chiamata inserendo un testo. È possibile utilizzare testo semplice o Speech Synthesis Markup Language (SSML). SSML offre un maggiore controllo sul modo in cui l'SDK Amazon Chime genera il parlato aggiungendo pause, enfatizzando determinate parole o modificando lo stile di pronuncia.

L'SDK Amazon Chime utilizza il servizio Amazon Polly per la conversione. text-to-speech Amazon Polly ti consente di scegliere tra il motore standard o neurale per una migliore qualità del parlato. Amazon Polly supporta più di 20 lingue e 60 voci per personalizzare l'esperienza utente dell'applicazione. L'SDK Amazon Chime fornisce funzionalità vocali gratuitamente, ma l'utilizzo di Amazon Polly è a pagamento. Consulta la pagina dei prezzi di Amazon Polly o la dashboard di fatturazione per informazioni sui prezzi.

Importante

L'uso di Amazon Polly è soggetto ai Termini di servizio AWS, inclusi i termini specifici dei servizi AWS Machine Learning e Artificial Intelligence.

Utilizzo di Speak action

L'esempio seguente mostra un uso tipico dell'Speakazione.

{ "SchemaVersion": "1.0", "Actions":[ { "Type": "Speak", "Parameters": { "Text": "Hello, World!", // required "CallId": "call-id-1", // required "Engine": "neural", // optional. Defaults to standard "LanguageCode": "en-US", // optional "TextType": "text", // optional "VoiceId": "Joanna" // optional. Defaults to Joanna } } ] }
CallId

Descrizione — Il CallId partecipante alla chiamata CallDetails della funzione Lambda

Valori consentiti: un ID di chiamata valido

Obbligatorio: sì

Valore predefinito - nessuno

Text

Descrizione: specifica il testo di input da sintetizzare in voce. Se si specifica ssml come TextType, seguire il formato SSML per il testo di input.

Valori consentiti: stringa

Obbligatorio: sì

Valore predefinito - nessuno

Engine

Descrizione: specifica il motore, standard o neurale, da utilizzare per l'elaborazione del testo per la sintesi vocale.

Valori consentiti: standard | neurali

Obbligatorio: no

Valore predefinito: standard

LanguageCode

Descrizione: specifica il codice della lingua. Necessario solo se si utilizza una voce bilingue. Se si utilizza una voce bilingue senza un codice linguistico, viene utilizzata la lingua predefinita della voce bilingue.

Valori consentiti: codici di lingua Amazon Polly

Obbligatorio: no

Valore predefinito - nessuno

TextType

Descrizione: specifica il tipo di testo di input, testo semplice o SSML. Se non viene specificato un tipo di input, come impostazione predefinita viene utilizzato il testo normale. Per ulteriori informazioni su SSML, consulta Generating Speech from SSML Documents nella Amazon Polly Developer Guide.

Valori consentiti: ssml | text

Obbligatorio: no

Valore predefinito - nessuno

VoiceId

Descrizione: specifica l'ID della voce che desideri utilizzare.

Valori consentitiAmazon Polly voice IDs

Obbligatorio: no

Valore predefinito: Joanna

Manipolazione ACTION_SUCCESSFUL events

L'esempio seguente mostra un ACTION_SUCCESSFUL evento tipico di un'azione che sintetizza il testo «Hello World» in voce, in inglese, utilizzando la voce di Amazon Polly. Joanna

{ "SchemaVersion": "1.0", "Sequence": 3, "InvocationEventType": "ACTION_SUCCESSFUL", "ActionData": { "Type": "Speak", "Parameters": { "CallId": "call-id-1", "Engine": "neural", "LanguageCode": "en-US", "Text": "Hello World", "TextType": "text", "VoiceId": "Joanna" } }, "CallDetails":{ ... } }

Manipolazione ACTION_FAILED events

L'esempio seguente mostra un ACTION_FAILED evento tipico per lo stesso evento utilizzato nell'esempio precedente.

{ "SchemaVersion": "1.0", "Sequence":2, "InvocationEventType": "ACTION_FAILED", "ActionData":{ "Type": "Speak", "Parameters": { "CallId": "call-id-1", "Engine": "neural", "LanguageCode": "en-US", "Text": "Hello World", "TextType": "text", "VoiceId": "Joanna" }, "ErrorType": "SystemException", "ErrorMessage": "System error while running action" }, "CallDetails":{ ... } }
Gestione degli errori

Questa tabella elenca e descrive i messaggi di errore generati dall'Speakazione.

Errore Messaggio Motivo

AccessDenied

Il ruolo AWSServiceRoleForAmazonChimeVoiceConnector collegato al servizio non è configurato correttamente.

Il ruolo collegato al servizio utilizzato per effettuare richieste ad Amazon Polly non esiste o non dispone delle autorizzazioni. Per risolvere il problema, consulta i passaggi indicati nella sezione Utilizzo del ruolo collegato al servizio Amazon Chime SDK Voice Connector

InvalidActionParameter

 

Si è verificato un errore durante la convalida dei parametri dell'azione. Per ulteriori informazioni sui parametri, consulta l'SynthesizeSpeech API nella Amazon Polly Developer Guide.

ActionExecutionThrottled Amazon Polly sta limitando la richiesta di sintesi vocale. La richiesta ad Amazon Polly restituisce un'eccezione di limitazione. Per ulteriori informazioni sui limiti di limitazione di Amazon Polly, https://docs.aws.amazon.com/polly/ latest/dg/limits consulta .html #limits -throttle.

MissingRequiredActionParameter

Textè un parametro obbligatorio.

Questi parametri di azione devono avere un Text valore

MissingRequiredActionParameter

Textè limitato a 1.000 caratteri

Il testo ha superato il limite di caratteri.

SystemException

Errore di sistema durante l'esecuzione dell'azione.

Si è verificato un errore di sistema durante l'esecuzione dell'azione.

Flussi del programma

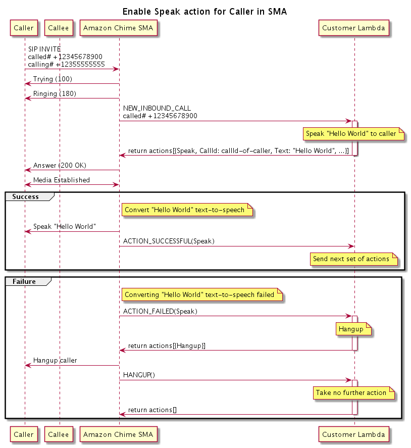
Il diagramma seguente mostra il flusso del programma che abilita l'Speakazione per un chiamante. In questo esempio, il chiamante sente il testo che

Diagramma che mostra il flusso del programma per abilitare l'Speakazione per un chiamante.
Nel diagramma

Utilizzando un softphone, un chiamante inserisce un numero registrato in un'applicazione multimediale SIP. L'applicazione utilizza il INVITE metodo SIP e invia una risposta al chiamante. Trying (100) Ciò indica che il server next-hop ha ricevuto la richiesta di chiamata. L'applicazione SIP utilizza quindi INVITE per contattare l'endpoint. Una volta stabilita la connessione, le applicazioni inviano Ringing (180) una risposta al chiamante e viene avviato un avviso.

L'applicazione multimediale SIP invia quindi un NEW_INBOUND_CALL evento alla funzione Lambda, che risponde con Speak un'azione che include l'ID del chiamante e il testo che si desidera convertire in voce. L'applicazione SIP invia quindi una 200 (OK) risposta per indicare che la chiamata ha avuto risposta. Il protocollo abilita anche i media.

Se l'Speakazione ha esito positivo e converte il testo in voce, restituisce un ACTION_SUCCESSFUL evento all'applicazione multimediale SIP, che restituisce il set di azioni successivo. Se l'azione fallisce, l'applicazione multimediale SIP invia un ACTION_FAILED evento alla funzione Lambda, che risponde con una serie di azioni. Hangup L'applicazione riaggancia il chiamante e restituisce un HANGUP evento alla funzione Lambda, che non esegue ulteriori azioni.

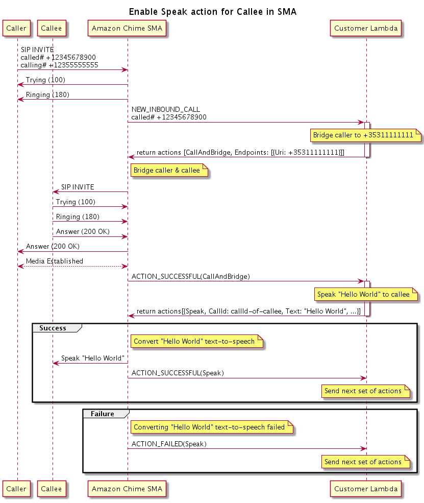
Il diagramma seguente mostra il flusso del programma che abilita l'Speakazione per un chiamante.

Diagramma che mostra il flusso del programma per abilitare l'Speakazione per un chiamante. È possibile eseguire questa operazione su qualsiasi chiamata interconnessa.
Nel diagramma

Un chiamante inserisce un numero registrato in un'applicazione multimediale SIP e l'applicazione risponde come descritto nel diagramma precedente. Quando la funzione Lambda riceve l'NEW_INBOUND_CALLevento, restituisce l'CallAndBridgeazione all'applicazione SIP. L'applicazione utilizza quindi il INVITE metodo SIP per inviare le Ringing (180) risposte Trying (100) e al chiamante.

Se il chiamante risponde, l'applicazione multimediale SIP riceve una 200 (OK) risposta e invia la stessa risposta al chiamante. Ciò stabilisce i media e l'applicazione SIP invia un ACTION_SUCCESSFUL evento per l'CallAndBridgeazione alla funzione Lambda. La funzione restituisce quindi l'azione e i dati Speak all'applicazione SIP, che converte