View a markdown version of this page

Pendaftaran 10DLC Amerika Serikat - AWS SMS Pesan Pengguna Akhir

Terjemahan disediakan oleh mesin penerjemah. Jika konten terjemahan yang diberikan bertentangan dengan versi bahasa Inggris aslinya, utamakan versi bahasa Inggris.

Pendaftaran 10DLC Amerika Serikat

penting

Tabel berikut memiliki waktu yang diharapkan untuk setiap langkah pendaftaran 10DLC berdasarkan apakah bisnis Anda berlokasi di Amerika Serikat atau internasional.

Langkah pendaftaran 10DLC Perusahaan yang berbasis di AS Perusahaan berbasis internasional
Daftarkan merek/perusahaan Anda 1-2 hari kerja Hingga 3 minggu
Terapkan untuk pemeriksaan 1-2 hari kerja Hingga 3 minggu
Daftarkan kampanye Anda Hingga 4 minggu Hingga 4 minggu
Minta nomor 10DLC Anda Hingga 10 hari Hingga 10 hari

Jika Anda menggunakan SMS Pesan Pengguna AWS Akhir untuk mengirim pesan ke penerima di Amerika Serikat atau wilayah AS Puerto Riko, Kepulauan Virgin AS, Guam, dan Samoa Amerika, Anda dapat menggunakan nomor telepon 10DLC untuk mengirimkan pesan tersebut. Singkatan 10DLC adalah singkatan dari “10-digit long code.” Nomor telepon 10DLC terdaftar untuk digunakan oleh pengirim tunggal dan untuk satu kasus penggunaan. Proses pendaftaran ini memberikan wawasan operator seluler tentang kasus penggunaan yang disetujui untuk setiap nomor telepon yang digunakan untuk mengirim pesan. Hasilnya, nomor telepon 10DLC dapat menawarkan tingkat throughput dan deliverability yang tinggi.

Pesan yang Anda kirim dari nomor telepon 10DLC muncul di perangkat penerima Anda sebagai nomor telepon 10 digit. Anda dapat menggunakan nomor telepon 10DLC untuk mengirim pesan transaksional dan promosi. Jika Anda sudah menggunakan kode pendek atau nomor bebas pulsa untuk mengirim pesan Anda, maka Anda tidak perlu mengatur 10DLC.

Untuk menyiapkan 10DLC, Anda terlebih dahulu mendaftarkan perusahaan atau merek Anda. Anda kemudian harus memeriksa perusahaan 10DLC Anda secara eksternal untuk memastikan Anda mendapatkan throughput yang memenuhi syarat tertinggi. Selanjutnya, Anda membuat kampanye 10DLC, yang merupakan deskripsi kasus penggunaan Anda. Informasi ini kemudian dibagikan kepada Campaign Registry, sebuah organisasi industri yang mengumpulkan informasi pendaftaran 10DLC.

catatan

Untuk informasi selengkapnya tentang cara Registri Kampanye menggunakan informasi Anda, lihat FAQ di situs web Registri Kampanye.

Setelah perusahaan Anda dan kampanye 10DLC disetujui, Anda dapat membeli nomor telepon dan mengaitkannya dengan kampanye 10DLC Anda. Mengaitkan nomor telepon dengan kampanye 10DLC dapat memakan waktu sekitar 14 hari untuk menyelesaikannya. Meskipun Anda dapat mengaitkan beberapa nomor telepon dengan satu kampanye, Anda tidak dapat menggunakan nomor telepon yang sama di beberapa kampanye 10DLC. Untuk setiap kampanye 10DLC yang Anda buat, Anda harus memiliki setidaknya satu nomor telepon unik. Throughput untuk nomor telepon 10DLC didasarkan pada perusahaan dan informasi pendaftaran kampanye yang Anda berikan. Setiap nomor 10DLC yang terkait dengan kampanye mendukung 1 bagian pesan per detik (MPS). Untuk mendapatkan throughput yang memenuhi syarat dari kampanye Anda yang diterapkan ke nomor 10DLC terkait, Anda harus mengirimkan permintaan untuk meningkatkan tarif pengiriman SMS.

Jika Anda memiliki kode panjang yang tidak terdaftar di akun SMS AWS End User Messaging Anda, Anda dapat meminta agar kode tersebut diubah menjadi nomor 10DLC. Untuk mengonversi kode panjang yang ada, selesaikan proses registrasi, lalu buat case di AWS Support Center. Dalam beberapa situasi, tidak mungkin untuk mengonversi kode panjang yang tidak terdaftar ke nomor telepon 10DLC. Dalam hal ini, Anda harus meminta nomor baru melalui konsol SMS Pesan Pengguna AWS Akhir dan mengaitkannya dengan kampanye 10DLC Anda. Untuk informasi selengkapnya tentang penggunaan 10DLC dengan kode panjang yang ada, lihat. Mengaitkan kode panjang dengan kampanye 10DLC

Kemampuan 10DLC

catatan

Penting: Pendaftaran merek dan pemeriksaan merek eksternal saja tidak secara otomatis meningkatkan default batas 1 MPS per nomor yang terkait dengan kampanye 10DLC yang disetujui. Untuk mendapatkan throughput yang memenuhi syarat dari kampanye Anda yang diterapkan ke nomor 10DLC terkait, Anda harus mengirimkan permintaan untuk meningkatkan tarif pengiriman SMS.

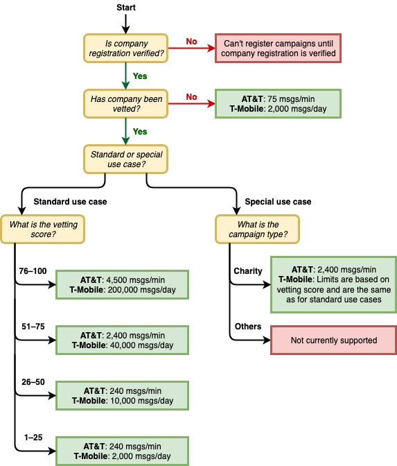
Kemampuan nomor telepon 10DLC tergantung pada operator seluler mana yang digunakan penerima Anda. AT&T memberikan batasan jumlah bagian pesan yang dapat dikirim setiap menit untuk setiap kampanye. T-Mobile menyediakan batas harian pesan yang dapat dikirim untuk setiap perusahaan, tanpa batasan jumlah bagian pesan yang dapat dikirim per menit. Verizon belum mempublikasikan batas throughput, tetapi menggunakan sistem penyaringan untuk 10DLC yang dirancang untuk menghapus spam, pesan yang tidak diminta, dan konten yang kasar, dengan sedikit penekanan pada throughput pesan yang sebenarnya.

Kampanye 10DLC baru yang terkait dengan perusahaan yang tidak diperiksa dapat mengirim 75 bagian pesan per menit kepada penerima yang menggunakan AT&T, dan 2.000 pesan per hari ke penerima yang menggunakan T-Mobile. Batas perusahaan dibagi di semua kampanye 10DLC Anda. Misalnya, jika Anda telah mendaftarkan satu perusahaan dan dua kampanye, penjatahan harian 2.000 pesan kepada pelanggan T-Mobile dibagikan di seluruh kampanye tersebut. Demikian pula, jika Anda mendaftarkan perusahaan yang sama di lebih dari satu AWS akun, penjatahan harian dibagikan di seluruh akun tersebut.

Jika kebutuhan throughput Anda melebihi batas ini, Anda dapat meminta agar pendaftaran perusahaan Anda diperiksa. Ketika Anda memeriksa pendaftaran perusahaan Anda, penyedia verifikasi pihak ketiga menganalisis detail perusahaan Anda. Penyedia verifikasi kemudian memberikan skor pemeriksaan, yang menentukan kemampuan kampanye 10DLC Anda. Ada biaya satu kali untuk layanan pemeriksaan. Untuk informasi selengkapnya, lihat Formulir pemeriksaan merek 10DLC.

Tingkat throughput aktual Anda akan bervariasi tergantung pada berbagai faktor, seperti apakah perusahaan Anda telah diperiksa atau tidak, jenis kampanye Anda, dan skor pemeriksaan Anda. Diagram alur berikut menunjukkan tingkat throughput untuk berbagai situasi.

Throughput pesan berdasarkan operator dan reputasi.

Tingkat throughput untuk 10DLC ditentukan oleh operator seluler AS bekerja sama dengan Registry Kampanye. Baik SMS AWS End User Messaging maupun layanan pengiriman SMS lainnya tidak dapat meningkatkan throughput 10DLC di luar tarif ini. Jika Anda membutuhkan tingkat throughput yang tinggi dan tingkat pengiriman yang tinggi di semua operator AS, kami sarankan Anda menggunakan kode singkat.

Biaya pendaftaran 10DLC dan biaya bulanan

Ada biaya pendaftaran dan biaya bulanan yang terkait dengan penggunaan 10DLC, seperti mendaftarkan perusahaan dan kampanye 10DLC Anda. Ini terpisah dari bulanan atau AWS biaya lainnya. Untuk informasi selengkapnya tentang biaya 10DLC, lihat halaman Harga Pesan Pengguna AWS Akhir.