View a markdown version of this page

Enregistrement du 10DLC aux États-Unis d'Amérique - AWS Messagerie SMS à l'utilisateur final

Les traductions sont fournies par des outils de traduction automatique. En cas de conflit entre le contenu d'une traduction et celui de la version originale en anglais, la version anglaise prévaudra.

Enregistrement du 10DLC aux États-Unis d'Amérique

Important

Le tableau suivant indique les délais prévus pour chaque étape d'enregistrement des 10 DLC, selon que votre entreprise est située aux États-Unis d'Amérique ou à l'étranger.

10Étape d'enregistrement du DLC Entreprises basées aux États-Unis Entreprises basées à l'international
Enregistrement de votre marque/entreprise 1 à 2 jours ouvrables Jusqu'à 3 semaines
Présenter une demande de contrôle 1 à 2 jours ouvrables Jusqu'à 3 semaines
Enregistrer votre campagne Jusqu'à 4 semaines Jusqu'à 4 semaines
Demander votre numéro 10DLC Jusqu'à 10 jours Jusqu'à 10 jours

Si vous utilisez AWS la messagerie SMS destinée aux utilisateurs finaux pour envoyer des messages à des destinataires aux États-Unis ou dans les territoires américains de Porto Rico, des Îles Vierges américaines, de Guam et des Samoa américaines, vous pouvez utiliser les numéros de téléphone 10DLC pour envoyer ces messages. L'abréviation 10DLC signifie « code long à 10 chiffres ». Un numéro de téléphone 10DLC est enregistré pour être utilisé par un seul expéditeur et pour un seul cas d'utilisation. Ce processus d'enregistrement donne aux opérateurs de téléphonie mobile un aperçu des cas d'utilisation approuvés pour chaque numéro de téléphone utilisé pour envoyer des messages. Par conséquent, les numéros de téléphone 10DLC peuvent offrir des taux de débit et de remise élevés.

Un message que vous envoyez à partir d'un numéro de téléphone 10DLC apparaît sur les appareils de vos destinataires sous la forme d'un numéro de téléphone à dix chiffres. Vous pouvez utiliser les numéros de téléphone 10DLC pour envoyer des messages transactionnels et promotionnels. Si vous utilisez déjà des codes courts ou des numéros gratuits pour envoyer vos messages, vous n'avez pas besoin de configurer 10DLC.

Pour configurer 10DLC, vous devez d'abord enregistrer votre entreprise ou votre marque. Vous devez ensuite procéder à un examen externe de votre société de 10DLC pour vous assurer d'obtenir le débit éligible le plus élevé. Ensuite, vous créez une Campagne 10 DLC, qui est une description de votre cas d'utilisation. Ces informations sont ensuite partagées avec le Campaign Registry, une organisation industrielle qui collecte les informations d'enregistrement de 10DLC.

Note

Pour plus d'informations sur la manière dont le Campaign Registry utilise vos informations, consultez la FAQ sur le site web de Campaign Registry.

Une fois votre entreprise et votre campagne 10DLC approuvées, vous pouvez acheter un numéro de téléphone et l'associer à votre campagne 10DLC. L'association d'un numéro de téléphone à une campagne 10DLC peut prendre environ 14 jours. Bien que vous puissiez associer plusieurs numéros de téléphone à une seule campagne, vous ne pouvez pas utiliser le même numéro de téléphone pour plusieurs campagnes 10DLC. Pour chaque campagne 10DLC que vous créez, vous devez avoir au moins un numéro de téléphone unique. Le débit des numéros de téléphone 10DLC est basé sur les informations d'enregistrement de l'entreprise et de la campagne que vous fournissez. Chaque numéro de 10 DLC associé à une campagne prend en charge 1 partie de message par seconde (MPS). Pour que le débit éligible de votre campagne soit appliqué aux numéros de 10 DLC associés, vous devez soumettre une demande d'augmentation des taux d'envoi de SMS.

Si vous avez déjà un code long non enregistré dans votre compte SMS de messagerie utilisateur AWS final, vous pouvez demander qu'il soit converti en un numéro 10DLC. Pour convertir un code long existant, terminez le processus d'enregistrement, puis créez un dossier dans le Centre de AWS support. Dans certains cas, il n'est pas possible de convertir un code long non enregistré en numéro de téléphone 10DLC. Dans ce cas, vous devez demander un nouveau numéro via la console SMS de messagerie utilisateur AWS final et l'associer à votre campagne 10DLC. Pour plus d'informations sur l'utilisation de 10DLC avec des codes longs existants, consultez Associer un code long à une campagne 10DLC.

Capacités de 10DLC

Note

Important : l'enregistrement de la marque et le contrôle externe de la marque à eux seuls n'augmentent pas automatiquement la limite par défaut de 1 MPS par nombre associée à une campagne de 10 DLC approuvée. Pour que le débit éligible de votre campagne soit appliqué aux numéros de 10 DLC associés, vous devez soumettre une demande d'augmentation des taux d'envoi de SMS.

Les capacités des numéros de téléphone 10DLC dépendent des opérateurs mobiles utilisés par vos destinataires. AT&T fournit un nombre limite de parties de message pouvant être envoyées chaque minute pour chaque campagne. T-Mobile offre une limite journalière de messages pouvant être envoyés pour chaque entreprise, sans limite du nombre de parties de message pouvant être envoyées par minute. Verizon n’a pas publié de limites de débit, mais utilise un système de filtrage pour 10DLC conçu pour supprimer le courrier indésirable, les messages non sollicités et le contenu abusif, en mettant moins l’accent sur le débit réel des messages.

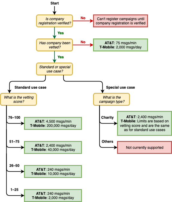
Les nouvelles campagnes 10DLC associées à des entreprises non vérifiées peuvent envoyer 75 parties de message par minute aux destinataires qui utilisent AT&T, et 2 000 messages par jour aux destinataires qui utilisent T-Mobile. La limite de l’entreprise est partagée entre l’ensemble de vos campagnes 10DLC. Par exemple, si vous avez enregistré une entreprise et deux campagnes, l’allocation quotidienne de 2 000 messages aux clients T-Mobile est partagée entre ces campagnes. De même, si vous enregistrez la même entreprise sur plusieurs AWS comptes, l'allocation quotidienne est partagée entre ces comptes.

Si vos besoins en termes de débit dépassent ces limites, vous pouvez demander que l’enregistrement de votre entreprise soit vérifié. Lorsque vous vérifiez l’enregistrement de votre entreprise, un fournisseur de vérification tiers analyse les détails de votre entreprise. Le fournisseur de vérification fournit ensuite un score de vérification, qui détermine les capacités de vos campagnes 10DLC. Des frais ponctuels s’appliquent pour le service de vérification. Pour de plus amples informations, veuillez consulter Formulaire de vérification de marque 10DLC.

Votre débit réel varie en fonction de divers facteurs, tels que le fait que votre entreprise ait été vérifiée ou non, vos types de campagnes et votre score de vérification. Le diagramme suivant illustre les débits pour diverses situations.

Débit de messages basé sur le transporteur et la réputation.

Les débits pour 10DLC sont déterminés par les opérateurs mobiles américains en coopération avec The Campaign Registry. Ni les SMS destinés aux utilisateurs AWS finaux ni aucun autre service d'envoi de SMS ne peuvent augmenter le débit de 10 DLC au-delà de ces taux. Si vous avez besoin de débits élevés et de taux de délivrabilité élevés pour l’ensemble des opérateurs américains, nous vous recommandons d’utiliser un code court.

Frais d’enregistrement et mensuels 10DLC

Il y a des frais d’enregistrement et mensuels associés à l’utilisation de 10DLC, tels que l’enregistrement de votre entreprise et de votre campagne 10DLC. Ils sont distincts de tout autre abonnement mensuel ou AWS frais. Pour plus d'informations sur les frais liés aux 10 DLC, consultez la page de tarification des messages destinés aux utilisateurs AWS finaux.