View a markdown version of this page

MediaConnect I/O états du routeur - AWS Elemental MediaConnect

Les traductions sont fournies par des outils de traduction automatique. En cas de conflit entre le contenu d'une traduction et celui de la version originale en anglais, la version anglaise prévaudra.

MediaConnect I/O états du routeur

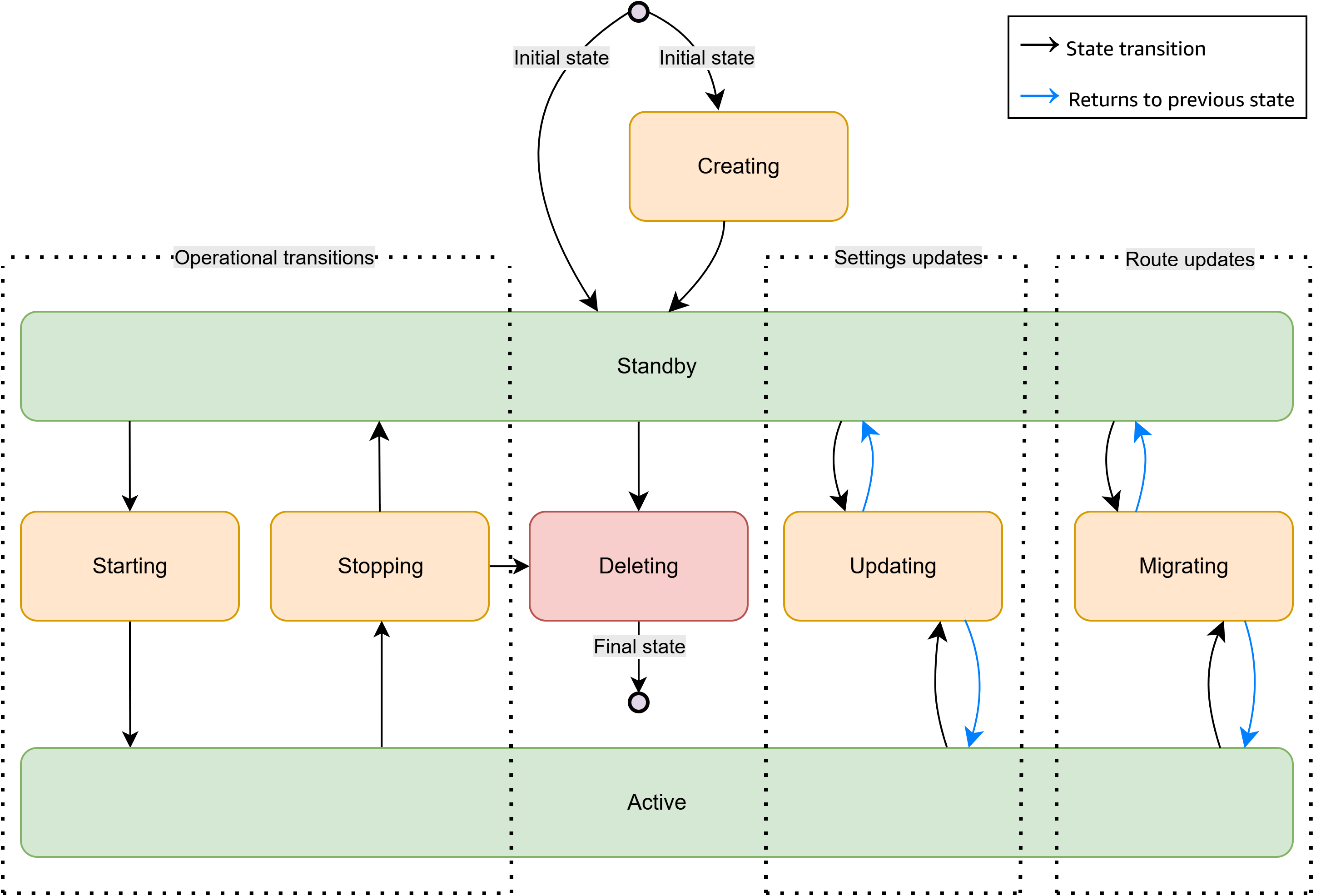
Un AWS Elemental MediaConnect routeur I/O passe par différents états entre le moment où vous le créez et le moment où vous le supprimez. Ces états peuvent être regroupés en plusieurs catégories :

  • Transitions opérationnelles : les états de démarrage et d'arrêt gèrent l'activation d'une E/S

  • Mises à jour des paramètres : l'état de mise à jour gère les modifications apportées à la configuration d'une E/S

  • Mises à jour des itinéraires : l'état de migration gère les modifications apportées à l'attribution d'itinéraire d'une E/S

L'illustration suivante montre le I/O cycle de vie et les transitions entre les deuxI/O states. Note that depending on the type of I/O. Il peut commencer son cycle de vie directement à l'état de veille, en contournant l'état de création.

Schéma d'état illustrant le I/O cycle de vie du MediaConnect routeur. Les états principaux sont Création, Mise en veille et Active, avec des états de transition (démarrage/arrêt) entre eux. Les états de mise à jour et de migration passent à la fois de mode veille et d'état actif pour revenir à leur état d'origine. Le cycle de vie se termine par l'état de suppression. Les flèches noires indiquent les transitions, les flèches bleues indiquent les retours.

Définitions des États

Les définitions suivantes décrivent chaque état en détail, dans l'ordre dans lequel vous les rencontrez généralement :

Création

MediaConnect est en train de créer le routeur I/O et de configurer les ressources et les configurations nécessaires. Au cours de ce processus, le service prépare le I/O routage du contenu et établit ses paramètres initiaux.

Secours

Le routeur I/O est prêt à être utilisé. Il s'agit de l'état par défaut une fois que vous avez créé ou arrêté un I/O. In this state, the I/O produit complètement configuré et inactif, mais il est prêt à commencer à traiter le contenu dès que vous l'activez.

Démarrage en cours

Il s'agit d'un état de transition dans lequel MediaConnect le routeur démarre I/O pour préparer le traitement du contenu. Le service active les composants nécessaires pour commencer à gérer les flux multimédia conformément à la configuration des E/S.

Actif

Le routeur I/O traite activement le contenu. Pour les entrées, cela signifie recevoir le contenu de la source et le rendre disponible pour le routage. Pour les sorties, cela signifie recevoir le contenu routé et l'envoyer à la destination configurée.

Mise à jour

Il s'agit d'un état de modification de configuration dans lequel des paramètres spécifiques MediaConnect sont mis à jour pour les I/O, such as the protocol configuration or maximum bitrate. During this state, the service applies the requested changes while maintaining the I/O connexions existantes et les assignations de routage.

Migrating

Il s'agit d'un état de changement de configuration dans lequel le routeur I/O est réaffecté à une autre route. Cela se produit lorsque vous mettez à jour un itinéraire (par exemple lorsqu'une sortie reçoit une nouvelle entrée dans le cadre des opérations normales de commutation de diffusion). Cet état indique que la migration d'une attribution de routage à une autre I/O est en cours.

Arrêt en cours

Il s'agit d'un état de transition dans lequel MediaConnect le routeur s'arrête I/O's operations. The service stops content processing and prepares the I/O pour revenir à l'état de veille.

Suppression

MediaConnect est en train de supprimer définitivement le routeur n'I/O. After this state, the router I/Oexistera plus.

En outre, les états suivants gèrent la gestion des erreurs :

Erreur

Il s'agit d'un état de gestion des erreurs dans lequel le routeur I/O a rencontré un problème qui empêche son fonctionnement normal. Les problèmes courants susceptibles de déclencher cet état incluent les problèmes de connectivité réseau, les contraintes de ressources ou les conflits de configuration. I/O Il reste dans cet état jusqu'à ce que les procédures de restauration MediaConnect puissent être lancées ou jusqu'à ce qu'une intervention manuelle résolve le problème sous-jacent.

Récupération

Il s'agit d'un état de gestion des erreurs qui MediaConnect tente de résoudre les problèmes I/O à l'origine de l'entrée dans un état d'erreur. Au cours de cet état, s' MediaConnect efforce de restaurer les fonctionnalités de l'E/S en fonction de ses paramètres configurés et de ses assignations de routage.