Registro de 10DLC de los Estados Unidos - AWS SMS de mensajería para el usuario final

Las traducciones son generadas a través de traducción automática. En caso de conflicto entre la traducción y la version original de inglés, prevalecerá la version en inglés.

Registro de 10DLC de los Estados Unidos

importante

La siguiente tabla muestra los tiempos previstos para cada paso de registro de 10DLC en función de si la empresa está ubicada en los Estados Unidos o de manera internacional.

Paso de registro de 10DLC Empresas con sede en EE. UU. Empresas con sede internacional
Registrar la marca o empresa De 1 a 2 días laborables Hasta 3 semanas
Solicitar investigación De 1 a 2 días hábiles Hasta 3 semanas
Registrar la campaña Hasta 4 semanas Hasta 4 semanas
Solicitar el número de 10DLC Hasta 10 días Hasta 10 días

Si utilizas los SMS de mensajería para el usuario AWS final para enviar mensajes a destinatarios en los Estados Unidos o en los territorios estadounidenses de Puerto Rico, las Islas Vírgenes de los Estados Unidos, Guam y Samoa Americana, puedes usar los números de teléfono de 10DLC para entregar esos mensajes. La abreviatura 10DLC significa “código largo de 10 dígitos”. Un número de teléfono de 10DLC se registra para que lo utilice un solo remitente y para un solo caso de uso. Este proceso de registro proporciona a los operadores de telefonía móvil información sobre los casos de uso aprobados para cada número de teléfono que se utilice para enviar mensajes. Como resultado, los números de teléfono de 10DLC pueden ofrecer altas tasas de rendimiento y capacidad de entrega.

Un mensaje que envíe desde un número de teléfono de 10DLC aparece en los dispositivos de los destinatarios como un número de teléfono de 10 dígitos. Puede usar los números de teléfono de 10DLC para enviar mensajes transaccionales y promocionales. Si ya utiliza códigos cortos o números gratuitos para enviar los mensajes, no tiene que configurar 10DLC.

Para configurar 10DLC, primero registra la empresa o marca. A continuación, debería investigar de manera externa a la empresa 10DLC para asegurarse de que obtiene el mayor rendimiento posible. A continuación, se crea una campaña de 10DLC, que es una descripción del caso de uso. Luego, esta información se comparte con Campaign Registry, una organización del sector que recopila la información de registro de 10DLC.

nota

Para obtener más información sobre cómo Campaign Registry utiliza la información, consulte la página de Preguntas frecuentes en el sitio web de Campaign Registry.

Después de que la empresa y la campaña de 10DLC se aprueben, puede comprar un número de teléfono y asociarlo a la campaña de 10DLC. La asociación de un número de teléfono a una campaña de 10DLC puede tardar aproximadamente 14 días en completarse. Aunque puede asociar varios números de teléfono a una sola campaña, no puede usar el mismo número de teléfono en varias campañas de 10DLC. Por cada campaña de 10DLC que cree, debe tener al menos un número de teléfono único. El rendimiento de los números de teléfono de 10DLC depende de la información de registro de la empresa y la campaña que proporcione. Cada número de 10DLC asociado a una campaña admite una parte de mensaje por segundo (MPS). Para poder aplicar el rendimiento válido de la campaña a los números de 10DLC asociados, debe enviar una solicitud de aumento de las tasas de envío de SMS.

Si ya tienes un código largo no registrado en tu cuenta de SMS de mensajería para el usuario AWS final, puedes solicitar que se convierta en un número de 10DLC. Para convertir un código largo existente, complete el proceso de registro y, a continuación, cree un caso en el AWS Support Center. En algunas situaciones, no es posible convertir un código largo no registrado en un número de teléfono de 10DLC. En este caso, debes solicitar un número nuevo a través de la consola de SMS de mensajería para el usuario AWS final y asociarlo a tu campaña de 10 DLC. Para obtener más información acerca de cómo utilizar 10DLC con códigos largos existentes, consulte Asociación de un código largo con una campaña 10DLC.

Capacidades de 10DLC

nota

Importante: El registro de la marca y la investigación externa de la marca por sí solos no aumentan automáticamente el límite predeterminado de 1 MPS por número asociado a una campaña de 10DLC aprobada. Para poder aplicar el rendimiento válido de la campaña a los números de 10DLC asociados, debe enviar una solicitud de aumento de las tasas de envío de SMS.

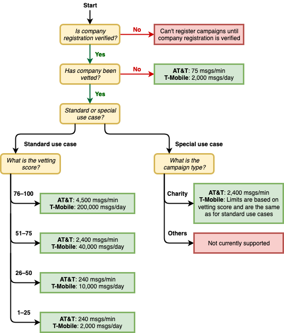
Las posibilidades de los números de teléfono 10DLC dependen de los operadores de telefonía móvil que utilicen sus destinatarios. AT&T establece un límite en el número de partes de mensajes que se pueden enviar cada minuto para cada campaña. T-Mobile proporciona un límite diario de los mensajes que se pueden enviar para cada empresa, sin límite en el número de partes de mensajes que se pueden enviar por minuto. Verizon no ha publicado los límites de rendimiento, pero utiliza un sistema de filtrado para 10DLC que está diseñado para eliminar el spam, los mensajes no solicitados y el contenido abusivo, con menos énfasis en el rendimiento real de los mensajes.

Las nuevas campañas de 10DLC que se asocian a empresas no verificadas pueden enviar 75 partes de mensajes por minuto a los destinatarios que utilizan AT&T y 2000 mensajes por día a los destinatarios que utilizan T-Mobile. El límite de empresa se comparte en todas sus campañas 10DLC. Por ejemplo, si ha registrado una empresa y dos campañas, la asignación diaria de 2000 mensajes a los clientes de T-Mobile se comparte entre esas campañas. Del mismo modo, si registras la misma empresa en más de una AWS cuenta, la asignación diaria se reparte entre esas cuentas.

Si sus necesidades de rendimiento superan estos límites, puede solicitar que se verifique el registro de su empresa. Al verificar el registro de su empresa, un proveedor de verificación externo analiza los datos de su empresa. El proveedor de verificación proporciona una puntuación de verificación, que determina la capacidad de sus campañas 10DLC. El servicio de verificación tiene un costo único. Para obtener más información, consulte Formulario de verificación de marca 10DLC.

Su tasa de rendimiento real variará en función de varios factores, por ejemplo, si su empresa se ha verificado o no, sus tipos de campaña y su puntuación de verificación. El siguiente diagrama de flujo muestra las tasas de rendimiento para varias situaciones.

El rendimiento de los mensajes se basa en el operador y la reputación.

Las tasas de rendimiento para 10DLC las determinan los operadores de telefonía móvil de EE. UU. en colaboración con Campaign Registry. Ni los mensajes SMS para usuarios AWS finales ni ningún otro servicio de envío de SMS pueden aumentar el rendimiento de 10 DLC más allá de estas tasas. Si necesita altas tasas de rendimiento y de capacidad de entrega en todos los operadores de EE. UU., le recomendamos que utilice un código corto.

Registro y cuotas mensuales de 10DLC

Hay cuotas mensuales y de registro asociadas al uso de 10DLC, como el registro de su empresa y la campaña 10DLC. Son independientes de cualquier otra cuota mensual o AWS cuota. Para obtener más información sobre las cuotas de 10DLC, consulte la página Precios de Mensajería para usuarios finales de AWS.