View a markdown version of this page

Verständnis VoiceFocus für den Amazon Chime SDK PTSN-Audiodienst - Amazon Chime SDK

Die vorliegende Übersetzung wurde maschinell erstellt. Im Falle eines Konflikts oder eines Widerspruchs zwischen dieser übersetzten Fassung und der englischen Fassung (einschließlich infolge von Verzögerungen bei der Übersetzung) ist die englische Fassung maßgeblich.

Verständnis VoiceFocus für den Amazon Chime SDK PTSN-Audiodienst

Ermöglicht es Ihnen, die Amazon Voice Focus-Geräuschunterdrückung auf eingehende und ausgehende Anrufabschnitte bei einem PSTN-Anruf (Public Switched Telephony Network) anzuwenden. Wenn Sie Amazon Voice Focus anwenden, werden Hintergrundgeräusche reduziert, ohne die menschliche Sprache zu beeinträchtigen. Dadurch kann der aktuelle Lautsprecher leichter zu hören sein.

Um eingehende Anrufabschnitte zu erstellen, verwenden Sie eine SIP-Regel, die eine AWS Lambda Funktion mit einem NewInboundCall Ereignis aufruft. Sie können ausgehende Anrufabschnitte mithilfe der CallAndBridge Aktion oder mithilfe eines CreateSIPMediaApplicationCallAPI-Vorgangs erstellen. Weitere Informationen zu Amazon Voice Focus finden Sie unter So funktioniert die Geräuschunterdrückung des Amazon Chime SDK.

Amazon Voice Focus reduziert unerwünschte Geräusche, die nicht mit Sprache zu tun haben, darunter:

  • Umgebungsgeräusche — Wind, Lüfter, fließendes Wasser

  • Hintergrundgeräusche — Rasenmäher, bellende Hunde

  • Geräusche im Vordergrund — Tippen, paper mischen

Anmerkung

Wenn Sie Amazon Voice Focus verwenden, werden Ihnen die aktiven Gesprächsminuten jedes Anrufabschnitts und jede Minute der Nutzung der SIP-Medienanwendung in AWS Rechnung gestellt.

Dieses Beispiel zeigt eine typische VoiceFocus Aktion.

{ "SchemaVersion": "1.0", "Actions":[ { "Type": "VoiceFocus", "Parameters": { "Enable": True|False, // required "CallId": "call-id-1", // required } } ] }
Enable

Beschreibung — Aktiviert oder deaktiviert Amazon Voice Focus

Zulässige Werte — | True False

Erforderlich — Ja

Standardwert – Kein

CallId

Beschreibung — CallId des Teilnehmers am CallDetails AWS Lambda Funktionsaufruf

Zulässige Werte — Eine gültige Anruf-ID

Erforderlich — Ja

Standardwert – Kein

Dieses Beispiel zeigt ein erfolgreiches ACTION_SUCCESSFUL Ereignis für die VoiceFocus Aktion.

{ "SchemaVersion": "1.0", "Sequence": 3, "InvocationEventType": "ACTION_SUCCESSFUL", "ActionData": { "Type": "VoiceFocus", "Parameters": { "Enable": True, "CallId": "call-id-1" } }, "CallDetails":{ ..... ..... "Participants":[ { "CallId": "call-id-of-caller", ..... "Status": "Connected" }, { "CallId": "call-id-of-callee", ..... "Status": "Connected" } ] } }

Dieses Beispiel zeigt ein typisches ACTION_FAILED Ereignis für die VoiceFocus Aktion.

{ "SchemaVersion": "1.0", "Sequence":2, "InvocationEventType": "ACTION_FAILED", "ActionData":{ "Type": "VoiceFocus", "Parameters": { "Enable": True, "CallId": "call-id-1" } }, "ErrorType": "SystemException", "ErrorMessage": "System error while running action" }, "CallDetails":{ ..... ..... "Participants":[ { "CallId": "call-id-of-caller", ..... } ] } }
Fehlerbehandlung

Aus Sicherheitsgründen haben die PSTN-Audioaktionen ein Limit von 5 Anrufanfragen pro Sekunde pro Kundenkonto (CPS). Wenn Anrufanfragen das Limit von 5 CPS überschreiten, gibt die Aktion eine Fehlermeldung zurück. In dieser Tabelle sind die von der VoiceFocus Aktion zurückgegebenen Fehlermeldungen aufgeführt.

Fehler Fehlermeldung Grund

ActionExecutionThrottled

Die Aktion konnte nicht ausgeführt werden. Die maximale Anzahl von Aktionen pro Sekunde wurde erreicht.

Die Anzahl der Voice Focus-Aktionsanfragen pro Sekunde hat das Systemlimit überschritten.

MissingRequiredActionParameter

Der erforderliche Aktionsparameter fehlt.

Ein oder mehrere der erforderlichen Parameter fehlen beim Ausführen der Aktion.

SystemException

Systemfehler beim Ausführen der Aktion.

Beim Ausführen der Aktion ist ein Systemfehler aufgetreten.

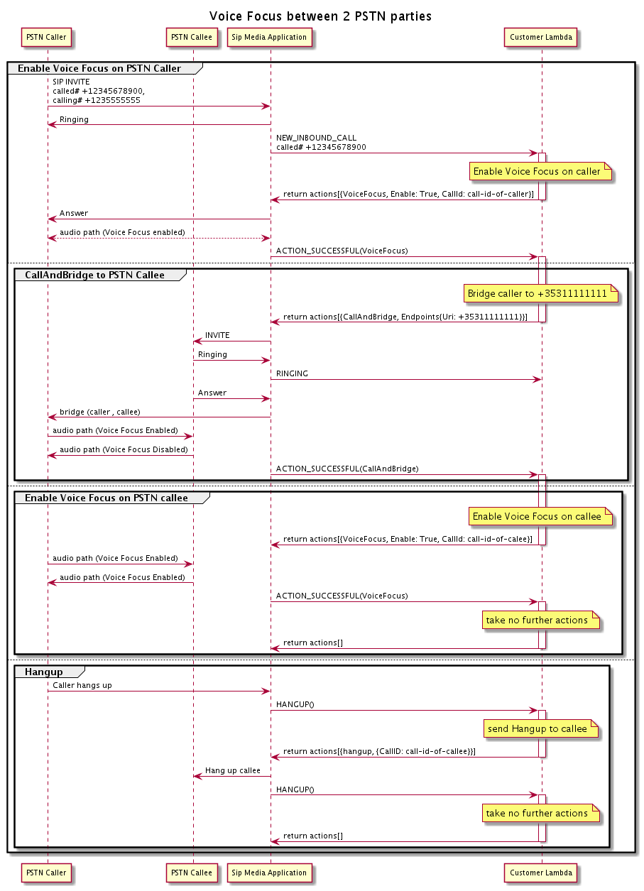
Anrufflüsse

Dieses Diagramm zeigt den Anruffluss für die Aktivierung und Deaktivierung von Amazon Voice Focus für eine CallAndBridge Aktion zwischen zwei PSTN-Anrufen.

Der Anruffluss, wenn Sie den Amazon Voice-Fokus für zwei überbrückte PSTN-Anrufe aktivieren oder deaktivieren.

Für den ausgehenden Anrufabschnitt aktiviert die AWS Lambda Funktion den Amazon Voice-Fokus für den Anrufer und gibt eine Reihe von Aktionen zurück, darunter. CallAndBridge Sobald der Anruf überbrückt ist, gibt die VoiceFocus Aktion ein ACTION_SUCCESSFUL Ereignis zurück, und die Lambda-Funktion gibt eine weitere Gruppe von Ereignissen zurück, die Amazon Voice Focus für die angerufene Person aktivieren. Diese Gruppe von Aktionen umfasstVoiceFocus, EnableTrue, und die ID des Anrufers. Es werden keine weiteren Maßnahmen ergriffen, bis der Anrufer auflegt. Die Lambda-Funktion sendet dann eine Hangup Aktion an die SIP-Medienanwendung. Die Anwendung beendet die angerufene Person und sendet eine Hangup-Funktion zurück an die Lambda-Funktion, die keine weiteren Aktionen ausführt.