Die vorliegende Übersetzung wurde maschinell erstellt. Im Falle eines Konflikts oder eines Widerspruchs zwischen dieser übersetzten Fassung und der englischen Fassung (einschließlich infolge von Verzögerungen bei der Übersetzung) ist die englische Fassung maßgeblich.
CallAndBridge
Erstellt einen ausgehenden Anruf an eine PSTN-Telefonnummer oder an einen SIP-Trunk, der als Amazon Chime SDK Voice Connector oder Amazon Chime SDK Voice Connector-Gruppe konfiguriert ist, und verbindet ihn dann mit einem bestehenden Anruf. Sie verwenden PSTN es, wenn Sie eine Telefonnummer anrufen und AWS wenn Sie einen SIP-Trunk anrufen.
Ein vorhandener Anruf kann ein ausgehender Anruf sein, der mithilfe der CreateSIPMediaApplicationCallAPI erstellt wurde, oder ein eingehender Anruf, der durch eine SIP-Regel erstellt wurde, die die AWS Lambda
Funktion mit einem Ereignis aufruft. NewInboundCall Wenn Sie eine CallAndBridge Aktion für einen Voice Connector- oder Voice Connector-Gruppenendpunkt implementieren, müssen Sie die Amazon-Ressourcennummer (ARN) des Voice Connectors oder der Voice Connector-Gruppe angeben.
Sie können ausgehenden Anrufen und AWS Lambda Funktionen auch benutzerdefinierte SIP-Header hinzufügen. Mit benutzerdefinierten Headern können Sie Werte wie Stockwerknummern und Postleitzahlen übergeben. Weitere Informationen zu benutzerdefinierten Überschriften finden Sie unter. Verwenden von SIP-Headern im Amazon Chime SDK PTSN-Audiodienst
Wenn Sie die Call- und Bridge-Funktion verwenden, ist es wichtig zu beachten, dass jeder Anruf auf die Anzahl der aktiven gleichzeitigen Anrufe angerechnet wird, die zur Berechnung der SMA-Limits für aktive Anrufe verwendet wird. Vor diesem Hintergrund sollten Sie bei der Verwaltung Ihrer SMA Active Call Limits für Call und Bridge 2 Anrufe pro 1 Call- und Bridge-Aktion zählen. Weitere Informationen finden Sie unter SIP-Trunking und Sprachkontingente im Allgemeine AWS-Referenz.
Der folgende Beispielcode zeigt eine typische Aktion, die eine Verbindung zu einem PSTN-Endpunkt herstellt.
{ "SchemaVersion": "1.0", "Actions": [{ "Type": "CallAndBridge", "Parameters": { "CallTimeoutSeconds":30, "CallerIdNumber": "e164PhoneNumber", // required "Endpoints": [{ "BridgeEndpointType": "PSTN", // required "Uri": "e164PhoneNumber", // required }], } } ] }
Das folgende Beispiel zeigt eine typische Aktion, die einen Voice Connector oder eine Voice Connector-Gruppe sowie einen benutzerdefinierten SIP-Header verwendet.
{ "SchemaVersion":"1.0", "Actions":[ { "Type":"CallAndBridge", "Parameters":{ "CallTimeoutSeconds":30, "CallerIdNumber": "e164PhoneNumber", // required "RingbackTone": { // optional "Type": "S3", "BucketName": "s3_bucket_name", "Key": "audio_file_name" }, "Endpoints":[ { "BridgeEndpointType":"AWS", // enum type, required "Arn":"arn:aws:chime:us-east-1:0123456789101:vc/abcdefg1hijklm2nopq3rs" //VC or VCG ARN, required for AWS endpoints "Uri":"ValidString", // required, see description below } ], "SipHeaders": { "x-String":"String" } } } ] }
- CallTimeoutSeconds
-
Beschreibung — Das Intervall vor dem Timeout eines Anrufs. Der Timer beginnt bei der Einrichtung des Anrufs.
Zulässige Werte — Zwischen 1 und 120, einschließlich
Erforderlich — Nein
Standardwert — 30
- CallerIdNumber
-
Beschreibung — Eine Nummer, die dem Kunden gehört, oder die Absendernummer der A-Strecke
Zulässige Werte — Eine gültige Telefonnummer im E.164-Format
Erforderlich — Ja
Standardwert – Kein
- Endpoints
-
Beschreibung — Die Endpunkte eines Anrufs
Zulässige Werte:
-
BridgeEndpointType—AWSfür Voice Connectors und Voice Connector-Gruppen, andernfallsPSTN. -
Arn— Der ARN eines Voice Connectors oder einer Voice Connector-Gruppe. Nur erforderlich, wenn SieAWSals verwendenBridgeEndpointType. -
Uri— Der URI-Wert hängt vom Typ des Endpunkts ab.Für
PSTNEndgeräte muss der URI eine gültige E.164-Telefonnummer sein.Bei
AWSEndpunkten legt der URI-Wert denuserTeil von fest.Request-URISie müssen das Augmented Backus-Naur-Formatverwenden. Erforderliche Länge: zwischen 1 und einschließlich 36. Verwenden Sie die folgenden Werte: a-z, A-Z, 0-9, &, =, +, $, /, %, -, _, !, ~, *,(,), (.)Der Host-Wert von
Request-URIwird von den eingehenden Routen des Ziel-Voice Connectors abgeleitet. Das folgende Beispiel zeigt eineCallAndBridgeAktion mit einemAWSEndpunkt.{ "SchemaVersion":"1.0", "Actions":[ { "Type":"CallAndBridge", "Parameters":{ "CallTimeoutSeconds":30, "CallerIdNumber": "+18005550122", "Endpoints":[ { "BridgeEndpointType":"AWS", "Arn":"arn:aws:chime:us-east-1:0123456789101:vc/abcdefg1hijklm2nopq3rs", "Uri":"5550" } ], "SipHeaders": { "x-String":"String" } } } ] }Weitere Informationen zu eingehenden Routen und Voice Connectors finden Sie unter Bearbeiten der Amazon Chime SDK Voice Connector-Einstellungen.
Erforderlich — Ja
Standardwert – Kein
-
- SipHeaders
-
Beschreibung — Ermöglicht es Ihnen, zusätzliche Werte zu übergeben. Nur mit dem
AWSEndpunkttyp verwenden.Zulässige Werte — Gültiger SIP-Header
Erforderlich — Nein
Standardwert – Kein
Das folgende Beispiel zeigt eine erfolgreiche CallAndBridge Aktion, die einen PSTN-Endpunkt verwendet:
{ "SchemaVersion": "1.0", "Sequence": 3, "InvocationEventType": "ACTION_SUCCESSFUL", "ActionData": { "Type": "CallAndBridge", "Parameters": { "CallTimeoutSeconds":30, "CallerIdNumber": "e164PhoneNumber", "Endpoints":[ { "BridgeEndpointType": "PSTN", "Uri": "e164PhoneNumber" } ], "CallId": "call-id-1" } }, "CallDetails":{ ..... ..... "Participants":[ { "CallId": "call-id-1", "ParticipantTag": "LEG-A", ..... "Status": "Connected" }, { "CallId": "call-id-2", "ParticipantTag": "LEG-B", ..... "Status": "Connected" } ] } }
Das folgende Beispiel zeigt eine fehlgeschlagene CallAndBridge Aktion.
{ "SchemaVersion": "1.0", "Sequence":2, "InvocationEventType": "ACTION_FAILED", "ActionData":{ "Type": "CallAndBridge", "Parameters":{ "CallTimeoutSeconds":30, "CallerIdNumber": "e164PhoneNumber", "Endpoints": [ { "BridgeEndpointType": "PSTN", "Uri": "e164PhoneNumber" } ], "CallId": "call-id-1" }, "ErrorType": "CallNotAnswered", "ErrorMessage": "Call not answered" }, "CallDetails":{ ..... ..... "Participants":[ { "CallId": "call-id-1", "ParticipantTag": "LEG-A", ..... } ] } }
Anrufflüsse
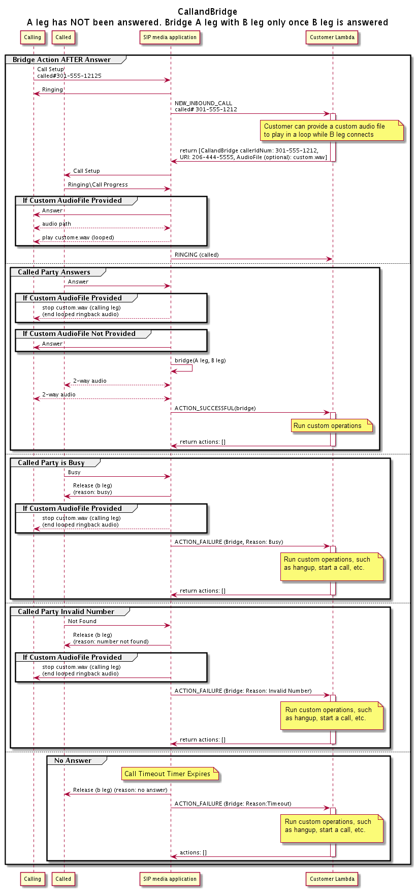
Die CallAndBridge Aktion bietet ein anderes Anrufsignal- und Audioerlebnis für einen vorhandenen Anrufabschnitt, abhängig von den Parametern und davon, ob der Zweig verbunden ist.
Das folgende Diagramm zeigt die Anrufabläufe mit unterschiedlichen Parametern, wenn ein eingehender Anrufabschnitt A bereits verbunden ist.
Das folgende Diagramm zeigt den Anrufablauf bei einem unbeantworteten Anruf.
Weitere Details
Erinnern Sie sich an diese Fakten über die CallAndBridge Aktion.
CallTimeoutSeconds— Dieser Timer startet, wenn die SIP-Einladung auf dem B-Leg gesendet wird. Sie können einen gewünschten Zielwert festlegen, dieser Wert kann jedoch von Upstream-Carriern ignoriert werden.CallerIdNumber— Diese Telefonnummer muss dem Kunden gehören oder die Absendernummer eines A-Leg sein.-
Verhalten beim Auflegen und Sonderfälle — Wenn ein Anrufabschnitt unterbrochen wird, legt der andere Anrufabschnitt den Anruf nicht automatisch auf. Wenn ein
HangupEreignis an die AWS Lambda Funktion gesendet wird, muss die verbleibende Verbindung unabhängig voneinander getrennt werden. Bleibt ein Gesprächsteil hängen, wird der Anruf solange in Rechnung gestellt, bis er unterbrochen wird. Das folgende Szenario kann beispielsweise zu unerwarteten Gebühren führen:Sie versuchen, eine Verbindung zu einer Zieltelefonnummer herzustellen. Das Ziel ist besetzt und der Anruf wird direkt an die Voicemail weitergeleitet. Aus Sicht des Audiodienstes ist der Wechsel zur Voicemail ein angenommener Anruf. Das A-Leg legt auf, aber das B-Leg wartet weiterhin auf die Voicemail-Nachricht. Während das B-Leg zuhört, wird Ihnen eine Rechnung gestellt.
Es hat sich bewährt, die AWS Lambda Funktion oder den Gesprächspartner am anderen Ende des Anrufs zu verwenden, um jeden Gesprächsabschnitt unabhängig voneinander aufzulegen.
Abrechnung — Wenn Sie Folgendes nutzen
CallAndBridge, wird Ihnen Folgendes in Rechnung gestellt:Aktive Gesprächsminuten für jeden erstellten Anrufabschnitt (A-Leg, B-Leg usw.) zum PSTN.
Nutzungsdauer des Audiodienstes in Minuten.
Arbeitsbeispiele finden Sie unter GitHub: