Speak - Amazon Chime SDK

Die vorliegende Übersetzung wurde maschinell erstellt. Im Falle eines Konflikts oder eines Widerspruchs zwischen dieser übersetzten Fassung und der englischen Fassung (einschließlich infolge von Verzögerungen bei der Übersetzung) ist die englische Fassung maßgeblich.

Speak

Sie können Sprache auf jeder beliebigen Gesprächsstrecke abspielen, indem Sie Text eingeben. Sie können Klartext oder SSML (Speech Synthesis Markup Language) verwenden. SSML bietet mehr Kontrolle darüber, wie das Amazon Chime SDK Sprache generiert, indem Pausen hinzugefügt, bestimmte Wörter hervorgehoben oder der Sprechstil geändert wird.

Das Amazon Chime SDK verwendet für die Konvertierung den Amazon Polly Polly-Service. text-to-speech Bei Amazon Polly können Sie für eine verbesserte Sprachqualität zwischen der Standard- und der Neural Engine wählen. Amazon Polly unterstützt mehr als 20 Sprachen und 60 Stimmen, um die Benutzererfahrung Ihrer Anwendung individuell zu gestalten. Das Amazon Chime SDK bietet Sprachfunktionen kostenlos, aber Sie zahlen für die Nutzung von Amazon Polly. Preisinformationen finden Sie auf der Preisseite von Amazon Polly oder in Ihrem Abrechnungs-Dashboard.

Wichtig

Die Nutzung von Amazon Polly unterliegt den AWS-Servicebedingungen, einschließlich der spezifischen Bedingungen für die AWS-Services für Machine Learning und künstliche Intelligenz.

Verwendung der Speak action

Das folgende Beispiel zeigt eine typische Verwendung der Speak Aktion.

{ "SchemaVersion": "1.0", "Actions":[ { "Type": "Speak", "Parameters": { "Text": "Hello, World!", // required "CallId": "call-id-1", // required "Engine": "neural", // optional. Defaults to standard "LanguageCode": "en-US", // optional "TextType": "text", // optional "VoiceId": "Joanna" // optional. Defaults to Joanna } } ] }
CallId

Beschreibung — Der CallId Teilnehmer am Aufruf CallDetails der Lambda-Funktion

Zulässige Werte — Eine gültige Anruf-ID

Erforderlich — Ja

Standardwert – Kein

Text

Beschreibung — Gibt den Eingabetext an, der zu Sprache synthetisiert werden soll. Wenn Sie ssml als angebenTextType, folgen Sie dem SSML-Format für den Eingabetext.

Zulässige Werte — Zeichenfolge

Erforderlich — Ja

Standardwert – Kein

Engine

Beschreibung — Gibt an, welche Engine (Standard oder Neuron) bei der Textverarbeitung für die Sprachsynthese verwendet werden soll.

Zulässige Werte — Standard | Neural

Erforderlich — Nein

Standardwert — Standard

LanguageCode

Beschreibung — Gibt den Sprachcode an. Nur erforderlich, wenn Sie eine zweisprachige Stimme verwenden. Wenn Sie eine zweisprachige Stimme ohne Sprachcode verwenden, wird die Standardsprache der zweisprachigen Stimme verwendet.

Zulässige WerteAmazon Polly Polly-Sprachcodes

Erforderlich — Nein

Standardwert – Kein

TextType

Beschreibung — Gibt den Typ des Eingabetextes an, Klartext oder SSML. Wenn kein Eingabetyp angegeben ist, wird Klartext als Standard verwendet. Weitere Informationen zu SSML finden Sie unter Generating Speech from SSML-Dokumenten im Amazon Polly Developer Guide.

Zulässige Werte — ssml | text

Erforderlich — Nein

Standardwert – Kein

VoiceId

Beschreibung — Gibt die ID der Stimme an, die Sie verwenden möchten.

Zulässige WerteAmazon Polly Voice IDs

Erforderlich — Nein

Standardwert — Joanna

Handhabung ACTION_SUCCESSFUL Veranstaltungen

Das folgende Beispiel zeigt ein typisches ACTION_SUCCESSFUL Ereignis für eine Aktion, bei der der Text „Hello World“ mithilfe der Stimme von Amazon Polly in englischer Sprache zusammengefasst wird. Joanna

{ "SchemaVersion": "1.0", "Sequence": 3, "InvocationEventType": "ACTION_SUCCESSFUL", "ActionData": { "Type": "Speak", "Parameters": { "CallId": "call-id-1", "Engine": "neural", "LanguageCode": "en-US", "Text": "Hello World", "TextType": "text", "VoiceId": "Joanna" } }, "CallDetails":{ ... } }

Handhabung ACTION_FAILED Veranstaltungen

Das folgende Beispiel zeigt ein typisches ACTION_FAILED Ereignis für dasselbe Ereignis, das im vorherigen Beispiel verwendet wurde.

{ "SchemaVersion": "1.0", "Sequence":2, "InvocationEventType": "ACTION_FAILED", "ActionData":{ "Type": "Speak", "Parameters": { "CallId": "call-id-1", "Engine": "neural", "LanguageCode": "en-US", "Text": "Hello World", "TextType": "text", "VoiceId": "Joanna" }, "ErrorType": "SystemException", "ErrorMessage": "System error while running action" }, "CallDetails":{ ... } }
Fehlerbehandlung

In dieser Tabelle werden die von der Speak Aktion ausgelösten Fehlermeldungen aufgeführt und beschrieben.

Fehler Fehlermeldung Grund

AccessDenied

Die mit dem AWSServiceRoleForAmazonChimeVoiceConnector Dienst verknüpfte Rolle ist nicht richtig konfiguriert.

Die serviceverknüpfte Rolle, die verwendet wird, um Anfragen an Amazon Polly zu stellen, existiert nicht oder es fehlen Berechtigungen. Informationen zur Problembehebung finden Sie in den Schritten im Abschnitt Verwenden der serviceverknüpften Rolle Amazon Chime SDK Voice Connector

InvalidActionParameter

 

Bei der Überprüfung der Aktionsparameter ist ein Fehler aufgetreten. Weitere Informationen zu Parametern finden Sie in der SynthesizeSpeech API im Amazon Polly Developer Guide.

ActionExecutionThrottled Amazon Polly drosselt die Anforderung, Sprache zu synthetisieren. Die Anfrage an Amazon Polly gibt eine Drosselungsausnahme zurück. Weitere Informationen zu den Drosselungsgrenzen von Amazon Polly finden Sie unter https://docs.aws.amazon.com/polly/latest/dg/limits.html #limits -throttle.

MissingRequiredActionParameter

Textist ein erforderlicher Parameter.

Dort müssen Aktionsparameter einen Text Wert haben

MissingRequiredActionParameter

Textist auf 1.000 Zeichen begrenzt

Der Text hat die Zeichenbeschränkung überschritten.

SystemException

Systemfehler beim Ausführen der Aktion.

Beim Ausführen der Aktion ist ein Systemfehler aufgetreten.

Programmabläufe

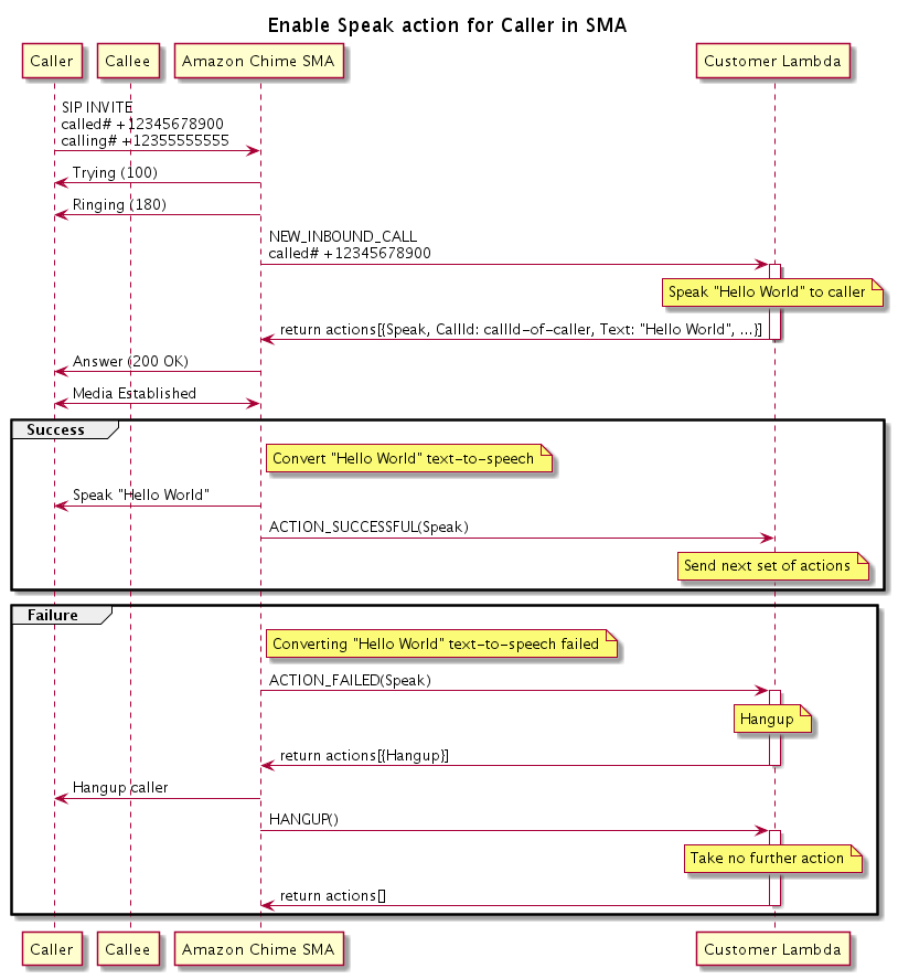
Das folgende Diagramm zeigt den Programmablauf, der die Speak Aktion für einen Anrufer ermöglicht. In diesem Beispiel hört der Anrufer Text, der

Diagramm, das den Programmablauf zur Aktivierung der Speak Aktion für einen Anrufer zeigt.
Im Diagramm

Mit einem Softphone gibt ein Anrufer eine Nummer ein, die für eine SIP-Medienanwendung registriert ist. Die Anwendung verwendet die INVITE SIP-Methode und sendet dem Anrufer eine Trying (100) Antwort. Das bedeutet, dass der Next-Hop-Server die Anrufanfrage erhalten hat. Die SIP-Anwendung verwendet dannINVITE, um den Endpunkt zu kontaktieren. Sobald die Verbindung hergestellt ist, senden die Anwendungen eine Ringing (180) Antwort an den Anrufer, und die Alarmierung beginnt.

Die SIP-Medienanwendung sendet dann ein NEW_INBOUND_CALL Ereignis an die Lambda-Funktion, die mit einer Speak Aktion reagiert, die die ID des Anrufers und den Text enthält, den Sie in Sprache umwandeln möchten. Die SIP-Anwendung sendet dann eine 200 (OK) Antwort, um anzuzeigen, dass der Anruf beantwortet wurde. Das Protokoll aktiviert auch die Medien.

Wenn die Speak Aktion erfolgreich ist und der Text in Sprache umgewandelt wird, wird ein ACTION_SUCCESSFUL Ereignis an die SIP-Medienanwendung zurückgegeben, die die nächsten Aktionen zurückgibt. Wenn die Aktion fehlschlägt, sendet die SIP-Medienanwendung ein ACTION_FAILED Ereignis an die Lambda-Funktion, die mit einer Reihe von Hangup Aktionen reagiert. Die Anwendung beendet den Anrufer und gibt ein HANGUP Ereignis an die Lambda-Funktion zurück, die keine weiteren Aktionen ausführt.

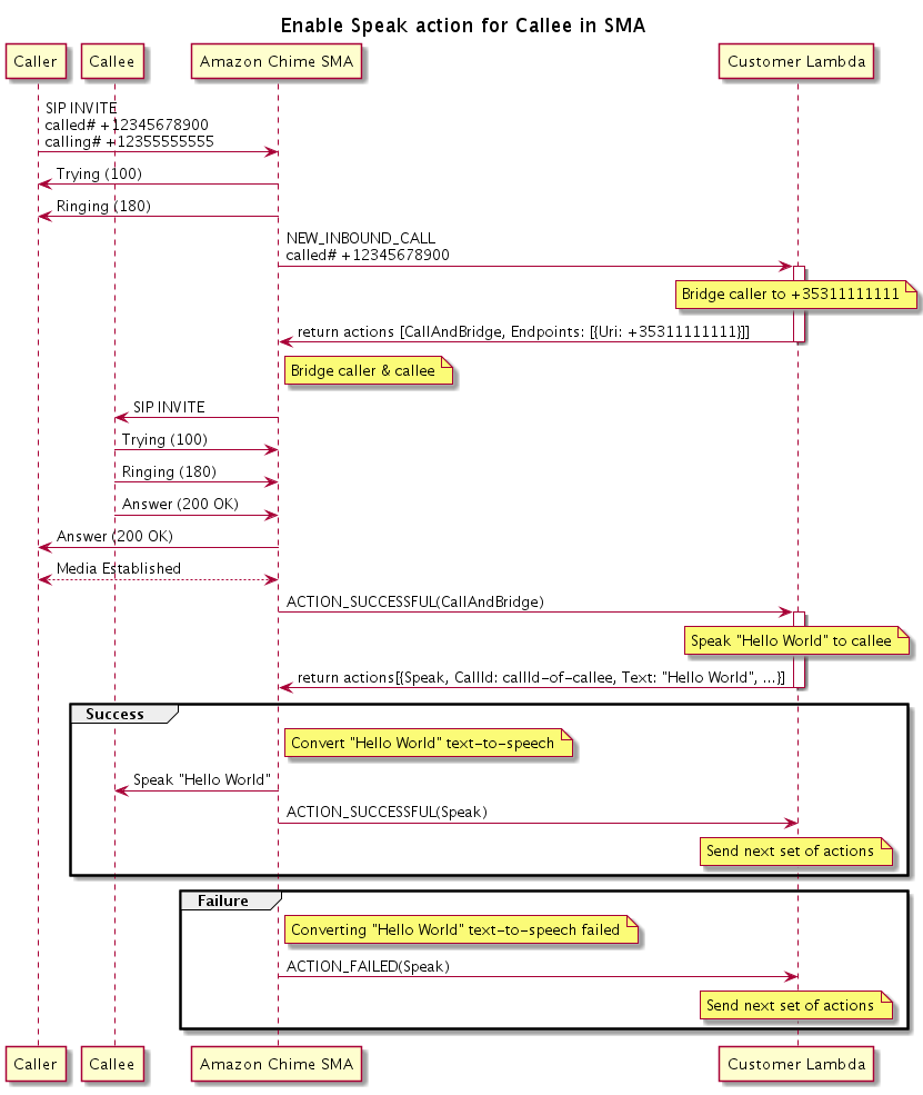
Das folgende Diagramm zeigt den Programmablauf, der die Speak Aktion für einen aufgerufenen Benutzer aktiviert.

Das Diagramm zeigt den Programmablauf zur Aktivierung der Speak Aktion für einen aufgerufenen Benutzer. Sie können dies bei jedem Brückenanruf tun.
Im Diagramm

Ein Anrufer gibt eine Nummer ein, die für eine SIP-Medienanwendung registriert ist, und die Anwendung reagiert wie im vorherigen Diagramm beschrieben. Wenn die Lambda-Funktion das NEW_INBOUND_CALL Ereignis empfängt, gibt sie die CallAndBridge Aktion an die SIP-Anwendung zurück. Die Anwendung verwendet dann die INVITE SIP-Methode, um die Ringing (180) Antworten Trying (100) und an den Angerufenen zu senden.

Wenn der Anrufer antwortet, erhält die SIP-Medienanwendung eine 200 (OK) Antwort und sendet dieselbe Antwort an den Anrufer. Dadurch werden Medien eingerichtet, und die SIP-Anwendung sendet ein ACTION_SUCCESSFUL Ereignis für die CallAndBridge Aktion an die Lambda-Funktion. Die Funktion gibt dann die Speak-Aktion und die Daten an die SIP-Anwendung zurück, die dann konvertiert