View a markdown version of this page

美國 10DLC 註冊 - AWS 最終使用者傳訊簡訊

本文為英文版的機器翻譯版本,如內容有任何歧義或不一致之處,概以英文版為準。

美國 10DLC 註冊

重要

下表根據您的業務位於美國或國際,為每個 10DLC 註冊步驟的預期時間。

10DLC 註冊步驟 美國公司 國際公司
註冊您的品牌/公司 1-2 個工作天 最長 3 週
申請審核 1-2 個工作天 最長 3 週
註冊您的行銷活動 最長 4 週 最長 4 週
請求 10DLC 號碼 最多 10 天 最多 10 天

如果您使用 AWS 最終使用者簡訊簡訊將訊息傳送給美國或美國海外領土波多黎各、美屬維京群島、關島和美屬薩摩亞的收件人,您可以使用 10DLC 電話號碼來傳遞這些訊息。10DLC 縮寫代表「10 位數長碼」。註冊 10DLC 電話號碼是為了供單一寄件人和單一使用案例使用。此註冊程序讓行動電信業者深入了解,每個用於傳送訊息的電話號碼的核准使用案例。因此,10DLC 電話號碼可以提供高輸送量和可交付率。

您從 10DLC 電話號碼傳送的訊息,會在收件人的裝置上顯示為 10 位數的電話號碼。您可以使用 10DLC 電話號碼傳送交易訊息和促銷訊息。如果您已用過短碼或免付費電話號碼傳送訊息,就不需要設定 10DLC。

如要設定 10DLC,請先註冊貴公司或品牌。然後,您應該對 10DLC 公司進行外部審核,以確保您獲得最高的合格輸送量。接著建立 10DLC 行銷活動,這是您使用案例的說明。此資訊會與 Campaign Registry 共用;Campaign Registry 是個收集 10DLC 註冊資訊的產業組織。

注意

如需深入了解 Campaign Registry 如何使用您的資訊,請參閱 Campaign Registry 網站上的常見問答集。

貴公司和 10DLC 行銷活動獲准後,您可以購買電話號碼,並與您的 10DLC 行銷活動建立關聯。將電話號碼與 10DLC 行銷活動建立關聯,約需 14 天才能完成。您可以將多個電話號碼與單一行銷活動建立關聯,但您不能在多個 10DLC 行銷活動中使用同一個電話號碼。每個您建立的 10DLC 行銷活動,您至少都要有一組唯一的電話號碼。10DLC 電話號碼的輸送量,視您提供的公司和行銷活動註冊資訊而定。與行銷活動相關聯的每個 10DLC 號碼每秒支援 1 個訊息部分 (MPS)。若要從套用至相關聯 10DLC 號碼的行銷活動取得符合資格的輸送量,您需要提交請求以提高簡訊傳送速率。

如果您的 AWS 最終使用者傳訊簡訊帳戶中有現有的未註冊長碼,您可以請求將其轉換為 10DLC 號碼。若要轉換現有的長碼,請完成註冊程序,然後在 AWS 支援中心建立案例。在某些情況下,不能將未註冊的長碼轉換成 10DLC 電話號碼。在此情況下,您必須透過 AWS 最終使用者傳訊簡訊主控台請求新的號碼,並將其與您的 10DLC 行銷活動建立關聯。如需將 10DLC 與現有長碼搭配使用的詳細資訊,請參閱 將長代碼與 10DLC 廣告活動建立關聯

10DLC 功能

注意

重要事項:僅進行品牌註冊和外部品牌審核不會自動增加與已核准 10DLC 行銷活動相關聯的每個號碼 1 個 MPS 限制的預設值。若要從套用至相關聯 10DLC 號碼的行銷活動取得符合資格的輸送量,您需要提交請求以提高簡訊傳送速率。

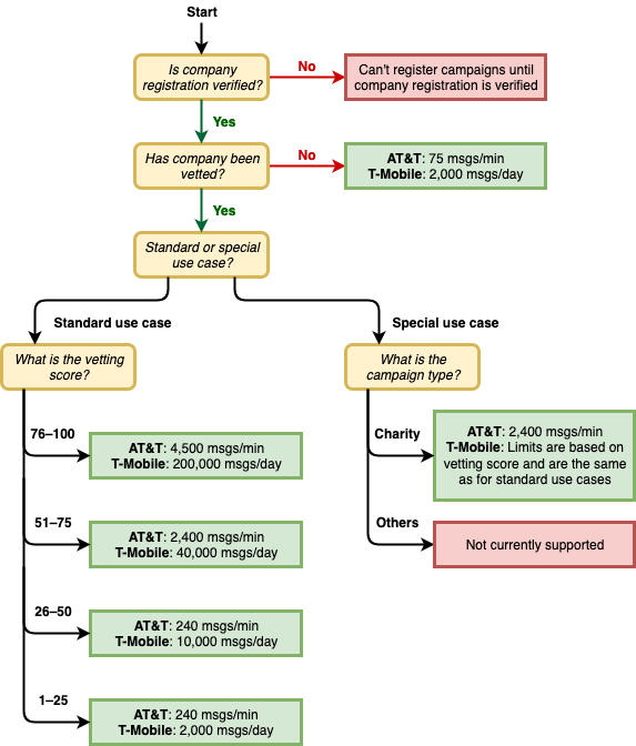
10DLC 電話號碼的輸送量取決於收件人使用的行動電信業者。AT&T 會根據每場行銷活動每分鐘可傳送的訊息部分數目,設定輸送量上限。T-Mobile 對可傳送給每間公司的訊息數量設定了每日上限,但並未限制每分鐘可傳送的訊息部分數量。Verizon 尚未公佈輸送量上限,但會使用 10DLC 篩選系統移除垃圾郵件、來路不明的訊息和濫用內容,較少關注實際訊息輸送量。

未經審核的公司相關聯的 10DLC 新行銷活動,可以每分鐘向使用 AT&T 的收件人傳送 75 個訊息部分,每天向使用 T-Mobile 的收件人傳送 2,000 則訊息。公司上限由所有 10DLC 行銷活動共用。舉例來說,如果您註冊了一間公司和兩場行銷活動,那麼這兩場活動每天總共可以向 T-Mobile 客户發送 2,000 則訊息;同樣地,如果您在多個 AWS 帳戶中註冊相同的公司,則每日配額會跨這些帳戶共用。

如果您的輸送量需求超過這些上限,您可以申請公司註冊資訊審核。您將公司註冊資訊送交審核後,會由第三方驗證供應商分析貴公司的詳細資訊。審核結束後,驗證供應商會提供審核分數,用於決定您的 10DLC 行銷活動輸送量。每次申請審核服務,皆須支付一筆一次性費用。如需詳細資訊,請參閱10DLC 品牌審核表單

您的實際輸送率會因各種因素而有所不同,例如貴公司是否經過審核、您的行銷活動類型,以及您的審核分數。下方的流程圖顯示了各種情況下的輸送率。

根據電信業者和評價的訊息輸送量。

10DLC 的輸送率由美國行動電信業者與活動登記處共同決定, AWS 最終使用者簡訊簡訊或任何其他簡訊傳送服務都無法將 10DLC 輸送量提高到超過這些速率。如果您需要所有美國電信業者的高輸送率和高交付率,建議您使用簡短代碼。

10DLC 登錄及月費

有使用 10DLC 相關的註冊費和月費,例如登錄您的公司和 10DLC 廣告活動。這些是與任何其他月費或 AWS 費用分開的。如需 10DLC 費用的詳細資訊,請參閱AWS 最終使用者傳訊定價頁面。