本文為英文版的機器翻譯版本,如內容有任何歧義或不一致之處,概以英文版為準。
AWS 使用 Rocket Enterprise Server 和 LRS PageCenterX 在 上現代化大型主機輸出管理
Shubham Roy,Amazon Web Services
Abraham Rondon,微型焦點
Guy Tucker、Levi、Ray 和 Shoup Inc
總結
透過現代化大型主機輸出管理,您可以節省成本、減輕維護舊版系統的技術負擔,並透過 DevOps 和 Amazon Web Services (AWS) 雲端原生技術提高彈性和敏捷性。此模式說明如何在 AWS 雲端上現代化業務關鍵型大型主機輸出管理工作負載。此模式使用 Rocket Enterprise Server
模式是以轉換大型
先決條件和限制
先決條件
作用中的 AWS 帳戶
大型主機輸出管理工作負載。
如何重建和交付在 Rocket Enterprise Server 上執行之大型主機應用程式的基本知識。如需詳細資訊,請參閱 Rocket 軟體文件中的 Rocket Enterprise Server
資料表。 LRS 雲端列印解決方案和概念的基本知識。如需詳細資訊,請參閱 LRS 文件中的輸出現代化。
Rocket Enterprise Server 軟體和授權。如需詳細資訊,請聯絡 Rocket Software
。 LRS VPSX/MFI、LRS PageCenterX、LRS/Queue 和 LRS/DIS 軟體和授權。如需詳細資訊,請聯絡 LRS
。您必須提供將安裝 LRS 產品的 EC2 執行個體主機名稱。
注意:如需大型主機輸出管理工作負載組態考量的詳細資訊,請參閱此模式額外資訊區段中的考量事項。 |
|---|
產品版本
Architecture
來源技術堆疊
作業系統 – IBM z/OS
程式設計語言 – 常見商業導向語言 (COBOL)、工作控制語言 (JCL) 和客戶資訊控制系統 (CICS)
資料庫 – z/OS 的 IBM Db2、IBM 資訊管理系統 (IMS) 資料庫和虛擬儲存存取方法 (VSAM)
安全性 – 資源存取控制設施 (RACF)、z/OS 的 CA 最高秘密,以及存取控制設施 2 (ACF2)
列印和封存解決方案 – IBM 大型主機 z/OS 輸出和列印產品 (適用於 z/OS、LRS 和 CA 交付的 IBM Infoprint 伺服器) 和封存解決方案 (CA 交付、ASG Mobius 或 CA 套件)
來源架構
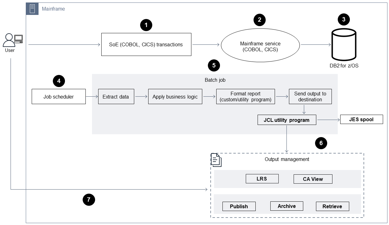
下圖顯示大型主機輸出管理工作負載的典型目前狀態架構。

該圖顯示以下工作流程:
使用者在以 COBOL 撰寫的 IBM CICS 應用程式上建置的參與系統 (SoE) 上執行商業交易。
SoE 會叫用大型主機服務,該服務會將商業交易資料記錄在system-of-records(SoR) 資料庫中,例如 z/OS 的 IBM Db2。
SoR 會保留來自 SoE 的業務資料。
批次任務排程器會啟動批次任務以產生列印輸出。
批次任務會從資料庫擷取資料。它會根據業務需求格式化資料,然後產生業務輸出,例如帳單、ID 卡或貸款陳述式。最後,批次任務會根據業務需求,將輸出路由至輸出管理的輸出格式、發佈和儲存。
輸出管理會從批次任務接收輸出。輸出管理索引、排列輸出,並將輸出發佈至輸出管理系統中的指定目的地,例如 LRS PageCenterX 解決方案 (如此模式所示) 或 CA 檢視。
使用者可以檢視、搜尋和擷取輸出。
目標技術堆疊
作業系統 – 在 Amazon EC2 上執行的 Windows Server
運算 – Amazon EC2
儲存 – Amazon Elastic Block Store (Amazon EBS) 和 Amazon FSx for Windows File Server
程式設計語言 – COBOL、JCL 和 CICS
資料庫 – Amazon RDS
安全性 – AWS Managed Microsoft AD
列印和封存 – AWS 上的 LRS 列印 (VPSX) 和封存 (PageCenterX) 解決方案
大型主機執行期環境 – Rocket Enterprise Server
目標架構
下圖顯示部署在 AWS 雲端中大型主機輸出管理工作負載的架構。

該圖顯示以下工作流程:
批次任務排程器會啟動批次任務來建立輸出,例如帳單陳述式、ID 卡或貸款陳述式。
大型主機批次工作 (已修改為 Amazon EC2
) 使用 Rocket Enterprise Server 執行期從應用程式資料庫擷取資料、將商業邏輯套用至資料,以及格式化資料。然後,它會使用 Rocket Software 印表機結束模組 (OpenText Micro Focus 文件) 將資料傳送至輸出目的地。 應用程式資料庫 (在 Amazon RDS 上執行的 SoR) 會保留列印輸出的資料。
LRS VPSX/MFI 列印解決方案部署在 Amazon EC2 上,其操作資料存放在 Amazon EBS 中。LRS VPSX/MFI 使用 TCP/IP 型 LRS/佇列傳輸代理程式,透過 Rocket Software JES Print Exit API 收集輸出資料。
LRS VPSX/MFI 會進行資料預先處理,例如 EBCDIC 轉換為 ASCII。它也會執行更複雜的任務,包括將大型主機獨佔資料串流,例如 IBM Advanced Function Presentation (AFP) 和 Xerox Line Conditioned Data Stream (LCDS),轉換為更常見的檢視和列印資料串流,例如印表機命令語言 (PCL) 和 PDF。
在 LRS PageCenterX 的維護時段期間,LRS VPSX/MFI 會保留輸出佇列,並做為輸出佇列的備份。LRS VPSX/MFI 會使用 LRS/佇列通訊協定來連接並傳送輸出至 LRS PageCenterX。LRS/Queue 會針對任務執行準備和完成的交換,以協助確保資料傳輸發生。
備註:
如需從 Rocket Software Print Exit 傳遞至 LRS/Queue 和 LRS VPSX/MFI 支援的大型主機批次機制之列印資料的詳細資訊,請參閱其他資訊一節中的列印資料擷取。
LRS VPSX/MFI 可以在印表機機群層級執行運作狀態檢查。如需詳細資訊,請參閱此模式額外資訊區段中的印表機機群運作狀態檢查。
LRS PageCenterX 輸出管理解決方案部署在 Amazon EC2 上,其操作資料存放在 Amazon FSx for Windows File Server 中。LRS PageCenterX 提供匯入 LRS PageCenterX 的所有檔案的中央報告管理系統,以及可存取檔案的所有使用者。使用者可以檢視特定檔案內容,或跨多個檔案執行搜尋,以取得相符條件。
LRS/NetX 元件是多執行緒 Web 應用程式伺服器,可為 LRS PageCenterX 應用程式和其他 LRS 應用程式提供常見的執行時間環境。LRS/Web Connect 元件安裝在您的 Web 伺服器上,並提供從 Web 伺服器到 LRS/NetX Web 應用程式伺服器的連接器。
LRS PageCenterX 提供檔案系統物件的儲存體。LRS PageCenterX 的操作資料存放在 Amazon FSx for Windows File Server 中。
輸出管理身分驗證和授權是由 AWS Managed Microsoft AD 搭配 LRS/DIS 執行。
注意
目標解決方案通常不需要變更應用程式來適應大型主機格式語言,例如 IBM AFP 或 Xerox LCDS。
AWS 基礎設施架構
下圖顯示大型主機輸出管理工作負載的高可用性和安全 AWS 基礎設施架構。

該圖顯示以下工作流程:
批次排程器會啟動批次程序,並跨多個可用區域
部署在 Amazon EC2 上,以實現高可用性 (HA)。 注意
此模式不包含批次排程器的實作。如需實作的詳細資訊,請參閱排程器的軟體廠商文件。
大型主機批次工作 (以程式設計語言撰寫,例如 JCL 或 COBOL) 使用核心商業邏輯來處理和產生列印輸出,例如帳單、ID 卡和貸款陳述式。批次任務會跨 HA 的兩個可用區域部署在 Amazon EC2 上。它使用 Rocket Software Print Exit API 將列印輸出路由到 LRS VPSX/MFI 以進行資料預先處理。
LRS VPSX/MFI 列印伺服器部署在 Amazon EC2 上,跨 HA 的兩個可用區域 (主動待命備援對)。它使用 Amazon EBS 做為操作資料存放區。Network Load Balancer 會對 LRS VPSX/MFI EC2 執行個體執行運作狀態檢查。如果作用中執行個體處於運作狀態不良狀態,負載平衡器會將流量路由到其他可用區域中的熱待命執行個體。列印請求會保留在每個 EC2 執行個體的本機 LRS 任務佇列中。發生故障時,必須先重新啟動失敗的執行個體,LRS 服務才能繼續處理列印請求。
注意
LRS VPSX/MFI 也可以在印表機機群層級執行運作狀態檢查。如需詳細資訊,請參閱此模式額外資訊區段中的印表機機群運作狀態檢查。
LRS PageCenterX 輸出管理部署在 Amazon EC2 上,橫跨 HA 的兩個可用區域 (主動待命備援對)。它使用 Amazon FSx for Windows File Server 作為操作資料存放區。如果作用中執行個體處於運作狀態不良狀態,負載平衡器會對 LRS PageCenterX EC2 執行個體執行運作狀態檢查,並將流量路由到其他可用區域中的待命執行個體。
Network Load Balancer 提供 DNS 名稱,以整合 LRS VPSX/MFI 伺服器與 LRS PageCenterX。
注意
LRS PageCenterX 支援第 4 層負載平衡器。
LRS PageCenterX 使用 Amazon FSx for Windows File Server 做為作業資料存放區,部署在 HA 的兩個可用區域。LRS PageCenterX 只了解檔案共享中的檔案,而不是外部資料庫中的檔案。
AWS Managed Microsoft AD 會與 LRS/DIS 搭配使用,以執行輸出管理工作流程身分驗證和授權。如需詳細資訊,請參閱其他資訊區段中的列印輸出身分驗證和授權。
工具
AWS 服務
AWS Directory Service for Microsoft Active Directory 可讓您的目錄感知工作負載和 AWS 資源在 AWS 雲端中使用 Microsoft Active Directory。
Amazon Elastic Block Store (Amazon EBS) 提供區塊層級儲存磁碟區,可與 Amazon Elastic Compute Cloud (Amazon EC2) 執行個體搭配使用。
Amazon Elastic Compute Cloud (Amazon EC2) 在 AWS 雲端中提供可擴展的運算容量。您可以視需要啟動任意數量的虛擬伺服器,,並快速進行擴展或縮減。
Elastic Load Balancing (ELB) 會將傳入的應用程式或網路流量分配到多個目標。例如,您可以在一或多個可用區域中跨 Amazon EC2 執行個體、容器和 IP 地址分配流量。此模式使用 Network Load Balancer。
Amazon FSx 提供檔案系統,可支援業界標準的連線通訊協定,並跨 AWS 區域提供高可用性和複寫。此模式使用 Amazon FSx for Windows File Server。
Amazon Relational Database Service (Amazon RDS) 可協助您在 AWS 雲端中設定、操作和擴展關聯式資料庫。
其他工具
LRS PageCenterX
軟體提供可擴展的文件和報告內容管理解決方案,協助使用者透過自動化索引、加密和進階搜尋功能,從資訊中取得最大值。 LRS VPSX/MFI (Micro Focus Interface)
,由 LRS 和 Rocket Software 編寫,可從 Rocket Software JES 多工緩衝區擷取輸出,並可靠地將其交付至指定的列印目的地。 LRS/Queue 是以 TCP/IP 為基礎的傳輸代理程式。LRS VPSX/MFI 使用 LRS/佇列透過 Rocket Software JES Print Exit 程式設計界面收集或擷取列印資料。
在列印工作流程期間,LRS Directory Integration Server (LRS/DIS) 用於身分驗證和授權。
Rocket Enterprise Server
是大型主機應用程式的應用程式部署環境。它為使用任何版本的 Rocket Enterprise Developer 遷移或建立的大型主機應用程式提供執行期環境。
史詩
| 任務 | Description | 所需的技能 |
|---|---|---|
設定執行時間並部署示範應用程式。 | 若要在 Amazon EC2 上設定 Rocket Enterprise Server 並部署 Rocket Software BankDemo 示範應用程式,請遵循 AWS Mainframe Modernization 使用者指南中的指示。 BankDemo 應用程式是一種大型主機批次應用程式,可建立並啟動列印輸出。 | 雲端架構師 |
| 任務 | Description | 所需的技能 |
|---|---|---|
建立 Amazon EC2 Windows 執行個體。 | 若要啟動 Amazon EC2 Windows 執行個體,請遵循 Amazon EC2 文件中的啟動 Amazon EC2 執行個體中的指示。 Amazon EC2 使用與 LRS 產品授權相同的主機名稱。 您的執行個體必須符合 LRS VPSX/MFI 的下列硬體和軟體需求:
注意上述硬體和軟體需求適用於小型印表機機群 (約 500-1000)。若要取得完整需求,請洽詢您的 LRS 和 AWS 聯絡人。
| 雲端架構師 |
在 EC2 執行個體上安裝 LRS VPSX/MFI。 |
| 雲端架構師 |
安裝 LRS/佇列。 |
| 雲端架構師 |
安裝 LRS/DIS。 | LRS/DIS 產品通常包含在 LRS VPSX 安裝中。不過,如果 LRS/DIS 未與 LRS VPSX 一起安裝,請使用下列步驟進行安裝:
| 雲端架構師 |
建立目標群組。 | 遵循為 Network Load Balancer 建立目標群組中的指示來建立目標群組。當您建立目標群組時,請將 LRS VPSX/MFI EC2 執行個體註冊為目標:
| 雲端架構師 |
建立 Network Load Balancer。 | 若要建立 Network Load Balancer,請遵循 Elastic Load Balancing 文件中的指示。Network Load Balancer 會將流量從 Rocket Enterprise Server 路由到 LRS VPSX/MFI EC2 執行個體。 當您建立 Network Load Balancer 時,請在接聽程式和路由頁面上選擇下列值:
| 雲端架構師 |
| 任務 | Description | 所需的技能 |
|---|---|---|
設定 Rocket Enterprise Server for LRS/Queue 整合。 |
| 雲端架構師 |
設定 Rocket Enterprise Server for LRS VPSX/MFI 整合。 |
| 雲端架構師 |
| 任務 | Description | 所需的技能 |
|---|---|---|
將 Rocket Software Print Exit 模組與 Rocket Enterprise Server 批次印表機伺服器執行程序建立關聯。 |
| 雲端架構師 |
在 LRS VPSX/MFI 中建立列印輸出佇列,並將其與 LRS PageCenterX 整合。 |
| 雲端架構師 |
在 LRS VPSX/MFI 中建立列印使用者。 |
| 雲端架構師 |
| 任務 | Description | 所需的技能 |
|---|---|---|
建立 Amazon EC2 Windows 執行個體。 | 按照 Amazon EC2 文件中的步驟 1:啟動執行個體中的指示啟動 Amazon EC2 Windows 執行個體。 Amazon EC2 使用您用於 LRS 產品授權的相同主機名稱。 您的執行個體必須符合 LRS PageCenterX 的下列硬體和軟體需求:
注意上述硬體和軟體需求適用於小型印表機機群 (約 500–1000)。若要取得完整需求,請洽詢您的 LRS 和 AWS 聯絡人。
| 雲端架構師 |
在 EC2 執行個體上安裝 LRS PageCenterX。 |
| 雲端架構師 |
安裝 LRS/DIS。 | LRS/DIS 產品通常包含在 LRS VPSX 安裝中。不過,如果 LRS/DIS 未與 LRS VPSX 一起安裝,請使用下列步驟進行安裝:
| 雲端架構師 |
建立目標群組。 | 遵循為 Network Load Balancer 建立目標群組中的指示來建立目標群組。當您建立目標群組時,請將 LRS PageCenterX EC2 執行個體註冊為目標:
| 雲端架構師 |
建立 Network Load Balancer。 | 若要建立 Network Load Balancer,請遵循 Elastic Load Balancing 文件中的指示。Network Load Balancer 會將流量從 LRS VPSX/MFI 路由到 LRS PageCenterX EC2 執行個體。 當您建立 Network Load Balancer 時,請在接聽程式和路由頁面上選擇下列值:
| 雲端架構師 |
| 任務 | Description | 所需的技能 |
|---|---|---|
在 LRS PageCenterX 中啟用匯入函數。 | 您可以使用 LRS PageCenterX 匯入函數,根據任務名稱或表單 ID 等條件來辨識 LRS PageCenterX 上的輸出登陸。然後,您可以將輸出路由到 LRS PageCenterX 中的特定資料夾。 若要啟用匯入函數,請執行下列動作:
| 雲端架構師 |
設定文件保留政策。 | LRS PageCenterX 使用文件保留政策來決定在 LRS PageCenterX 中保留文件的時間長度。 若要設定文件保留政策,請執行下列動作:
| 雲端架構師 |
建立規則,將輸出文件路由到 LRS PageCenterX 中的特定資料夾。 | 在 LRS PageCenterX 中,目的地會決定當報告定義調用此目的地時,輸出將傳送的資料夾路徑。在此範例中,根據報告定義中的表單 ID 資料夾建立資料夾,並將輸出儲存到該資料夾。
| 雲端架構師 |
建立報告定義。 |
| 雲端架構師 |
| 任務 | Description | 所需的技能 |
|---|---|---|
使用使用者和群組建立 AWS Managed Microsoft AD 網域。 |
| 雲端架構師 |
將 EC2 執行個體加入 AWS Managed Microsoft AD 網域。 | 自動 | 雲端架構師 |
設定 LRS/DIS 並與 LRS PageCenterX EC2 執行個體的 AWS Managed Microsoft AD 整合。 |
| 雲端架構師 |
設定匯入群組,將輸出從 LRS VPSX 匯入 LRS PageCenterX。 |
| 雲端架構師 |
將安全規則新增至匯入群組。 |
| 雲端架構師 |
在 LRS PageCenterX 中建立使用者,以從 LRS VPSX/MFI 執行輸出匯入。 | 當您在 LRS PageCenterX 中建立使用者以執行輸出匯入時,使用者名稱應與 LRS VPSX/MFI 中列印輸出佇列的 VPSX ID 相同。在此範例中,VPSX ID 為 VPS1。
| 雲端架構師 |
將 LRS PageCenterX 匯入使用者新增至僅匯入群組。 | 若要提供從 LRS VPSX 匯入至 LRS PageCenterX 的必要許可,請執行下列動作:
| 雲端架構師 |
使用 LRS VPSX/MFI EC2 執行個體的 AWS Managed Microsoft AD 設定 LRS/DIS。 |
| 雲端架構師 |
| 任務 | Description | 所需的技能 |
|---|---|---|
建立 LRS PageCenterX 的檔案系統。 | 若要在多可用區環境中使用 Amazon FSx for Windows File Server 做為 LRS PageCenterX 的操作資料存放區,請遵循步驟 1:建立檔案系統中的指示。 | 雲端架構師 |
將檔案共享映射至 LRS PageCenterX EC2 執行個體。 | 若要將上一個步驟中建立的檔案共享映射到 LRS PageCenterX EC2 執行個體,請遵循步驟 2:將您的檔案共享映射到執行 Windows Server 的 EC2 執行個體中的指示。 | 雲端架構師 |
將 LRS PageCenterX 控制目錄和主資料夾目錄映射至 Amazon FSx 網路共享磁碟機。 |
| 雲端架構師 |
| 任務 | Description | 所需的技能 |
|---|---|---|
從 Rocket Software BankDemo 應用程式啟動批次列印請求。 |
| 測試工程師 |
檢查 LRS PageCenterX 中的列印輸出。 |
| 測試工程師 |
相關資源
進階函數簡報資料串流
(IBM 文件) 在 AWS 上現代化大型主機線上列印工作負載 (AWS 規範指引)
在 AWS 上現代化大型主機批次列印工作負載 (AWS 規範指引)
其他資訊
考量
在現代化旅程中,您可能會考慮大型主機批次和線上程序的各種組態,以及它們產生的輸出。大型主機平台是由每個使用大型主機平台的客戶和廠商自訂,其具有直接影響列印的特定要求。例如,您目前的平台可能會將 IBM AFP 資料串流或 Xerox LCD 納入目前的工作流程。此外,大型主機運輸控制字元
列印資料擷取
Rocket Software Print Exit 會傳遞 LRS VPSX/MFI 的必要資訊,以有效地處理多工緩衝處理檔案。資訊由相關控制區塊中傳遞的欄位組成,如下所示:
JOBNAME
OWNER (USERID)
目的地
FORM
FILENAME
寫入
LRS VPSX/MFI 支援下列大型主機批次機制,用於從 Rocket Enterprise Server 擷取資料:
使用標準 z/OS JCL SYSOUT DD/OUTPUT 陳述式進行批次 COBOL 列印/多工緩衝處理。
使用標準 z/OS JCL CA-SPOOL SUBSYS DD 陳述式進行批次 COBOL 列印/多工緩衝處理。
IMS/COBOL 列印/多工緩衝處理使用 CBLTDLI 界面。如需支援的方法和程式設計範例的完整清單,請參閱產品授權隨附的 LRS 文件。
印表機機群運作狀態檢查
LRS VPSX/MFI (LRS LoadX) 可執行深入研究運作狀態檢查,包括裝置管理和操作最佳化。裝置管理可以偵測印表機裝置中的失敗,並將列印請求路由到運作狀態良好的印表機。如需印表機機群深入運作狀態檢查的詳細資訊,請參閱產品授權隨附的 LRS 文件。
列印身分驗證和授權
LRS/DIS 可讓 LRS 應用程式使用 Microsoft Active Directory 或輕量型目錄存取協定 (LDAP) 伺服器來驗證使用者 IDs 和密碼。除了基本列印授權之外,LRS/DIS 也可以在下列使用案例中套用精細層級的列印安全控制:
管理誰可以瀏覽印表機任務。
管理其他使用者任務的瀏覽層級。
管理操作任務 - 例如,命令層級安全性,例如保留或釋出、清除、修改、複製和重新路由。安全可由 user-ID 或 群組設定,類似於 Active Directory 安全群組或 LDAP 群組。
附件
若要存取與本文件相關聯的其他內容,請解壓縮下列檔案: attachment.zip