View a markdown version of this page

Amazon Chime 轉換功能指南 - Amazon Chime

支援終止通知:在 2026 年 2 月 20 日, AWS 將終止對 Amazon Chime 服務的支援。2026 年 2 月 20 日之後,您將無法再存取 Amazon Chime 主控台或 Amazon Chime 應用程式資源。如需詳細資訊,請造訪部落格文章注意:這不會影響 Amazon Chime SDK 服務的可用性。

本文為英文版的機器翻譯版本,如內容有任何歧義或不一致之處,概以英文版為準。

Amazon Chime 轉換功能指南

在仔細考慮之後,我們決定結束對 Amazon Chime 服務的支援,包括商務通話功能,自 2026 年 2 月 20 日起生效。自 2025 年 2 月 19 日起,Amazon Chime 將不再接受新客戶。身為在 2025 年 2 月 19 日之前建立 Amazon Chime 團隊或企業帳戶的現有客戶,您可以繼續使用 Amazon Chime 功能,包括商務通話、排程和託管會議、新增和管理使用者,以及透過 Amazon Chime 管理主控台支援的其他功能。2026 年 2 月 20 日之後,您將無法再管理您的使用者、主持 Amazon Chime 會議,或是使用任何商務通話功能。 支援 如果您在 2026 年 2 月 20 日之前無法刪除資料,請聯絡 。

注意

這不會影響 Amazon Chime SDK 服務的可用性。

此頁面提供指示和最佳實務,讓 Amazon Chime IT 管理員和使用者轉換到替代的協同合作解決方案,以滿足您的業務需求。這可能包括 Wickr AWS或 AWS 合作夥伴提供的解決方案,例如 Slack、Webex 和 Zoom。如需我們 AWS 合作夥伴解決方案的詳細資訊AWS Marketplace,請造訪 。

Amazon Chime 管理員的轉換功能

下列轉換功能可供 Amazon Chime 管理員使用。

用量報告

在您轉換到新的協同合作解決方案之前,了解組織中的哪些人是作用中的使用者,以及他們正在使用哪些功能,可能會有所幫助。使用 Amazon Chime 的用量報告,您可以取得聯絡資訊以聯絡作用中的使用者、收集使用案例,以及編譯新解決方案的需求。

用量報告為您提供每個使用者活動的資訊,包括其名稱、電子郵件、註冊狀態、使用者帳戶建立日期、參加的會議、主持的會議和傳送的訊息。對於您在 Amazon Chime 主控台中建立的每個團隊或企業帳戶,此資料每週都會提供。每週報告會顯示從週日 00:00 開始到週六 23:59 結束的週用量。資料處理可能會延遲每週報告,直到下週的星期一。所有日期和時間都會使用國際標準時間 (UTC) 顯示。

開啟用量報告

Amazon Simple Storage Service (Amazon S3) 儲存貯體是每週用量報告 CSV 檔案的目的地。請依照下列步驟建立 Amazon S3 儲存貯體,或選取 Amazon Chime 服務將交付每週用量報告的現有儲存貯體。如需建立 Amazon S3 儲存貯體或導覽和管理現有 Amazon S3 儲存貯體存取權的詳細資訊,請參閱《Amazon S3 使用者指南》中的 Amazon S3 入門。

  1. 開啟位於 https://https://chime.aws.amazon.com/ 的 Amazon Chime 主控台。

  2. 選取全域設定下的用量報告

  3. 若要開啟 Amazon Chime 帳戶的 Amazon Chime 用量報告,請先建立或選取 Amazon S3 儲存貯體。

    1. 報告目的地下,選擇新 S3 儲存貯體以建立新的儲存貯體,並依照列出的指引輸入名稱。如果您已經擁有要存放檔案的位置,也可以選取現有的 S3 儲存貯體。

    2. 選擇儲存以建立新的 S3 儲存貯體,或選取現有的 S3 儲存貯體。

    3. 用量報告現已開啟。

  4. 您的每週用量報告將在下列週日的 UTC 午夜開始,而檔案將存放在識別的 S3 儲存貯體中。

    設定 Amazon S3 儲存貯體並開啟每週用量報告

關閉用量報告

您可以隨時停止產生新的用量報告。

  1. 在 https://https://chime.aws.amazon.com/ 開啟 Amazon Chime 主控台。

  2. 選取全域設定下的用量報告

  3. 選擇關閉報告

  4. 選擇停用,確認您希望停止報告。

    確認每週用量報告應關閉

報告內容

每週產生報告。完成下列步驟以檢視用量報告。

  1. 若要檢視您的資料,請瀏覽至 Amazon S3 主控台。

  2. 找到儲存貯體名稱。

  3. 每週用量報告檔案將放置在 S3 儲存貯體的下列位置:

    Amazon-Chime-User-Activity-Reports/csv/<AWSaccountID>/<year>/<month>/<day>/<AmazonChimeAccountName>_<AmazonChimeAccountId>_<yyyymmdd>.csv

    例如:

    Amazon-Chime-User-Activity-Reports/csv/123456789012/2024/11/03/ExampleSales_12abcdef-34gh-56i7-89jk-01234lmnopq56_20241103.csv
  4. 每個報告中都包含下列欄位:

    • 團隊或企業帳戶名稱

    • 週開始日期

    • 使用者與其 Amazon Chime 帳戶相關聯的顯示名稱

    • 使用者的電子郵件地址

    • 使用者的註冊狀態

    • 使用者的 帳戶建立日期

    • 使用者在一週內參加的會議數量

    • 使用者在一週內主持的會議數量

    • 使用者在一週內傳送的訊息數量 (1:1、群組和聊天室文章)

    每週用量報告中包含的欄位和資料

商務通話 - 電話號碼移植

為了協助從 Amazon Chime Business Calling 轉換語音和簡訊,您可以將您的 Business Calling 電話號碼移植到另一個電信業者。如需更多資訊,請參閱移出電話號碼

管理您的使用者帳戶 - 團隊帳戶

您需要移除所有使用者,才能刪除您的 Team 帳戶。當您設定 Amazon Chime Team 帳戶時,您可以邀請新使用者、設定其許可層級 (Pro 或 Basic)、設定區域和其他帳戶設定,以及為使用者支付主持會議或使用商務通話功能的費用。當您從 Amazon Chime 團隊移除使用者時,他們無法使用付費功能,但可以繼續使用簡訊功能並參加會議。當您移除它們時,他們仍然可以存取 Amazon Chime 使用者帳戶,並將維護其聯絡人、一對一和群組訊息歷史記錄,以及聊天室成員資格。

  1. 在 https://https://chime.aws.amazon.com/ 開啟 Amazon Chime 主控台。

  2. 按一下帳戶名稱標題下的團隊名稱。

  3. 按一下選取所有核取方塊或個別 (使用者) 旁的核取方塊。

  4. 從使用者動作功能表中選擇移除使用者。

    在管理團隊帳戶時,從動作功能表中選擇移除使用者

移除您的使用者後,他們仍然可以登入和存取 Amazon Chime,但無法再主持會議。如果他們想要刪除其 Amazon Chime 帳戶,則可以使用 Amazon Chime Assistant 來使用刪除我選項。如需詳細資訊,請參閱《Amazon Chime 說明中心》中的使用 Amazon Chime 助理取得附件或請求刪除您的帳戶

管理您的使用者帳戶 - 企業帳戶

您必須先移除所有網域,才能刪除您的企業帳戶。您可以透過申請網域,從 Amazon Chime 團隊升級至企業帳戶。當您申請網域時,您會證明貴公司擁有該網域,因此將擁有使用者的資料。具有與您宣告網域相符之電子郵件地址的所有已註冊 Amazon Chime 使用者都會提取到您的企業帳戶。您可以設定他們的許可層級 (專業或基本)、設定支援的會議區域和聊天保留規則等帳戶設定,並為您的使用者支付主持會議或使用商務通話功能的費用。您可以選擇移除網域 (多個),以釋出所有使用者。此程序會重設每位使用者的設定檔,並刪除所有資料、聯絡人、一對一和群組對話、聊天室成員資格和歷史記錄。取消宣告網域後,使用者將無法再使用 SSO、主持或排程會議來登入,而且將會重設與其電子郵件地址相關聯的設定檔。如果他們想要繼續使用 Amazon Chime,可以按照 Amazon Chime 入門頁面上提供的指示建立新帳戶。一旦移除所有網域,您就可以刪除您的企業帳戶。

  1. 開啟位於 https://https://chime.aws.amazon.com/ 的 Amazon Chime 主控台。

  2. 在帳戶名稱欄中選擇企業帳戶的名稱

  3. 身分下選擇網域

  4. 選擇移除

  5. 出現提示時,請檢閱完成此任務的結果,然後按一下我了解此動作無法反轉旁的核取方塊。

  6. 選取 Remove (移除)。

    移除網域會重設所有使用者的設定檔。確認您了解移除網域的影響。

Amazon Chime 使用者的轉換功能

下列轉換功能可供 Amazon Chime 管理員使用。

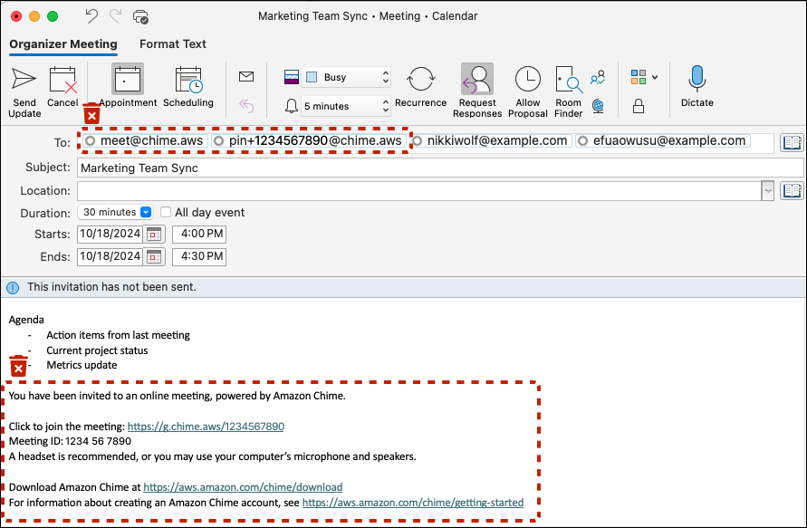
Pro 使用者 - 從會議邀請中移除 Amazon Chime

當您擁有 Amazon Chime Pro 許可並邀請會議時,Amazon Chime 會自動呼叫已登入其 Amazon Chime 用戶端meet@chime.aws的會議出席者。請刪除您的會議,並使用新解決方案重新建立邀請,或完成下列程序,從行事曆上的現有會議中移除 Amazon Chime 會議詳細資訊。

  1. 開啟您的行事曆應用程式 (非行動行事曆應用程式)。

  2. 開啟週期性序列或會議。

  3. 採取下列步驟來移除 Amazon Chime (和自動呼叫),並新增新解決方案的會議指示:

    1. pin+<meetingid>@chime.aws收件人: 欄位移除 meet@chime.aws和 。

    2. 從邀請內文移除 Amazon Chime 會議指示。

    3. 如果您有新的會議解決方案,請產生新的會議指示並將其新增至內文。

  4. 傳送邀請,並請務必選擇將更新傳送給所有 。

  5. 您的會議不應再出現在即將舉行會議下的 Amazon Chime 首頁中,也不會有出席者的 Amazon Chime 自動響鈴。

    從內文的收件人:行和會議指示中移除 Amazon Chime 使用者

聊天室管理員 - 取得成員清單

Amazon Chime 最多可為 10,000 名成員提供聊天室。當您移至新的簡訊解決方案時,能夠聯絡 Amazon Chime 聊天室的成員,在新的解決方案中重新建立聊天室會很有幫助。如果您是聊天室管理員,您可以完成下列程序,匯出聊天室每個成員的名稱、電子郵件地址和角色。

  1. 登入 Amazon Chime Windows、macOS 或 Web 用戶端。這無法使用行動用戶端。

  2. 導覽至您擁有管理員角色的聊天室。

  3. 房間設定 (⋮ 圖示) 選擇匯出成員清單

  4. 如果您使用 Windows 或 macOS 用戶端,系統會提示您將 CSV 檔案儲存到您的電腦。如果您是從 Web 用戶端執行此動作,成員清單將會儲存至您的下載資料夾。預設檔案名稱將包含房間名稱。

    檔案名稱範例:Amazon_Chime_Arnav Desai_Project_Team_room_member_list.csv

Amazon Chime 使用者 - 匯出您的個人聯絡人

Amazon Chime 為使用者提供個人聯絡人清單 (最多 100 個聯絡人)。當您邀請 Amazon Chime 使用者資訊時,或使用會議名單上會議期間顯示的「新增至聯絡人」動作,從聯絡人清單中,或選擇「我的最愛」或「最近訊息」清單中名稱旁的「新增至聯絡人」動作,即可將資訊新增至個人聯絡人清單。當您移至新的簡訊解決方案時,為公司外部的人員或您新增至個人聯絡人的其他人維護使用者資訊會很有幫助。如果您使用商務通話,下列程序可讓您儲存相關名稱、電子郵件地址和電話號碼。

  1. 登入 Amazon Chime Windows、macOS 或 Web 用戶端。這無法使用行動用戶端。

  2. 當您使用 Windows 或 macOS 用戶端時,導覽至上方功能表上的聯絡人,或在 Web 用戶端上的快速動作檢視我的聯絡人

  3. 選擇匯出個人聯絡人

  4. 如果您使用 Windows 或 macOS 用戶端,系統會提示您將 CSV 檔案儲存到您的電腦。如果您是從 Web 用戶端執行此動作,成員清單將儲存至您的下載資料夾。

    檔案名稱範例:Amazon_Chime_(Arnav Desai)_personal_contacts.csv

摘要

至少擁有一個 Amazon Chime 團隊或企業帳戶的組織,可以繼續使用 Amazon Chime 和商務通話功能,直到 2026 年 2 月 20 日服務支援結束為止。不再支援的功能包括排程和主持會議、新增和管理使用者,以及使用 Amazon Chime 主控台提供的其他功能。

其他資源