本文為英文版的機器翻譯版本,如內容有任何歧義或不一致之處,概以英文版為準。
API Gateway 中的入口網站產品
入口網站產品代表您要共用的服務或功能。您的入口網站產品是產品 REST 端點和產品頁面的集合。產品 REST 端點是入口網站產品的存取點,由 REST API 的路徑和方法及其部署的階段組成。產品頁面是您用來說明 API 消費者如何使用您產品端點的文件。入口網站產品可以包含整個Prod階段做為產品 REST 端點的集合,或僅包含部署到Prod階段GET /pets的資源做為單一產品 REST 端點。
您的入口網站產品可自訂。您可以新增自訂文件、重新命名產品 REST 端點、重組顯示順序、新增區段,以及跨 AWS 帳戶共用產品。若要讓入口網站產品的任何變更生效,您必須重新發佈使用入口網站產品的任何入口網站。
寵物採用入口網站產品範例
例如,您可以擁有多個代表寵物採用服務的 REST APIs。您可以使用 API Gateway 來建立pet adoption入口網站產品。此入口網站產品將協助客戶探索他們應該使用哪些 APIs 來滿足和採用寵物。此入口網站產品使用您已建立的 REST APIs,但可讓您重新分組和組織它們。您也可以提供使用寵物採用入口網站產品的條款與條件文件,讓客戶試用您的 APIs。此資訊全部存放在您的入口網站產品中。
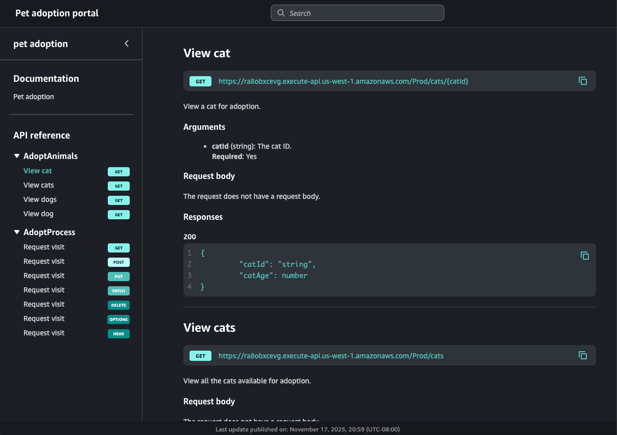
下表顯示代表寵物採用入口網站產品的三個 APIs,及其對應的產品 REST 端點操作名稱和頁面區段名稱。
| REST API ID | REST API 路徑和方法 | REST API 階段 | 操作名稱 | 頁面區段 |
|---|---|---|---|---|
kf5387miad |
GET /dogs
|
生產 |
View dogs
|
AdoptAnimals
|
kf5387miad
|
GET /dogs/{dogId}
|
生產 | View dog
|
AdoptAnimals
|
ra8obxcevg
|
GET /cats
|
生產 | View cats
|
AdoptAnimals
|
ra8obxcevg
|
GET /cats/{catId}
|
生產 | View cat
|
AdoptAnimals
|
h0rpx9cm62
|
ANY /user/{userId}/{petId+}
|
試用版 | Request visit
|
AdoptProcess
|
在此範例中,兩個 REST APIs ra8obxcevg和 kf5387miad會在 AdoptAnimals區段中分組在一起。此排序導覽的結果在入口網站中會如下所示:
由於 ANY方法是全部截獲方法,入口網站會顯示所有支援的 HTTP 方法。此入口網站也包含入口網站產品擁有者建立的文件。
後續步驟
若要開始使用入口網站產品,您可以執行下列動作:
-
若要建立入口網站產品,請參閱 在 API Gateway 中建立入口網站產品。
-
若要了解 try it 功能,請參閱 針對入口網站中的 API Gateway 產品 REST 端點啟用試用。
-
若要了解產品頁面,請參閱 在 API Gateway 中建立產品頁面。
-
若要了解如何共用入口網站產品,請參閱 在 API Gateway 中共用入口網站產品。
建立入口網站產品後,您可以將其發佈至入口網站。如需詳細資訊,請參閱在 API Gateway 中建立入口網站。