View a markdown version of this page

在 中檢視專案視窗 AWS SCT - AWS Schema Conversion Tool

本文為英文版的機器翻譯版本,如內容有任何歧義或不一致之處,概以英文版為準。

在 中檢視專案視窗 AWS SCT

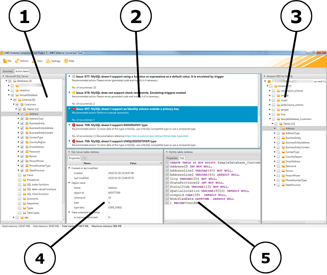
下圖是您在建立結構描述遷移專案,然後轉換結構描述時在 中 AWS SCT 看到的內容。

  1. 在左側面板中,來自您來源資料庫的結構描述會呈現在樹狀檢視中。您的資料庫結構描述為「延遲載入」。換句話說,當您從樹狀檢視中選取項目時, 會從來源資料庫 AWS SCT 取得並顯示目前的結構描述。

  2. 在上方中間面板,對於無法自動轉換到目標資料庫引擎的來源資料庫引擎結構描述元素,會顯示動作項目。

  3. 在右側面板中,來自您目標資料庫執行個體的結構描述會呈現在樹狀檢視中。您的資料庫結構描述為「延遲載入」。也就是說,當您從樹狀檢視中選取項目時, 會從目標資料庫 AWS SCT 取得並顯示目前的結構描述。

AWS SCT 專案視窗
  1. 在左下方面板中,當您選擇結構描述元素時,會顯示屬性。這些描述來源結構描述元素和 SQL 命令,以在來源資料庫中建立該元素。

  2. 在右下方面板中,當您選擇結構描述元素時,會顯示屬性。這些描述目標結構描述元素和 SQL 命令,以在目標資料庫中建立該元素。您可以編輯此 SQL 命令,並將更新的命令儲存至您的專案。