混淆代理人問題 - AWS Identity and Access Management

本文為英文版的機器翻譯版本,如內容有任何歧義或不一致之處,概以英文版為準。

混淆代理人問題

混淆代理人問題屬於安全性議題,其中沒有執行動作許可的實體可以強制具有更多許可的實體執行該動作。為了避免這種情況,如果您提供第三方 (稱為跨帳戶) 或其他 AWS 服務 (稱為跨服務) 存取您帳戶中的資源, AWS 會提供可協助您保護帳戶的工具。

有時,您可能需要讓第三方存取您的 AWS 資源 (委派存取權)。例如,您決定聘請名為 Example Corp 的第三方公司來監控您的 AWS 帳戶 並協助最佳化成本。為了追蹤您的每日花費,Example Corp 需要存取您的 AWS 資源。Example Corp 也可監控其他客戶的許多其他 AWS 帳戶 。您可以使用 IAM 角色,在您的 AWS 帳戶 和 Example Corp 帳戶之間建立信任關係。此案例的一個重要方面是外部 ID。外部 ID 是一個選用識別碼,您可在 IAM 角色信任政策中使用該識別碼來指定誰可以擔任該角色。外部 ID 的主要功能是解決並防止混淆代理人問題。

有些 AWS 服務 (呼叫 服務) 會使用其 AWS 服務主體從其他服務 AWS (稱為 服務) 存取 AWS 資源。在其中一些服務互動中,您可以設定呼叫服務,以與不同 中呼叫服務的資源通訊 AWS 帳戶。其中一個範例是 AWS CloudTrail 將 設定為寫入位於不同 的中央 Amazon S3 儲存貯體 AWS 帳戶。可透過為 cloudtrail.amazonaws.com 新增允許陳述式,使用 S3 儲存貯體的政策向呼叫服務 CloudTrail 授予對 S3 儲存貯體的存取權。

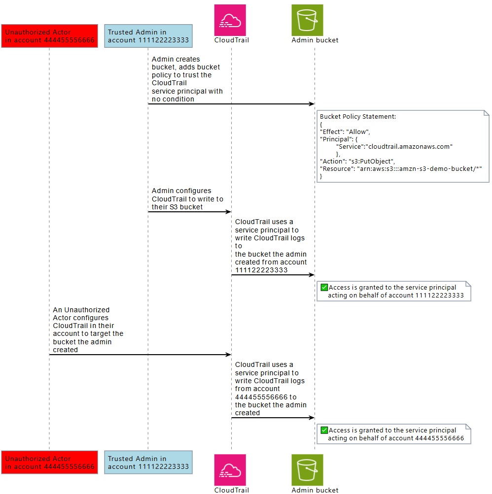
當呼叫 AWS 服務的服務委託人從呼叫的服務存取資源時,呼叫服務的資源政策只會授權 AWS 服務委託人,而不是設定呼叫服務的動作者。例如,信任 CloudTrail 服務主體且無條件的 S3 儲存貯體,可以從 AWS 帳戶 信任的管理員設定的 接收 CloudTrail 日誌,但如果 CloudTrail 知道 S3 儲存貯體的名稱 AWS 帳戶,也會從其中未經授權的演員接收 CloudTrail 日誌。

當演員使用 AWS 服務委託人的信任來存取他們不打算存取的資源時,就會發生混淆代理人問題。

預防跨帳戶混淆代理人

下圖說明了跨帳戶混淆代理人問題。

混淆代理人問題描述。

此案例假設如下:

  • AWS 1 是您的 AWS 帳戶。

  • AWS 1:ExampleRole 是您帳戶中的角色。此角色的信任政策透過將 Example Corp 的 AWS 帳戶指定為可擔任該角色的帳戶來信任 Example Corp。

將發生以下情況:

  1. 在您開始使用 Example Corp 的服務時,您將向 Example Corp 提供 AWS 1:ExampleRole 的 ARN。

  2. Example Corp 使用該角色 ARN 來取得臨時安全登入資料,以存取 中的資源 AWS 帳戶。這樣一來,您將信任 Example Corp 做為可代表您執行操作的「代理人」。

  3. 另一個 AWS 客戶也開始使用 Example Corp 的服務,而此客戶也提供 AWS 1:ExampleRole 的 ARN,供 Example Corp 使用。另一個客戶可能已了解或猜到已不是機密資訊的 AWS 1:ExampleRole

  4. 當其他客戶要求 Example Corp 存取其 帳戶中 AWS 的資源 (其聲稱的內容) 時,Example Corp 會使用 AWS 1:ExampleRole 來存取您帳戶中的資源。

這就是其他客戶可對您的資源進行未授權存取的方式。由於此客戶能夠誘使 Example Corp 無意中操作您的資源,因此 Example Corp 現在是一個「混淆代理人」。

Example Corp 可以透過要求在角色的信任政策中包含 ExternalId 條件檢查來解決混淆代理人問題。Example Corp 為每個客戶生成唯一的 ExternalId 值,並在其請求中使用該值來擔任此角色。因此,ExternalId 值必須在 Example Corp 的客戶中具備唯一性,並由 Example Corp 而非其客戶控制。這就是您從 Example Corp 取得該 ID 且不能自行提供該 ID 的原因。這可防止 Example Corp 成為混淆代理人,並授予另一個帳戶的 AWS 資源存取權。

在我們的方案中,假設 Example Corp 為您提供的獨有識別碼是 12345,而為另一個客戶提供的識別碼是 67890。這些識別碼已針對此方案進行簡化。通常,這些識別碼為 GUID。假定這些識別碼在 Example Corp 的客戶之間是獨有的,它們將是用於外部 ID 的有意義的值。

Example Corp 將為您提供外部 ID 值 12345。然後,您必須將一個 Condition 元素加入到角色的信任政策,該政策要求 sts:ExternalId 值為 12345,如下所示:

JSON
{ "Version":"2012-10-17", "Statement": { "Effect": "Allow", "Principal": { "AWS": "Example Corp's AWS Account ID" }, "Action": "sts:AssumeRole", "Condition": { "StringEquals": { "sts:ExternalId": "12345" } } } }

此政策中的 Condition 元素允許 Example Corp 僅在 AssumeRole API 呼叫包括外部 ID 值 12345 時擔任該角色。Example Corp 會確認,只要它代表客戶擔任角色,就會一律在 AssumeRole 呼叫中包括客戶的外部 ID。即使其他客戶為您的 ARN 提供 Example Corp,也無法控制 Example Corp 在其請求中包含的外部 ID AWS。這有助於防止未經授權的客戶取得對您的資源的存取權限。

下圖說明此程序。

如何消除混淆代理人問題。
  1. 與之前一樣,在您開始使用 Example Corp 的服務時,您將向 Example Corp 提供 AWS 1:ExampleRole 的 ARN。

  2. 在 Example Corp 使用該角色 ARN 來擔任 AWS 1:ExampleRole 角色時,Example Corp 將在 AssumeRole API 呼叫中包含您的外部 ID (12345)。外部 ID 符合角色的信任政策,因此 AssumeRole API 呼叫成功,而 Example Corp 會取得臨時安全登入資料來存取您 中的資源 AWS 帳戶。

  3. 另一個 AWS 客戶也開始使用 Example Corp 的服務,而如同之前一樣,此客戶也提供 AWS 1:ExampleRole 的 ARN,供 Example Corp 使用。

  4. 但這一次,在 Example Corp 嘗試擔任角色 AWS 1:ExampleRole 時,它提供與其他客戶建立關聯的外部 ID (67890)。其他客戶無法更改此外部 ID。Example Corp 這樣做是因為另一個客戶請求使用該角色,因此 67890 表示 Example Corp 正在其中操作的環境。因為您已將具有您自己的外部 ID (12345) 的條件新增至 AWS 1:ExampleRole 的信任政策,所以 AssumeRole API 呼叫將失敗。該其他客戶不能對您帳戶中的資源進行未經授權的存取 (由圖表中的紅色 "X" 表示)。

該外部 ID 說明阻止任何其他客戶誘使 Example Corp 無意中存取您的資源。

預防跨服務混淆代理人

下圖使用 CloudTrail 和 Amazon S3 互動範例示範了跨服務混淆代理人問題,其中未經授權的執行者將 CloudTrail 日誌寫入到他們無權存取的 Amazon S3 儲存貯體中。

未經授權的執行者利用 CloudTrail 服務主體取得了對另一個帳戶中 Amazon S3 儲存貯體的存取權。

為了協助防止未經授權的演員使用 委託人的信任 AWS 來存取您的資源, AWS 服務委託人包含 AWS 資源 AWS 帳戶及其代表 AWS 的組織的相關資訊。

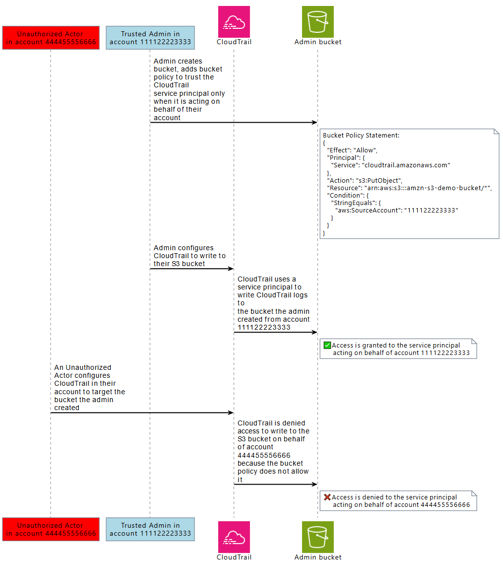
此資訊可用於可在資源政策中使用的全域條件索引鍵值,或用於 AWS 服務主體所提出請求的資源控制政策。建議您在資源政策aws:SourceOrgPaths中使用 aws:SourceArnaws:SourceOrgIDaws:SourceAccount或 ,只要 AWS 服務主體獲得存取其中一個資源的許可。這些條件索引鍵可讓您在資源政策或資源控制政策中進行測試,讓存取資源 AWS 的主體代表 AWS 資源執行此操作 AWS 帳戶,或您 AWS Organizations 預期執行此操作。

  • 使用 aws:SourceArn 允許 AWS 服務主體代表特定資源存取您的資源,例如特定 AWS CloudTrail 線索或 AppStream 機群。

  • 使用 aws:SourceAccount 允許 AWS 服務主體代表特定 存取您的 資源 AWS 帳戶。

  • 使用 aws:SourceOrgID 允許 AWS 服務主體代表特定 存取您的 資源 AWS Organizations。

  • 使用 允許aws:SourceOrgPaths AWS 服務主體代表特定 AWS Organizations 路徑存取您的資源。

下圖示範當資源使用aws:SourceAccount全域條件內容索引鍵設定時,跨服務混淆代理人案例,而來自另一個帳戶的未經授權演員嘗試存取他們不打算存取 AWS 的資源。

未經授權的執行者無法利用 CloudTrail 服務主體存取另一個帳戶中的 Amazon S3 儲存貯體。

在政策中使用 aws:SourceArnaws:SourceAccountaws:SourceOrgIDaws:SourceOrgPaths 全域條件索引鍵,可協助您確保服務主體是代表您存取您的資源。建議您在將其中一個資源的存取權授予 AWS 服務委託人時,使用這些條件金鑰。

注意

有些 AWS 服務 互動具有額外的控制,可協助防止測試使用者存取資源的跨服務混淆代理人問題。例如,當 KMS 金鑰授予授予給 時 AWS 服務, AWS KMS 會使用與資源相關聯的加密內容,以及金鑰授予,以協助防範跨服務混淆代理人問題。

如需有關可協助避免跨服務混淆代理人風險的服務特定機制,以及 aws:SourceArnaws:SourceAccountaws:SourceOrgIDaws:SourceOrgPaths 是否受支援的詳細資訊,請參閱您所用服務的相關文件。

跨服務混淆代理人保護與資源型政策搭配使用

下列範例政策僅在服務主體代表 AWS 帳戶 111122223333 時,授予服務主體對 Amazon S3 儲存貯體 arn:aws:s3::amzn-s3-demo-bucket1 的cloudtrail.amazonaws.com存取權。

JSON
{ "Version":"2012-10-17", "Statement": [ { "Sid": "CloudTrailAclCheck", "Effect": "Allow", "Principal": {"Service": "cloudtrail.amazonaws.com"}, "Action": "s3:GetBucketAcl", "Resource": "arn:aws:s3:::amzn-s3-demo-bucket1", "Condition": { "StringEquals": { "aws:SourceAccount": "111122223333" } } }, { "Sid": "AWSCloudTrailWrite", "Effect": "Allow", "Principal": {"Service": "cloudtrail.amazonaws.com"}, "Action": "s3:PutObject", "Resource": "arn:aws:s3:::amzn-s3-demo-bucket1/[optionalPrefix]/Logs/myAccountID/*", "Condition": { "StringEquals": { "aws:SourceAccount": "111122223333" } } } ] }

此範例儲存貯體政策僅在服務主體 appstream.amazonaws.com 代表指定的 Amazon AppStream 機群執行動作 (透過以 aws:SourceArn 來指定機群 ARN) 時,才授予服務主體對 s3://amzn-s3-demo-bucket2 內的 powershell 指令碼 examplefile.psh 的存取權。

JSON
{ "Version":"2012-10-17", "Statement": [ { "Effect": "Allow", "Principal": { "Service": [ "appstream.amazonaws.com" ] }, "Action": "s3:GetObject", "Resource": "arn:aws:s3:::amzn-s3-demo-bucket2/examplefile.psh", "Condition": { "ArnEquals": { "aws:SourceArn": "arn:aws:appstream:us-east-1:111122223333:fleet/ExampleFleetName" } } } ] }

跨服務混淆代理人保護與資源控制政策搭配使用

您可以使用資源控制政策 (RCP),將跨服務混淆代理人控制套用至支援的 AWS 服務資源。RCP 讓您可以在資源上集中套用跨服務混淆代理人控制。您可以使用條件金鑰,例如 aws:SourceOrgIdaws:SourceOrgPaths 搭配連接至您 AWS Organizations、組織單位 (OU) 或 AWS 帳戶 組織中RCPs,而無需將陳述式新增至特定資源型政策。如需有關 RCP 和支援服務的詳細資訊,請參閱 AWS Organizations User Guide 中的 Resource control policies (RCPs)

aws:SourceOrgID 不等於 o-ExampleOrg 時,下列範例 RCP 會拒絕 AWS 服務主體存取成員帳戶中的 Amazon S3 儲存貯體。對應的允許必須存在於 S3 儲存貯體的資源型政策中,以允許SourceOrgID等於 o-ExampleOrg 的 AWS 服務 主體。

此政策僅對具有 aws:SourceAccount 索引鍵 ("Null": {"aws:SourceAccount": "false"}) 的服務主體 ("Bool": {"aws:PrincipalIsAWSService": "true"}) 發出的請求套用控制項,因此不需要使用條件索引鍵的服務整合與您主體的呼叫不會受到影響。如果請求內容中存在 aws:SourceAccount 條件索引鍵,則 Null 條件將評估為 true,從而導致強制執行 aws:SourceOrgID。我們在 Null 條件運算子中使用 aws:SourceAccount 而非 aws:SourceOrgID,因此如果請求來自不屬於組織的帳戶,則控制項仍然適用。

JSON
{ "Version":"2012-10-17", "Statement": [ { "Sid": "RCPEnforceConfusedDeputyProtectionForS3", "Effect": "Deny", "Principal": "*", "Action": [ "s3:*" ], "Resource": "*", "Condition": { "StringNotEqualsIfExists": { "aws:SourceOrgID": "o-ExampleOrg" }, "Null": { "aws:SourceAccount": "false" }, "Bool": { "aws:PrincipalIsAWSService": "true" } } } ] }