View a markdown version of this page

在整個 CloudFormation 堆疊上偵測偏離 - AWS CloudFormation

本文為英文版的機器翻譯版本,如內容有任何歧義或不一致之處,概以英文版為準。

在整個 CloudFormation 堆疊上偵測偏離

在堆疊上執行漂移偵測操作會判斷堆疊是否已漂移其預期範本組態,然後針對堆疊中每個支援漂移偵測的資源,傳回其漂移狀態的詳細資訊。

使用 偵測整個堆疊上的偏離 AWS 管理主控台
  1. 在 https://https://console.aws.amazon.com/cloudformation 開啟 CloudFormation 主控台。

  2. 從堆疊清單中選取要執行漂移偵測的堆疊。在 stack details (堆疊詳細資訊) 窗格中,選擇 Stack actions (堆疊動作),然後選擇 Detect drift (偵測偏移)

    在 Stack actions (堆疊動作) 選單上針對所選堆疊選取 Detect drift for current stack (偵測目前堆疊的偏離) 命令。

    CloudFormation 會顯示資訊列,說明已啟動所選堆疊的漂移偵測。

  3. 等待 CloudFormation 完成漂移偵測操作。當漂移偵測操作完成後,CloudFormation 會更新堆疊的 Drift status (漂移狀態)Last drift check time (上次檢查漂移的時間)。這些欄位會列在堆疊詳細資訊頁面之 Stack info (堆疊資訊) 窗格的 Overview (概觀) 區段。

    漂移偵測操作可能需要幾分鐘的時間,這取決於堆疊包含的資源數量。您在任一堆疊上同時間只能執行單一漂移偵測操作。即使關閉資訊列,CloudFormation 仍會繼續執行漂移偵測操作。

  4. 檢閱堆疊及其資源的漂移偵測結果。在選取堆疊的情況下,從 Stack actions (堆疊動作) 選單中選取 View drift results (檢視偏移結果)

    CloudFormation 會列出堆疊的整體漂移狀態,以及上次在堆疊或其任何個別資源上啟動漂移偵測的時間。如果堆疊的一個或多個資源已偏離,堆疊就視為已偏離。

    所選堆疊的 Drift (漂移) 頁面,顯示整體堆疊漂移狀態、漂移偵測狀態,以及上次在堆疊或其個別資源上啟動漂移偵測的時間。

    Resource drift status (資源漂移狀態) 區段中,CloudFormation 會列出每個堆疊資源、其漂移狀態,以及上次在資源上啟動漂移偵測的時間。每個資源會顯示邏輯 ID 和實體 ID,以協助您識別它們。此外,對於狀態為 MODIFIED 的資源,CloudFormation 會顯示資源偏離詳細資訊。

    您可以根據資源的偏移狀態,使用 Drift status (偏離狀態) 欄排序資源。

    1. 檢視已修改過的資源的詳細資訊。

      1. 在選取已修改資源的情況下,選取 View drift details (檢視偏離詳細資訊)

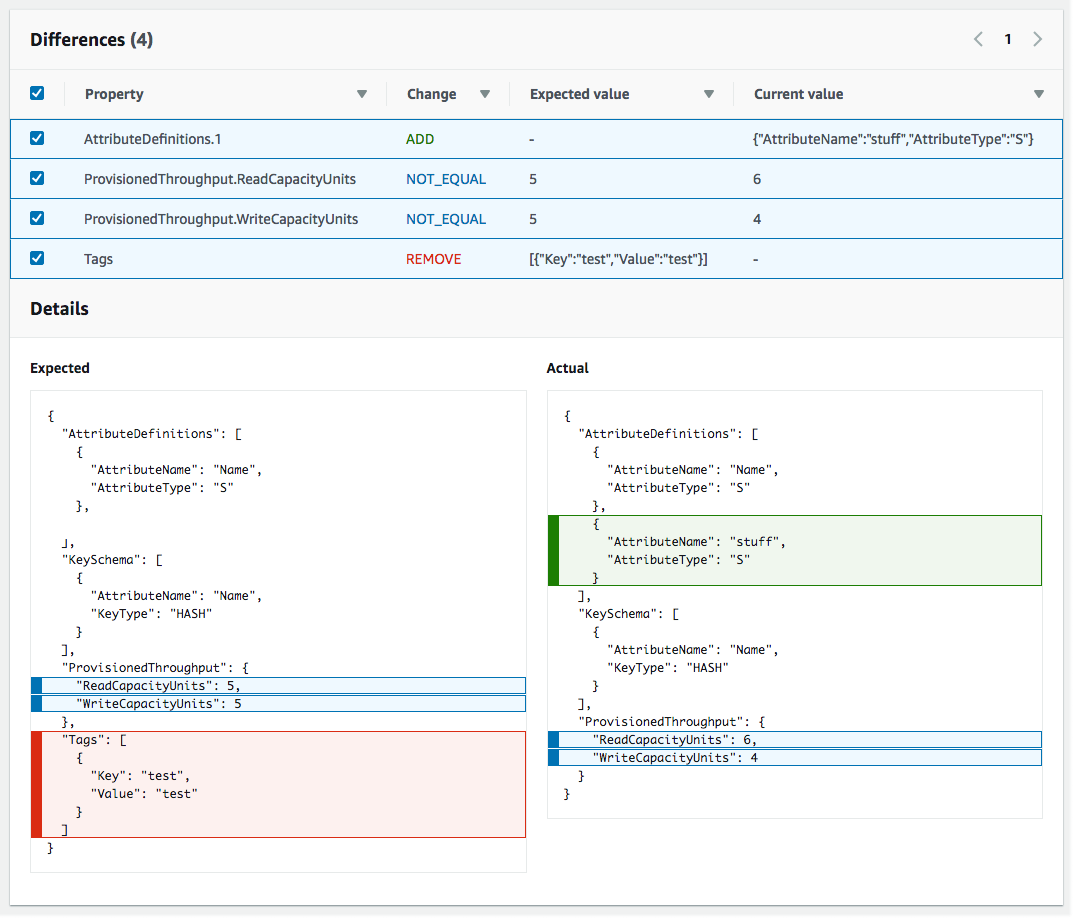
        CloudFormation 會顯示該資源的偏離詳細資訊頁面。此頁面會顯示資源的預期和目前屬性值,以及兩者間的任何差異。

        若要強調差異,請在 Differences (差異) 區段選取屬性名稱。

        • Details (詳細資訊) 區段的 Current (目前) 欄位會以綠色反白顯示新增的屬性。

        • Details (詳細資訊) 區段的 Expected (預期) 欄位會以紅色反白顯示刪除的屬性。

        • 值已變更的屬性在 Expected (預期)Current (目前) 欄中以黃色醒目提示。

    Drift Details (漂移詳細資訊) 的 Resource drift status (資源漂移狀態) 頁面,其中包含堆疊中每個支援漂移偵測的資源的漂移資訊。詳細資訊包括偏離狀態及預期與目前的屬性值。
使用 偵測整個堆疊上的偏離 AWS CLI
重要

檢閱堆疊的上次偏離檢查時間,並確認其早於資源偏離結果中顯示的時間戳記,以防止使用過時資料。

若要使用 偵測整個堆疊上的偏離 AWS CLI,請使用下列 AWS CLI 命令:

  • detect-stack-drift:在堆疊上啟動漂移偵測操作。

  • describe-stack-drift-detection-status:監控堆疊漂移偵測操作的狀態。

  • describe-stack-resource-drifts:檢閱堆疊漂移偵測操作的詳細資訊。

  1. 使用 detect-stack-drift在整個堆疊上偵測偏離。指定堆疊名稱或 ARN。您也可以指定任何特定資源的邏輯 ID,作為此漂移偵測操作的篩選條件。

    aws cloudformation detect-stack-drift --stack-name my-stack-with-resource-drift

    輸出:

    { "StackDriftDetectionId": "624af370-311a-11e8-b6b7-500cexample" }
  2. 由於堆疊漂移偵測操作可能會長時間執行,請使用 describe-stack-drift-detection-status 監控漂移操作的狀態。此命令接受 detect-stack-drift 命令傳回的堆疊漂移偵測 ID。

    在以下範例中,我們接受上述 detect-stack-drift 範例所傳回的堆疊漂移偵測 ID,並當作參數傳遞到 describe-stack-drift-detection-status。此參數傳回操作詳細資訊,其中指出漂移偵測操作已完成、單一堆疊資源已漂移,也因此整個堆疊視為已漂移。

    aws cloudformation describe-stack-drift-detection-status --stack-drift-detection-id 624af370-311a-11e8-b6b7-500cexample

    輸出:

    { "StackId": "arn:aws:cloudformation:us-east-1:099908667365:stack/my-stack-with-resource-drift/489e5570-df85-11e7-a7d9-50example", "StackDriftDetectionId": "624af370-311a-11e8-b6b7-500cexample", "StackDriftStatus": "DRIFTED", "Timestamp": "2018-03-26T17:23:22.279Z", "DetectionStatus": "DETECTION_COMPLETE", "DriftedStackResourceCount": 1 }
  3. 當堆疊漂移偵測操作完成後,請使用 describe-stack-resource-drifts 命令來檢視結果,包括已漂移的資源的實際和預期屬性值。

    以下範例使用 --stack-resource-drift-status-filters 選項,以請求已修改或已刪除的資源的堆疊偏離資訊。該請求傳回已修改的一項資源的相關資訊,包括值已變更的兩個屬性的詳細資訊。未刪除任何資源。

    aws cloudformation describe-stack-resource-drifts --stack-name my-stack-with-resource-drift --stack-resource-drift-status-filters MODIFIED DELETED

    輸出:

    { "StackResourceDrifts": [ { "StackId": "arn:aws:cloudformation:us-east-1:099908667365:stack/my-stack-with-resource-drift/489e5570-df85-11e7-a7d9-50example", "ActualProperties": "{\"ReceiveMessageWaitTimeSeconds\":0,\"DelaySeconds\":120,\"RedrivePolicy\":{\"deadLetterTargetArn\":\"arn:aws:sqs:us-east-1:099908667365:my-stack-with-resource-drift-DLQ-1BCY7HHD5QIM3\",\"maxReceiveCount\":12},\"MessageRetentionPeriod\":345600,\"MaximumMessageSize\":262144,\"VisibilityTimeout\":60,\"QueueName\":\"my-stack-with-resource-drift-Queue-494PBHCO76H4\"}", "ResourceType": "AWS::SQS::Queue", "Timestamp": "2018-03-26T17:23:34.489Z", "PhysicalResourceId": "https://sqs.us-east-1.amazonaws.com/099908667365/my-stack-with-resource-drift-Queue-494PBHCO76H4", "StackResourceDriftStatus": "MODIFIED", "ExpectedProperties": "{\"ReceiveMessageWaitTimeSeconds\":0,\"DelaySeconds\":20,\"RedrivePolicy\":{\"deadLetterTargetArn\":\"arn:aws:sqs:us-east-1:099908667365:my-stack-with-resource-drift-DLQ-1BCY7HHD5QIM3\",\"maxReceiveCount\":10},\"MessageRetentionPeriod\":345600,\"MaximumMessageSize\":262144,\"VisibilityTimeout\":60,\"QueueName\":\"my-stack-with-resource-drift-Queue-494PBHCO76H4\"}", "PropertyDifferences": [ { "PropertyPath": "/DelaySeconds", "ActualValue": "120", "ExpectedValue": "20", "DifferenceType": "NOT_EQUAL" }, { "PropertyPath": "/RedrivePolicy/maxReceiveCount", "ActualValue": "12", "ExpectedValue": "10", "DifferenceType": "NOT_EQUAL" } ], "LogicalResourceId": "Queue" } ] }