本文属于机器翻译版本。若本译文内容与英语原文存在差异,则一律以英文原文为准。
使用 Rocket Enterprise Server 和 L PageCenter RS X 实现大型机输出管理的现代化 AWS
Shubham Roy,Amazon Web Services
Abraham Rondon,Micro Focus
Guy Tucker、Levi、Ray 和 Shoup Inc
Summary
通过实现大型机输出管理的现代化,您可以通过 Amazon Web Services (AWS) 云原生技术节省成本,减轻维护传统系统的技术负担, DevOps 并提高弹性和灵活性。此模式将展示如何在 Amazon Web Services Cloud 上实现关键业务大型机输出管理工作负载的现代化。该模式使用火箭企业服务器
该模式基于更换平台
先决条件和限制
先决条件
一个有效的 Amazon Web Services account。
大型机输出管理工作负载。
有关如何重建和交付在 Rocket Enterprise Server 上运行的大型机应用程序的基础知识。有关更多信息,请参阅 Rocket Software 文档中的 Rocket Enterprise Server
数据表。 LRS 云打印解决方案和概念的基础知识。有关详细信息,请参阅 LRS 文档中的输出现代化。
Rocket Enterprise Server 软件和许可证。有关更多信息,请联系 Rocket Software
。 LRS VPSX/MFI, LRS PageCenterX, LRS/Queue, and LRS/DIS 软件和许可证。有关更多信息,请联系 LRS
。您必须提供将安装 LRS 产品的 EC2 实例的主机名。
注意:有关大型机输出管理工作负载配置注意事项的更多信息,请参阅此模式其他信息部分中的注意事项。 |
|---|
产品版本
架构
源技术堆栈
操作系统 - IBM z/OS
编程语言 - 面向业务的通用语言(COBOL)、作业控制语言(JCL)和客户信息控制系统(CICS)
数据库 - IBM Db2 for z/OS、IBM Information Management System (IMS) 数据库和虚拟存储访问方法 (VSAM)
安全 — 资源访问控制设施 (RACF)、适用于 z/OS 的 CA 绝密和访问控制设施 2 () ACF2
打印和存档解决方案 — IBM 大型机 z/OS 输出和打印产品(适用于 z/OS、LRS 和 CA Deliver 的 IBM Infoprint 服务器)和归档解决方案(CA Deliver、ASG Mobius 或 CA Bundle)
源架构
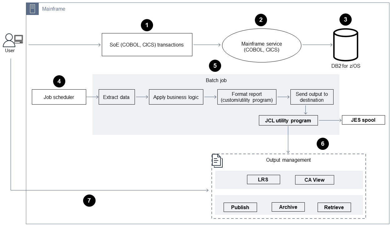
下图显示了大型机输出管理工作负载的典型当前状态架构。

下图显示了如下工作流:
用户在基于 COBOL 编写的 IBM CICS 应用程序构建的互动系统 (SoE) 上执行业务事务。
SoE 调用大型机服务,该服务将业务交易数据记录在 system-of-records (SoR) 数据库中,例如适用于 z/OS 的 IBM Db2。
SoR 保留来自 SoE 的业务数据。
批处理作业调度程序启动批处理作业以生成打印输出。
批处理作业从数据库中提取数据。并根据业务需求对数据进行格式化,然后生成业务输出(例如账单、身份证或贷款对账单)。最后,批处理作业将路由输出至输出管理,以便根据业务需求对输出进行格式化、发布和存储。
输出管理接收批处理作业的输出。输出管理索引、排列输出并将其发布到输出管理系统中的指定目的地,例如 LRS PageCenter X 解决方案(如本模式所示)或 CA View。
用户可以查看、搜索和检索输出。
目标技术堆栈
操作系统 — 在亚马逊上运行的 Windows 服务器 EC2
计算 — 亚马逊 EC2
存储 — 亚马逊 Elastic Block Store (亚马逊 EBS) 和 FSx 适用于 Windows 文件服务器的亚马逊 Elastic Block Store
编程语言 - COBOL、JCL 和 CICS
数据库 - Amazon RDS
安全性 - AWS 托管的 Microsoft AD
打印和存档 — AWS 上的 LRS 打印 (VPSX) 和存档 (PageCenterX) 解决方案
大型机运行时环境 - Rocket Enterprise Server
目标架构
下方图表显示了部署在 Amazon Web Services Cloud 中的大型机输出管理工作负载的架构。

下图显示了如下工作流:
批处理作业调度程序启动批处理作业来创建输出,例如账单、身份证或贷款报表。
大型机批处理作业(平台改编为 Amazon EC2
)使用 Rocket Enterprise Server 运行时从应用程序数据库中提取数据,对数据应用业务逻辑并格式化数据。然后,它使用 Rocket Software 打印机退出模块 将数据发送到输出目的地(OpenText Micro Focus 文档)。 应用程序数据库(在 Amazon RDS 上运行的 SoR)保留打印输出的数据。
LRS VPSX/MFI 打印解决方案部署在亚马逊上 EC2,其操作数据存储在 Amazon EBS 中。LRS VPSX/MFI 使用TCP/IP-based LRS/Queue传输代理通过 Rocket Software JES Print Exit API 收集输出数据。
LRS VPSX/MFI 会进行数据预处理,例如 EBCDIC 到 ASCII 的转换。它还可以执行更复杂的任务,包括将大型机专用的数据流(例如 IBM 高级功能演示 (AFP) 和 Xerox 行条件数据流 (LCDS))转换为更常见的查看和打印数据流(例如打印机命令语言 (PCL) 和 PDF)。
在 LRS PageCenter X 的维护窗口内,LRS 会 VPSX/MFI 保留输出队列并用作输出队列的备份。LRS 使用该协议 VPSX/MFI 连接并向 LRS PageCenter X 发送输出。 LRS/Queue LRS/Queue 交换任务的准备情况和完成情况,以帮助确保进行数据传输。
备注:
有关从 Rocket Software Print Exit 传递到 LRS/Queue LRS VPSX/MFI 支持的大型机批处理机制的打印数据的更多信息,请参阅 “其他信息” 部分中的打印数据捕获。
LRS VPSX/MFI 可以在打印机队列级别执行运行状况检查。有关更多信息,请参阅此模式的其他信息部分中的打印机队列运行状况检查。
LRS PageCenter X 输出管理解决方案部署在亚马逊上 EC2,其操作数据存储在亚马 FSx 逊 Windows 文件服务器中。LRS PageCenter X 提供了一个中央报告管理系统,其中包含导入 LRS PageCenter X 的所有文件以及所有能够访问这些文件的用户。用户可以查看特定文件内容或跨多个文件执行搜索以查找匹配条件。
该 LRS/NetX 组件是一个多线程 Web 应用程序服务器,它为 LRS PageCenter X 应用程序和其他 LRS 应用程序提供了一个通用的运行时环境。 LRS/Web Connect 组件安装在您的 Web 服务器上,它提供了从 Web 服务器到 LRS/NetX Web 应用程序服务器的连接器。
LRS PageCenter X 为文件系统对象提供存储。LRS PageCenter X 的操作数据存储在 Amazon for Window FSx s 文件服务器中。
输出管理身份验证和授权由 AWS 托管 Microsoft AD 和 LRS/DIS 执行。
注意
目标解决方案通常不需要更改应用程序来适应大型机格式化语言,例如 IBM AFP 或 Xerox LCDS。
AWS 基础设施架构
下图显示了适用于大型机输出管理工作负载的高可用性且安全的 AWS 基础设施架构。

下图显示了如下工作流:
批处理调度器启动批处理流程,并部署在 Amazon EC2 上的多个可用区以实现高可用
性 (HA)。 注意
此模式不涵盖批处理调度程序的实施。有关实施的详细信息,请参阅调度程序的软件供应商文档。
大型机批处理作业(用 JCL 或 COBOL 等编程语言编写)使用核心业务逻辑来处理和生成打印输出,例如账单、身份证和贷款对账单。批处理任务部署在 Amazon 上, EC2 跨两个可用区进行高可用性。它使用 Rocket Software Print Exit API 将打印输出路由到 LRS VPSX/MFI 进行数据预处理。
LRS VPSX/MFI 打印服务器部署在 Amazon 上, EC2 跨两个可用区,用于 HA(主用-备用冗余对)。它使用 Amazon EBS 作为操作数据存储。Network Load Balancer 对 LRS VPSX/MFI EC2 实例执行运行状况检查。如果活动实例处于运行状况不佳状态,负载均衡器会将流量路由到其他可用区中的热备用服务器实例。在每个实例中,打印请求都保存在本地的 LRS Job Queue 中。 EC2 如果发生故障,必须重新启动故障实例,然后 LRS 服务才能继续处理打印请求。
注意
LRS 还 VPSX/MFI 可以在打印机队列级别执行运行状况检查。有关更多信息,请参阅此模式的其他信息部分中的打印机队列运行状况检查。
LRS PageCenter X 输出管理部署在 Amazon 上, EC2 跨两个可用区,用于 HA(活动-备用冗余对)。它使用 FSx 适用于 Windows 的 Amazon 文件服务器作为操作数据存储。如果活动实例处于不健康状态,则负载均衡器会对 LRS PageCenter X EC2 实例执行运行状况检查,并将流量路由到其他可用区的备用实例。
N etwork Load Balanc er 提供 DNS 名称以将 LRS VPSX/MFI 服务器与 L PageCenter RS X 集成
注意
LRS PageCenter X 支持第 4 层负载均衡器。
LRS PageCenter X 使用 Amazon FSx for Windows File Server 作为操作数据存储,部署在两个可用区中以实现 HA。LRS PageCenter X 只能识别文件共享中的文件,而不能理解外部数据库中的文件。
AWS 托管 Microsoft AD LRS/DIS 与一起用于执行输出管理工作流程身份验证和授权。有关更多信息,请参阅其他信息部分中的打印输出身份验证和授权。
工具
Amazon Web Services
适用于 Microsoft Active Directory 的 AWS Directory Service 允许目录感知工作负载和 AWS 资源使用 Amazon Web Services Cloud 中的 Microsoft Active Directory。
亚马逊弹性区块存储 (Amazon EBS) Block Store 提供块级存储卷,用于亚马逊弹性计算云 (Amazon) 实例。 EC2
亚马逊弹性计算云 (Amazon EC2) 在 AWS 云中提供可扩展的计算容量。您可以根据需要启动任意数量的虚拟服务器,并快速纵向扩展或缩减这些服务器。
弹性负载均衡(ELB) 将传入的应用程序或网络流量分配到多个目标。例如,您可以在一个或多个可用区的 Amazon EC2 实例、容器和 IP 地址之间分配流量。此模式使用网络负载均衡器。
Amazon FSx 提供的文件系统支持行业标准的连接协议,并可在 AWS 区域之间实现高可用性和复制。此模式使用 FSx 适用于 Windows 文件服务器的 Amazon。
Amazon Relational Database Service (Amazon RDS) 可帮助您在 Amazon Web Services Cloud 中设置、操作和扩展关系数据库。
其他工具
LRS PageCenter X
软件提供可扩展的文档和报告内容管理解决方案,通过自动索引、加密和高级搜索功能,帮助用户从信息中获得最大价值。 由 LRS 和 Rocket Software 共同开发的 LRS VPSX/MFI (Micro Focus Interface)
捕获火箭软件 JES 线轴的输出,并将其可靠地传送到指定的打印目的地。 LRS/Queue is a transmission agent that’s TCP/IP based. LRS VPSX/MFI uses LRS/Queue通过 Rocket Software JES 打印出口编程接口收集或捕获打印数据。
LRS 目录集成服务器 (LRS/DIS) 用于打印工作流期间的身份验证和授权。
Rocket Enterprise Server
是大型机应用程序的应用程序部署环境。它为使用任何版本的 Rocket Enterprise Developer 迁移或创建的大型机应用程序提供运行时系统环境。
操作说明
| Task | 说明 | 所需技能 |
|---|---|---|
设置运行时系统并部署演示应用程序。 | 要在亚马逊上设置 Rocket Enterprise Server EC2 并部署 Rocket 软件 BankDemo 演示应用程序,请按照 AWS 大型机现代化用户指南中的说明进行操作。 该 BankDemo 应用程序是一个大型机批处理应用程序,用于创建然后启动打印输出。 | 云架构师 |
| Task | 说明 | 所需技能 |
|---|---|---|
创建亚马逊 EC2 Windows 实例。 | 要启动亚马逊 EC2 Windows 实例,请按照亚马逊 EC2 文档中启动亚马逊 EC2 实例中的说明进行操作。使用与 LRS 产品许可证相同的主机名。 您的实例必须满足 LRS VPSX/MFI 的以下硬件和软件要求:
注意上述硬件和软件要求适用于小型打印机队列(大约 500-1000 台)。要获取完整的要求,请咨询您的 LRS 和 AWS 联系人。
| 云架构师 |
在 EC2 实例 VPSX/MFI 上安装 LRS。 |
| 云架构师 |
安装 LRS/队列。 |
| 云架构师 |
安装 LRS/DIS。 | 该 LRS/DIS 产品通常包含在 LRS VPSX 安装中。但是,如果 LRS/DIS 未与 LRS VPSX 一起安装,请使用以下步骤进行安装:
| 云架构师 |
创建目标组。 | 遵循为您的网络负载均衡器创建目标组中的说明创建目标组。创建目标组时,请将 LRS VPSX/MFI EC2 实例注册为目标:
| 云架构师 |
创建网络负载均衡器。 | 要创建网络负载均衡器,请遵循弹性负载均衡器文档中的说明进行操作。您的网络负载均衡器将流量从 Rocket Enterprise Server 路由到 LRS VPSX/MFI EC2 实例。 创建网络负载均衡器时,在侦听器和路由页面上选择以下值:
| 云架构师 |
| Task | 说明 | 所需技能 |
|---|---|---|
配置 Rocket 企业服务器进行 LRS/Queue 集成。 |
| 云架构师 |
配置 Rocket 企业服务器以实现 LRS VPSX/MFI 集成。 |
| 云架构师 |
| Task | 说明 | 所需技能 |
|---|---|---|
将 Rocket Software Print Exit 模块与 Rocket Enterprise Server 批量打印机服务器执行进程关联。 |
| 云架构师 |
在 LRS 中创建打印输出队列 VPSX/MFI 并将其与 L PageCenter RS X 集成 |
| 云架构师 |
在 LRS VPSX/MFI 中创建打印用户。 |
| 云架构师 |
| Task | 说明 | 所需技能 |
|---|---|---|
创建亚马逊 EC2 Windows 实例。 | 按照亚马逊 EC2 文档中的步骤 1:启动实例中的说明启动亚马逊 EC2 Windows 实例。使用与 LRS 产品许可证相同的主机名。 您的实例必须满足 LRS PageCenter X 的以下硬件和软件要求:
注意上述硬件和软件要求适用于小型打印机队列(大约 500-1000 台)。要获取完整的要求,请咨询您的 LRS 和 AWS 联系人。
| 云架构师 |
在 EC2 实例上安装 LRS PageCenter X。 |
| 云架构师 |
安装 LRS/DIS。 | 该 LRS/DIS 产品通常包含在 LRS VPSX 安装中。但是,如果 LRS/DIS 未与 LRS VPSX 一起安装,请使用以下步骤进行安装:
| 云架构师 |
创建目标组。 | 遵循为您的网络负载均衡器创建目标组中的说明创建目标组。创建目标组时,将 LRS PageCenter X EC2 实例注册为目标:
| 云架构师 |
创建网络负载均衡器。 | 要创建网络负载均衡器,请遵循弹性负载均衡器文档中的说明进行操作。您的 Network Load Balancer 将流量从 LRS 路由 VPSX/MFI 到 LRS PageCenter X 实例 EC2 。 创建网络负载均衡器时,在侦听器和路由页面上选择以下值:
| 云架构师 |
| Task | 说明 | 所需技能 |
|---|---|---|
在 LRS PageCenter X 中启用导入功能。 | 您可以使用 LRS PageCenter X Import 功能,通过作业名称或表单 ID 等标准来识别 LRS PageCenter X 上的输出。然后,您可以将输出路由到 LRS PageCenter X 中的特定文件夹。 要启用“导入”函数,请执行以下操作:
| 云架构师 |
配置文档保留策略。 | LRS PageCenter X 使用文档保留政策来决定在 L PageCenter RS X 中保留文档多长时间。 要配置文档保留策略,请执行以下操作:
| 云架构师 |
创建一条规则,将输出文档路由到 LRS PageCenter X 中的特定文件夹。 | 在 LRS PageCenter X 中,目标决定当报告定义调用此目标时,输出将发送到的文件夹路径。在此示例中,基于报告定义中的表单 ID 文件夹创建一个文件夹,并将输出保存到该文件夹。
| 云架构师 |
创建作业定义 |
| 云架构师 |
| Task | 说明 | 所需技能 |
|---|---|---|
使用用户和组创建 AWS Managed Microsoft AD 域。 |
| 云架构师 |
将 EC2 实例加入到 AWS 托管的 Microsoft AD 域中。 | 自动 | 云架构师 |
为 LRS PageCenter X EC2 实例配置并 LRS/DIS 与 AWS 托管的 Microsoft AD 集成。 |
| 云架构师 |
配置导入组以将输出从 LRS VPSX 导入到 LRS X。 PageCenter |
| 云架构师 |
向安全组添加规则。 |
| 云架构师 |
在 LRS PageCenter X 中创建一个用户来执行从 LRS VPSX/MFI 导入输出。 | 在 LRS PageCenter X 中创建用户以执行输出导入时,用户名应与 LRS VPSX/MFI 中打印输出队列的 VPSX ID 相同。在本示例中,VPSX ID 为。VPS1
| 云架构师 |
将 LRS PageCenter X 导入用户添加到 “仅限导入” 组中。 | 要为从 LRS VPSX 导入到 LRS X 的文档提供必要的权限,请执行 PageCenter以下操作:
| 云架构师 |
LRS/DIS 使用 AWS 托管的 Microsoft AD 为 LRS VPSX/MFI EC2 实例进行配置。 |
| 云架构师 |
| Task | 说明 | 所需技能 |
|---|---|---|
为 LRS PageCenter X 创建文件系统。 | 要在多可用区环境中使用 Amazon FSx for Windows 文件服务器作为 LRS PageCenter X 的操作数据存储,请按照步骤 1:创建文件系统中的说明进行操作。 | 云架构师 |
将文件共享映射到 LRS PageCenter X EC2 实例。 | 要将上一步中创建的文件共享映射到 LRS PageCenter X EC2 实例,请按照步骤 2:将您的文件共享映射到运行 Windows Server 的 EC2 实例中的说明进行操作。 | 云架构师 |
将 LRS PageCenter X 控制目录和主文件夹目录映射到 Amazon FSx 网络共享驱动器。 |
| 云架构师 |
| Task | 说明 | 所需技能 |
|---|---|---|
从 Rocket Softwar BankDemo e 应用程序启动批量打印请求。 |
| 测试工程师 |
在 LRS PageCenter X 中检查打印输出 |
| 测试工程师 |
相关资源
线路条件数据流 (LCDS)
(比较文档) 在 AWS 上实现大型机在线打印工作负载的现代化(AWS Prescriptive Guidance)
在 AWS 上实现大型机批量打印工作负载的现代化 (AWS Prescriptive Guidance)
附加信息
注意事项
在现代化改造过程中,您可能会考虑对大型机批处理和在线流程及其生成的输出进行各种配置。每个使用大型机平台的客户和供应商都根据直接影响打印的特殊要求对平台进行了定制。例如,您当前的平台可能会将 IBM AFP 数据流或 Xerox LCDS 合并到当前工作流中。此外,大型机回车控制字符
打印数据采集
Rocket Software Print Exit 会传递必要的信息 VPSX/MFI ,让 LRS 有效地处理线轴文件。该信息由在相关控制块中传递的字段组成,如下所示:
JOBNAME
OWNER (USERID)
DESTINATION
FORM
FILENAME
WRITER
LRS VPSX/MFI 支持以下大型机批处理机制,用于从 Rocket Enterprise Server 捕获数据:
使用标准 z/OS JCL SYS DD/OUTPUT OUT 语句进行批 print/spool 处理 COBOL 处理。
使用标准 z/OS JCL CA-SPOOL SUBSYS DD 语句进行批 print/spool 处理 COBOL 处理。
IMS/COBOL print/spool使用 CBLTDLI 接口进行处理。有关支持的方法和编程示例的完整列表,请参阅产品许可证附带的 LRS 文档。
打印机队列运行状况检查
LRS VPSX/MFI (LRS LoadX) 可以执行深入的运行状况检查,包括设备管理和操作优化。设备管理可以检测打印机设备中的故障,并将打印请求路由到正常运行的打印机。有关打印机队列的深入运行状况检查的详细信息,请参阅产品许可证附带的 LRS 文档。
打印身份验证和授权
LRS/DIS enables LRS applications to authenticate user IDs and passwords by using Microsoft Active Directory or a Lightweight Directory Access Protocol (LDAP) server. In addition to basic print authorization, LRS/DIS还可以在以下用例中应用粒度级别的打印安全控制:
管理谁可以浏览打印机作业。
管理其他用户作业的浏览级别。
管理操作任务,例如,命令级安全性,例如保留或释放、清除、修改、复制和重新路由。安全性可以通过用户 ID 或组进行设置,类似于活动目录安全组或 LDAP 组。
附件
要访问与此文档相关联的其他内容,请解压以下文件:attachment.zip