指定表位置和分区级别 - AWS Glue

指定表位置和分区级别

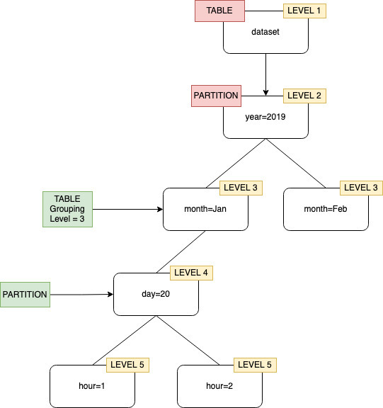
默认情况下,当爬网程序为 Amazon S3 中存储的数据定义表时,爬网程序会尝试将架构合并在一起并创建顶级表(year=2019)。在某些情况下,您可能希望爬网程序为文件夹 month=Jan 创建一个表,但由于同级文件夹(month=Mar)已合并到同一个表中,因此爬网程序会创建一个分区。

通过表级别爬网程序选项,您可以灵活地告诉爬网程序表的位置,以及您希望如何创建分区。当您指定 Table level (表级别) 时,则会从 Amazon S3 存储桶中以该绝对级别创建表。

将表级别指定为级别 2 的爬网程序分组。

当在控制台上配置爬网程序时,您可以为 Table level (表级别) 爬网程序选项指定一个值。该值必须是指示表位置(数据集中的绝对级别)的正整数。顶级文件夹的级别为 1。例如,对于路径 mydataset/year/month/day/hour,如果级别设置为 3,则在位置 mydataset/year/month 处创建表。

AWS 管理控制台
  1. 登录 AWS 管理控制台,然后打开 AWS Glue 控制台,网址为:https://console.aws.amazon.com/glue/

  2. 数据目录下选择爬网程序

  3. 配置爬网程序时,在输出和计划下,选择高级选项下的表级别

在爬网程序配置中指定表级别。
AWS CLI

使用 AWS CLI 配置爬网程序时,请按示例代码所示设置 configuration 参数:

aws glue update-crawler \ --name myCrawler \ --configuration '{"Version": 1.0, "Grouping": { "TableLevelConfiguration": 2 }}'
API

使用 API 配置爬网程序时,请使用以下 JSON 对象的字符串表示形式设置 Configuration 字段;例如:

configuration = jsonencode( { "Version": 1.0, "Grouping": { TableLevelConfiguration = 2 } })
CloudFormation

在本例中,您在 CloudFormation 模板的控制台中设置了可用的表级别选项:

"Configuration": "{ \"Version\":1.0, \"Grouping\":{\"TableLevelConfiguration\":2} }"