View a markdown version of this page

了解 Amazon Chime SDK PTSN 音频服务的 VoiceFocus - Amazon Chime SDK

本文属于机器翻译版本。若本译文内容与英语原文存在差异,则一律以英文原文为准。

了解 Amazon Chime SDK PTSN 音频服务的 VoiceFocus

能够将 Amazon Voice Focus 噪音抑制应用于公共交换电话网络 (PSTN) 调用的入站和出站调用分支。当您应用 Amazon Voice Focus 时,它可以在不影响人类语音的情况下减少背景噪音。这可以使当前发言人更容易被听见。

要创建入站调用分支,使用 SIP 规则,该规则可调用带有 NewInboundCall 事件的 AWS Lambda 函数。您可以使用 CallAndBridge 操作或使用 CreateSIPMediaApplicationCall API 操作创建出站调用分支。有关 Amazon Voice Focus 的更多信息,请参阅 Amazon Chime SDK 的噪音消除工作原理

Amazon Voice Focus 可减少不必要的非语音噪音,包括:

  • 环境噪音 — 风、风扇、自来水

  • 背景噪音 — 割草机、狗吠声

  • 前景噪音 — 打字、纸张哗啦声

注意

当您使用 Amazon Voice Focus 时,会根据每个通话段的活跃通话分钟数和 SIP 媒体应用程序的每分钟使用量向您 AWS 收费。

此示例显示了一个典型的 VoiceFocus 操作。

{ "SchemaVersion": "1.0", "Actions":[ { "Type": "VoiceFocus", "Parameters": { "Enable": True|False, // required "CallId": "call-id-1", // required } } ] }
Enable

描述 — 启用或禁用 Amazon Voice Focus

允许的值True | False

必填 — 是

默认值 – 无

CallId

描述 — CallId AWS Lambda 函数调用CallDetails中的参与者

允许的值 — 有效的调用 ID

必填 — 是

默认值 – 无

此示例显示了 VoiceFocus 操作的成功 ACTION_SUCCESSFUL 事件。

{ "SchemaVersion": "1.0", "Sequence": 3, "InvocationEventType": "ACTION_SUCCESSFUL", "ActionData": { "Type": "VoiceFocus", "Parameters": { "Enable": True, "CallId": "call-id-1" } }, "CallDetails":{ ..... ..... "Participants":[ { "CallId": "call-id-of-caller", ..... "Status": "Connected" }, { "CallId": "call-id-of-callee", ..... "Status": "Connected" } ] } }

此示例显示了 VoiceFocus 操作的典型 ACTION_FAILED 事件。

{ "SchemaVersion": "1.0", "Sequence":2, "InvocationEventType": "ACTION_FAILED", "ActionData":{ "Type": "VoiceFocus", "Parameters": { "Enable": True, "CallId": "call-id-1" } }, "ErrorType": "SystemException", "ErrorMessage": "System error while running action" }, "CallDetails":{ ..... ..... "Participants":[ { "CallId": "call-id-of-caller", ..... } ] } }
错误处理

出于安全考虑,PSTN 音频操作的每个客户账户(CPS)的限制为每秒 5 个调用请求。当调用请求超过 5 个 CPS 限制时,操作会返回错误消息。此表列出了 VoiceFocus 操作返回的错误消息。

错误 Message Reason

ActionExecutionThrottled

运行操作失败。已达到每秒最大操作数。

每秒的 Voice Focus 操作请求数超过系统限制。

MissingRequiredActionParameter

缺少必需操作参数。

运行操作时缺少一个或多个必需参数。

SystemException

运行操作时出现系统错误。

运行操作时出现一个系统错误。

调用流

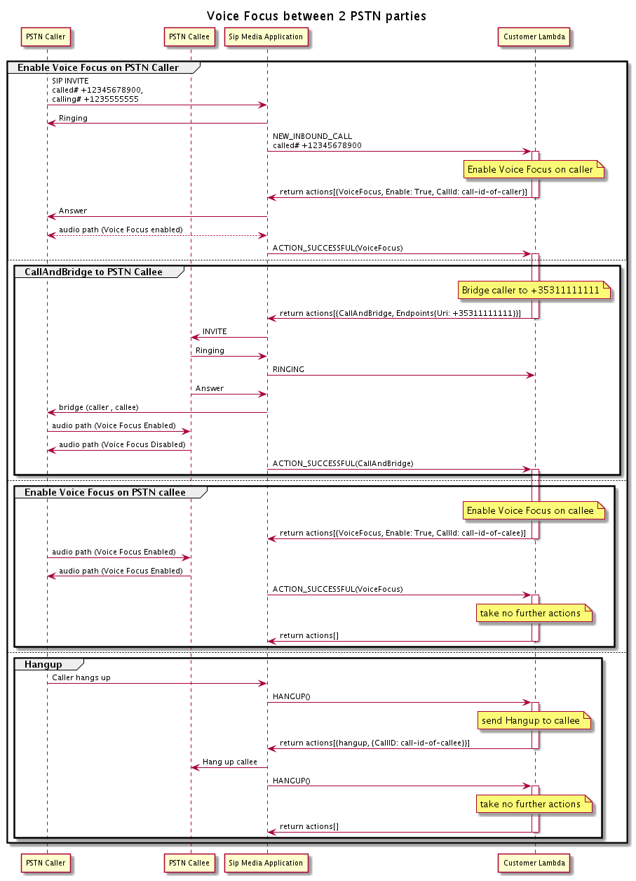
此图表显示了针对两个 PSTN 调用之间的 CallAndBridge 操作启用和禁用 Amazon Voice Focus 的调用流。

当您为两个桥接的 PSTN 调用启用或禁用 Amazon Voice Focus 时的调用流。

对于出站呼叫段,该 AWS Lambda 函数为呼叫者启用 Amazon Voice 焦点,并返回一组操作,包括CallAndBridge。桥接调用后,VoiceFocus 操作会返回一个 ACTION_SUCCESSFUL 事件,而 Lambda 函数会返回另一组事件,以为被呼叫者启用 Amazon Voice Focus。这组操作包括 VoiceFocusEnableTrue 以及调用者 ID。呼叫者挂断之前,不会进行任何操作。然后,Lambda 函数向 SIP 媒体应用程序发送 Hangup 操作。应用程序挂断被呼叫者,并将挂断函数发送回 Lambda 函数,Lambda 函数无需执行任何操作。