View a markdown version of this page

在中查看项目窗口 AWS SCT - AWS Schema Conversion Tool

本文属于机器翻译版本。若本译文内容与英语原文存在差异,则一律以英文原文为准。

在中查看项目窗口 AWS SCT

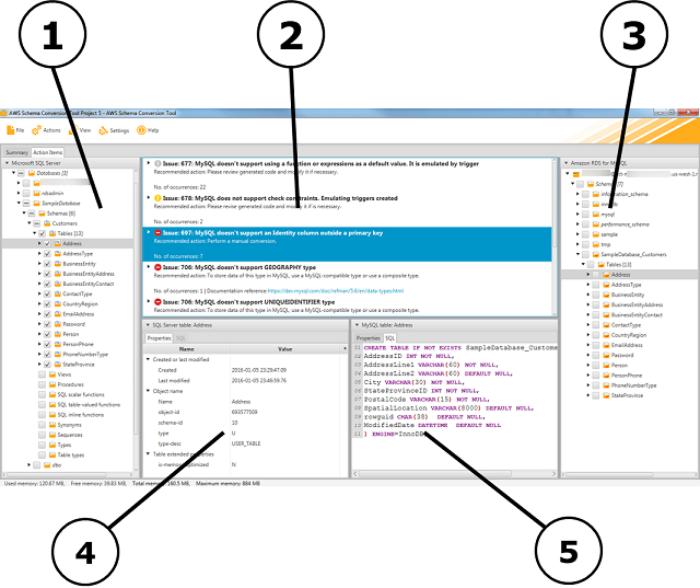
下图显示了当创建架构迁移项目,然后转换架构时在 AWS SCT 中所看到的内容。

  1. 在左侧面板中,源数据库中的架构会显示在树状图中。您的数据库架构会“延迟加载”。换句话说,当您从树视图中选择一个项目时, AWS SCT 会获取并显示源数据库中的当前架构。

  2. 在顶部的中间面板中,对于无法自动转换为目标数据库引擎的源数据库引擎,将显示针对其中架构元素的操作项。

  3. 在右侧面板中,目标数据库实例中的架构会显示在树状图中。您的数据库架构会“延迟加载”。也就是说,当你从树视图中选择一个项目时, AWS SCT 会从目标数据库中获取并显示当前架构。

AWS SCT 项目窗口
  1. 选择架构元素时,左下方的面板中将显示属性。它们描述了源架构元素和在源数据库中创建该元素的 SQL 命令。

  2. 选择架构元素时,右下方的面板中将显示属性。它们描述了目标架构元素和在目标数据库中创建该元素的 SQL 命令。您可以编辑此 SQL 命令并将更新的命令连同您的项目一起保存。