As traduções são geradas por tradução automática. Em caso de conflito entre o conteúdo da tradução e da versão original em inglês, a versão em inglês prevalecerá.
Modernize o gerenciamento de saída do mainframe AWS usando o Rocket Enterprise Server e o LRS X PageCenter
Shubham Roy, Amazon Web Services
Abraham Rondon, Micro Focus
Guy Tucker, Levi, Ray e Shoup Inc
Resumo
Ao modernizar seu gerenciamento de produção de mainframe, você pode obter economia de custos, reduzir a dívida técnica de manter sistemas legados e melhorar a resiliência e a agilidade por meio de tecnologias nativas em nuvem da Amazon Web DevOps Services (AWS). Esse padrão mostra como modernizar suas workloads de gerenciamento de saída de mainframe essenciais para os negócios na Nuvem AWS. O padrão usa o Rocket Enterprise Server
O padrão é baseado na abordagem de modernização do mainframe de redefinir a plataforma
Pré-requisitos e limitações
Pré-requisitos
Uma conta AWS ativa
Uma workload de gerenciamento de saída de mainframe.
Conhecimento básico de como reconstruir e fornecer uma aplicação de mainframe executado no Rocket Enterprise Server. Para obter mais informações, consulte a planilha de dados do Rocket Enterprise Server
na documentação do Rocket Software. Conhecimento básico das soluções e conceitos de impressão em nuvem da LRS. Para obter mais informações, consulte Modernização de saída na documentação do LRS.
Software e licença do Rocket Enterprise Server. Para obter mais informações, consulte Rocket Software
. VPSX/MFI, LRS PageCenterX, LRS/Queue, and LRS/DISSoftware e licenças do LRS. Para obter mais informações, entre em contato com LRS
. Você deve fornecer os nomes de host das EC2 instâncias em que os produtos LRS serão instalados.
Observação: para obter mais informações sobre considerações de configuração para workloads de gerenciamento de saída de mainframe, consulte Considerações na seção Informações adicionais deste padrão. |
|---|
Versões do produto
LRS PageCenter X
V1R3 ou posterior
Arquitetura
Pilha de tecnologia de origem
Sistema operacional: IBM z/OS
Linguagem de programação: Common Business-Oriented Language (COBOL), Job Control Language (JCL) e Customer Information Control System (CICS)
Banco de dados: IBM Db2 for z/OS, banco de dados IBM Information Management System (IMS) e Virtual Storage Access Method (VSAM)
Segurança — Instalação de Controle de Acesso a Recursos (RACF), CA Top Secret para z/OS e Instalação de Controle de Acesso 2 () ACF2
Soluções de impressão e arquivamento — produtos de z/OS saída e impressão de mainframe IBM (IBM Infoprint Server for z/OS, LRS e CA Deliver) e soluções de arquivamento (CA Deliver, ASG Mobius ou CA Bundle)
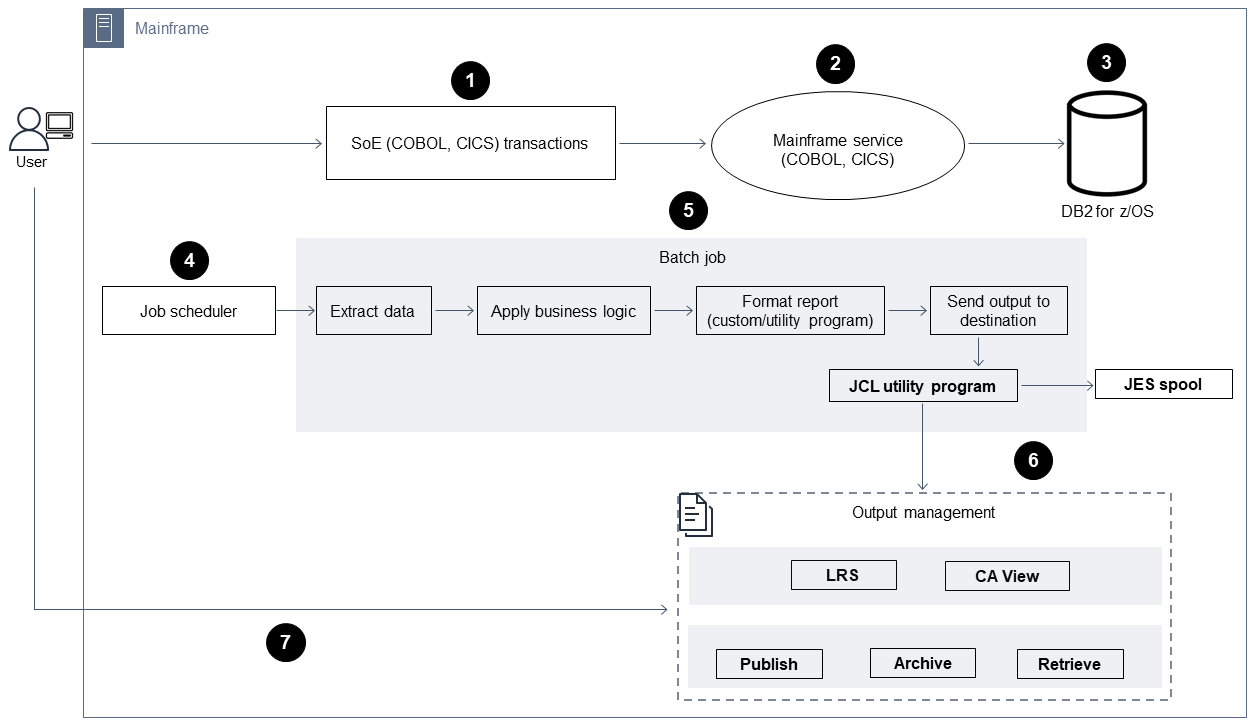
Arquitetura de origem
O diagrama a seguir mostra uma arquitetura típica do estado atual para uma workload de gerenciamento de saída de mainframe.

O diagrama mostra o seguinte fluxo de trabalho:
Os usuários realizam transações comerciais em um sistema de engajamento (SoE) construído em um aplicativo IBM CICS escrito em COBOL.
O SoE invoca o serviço de mainframe, que registra os dados da transação comercial em um banco de dados system-of-records (SoR), como o IBM Db2 for z/OS.
O SoR persiste os dados comerciais do SoE.
O agendador de trabalhos em lotes inicia um trabalho em lotes para gerar a saída de impressão.
O trabalho em lotes extrai dados do banco de dados. Ele formata os dados de acordo com os requisitos comerciais e, em seguida, gera resultados comerciais, como extratos de cobrança, carteiras de identidade ou extratos de empréstimos. Por fim, o trabalho em lotes encaminha a saída para o gerenciamento de saída para formatação, publicação e armazenamento da saída com base nos requisitos comerciais.
O gerenciamento de saída recebe a saída do trabalho em lotes. O gerenciamento de saída indexa, organiza e publica a saída em um destino específico no sistema de gerenciamento de saída, como as soluções LRS PageCenter X (conforme demonstrado nesse padrão) ou o CA View.
Os usuários podem visualizar, pesquisar e recuperar a saída.
Pilha de tecnologias de destino
Sistema operacional — Windows Server em execução na Amazon EC2
Computação — Amazon EC2
Armazenamento — Amazon Elastic Block Store (Amazon EBS) e FSx Amazon para Windows File Server
Linguagem de programação: COBOL, JCL e CICS
Banco de dados: Amazon RDS
Segurança: AWS Managed Microsoft AD
Impressão e arquivamento — solução de impressão LRS (VPSX) e arquivamento (PageCenterX) na AWS
Ambiente runtime de mainframe: Rocket Enterprise Server
Arquitetura de destino
O diagrama a seguir mostra uma arquitetura para uma workload de gerenciamento de saída de mainframe que é implantada na Nuvem AWS.

O diagrama mostra o seguinte fluxo de trabalho:
O agendador de trabalhos em lotes inicia um trabalho em lotes para criar resultados, como extratos de cobrança, cartões de identificação ou extratos de empréstimos.
O trabalho em lote do mainframe (reformulado para a Amazon EC2
) usa o tempo de execução do Rocket Enterprise Server para extrair dados do banco de dados do aplicativo, aplicar lógica de negócios aos dados e formatar os dados. Em seguida, ele envia os dados para um destino de saída usando o módulo de saída da impressora Rocket Software (documentação da OpenText Micro Focus). O banco de dados do aplicativo (um SoR executado no Amazon RDS) persiste os dados para a saída de impressão.
A solução de VPSX/MFI impressão LRS é implantada na Amazon EC2 e seus dados operacionais são armazenados no Amazon EBS. O LRS VPSX/MFI usa o agente TCP/IP-based LRS/Queue de transmissão para coletar dados de saída por meio da API JES Print Exit da Rocket Software.
O LRS VPSX/MFI faz o pré-processamento de dados, como a tradução de EBCDIC para ASCII. Ele também executa tarefas mais complexas, incluindo a conversão de fluxos de dados exclusivos do mainframe, como IBM Advanced Function Presentation (AFP) e Xerox Line Conditioned Data Stream (LCDS), em fluxos de dados de visualização e impressão mais comuns, como Printer Command Language (PCL) e PDF.
Durante a janela de manutenção do LRS PageCenter X, o LRS VPSX/MFI persiste na fila de saída e serve como backup para a fila de saída. O LRS VPSX/MFI conecta e envia a saída para o LRS PageCenter X usando o LRS/Queue protocolo. LRS/Queue realiza uma troca de prontidão e conclusão dos trabalhos para ajudar a garantir que a transferência de dados ocorra.
Observações:
Para obter mais informações sobre dados de impressão transmitidos do Rocket Software Print Exit LRS/Queue e mecanismos de lote de mainframe VPSX/MFI suportados pelo LRS, consulte Captura de dados de impressão na seção Informações adicionais.
O LRS VPSX/MFI pode realizar verificações de saúde no nível da frota de impressoras. Para obter mais informações, consulte Verificações de integridade da frota de impressoras na seção Informações adicionais desse padrão.
A solução de gerenciamento de saída LRS PageCenter X é implantada na Amazon EC2 e seus dados operacionais são armazenados no Amazon FSx for Windows File Server. O LRS PageCenter X fornece um sistema central de gerenciamento de relatórios de todos os arquivos importados para o LRS PageCenter X junto com todos os usuários capazes de acessar os arquivos. Os usuários podem visualizar o conteúdo específico do arquivo ou realizar pesquisas em vários arquivos para verificar os critérios correspondentes.
O LRS/NetX componente é um servidor de aplicativos web de vários segmentos que fornece um ambiente de execução comum para o aplicativo LRS PageCenter X e outros aplicativos LRS. O componente LRS/Web Connect é instalado em seu servidor web e fornece um conector do servidor web para o servidor de aplicativos LRS/NetX web.
O LRS PageCenter X fornece armazenamento para objetos do sistema de arquivos. Os dados operacionais do LRS PageCenter X são armazenados no Amazon FSx for Windows File Server.
A autenticação e autorização do gerenciamento de saída são realizadas pelo AWS Managed Microsoft AD com LRS/DIS.
nota
A solução de destino normalmente não exige alterações na aplicação para acomodar linguagens de formatação de mainframe, como IBM AFP ou Xerox LCDS.
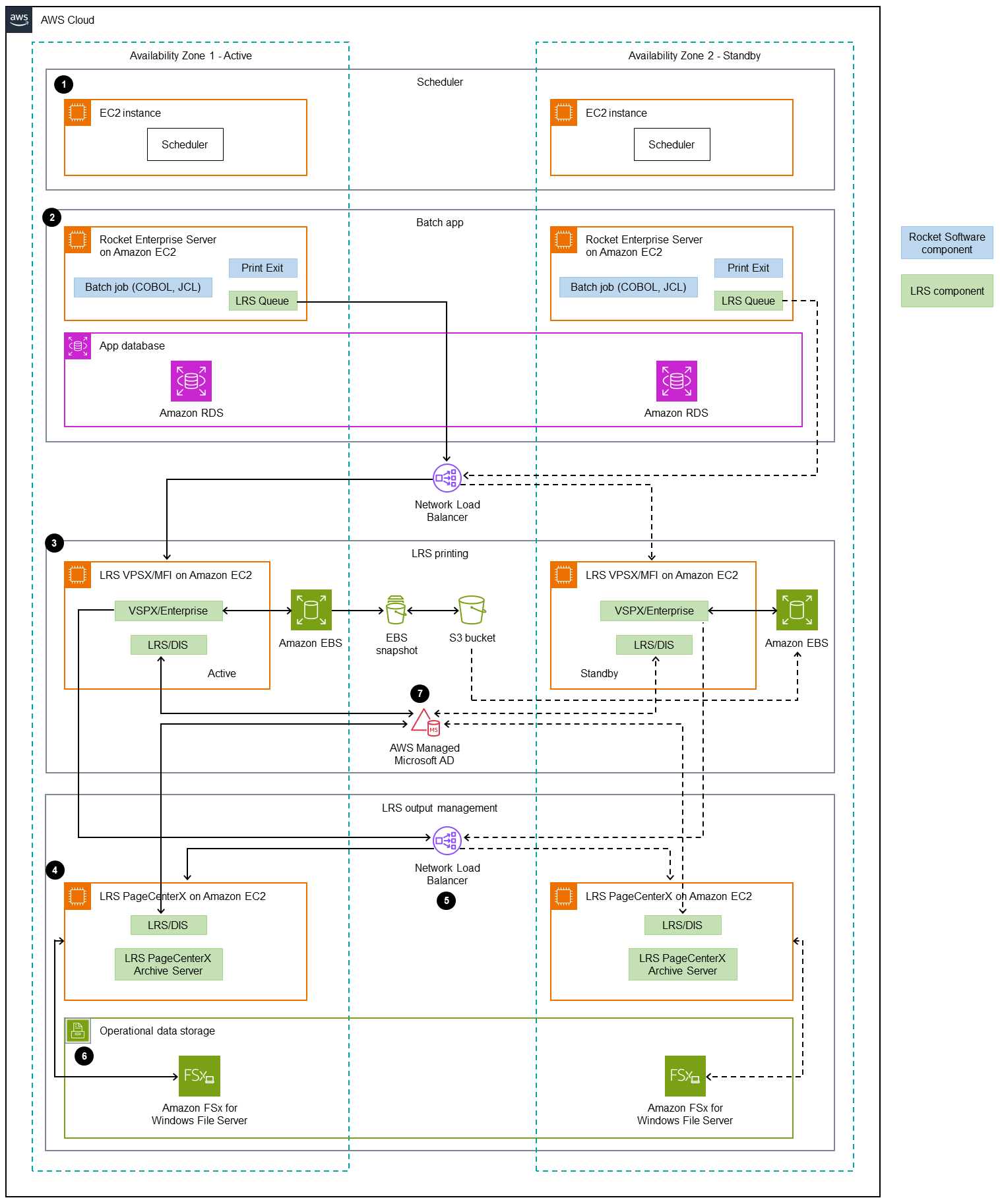
Arquitetura de infraestrutura da AWS
O diagrama a seguir mostra uma arquitetura de infraestrutura da AWS altamente disponível e segura para uma workload de gerenciamento de saída de mainframe.

O diagrama mostra o seguinte fluxo de trabalho:
O agendador de lotes inicia o processo em lote e é implantado na Amazon EC2 em várias zonas de disponibilidade
para alta disponibilidade (HA). nota
Este padrão não abrange a implementação do agendador de lotes. Para obter mais informações sobre implementação, consulte a documentação do fornecedor de software para o agendador.
O trabalho em lote do mainframe (escrito em uma linguagem de programação como JCL ou COBOL) usa a lógica comercial principal para processar e gerar resultados impressos, como extratos de cobrança, cartões de identificação e extratos de empréstimos. O trabalho em lote é implantado na Amazon EC2 em duas zonas de disponibilidade para HA. Ele usa a API de saída de impressão da Rocket Software para rotear a saída de impressão para o LRS VPSX/MFI para pré-processamento de dados.
O servidor de VPSX/MFI impressão LRS é implantado na Amazon EC2 em duas zonas de disponibilidade para HA (par redundante ativo em espera). Ele usa o Amazon EBS como um armazenamento de dados operacional. O Network Load Balancer executa uma verificação de integridade nas instâncias do VPSX/MFI EC2 LRS. Se uma instância ativa não estiver íntegra, o balanceador de carga encaminha o tráfego para instâncias standby a quente na outra zona de disponibilidade. As solicitações de impressão persistem no LRS Job Queue localmente em cada uma das instâncias. EC2 Em caso de falha, uma instância com falha deve ser reiniciada antes que os serviços do LRS possam retomar o processamento da solicitação de impressão.
nota
O LRS também VPSX/MFI pode realizar verificações de saúde no nível da frota de impressoras. Para obter mais informações, consulte Verificações de integridade da frota de impressoras na seção Informações adicionais desse padrão.
O gerenciamento de saída do LRS PageCenter X é implantado na Amazon EC2 em duas zonas de disponibilidade para HA (par redundante ativo em espera). Ele usa o Amazon FSx for Windows File Server como um armazenamento de dados operacional. Se uma instância ativa não estiver íntegra, o balanceador de carga executará uma verificação de integridade nas instâncias do LRS PageCenter X e encaminhará o tráfego para EC2 instâncias em espera na outra zona de disponibilidade.
Um Network Load Balancer fornece um nome DNS para integrar o servidor LRS com o LRS VPSX/MFI X. PageCenter
nota
O LRS PageCenter X oferece suporte a um balanceador de carga de camada 4.
O LRS PageCenter X usa o Amazon FSx for Windows File Server como um armazenamento de dados operacional implantado em duas zonas de disponibilidade para HA. O LRS PageCenter X compreende somente os arquivos que estão no compartilhamento de arquivos, não em um banco de dados externo.
O AWS Managed Microsoft AD é usado com o AWS LRS/DIS para realizar a autenticação e autorização do fluxo de trabalho de gerenciamento de saída. Para obter mais informações, consulte Autenticação e autorização de saída de impressão na seção Informações adicionais.
Ferramentas
Serviços da AWS
O AWS Directory Service para Microsoft Active Directory permite que cargas de trabalho com reconhecimento de diretório e recursos da AWS usem o Microsoft Active Directory na Nuvem AWS.
O Amazon Elastic Block Store (Amazon EBS) fornece volumes de armazenamento em nível de bloco para uso com instâncias do Amazon Elastic Compute Cloud (Amazon). EC2
A Amazon Elastic Compute Cloud (Amazon EC2) fornece capacidade de computação escalável na Nuvem AWS. Você poderá iniciar quantos servidores virtuais precisar e escalá-los na vertical rapidamente.
O Elastic Load Balancing (ELB) distribui o tráfego de entrada de aplicativos ou de rede em vários destinos. Por exemplo, você pode distribuir o tráfego entre EC2 instâncias, contêineres e endereços IP da Amazon em uma ou mais zonas de disponibilidade. Esse padrão usa um Network Load Balancer.
FSxA Amazon fornece sistemas de arquivos que suportam protocolos de conectividade padrão do setor e oferecem alta disponibilidade e replicação em todas as regiões da AWS. Esse padrão usa o Amazon FSx para Windows File Server.
O Amazon Relational Database Service (Amazon RDS) ajuda você a configurar, operar e escalar um banco de dados relacional na Nuvem AWS.
Outras ferramentas
O software LRS PageCenter X
fornece uma solução escalável de gerenciamento de conteúdo de documentos e relatórios que ajuda os usuários a obter o máximo valor das informações por meio de indexação automatizada, criptografia e recursos avançados de pesquisa. O LRS VPSX/MFI (Micro Focus Interface)
, desenvolvido em conjunto pela LRS e pela Rocket Software, captura a saída de um spool JES da Rocket Software e a entrega de forma confiável a um destino de impressão especificado. LRS/Queue is a transmission agent that’s TCP/IP based. LRS VPSX/MFI uses LRS/Queuepara coletar ou capturar dados de impressão por meio da interface de programação JES Print Exit da Rocket Software.
O LRS Directory Integration Server (LRS/DIS) é usado para autenticação e autorização durante o fluxo de trabalho de impressão.
O Rocket Enterprise Server
é um ambiente de implantação de aplicações para aplicações de mainframe. Ele fornece o ambiente de runtime para aplicações de mainframe que são migrados ou criados usando qualquer versão do Rocket Enterprise Developer.
Épicos
| Tarefa | Description | Habilidades necessárias |
|---|---|---|
Configure o runtime e implante um aplicativo de demonstração. | O BankDemo aplicativo é um aplicativo em lote de mainframe que cria e, em seguida, inicia a saída de impressão. | Arquiteto de nuvem |
| Tarefa | Description | Habilidades necessárias |
|---|---|---|
Crie uma instância EC2 do Amazon Windows. | Para iniciar uma instância EC2 do Amazon Windows, siga as instruções em Iniciar uma EC2 instância da Amazon na EC2 documentação da Amazon. Use o mesmo nome de host que você usou para sua licença de produto LRS. Sua instância deve atender aos seguintes requisitos de hardware e software para LRS VPSX/MFI:
notaOs requisitos anteriores de hardware e software são destinados a uma pequena frota de impressoras (cerca de 500 a 1.000). Para obter todos os requisitos, consulte seus contatos do LRS e da AWS.
| Arquiteto de nuvem |
Instale o LRS VPSX/MFI na EC2 instância. |
| Arquiteto de nuvem |
Instale o LRS/Queue. |
| Arquiteto de nuvem |
Instale o LRS/DIS. | O LRS/DIS produto geralmente está incluído na instalação do LRS VPSX. No entanto, se LRS/DIS não foi instalado junto com o LRS VPSX, use as seguintes etapas para instalá-lo:
| Arquiteto de nuvem |
Criar um grupo de destino. | Crie um grupo de destino seguindo as instruções em Criar um grupo de destino para o Network Load Balancer. Ao criar o grupo de destino, registre a VPSX/MFI EC2 instância do LRS como destino:
| Arquiteto de nuvem |
Criar um Network Load Balancer. | Para criar o Network Load Balancer, siga as instruções na documentação do Elastic Load Balancing. Seu Network Load Balancer roteia o tráfego do Rocket Enterprise Server para a instância do LRS. VPSX/MFI EC2 Ao criar o Network Load Balancer, escolha os seguintes valores na página Receptores e roteamento:
| Arquiteto de nuvem |
| Tarefa | Description | Habilidades necessárias |
|---|---|---|
Configure o Rocket Enterprise Server para LRS/Queue integração. |
| Arquiteto de nuvem |
Configure o Rocket Enterprise Server para integração com o LRS. VPSX/MFI |
| Arquiteto de nuvem |
| Tarefa | Description | Habilidades necessárias |
|---|---|---|
Associe o módulo Rocket Software Print Exit ao processo de execução do servidor da impressora em lote Rocket Enterprise Server. |
| Arquiteto de nuvem |
Crie uma fila de saída de impressão no LRS VPSX/MFI e integre-a ao LRS X. PageCenter |
| Arquiteto de nuvem |
Crie um usuário de impressão no LRS VPSX/MFI. |
| Arquiteto de nuvem |
| Tarefa | Description | Habilidades necessárias |
|---|---|---|
Crie uma instância EC2 do Amazon Windows. | Execute uma instância EC2 do Amazon Windows seguindo as instruções da Etapa 1: Inicie uma instância na EC2 documentação da Amazon. Use o mesmo nome de host que você usou para sua licença de produto LRS. Sua instância deve atender aos seguintes requisitos de hardware e software para o LRS PageCenter X:
notaOs requisitos anteriores de hardware e software são destinados a uma pequena frota de impressoras (cerca de 500 a 1.000). Para obter todos os requisitos, consulte seus contatos do LRS e da AWS.
| Arquiteto de nuvem |
Instale o LRS PageCenter X na EC2 instância. |
| Arquiteto de nuvem |
Instale o LRS/DIS. | O LRS/DIS produto geralmente está incluído na instalação do LRS VPSX. No entanto, se LRS/DIS não foi instalado junto com o LRS VPSX, use as seguintes etapas para instalá-lo:
| Arquiteto de nuvem |
Criar um grupo de destino. | Crie um grupo de destino seguindo as instruções em Criar um grupo de destino para o Network Load Balancer. Ao criar o grupo de destino, registre a EC2 instância do LRS PageCenter X como destino:
| Arquiteto de nuvem |
Criar um Network Load Balancer. | Para criar o Network Load Balancer, siga as instruções na documentação do Elastic Load Balancing. Seu Network Load Balancer roteia o tráfego do LRS VPSX/MFI para a instância do LRS X. PageCenter EC2 Ao criar o Network Load Balancer, escolha os seguintes valores na página Receptores e roteamento:
| Arquiteto de nuvem |
| Tarefa | Description | Habilidades necessárias |
|---|---|---|
Ative a função Importar no LRS X. PageCenter | Você pode usar a função LRS PageCenter X Import para reconhecer as saídas que chegam ao LRS PageCenter X por critérios como Job name ou Form ID. Em seguida, você pode rotear as saídas para pastas específicas no PageCenter LRS X. Para habilitar a função de importação, faça o seguinte:
| Arquiteto de nuvem |
Configure a política de retenção de documentos. | O LRS PageCenter X usa uma política de retenção de documentos para decidir por quanto tempo manter um documento no PageCenter LRS X. Para configurar a política de retenção de documentos, faça o seguinte:
| Arquiteto de nuvem |
Crie uma regra para rotear o documento de saída para uma pasta específica no LRS PageCenter X. | No LRS PageCenter X, o Destino determina o caminho da pasta para onde a saída será enviada quando esse destino for chamado pela Definição de Relatório. Neste exemplo, crie uma pasta com base na pasta ID do formulário na definição do relatório e salve a saída nessa pasta.
| Arquiteto de nuvem |
Criar uma definição de relatório. |
| Arquiteto de nuvem |
| Tarefa | Description | Habilidades necessárias |
|---|---|---|
Crie um domínio AWS Managed Microsoft AD com usuários e grupos. |
| Arquiteto de nuvem |
Associe as EC2 instâncias a um domínio do AWS Managed Microsoft AD. | Associe as EC2 instâncias LRS VPSX/MFI e LRS PageCenter X ao seu domínio AWS Managed Microsoft AD automaticamente | Arquiteto de nuvem |
Configure e integre LRS/DIS com o AWS Managed Microsoft AD para a EC2 instância LRS PageCenter X. |
| Arquiteto de nuvem |
Configure um grupo de importação para importar a saída do LRS VPSX para o LRS X. PageCenter |
| Arquiteto de nuvem |
Adicione um regra de segurança ao grupo de importação. |
| Arquiteto de nuvem |
Crie um usuário no LRS PageCenter X para realizar a importação de saída do LRS VPSX/MFI. | Quando você cria um usuário no LRS PageCenter X para realizar a importação de saída, o nome de usuário deve ser o mesmo que o ID VPSX da fila de saída de impressão no LRS VPSX/MFI. Neste exemplo, o ID do VPSX é. VPS1
| Arquiteto de nuvem |
Adicione o usuário do LRS PageCenter X Import ao grupo Somente importação. | Para fornecer a permissão necessária para a importação de documentos do LRS VPSX para o LRS PageCenter X, faça o seguinte:
| Arquiteto de nuvem |
Configure LRS/DIS com o AWS Managed Microsoft AD para a VPSX/MFI EC2 instância LRS. |
| Arquiteto de nuvem |
| Tarefa | Description | Habilidades necessárias |
|---|---|---|
Crie um sistema de arquivos para o LRS X. PageCenter | Para usar o Amazon FSx para Windows File Server como um armazenamento de dados operacional para o LRS PageCenter X em um ambiente Multi-AZ, siga as instruções na Etapa 1: Crie seu sistema de arquivos. | Arquiteto de nuvem |
Mapeie o compartilhamento de arquivos para a EC2 instância do LRS PageCenter X. | Para mapear o compartilhamento de arquivos criado na etapa anterior para a EC2 instância do LRS PageCenter X, siga as instruções na Etapa 2: Mapear seu compartilhamento de arquivos para uma EC2 instância executando o Windows Server. | Arquiteto de nuvem |
Mapeie o Diretório de Controle e o Diretório de Pastas Mestras do LRS PageCenter X para a unidade de compartilhamento FSx de rede da Amazon. |
| Arquiteto de nuvem |
| Tarefa | Description | Habilidades necessárias |
|---|---|---|
Inicie uma solicitação de impressão em lote a partir do aplicativo Rocket Software BankDemo . |
| Engenheiro de testes |
Verifique a saída de impressão no LRS X. PageCenter |
| Engenheiro de testes |
Recursos relacionados
Fluxo de dados de apresentação de funções avançadas
(documentação da IBM) Fluxo de dados condicionado por linha (LCDS)
(documentação do Compart) Capacitando workloads de mainframe corporativo na AWS com a Micro Focus
(publicação no blog) Modernize suas workloads de impressão on-line de mainframe na AWS (Recomendações da AWS)
Modernize suas workloads de impressão em lote de mainframe na AWS (Recomendações da AWS)
Mais informações
Considerações
Durante sua jornada de modernização, você pode considerar uma grande variedade de configurações para processos on-line e em lote de mainframe e a saída que eles geram. A plataforma de mainframe foi personalizada por cada cliente e fornecedor que a utiliza com requisitos específicos que afetam diretamente a impressão. Por exemplo, sua plataforma atual pode incorporar o fluxo de dados IBM AFP ou o Xerox LCDS ao fluxo de trabalho atual. Além disso, os caracteres de controle do carro do mainframe
Captura de dados de impressão
O Rocket Software Print Exit passa as informações necessárias para que o LRS processe VPSX/MFI com eficácia o arquivo spool. As informações consistem em campos passados nos blocos de controle relevantes, como:
JOBNAME (NOME DA FUNÇÃO)
PROPRIETÁRIO (ID DO USUÁRIO)
DESTINATION (DESTINO)
FORMULÁRIO
FILENAME (NOME DO ARQUIVO)
WRITER (GRAVADOR)
O LRS VPSX/MFI suporta os seguintes mecanismos de lote de mainframe para capturar dados do Rocket Enterprise Server:
print/spool Processamento BATCH COBOL usando instruções z/OS JCL DD/OUTPUT SYSOUT padrão.
print/spool Processamento BATCH COBOL usando instruções z/OS JCL CA-SPOOL SUBSYS DD padrão.
IMS/COBOL print/spoolprocessamento usando a interface CBLTDLI. Para obter uma lista completa dos métodos suportados e exemplos de programação, consulte a documentação do LRS incluída na licença do produto.
Verificações de integridade da frota de impressoras
O LRS VPSX/MFI (LRS LoadX) pode realizar verificações detalhadas de integridade, incluindo gerenciamento de dispositivos e otimização operacional. O gerenciamento de dispositivos pode detectar falhas em um dispositivo de impressora e encaminhar a solicitação de impressão para uma impressora saudável. Para obter mais informações sobre verificações de integridade detalhadas para frotas de impressoras, consulte a documentação do LRS incluída na licença do produto.
Autorização e autenticação de impressão
LRS/DIS enables LRS applications to authenticate user IDs and passwords by using Microsoft Active Directory or a Lightweight Directory Access Protocol (LDAP) server. In addition to basic print authorization, LRS/DIStambém pode aplicar controles de segurança de impressão em nível granular nos seguintes casos de uso:
Gerencie quem pode navegar pelo trabalho da impressora.
Gerencie o nível de navegação dos trabalhos de outros usuários.
Gerencie tarefas operacionais—por exemplo, segurança em nível de comando, como suspender ou liberar, eliminar, modificar, copiar e redirecionar. A segurança pode ser configurada pela ID do usuário ou pelo grupo, semelhante a um grupo de segurança do Active Directory ou um grupo LDAP.
Anexos
Para acessar o conteúdo adicional associado a este documento, descompacte o seguinte arquivo: attachment.zip