Padrão de orquestração saga - AWS Orientação prescritiva

As traduções são geradas por tradução automática. Em caso de conflito entre o conteúdo da tradução e da versão original em inglês, a versão em inglês prevalecerá.

Padrão de orquestração saga

Intenção

O padrão de orquestração saga usa um coordenador central (orquestrador) para ajudar a preservar a integridade dos dados em transações distribuídas que abrangem vários serviços. Em uma transação distribuída, vários serviços podem ser chamados antes que uma transação seja concluída. Quando os serviços armazenam dados em diferentes repositórios de dados, pode ser difícil manter a consistência de dados neles.

Motivação

Uma transação é uma única unidade de trabalho que pode envolver várias etapas, em que todas as etapas são completamente executadas ou nenhuma etapa é executada, resultando em um armazenamento de dados que mantém seu estado consistente. Os termos atomicidade, consistência, isolamento e durabilidade (ACID) definem as propriedades de uma transação. Os bancos de dados relacionais fornecem transações ACID para manter a consistência de dados.

Para manter a consistência em uma transação, os bancos de dados relacionais usam o método de confirmação em duas fases (2PC). Isso consiste em uma fase de preparação e uma fase de confirmação.

  • Na fase de preparação, o processo de coordenação solicita que os processos participantes da transação (participantes) prometam confirmar ou reverter a transação.

  • Na fase de confirmação, o processo de coordenação solicita que os participantes confirmem a transação. Se os participantes não concordarem em se comprometer na fase de preparação, a transação será revertida.

Em sistemas distribuídos que seguem um padrão database-per-service de design, a confirmação em duas fases não é uma opção. Isso ocorre porque cada transação é distribuída em vários bancos de dados e não há um único controlador que possa coordenar um processo semelhante à confirmação em duas fases em repositórios de dados relacionais. Nesse caso, uma solução é usar o padrão de orquestração saga.

Aplicabilidade

Use o padrão de orquestração saga quando:

  • Seu sistema exige integridade e consistência de dados em transações distribuídas que abrangem vários repositórios de dados.

  • O armazenamento de dados não fornece 2PC para fornecer transações ACID, e implementar 2PC dentro dos limites do aplicativo é uma tarefa complexa.

  • Você tem bancos de dados NoSQL, que não fornecem transações ACID, e precisa atualizar várias tabelas em uma única transação.

Problemas e considerações

  • Complexidade: transações compensatórias e novas tentativas adicionam complexidades ao código do aplicativo, o que pode resultar em sobrecarga de manutenção.

  • Consistência eventual: o processamento sequencial de transações locais resulta em consistência eventual, o que pode ser um desafio em sistemas que exigem consistência forte. Você pode resolver esse problema definindo as expectativas de suas equipes comerciais em relação ao modelo de consistência ou mudando para um armazenamento de dados que forneça uma consistência forte.

  • Idempotência: os participantes da saga precisam ser idempotentes para permitir a execução repetida em caso de falhas transitórias causadas por falhas inesperadas e falhas do orquestrador.

  • Isolamento de transações: saga não tem isolamento de transações. A orquestração simultânea de transações pode levar a dados obsoletos. Recomendamos usar o bloqueio semântico para lidar com esses cenários.

  • Observabilidade: observabilidade se refere ao registro e ao rastreamento detalhados para solucionar problemas no processo de execução e orquestração. Isso torna-se importante quando o número de participantes da saga aumenta, resultando em complexidades na depuração.

  • Problemas de latência: transações compensatórias podem adicionar latência ao tempo geral de resposta quando a saga consiste em várias etapas. Evite chamadas síncronas nesses casos.

  • Ponto único de falha: o orquestrador pode se tornar um ponto único de falha porque coordena toda a transação. Em alguns casos, o padrão de coreografia da saga é preferido por causa dessa questão.

Implementação

Arquitetura de alto nível

No diagrama de arquitetura a seguir, o orquestrador saga tem três participantes: o serviço de pedidos, o serviço de estoque e o serviço de pagamento. São necessárias três etapas para concluir a transação: T1, T2 e T3. O orquestrador aga está ciente das etapas e as executa na ordem necessária. Quando a etapa T3 falha (falha no pagamento), o orquestrador executa as transações compensatórias C1 e C2 para restaurar os dados ao estado inicial.

Arquitetura de alto nível do orquestrador do Saga

Você pode usar AWS Step Functions para implementar a orquestração saga quando a transação é distribuída em vários bancos de dados.

Implementação usando AWS serviços

A solução de amostra usa o fluxo de trabalho padrão em Step Functions para implementar o padrão de orquestração saga.

Implementando o fluxo de trabalho saga com Step Functions

Quando um cliente chama a API, a função do Lambda é invocada e o pré-processamento ocorre na função do Lambda. A função inicia o fluxo de trabalho do Step Functions para começar a processar a transação distribuída. Se o pré-processamento não for necessário, você poderá iniciar o fluxo de trabalho do Step Functions diretamente do API Gateway sem usar a função do Lambda.

O uso do Step Functions atenua o problema do ponto único de falha, que é inerente à implementação do padrão de orquestração saga. O Step Functions tem a tolerância a falhas integrada e mantém a capacidade de serviço em várias zonas de disponibilidade em cada região da AWS para proteger as aplicações contra falhas individuais em máquinas ou data centers. Isso ajuda a garantir a alta disponibilidade do serviço em si e do fluxo de trabalho do aplicativo que ele opera.

O fluxo de trabalho do Step Functions

A máquina de estado Step Functions permite que você configure os requisitos de fluxo de controle com base em decisão para a implementação do padrão. O fluxo de trabalho do Step Functions chama os serviços individuais para colocação de pedidos, atualização de estoque e processamento de pagamentos para concluir a transação e envia uma notificação de evento para processamento adicional. O fluxo de trabalho do Step Functions atua como orquestrador para coordenar as transações. Se o fluxo de trabalho contiver algum erro, o orquestrador executará as transações compensatórias para garantir que a integridade dos dados seja mantida em todos os serviços.

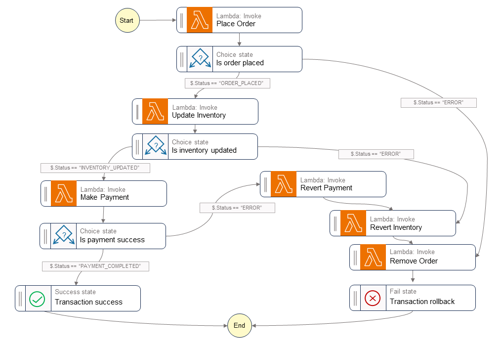
O diagrama a seguir mostra as etapas que são executadas no fluxo de trabalho do Step Functions. As etapas Place Order, Update Inventory, e Make Payment indicam o caminho do sucesso. O pedido é feito, o estoque é atualizado e o pagamento é processado antes que um Success estado seja devolvido ao chamador.

As funções Revert Payment, Revert Inventory, e Remove Order do Lambda indicam as transações compensatórias que o orquestrador executa quando alguma etapa do fluxo de trabalho falha. Se o fluxo de trabalho falhar na etapa Update Inventory, o orquestrador chama as etapas Revert Inventory e Remove Order e antes de retornar um estado Fail ao chamador. Essas transações compensatórias garantem que a integridade dos dados seja mantida. O estoque volta ao nível original e o pedido é revertido.

Fluxo de trabalho do Saga Step Functions

Código de exemplo

O código de exemplo a seguir mostra como você pode criar um orquestrador saga usando Step Functions. Para ver o código completo, consulte o GitHubrepositório deste exemplo.

Definições de tarefa

var successState = new Succeed(this,"SuccessState"); var failState = new Fail(this, "Fail"); var placeOrderTask = new LambdaInvoke(this, "Place Order", new LambdaInvokeProps { LambdaFunction = placeOrderLambda, Comment = "Place Order", RetryOnServiceExceptions = false, PayloadResponseOnly = true }); var updateInventoryTask = new LambdaInvoke(this,"Update Inventory", new LambdaInvokeProps { LambdaFunction = updateInventoryLambda, Comment = "Update inventory", RetryOnServiceExceptions = false, PayloadResponseOnly = true }); var makePaymentTask = new LambdaInvoke(this,"Make Payment", new LambdaInvokeProps { LambdaFunction = makePaymentLambda, Comment = "Make Payment", RetryOnServiceExceptions = false, PayloadResponseOnly = true }); var removeOrderTask = new LambdaInvoke(this, "Remove Order", new LambdaInvokeProps { LambdaFunction = removeOrderLambda, Comment = "Remove Order", RetryOnServiceExceptions = false, PayloadResponseOnly = true }).Next(failState); var revertInventoryTask = new LambdaInvoke(this,"Revert Inventory", new LambdaInvokeProps { LambdaFunction = revertInventoryLambda, Comment = "Revert inventory", RetryOnServiceExceptions = false, PayloadResponseOnly = true }).Next(removeOrderTask); var revertPaymentTask = new LambdaInvoke(this,"Revert Payment", new LambdaInvokeProps { LambdaFunction = revertPaymentLambda, Comment = "Revert Payment", RetryOnServiceExceptions = false, PayloadResponseOnly = true }).Next(revertInventoryTask); var waitState = new Wait(this, "Wait state", new WaitProps { Time = WaitTime.Duration(Duration.Seconds(30)) }).Next(revertInventoryTask);

Definições de Step function e máquina de estado

var stepDefinition = placeOrderTask .Next(new Choice(this, "Is order placed") .When(Condition.StringEquals("$.Status", "ORDER_PLACED"), updateInventoryTask .Next(new Choice(this, "Is inventory updated") .When(Condition.StringEquals("$.Status", "INVENTORY_UPDATED"), makePaymentTask.Next(new Choice(this, "Is payment success") .When(Condition.StringEquals("$.Status", "PAYMENT_COMPLETED"), successState) .When(Condition.StringEquals("$.Status", "ERROR"), revertPaymentTask))) .When(Condition.StringEquals("$.Status", "ERROR"), waitState))) .When(Condition.StringEquals("$.Status", "ERROR"), failState)); var stateMachine = new StateMachine(this, "DistributedTransactionOrchestrator", new StateMachineProps { StateMachineName = "DistributedTransactionOrchestrator", StateMachineType = StateMachineType.STANDARD, Role = iamStepFunctionRole, TracingEnabled = true, Definition = stepDefinition });

GitHub repositório

Para uma implementação completa da arquitetura de amostra desse padrão, consulte o GitHub repositório em https://github.com/aws-samples/saga-orchestration-netcore-blog.

Referências do blog

Conteúdo relacionado

Vídeos

O vídeo a seguir analisa como implementar o padrão de orquestração saga usando o AWS Step Functions.