Guia dos recursos de transição do Amazon Chime - Amazon Chime

Aviso de fim do suporte: em 20 de fevereiro de 2026, AWS encerrará o suporte para o serviço Amazon Chime. Após 20 de fevereiro de 2026, não será mais possível acessar o console do Amazon Chime ou os recursos de aplicação do Amazon Chime. Para obter mais informações, acesse esta publicação no blog. Nota: Isso não afeta a disponibilidade do serviço Amazon Chime SDK.

As traduções são geradas por tradução automática. Em caso de conflito entre o conteúdo da tradução e da versão original em inglês, a versão em inglês prevalecerá.

Guia dos recursos de transição do Amazon Chime

Após uma análise cuidadosa, decidimos encerrar o suporte para o serviço Amazon Chime, incluindo os recursos de Business Calling, a partir de 20 de fevereiro de 2026. O Amazon Chime não aceitará mais novos clientes a partir de 19 de fevereiro de 2025. Como cliente atual com uma conta Amazon Chime Team ou Enterprise criada antes de 19 de fevereiro de 2025, você pode continuar usando os recursos do Amazon Chime, incluindo chamadas comerciais, agendamento e hospedagem de reuniões, adição e gerenciamento de usuários e outros recursos suportados pelo console administrativo do Amazon Chime. Depois de 20 de fevereiro de 2026, você não poderá mais gerenciar seus usuários, hospedar reuniões do Amazon Chime ou usar qualquer um dos recursos do Business Calling. Entre em contato Suporte se você não conseguir excluir seus dados antes de 20 de fevereiro de 2026.

nota

Isso não afeta a disponibilidade do serviço do SDK do Amazon Chime.

Esta página fornece instruções e melhores práticas para administradores e usuários de TI do Amazon Chime fazerem a transição para soluções alternativas de colaboração para atender às suas necessidades comerciais. Isso pode incluir soluções fornecidas por AWS, como Wickr, ou por AWS parceiros, como Slack, Webex e Zoom. Visite o AWS Marketplacepara obter mais informações sobre as soluções de nossos AWS parceiros.

Recursos de transição para administradores do Amazon Chime

Os seguintes recursos de transição estão disponíveis para administradores do Amazon Chime.

Relatórios de uso

Antes de fazer a transição para uma nova solução de colaboração, pode ser útil entender quem na sua organização são usuários ativos e quais recursos eles estão usando. Com os relatórios de uso do Amazon Chime, você pode obter informações de contato para alcançar seus usuários ativos, coletar casos de uso e compilar requisitos para uma nova solução.

Os relatórios de uso fornecem informações sobre a atividade de cada usuário, incluindo nome, e-mail, status de registro, data de criação da conta de usuário, reuniões atendidas, reuniões organizadas e mensagens enviadas. Esses dados estão disponíveis semanalmente para cada conta de equipe ou empresa que você criou no console do Amazon Chime. Os relatórios semanais mostrarão o uso por semanas, começando no domingo às 00:00 e terminando no sábado às 23:59. O processamento de dados pode atrasar os relatórios semanais até a segunda-feira da semana seguinte. Todas as datas e horários são apresentados usando o Tempo Universal Coordenado (UTC).

Ativar relatórios de uso

Um bucket do Amazon Simple Storage Service (Amazon S3) é usado como destino para seus arquivos CSV de relatórios de uso semanais. Siga estas etapas para criar um bucket do Amazon S3 ou selecionar um existente em que o serviço Amazon Chime entregará os relatórios de uso semanais. Para obter mais informações sobre a criação de buckets do Amazon S3 ou sobre como navegar e gerenciar o acesso aos buckets do Amazon S3 existentes, acesse Conceitos básicos do Amazon S3 no Guia do usuário do Amazon S3.

  1. Abra o console do Amazon Chime emhttps://chime.aws.amazon.com/.

  2. Selecione Relatórios de uso em Configurações globais.

  3. Para ativar os relatórios de uso do Amazon Chime para sua conta do Amazon Chime, primeiro crie ou selecione um bucket do Amazon S3.

    1. Em Destino do relatório, escolha Novo bucket do S3 para criar um novo bucket e insira um nome seguindo as orientações listadas. Você também pode selecionar Bucket existente do S3 se já tiver um local onde deseja armazenar os arquivos.

    2. Escolha Salvar para criar o novo bucket do S3 ou selecionar um bucket do S3 existente.

    3. Os relatórios de uso agora estão ativados.

  4. Seus relatórios de uso semanais começarão no domingo seguinte, à meia-noite UTC, e os arquivos serão armazenados no bucket do S3 identificado.

    Configure o bucket do Amazon S3 e ative os relatórios de uso semanais

Desativar relatórios de uso

Você pode parar de gerar novos relatórios de uso a qualquer momento.

  1. Abra o console do Amazon Chime emhttps://chime.aws.amazon.com/.

  2. Selecione Relatórios de uso em Configurações globais.

  3. Escolha Desativar relatórios.

  4. Confirme que você deseja que o relatório seja interrompido escolhendo Desativar.

    Confirme se os relatórios de uso semanais devem ser desativados

Conteúdo do relatório

Os relatórios são gerados semanalmente. Conclua as etapas a seguir para visualizar os relatórios de uso.

  1. Para visualizar seus dados, navegue até o console do Amazon S3.

  2. Localize o nome do bucket.

  3. O arquivo do relatório de uso semanal será colocado no seguinte local em seu bucket do S3:

    Amazon-Chime-User-Activity-Reports/csv/<AWSaccountID>/<year>/<month>/<day>/<AmazonChimeAccountName>_<AmazonChimeAccountId>_<yyyymmdd>.csv

    Por exemplo:

    Amazon-Chime-User-Activity-Reports/csv/123456789012/2024/11/03/ExampleSales_12abcdef-34gh-56i7-89jk-01234lmnopq56_20241103.csv
  4. Os seguintes campos estão incluídos em cada relatório:

    • Nome da conta da equipe ou empresa

    • Data de início da semana

    • Nome de exibição do usuário associado à sua conta do Amazon Chime

    • Endereço de e-mail do usuário

    • Status de registro do usuário

    • Data de criação da conta do usuário

    • O número de reuniões que o usuário participou durante a semana

    • O número de reuniões que o usuário organizou durante a semana

    • O número de mensagens que o usuário enviou (publicações de 1:1, em grupo e na sala de bate-papo) durante a semana

    Campos e dados incluídos no relatório de uso semanal

Chamada comercial - portabilidade de números de telefone

Para ajudar na transição do Amazon Chime Business Calling para voz e SMS, você pode transferir seus números de telefone do Business Calling para outra operadora. Para obter mais informações, consulte Transferindo números de telefone.

Gerenciando suas contas de usuário - Contas de equipe

Você precisará remover todos os usuários antes de excluir sua conta da equipe. Ao configurar uma conta do Amazon Chime Team, você pode convidar novos usuários, definir seu nível de permissão (Pro ou Básico), definir regiões e outras configurações de conta e pagar para que os usuários organizem reuniões ou usem os recursos do Business Calling. Quando você remove um usuário de uma equipe do Amazon Chime, ele não pode usar recursos pagos, mas pode continuar usando recursos de mensagens e participar de reuniões. Quando você os remove, eles ainda têm acesso à conta de usuário do Amazon Chime e manterão seus contatos, histórico de mensagens individuais e de grupo e associação à sala de bate-papo.

  1. Abra o console do Amazon Chime emhttps://chime.aws.amazon.com/.

  2. Clique no nome da equipe abaixo do título Nome da conta.

  3. Clique na caixa de seleção Selecionar tudo ou na caixa de seleção ao lado de usuários individuais.

  4. Escolha Remover usuário no menu Ações do usuário.

    Escolha Remover usuário no menu Ação ao gerenciar uma conta de equipe

Depois que seus usuários forem removidos, eles ainda poderão entrar e acessar o Amazon Chime, mas não poderão mais organizar reuniões. Se quiserem excluir sua conta do Amazon Chime, podem usar a opção excluir-me usando o Amazon Chime Assistant. Para obter mais informações, consulte Usando o Amazon Chime Assistant para obter anexos ou solicitar que sua conta seja excluída na Central de Ajuda do Amazon Chime.

Gerenciando suas contas de usuário - Contas corporativas

Você precisará remover todos os domínios antes de excluir sua conta Enterprise. Você pode fazer o upgrade de uma conta Amazon Chime Team para uma conta Enterprise reivindicando seu domínio. Ao reivindicar seu domínio, você prova que sua empresa é proprietária do domínio e, portanto, possuirá os dados de seus usuários. Todos os usuários registrados do Amazon Chime com endereços de e-mail que correspondam aos seus domínios reivindicados serão inseridos na sua conta corporativa. Você define o nível de permissão (Pro ou Básico), define as configurações da conta, como regiões de reunião suportadas e regras de retenção de bate-papo, e paga para que seus usuários organizem reuniões ou usem os recursos do Business Calling. Você pode liberar todos os usuários escolhendo remover seu (s) domínio (s). Esse processo redefinirá o perfil de cada usuário e excluirá todos os dados, contatos, conversas individuais e em grupo, membros e histórico da sala de bate-papo. Depois que você cancelar a reivindicação de um domínio, os usuários não poderão mais entrar usando o SSO, organizar ou agendar reuniões, e o perfil associado ao endereço de e-mail será redefinido. Se quiserem continuar usando o Amazon Chime, podem criar uma nova conta seguindo as instruções fornecidas na página de introdução do Amazon Chime. Depois que todos os domínios forem removidos, você poderá excluir sua conta Enterprise.

  1. Abra o console do Amazon Chime emhttps://chime.aws.amazon.com/.

  2. Escolha o nome de uma conta corporativa na coluna Nome da conta.

  3. Escolha Domínios em Identidade.

  4. Escolha Remover .

  5. Quando solicitado, analise os resultados da conclusão dessa tarefa e clique na caixa de seleção ao lado de Eu entendo que essa ação não pode ser revertida.

  6. Selecione Remover.

    A remoção de um domínio redefine os perfis de todos os seus usuários. Confirme que você compreende o impacto da remoção do domínio.

Recursos de transição para usuários do Amazon Chime

Os seguintes recursos de transição estão disponíveis para administradores do Amazon Chime.

Usuários Pro - Removendo o Amazon Chime dos seus convites para reuniões

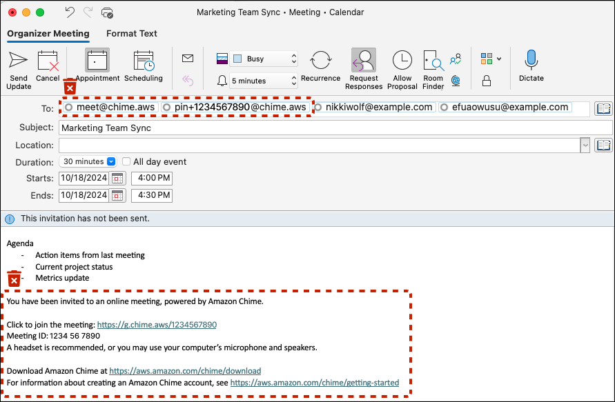
O Amazon Chime liga automaticamente para os participantes da reunião que estão conectados aos seus clientes Amazon Chime quando você tem permissões do Amazon Chime Pro e convida para suas reuniões. meet@chime.aws Exclua sua reunião e recrie o convite usando a nova solução ou conclua o procedimento a seguir para remover os detalhes da reunião do Amazon Chime de uma reunião existente em seu calendário.

  1. Abra seu aplicativo de calendário (não um aplicativo de calendário móvel).

  2. Abra uma série recorrente ou uma reunião.

  3. Siga as etapas a seguir para remover o Amazon Chime (e a chamada automática) e adicionar as instruções de reunião da nova solução:

    1. Remova a meet@chime.aws e pin+<meetingid>@chime.aws do campo Para:.

    2. Remova as instruções de reunião do Amazon Chime do corpo do convite.

    3. Se você tiver uma nova solução de reunião, gere novas instruções de reunião e adicione-as ao corpo.

  4. Envie o convite e não se esqueça de escolher enviar a atualização para todos.

  5. Sua reunião não deve mais aparecer na página inicial do Amazon Chime em Próximas reuniões e não haverá nenhum toque automático do Amazon Chime para seus participantes.

    Remova usuários do Amazon Chime da linha Para: e as instruções de reunião do Corpo

Administradores da sala de bate-papo - Obtenha uma lista de membros

O Amazon Chime fornece salas de bate-papo para até 10.000 membros. Quando você muda para uma nova solução de mensagens, pode ser útil poder entrar em contato com os membros em sua sala do Amazon Chime para recriar a sala de bate-papo em sua nova solução. Se você for administrador da sala de bate-papo, poderá exportar o nome, o endereço de e-mail e a função de cada membro da sala de bate-papo concluindo o procedimento a seguir.

  1. Faça login em um cliente Amazon Chime para Windows, macOS ou web. Isso não está disponível usando os clientes móveis.

  2. Navegue até uma sala de bate-papo em que você tenha a função de administrador.

  3. Em Configurações da sala (o ícone ⇣), escolha Exportar lista de membros.

  4. Você será solicitado a salvar o arquivo CSV em seu computador se estiver usando o cliente Windows ou macOS. Se você estiver executando essa ação a partir do cliente web, a lista de membros será salva na sua pasta de downloads. O nome do arquivo padrão incluirá o nome da sala.

    Nome de arquivo de exemplo: Amazon_Chime_Arnav Desai_Project_Team_room_member_list.csv

Usuários do Amazon Chime - Exporte seus contatos pessoais

O Amazon Chime fornece aos usuários uma lista de contatos pessoais (com até 100 contatos). Você adiciona informações do usuário do Amazon Chime à sua lista de contatos pessoais ao convidá-los ou ao usar a ação Adicionar aos contatos exibida durante as reuniões na lista de contatos, na sua lista de contatos, ou ao escolher a ação Adicionar aos contatos ao lado do nome deles nas listas de Favoritos ou Mensagens recentes. Quando você muda para uma nova solução de mensagens, pode ser útil manter as informações do usuário de fora da sua empresa ou de outras pessoas que você adicionou aos seus contatos pessoais. O procedimento a seguir permite que você salve nomes, endereços de e-mail e números de telefone relevantes se você estiver usando o Business Calling.

  1. Faça login em um cliente Amazon Chime para Windows, macOS ou web. Isso não está disponível usando os clientes móveis.

  2. Navegue até Contatos no menu superior quando estiver usando um cliente Windows ou macOS ou Exibir meus contatos em Ações rápidas no cliente web.

  3. Escolha Exportar contatos pessoais.

  4. Você será solicitado a salvar o arquivo CSV em seu computador se estiver usando o cliente Windows ou macOS. Se você estiver executando essa ação a partir do cliente web, a lista de membros será salva na sua pasta Downloads.

    Nome de arquivo de exemplo: Amazon_Chime_ (Arnav Desai) _personal_contacts.csv

Resumo

Organizações com pelo menos uma conta Amazon Chime Team ou Enterprise podem continuar usando os recursos Amazon Chime e Business Calling até 20 de fevereiro de 2026, quando o suporte ao serviço terminará. Os recursos que não serão mais suportados incluem agendamento e hospedagem de reuniões, adição e gerenciamento de usuários e outros recursos disponíveis usando o console do Amazon Chime.

Recursos adicionais