View a markdown version of this page

Noções básicas sobre VoiceFocus do serviço de áudio PTSN do SDK do Amazon Chime - SDK do Amazon Chime

As traduções são geradas por tradução automática. Em caso de conflito entre o conteúdo da tradução e da versão original em inglês, a versão em inglês prevalecerá.

Noções básicas sobre VoiceFocus do serviço de áudio PTSN do SDK do Amazon Chime

Permite aplicar a supressão de ruído do Amazon Voice Focus aos trechos de chamadas de entrada e saída em uma chamada pública de rede telefônica comutada (PSTN). Quando você aplica o Amazon Voice Focus, ele reduz o ruído de fundo sem afetar a fala humana. Isso pode facilitar a audição do alto-falante atual.

Para criar segmentos de chamada de entrada, você usa uma regra SIP que invoca uma função AWS Lambda com um evento NewInboundCall. É possível criar segmentos de chamada de saída usando a ação CallAndBridge ou uma operação da API CreateSIPMediaApplicationCall. Para obter mais informações sobre o Amazon Voice Focus, consulte Como funciona o cancelamento de ruído do SDK do Amazon Chime.

O Amazon Voice Focus reduz ruídos indesejados que não são de fala, incluindo:

  • Ruídos ambientais – vento, ventiladores, água corrente

  • Ruídos de fundo – cortadores de grama, latido de cães

  • Ruídos em primeiro plano – digitação, embaralhamento de papéis

nota

Quando você usa o Amazon Voice Focus, AWS cobra pelos minutos de chamada ativos de cada trecho de chamada e por cada minuto de uso do aplicativo de mídia SIP.

Este exemplo mostra uma ação VoiceFocus típica.

{ "SchemaVersion": "1.0", "Actions":[ { "Type": "VoiceFocus", "Parameters": { "Enable": True|False, // required "CallId": "call-id-1", // required } } ] }
Enable

Descrição – Ativa ou desativa o Amazon Voice Focus

Valores permitidos: True | False

Obrigatório – Sim

Valor-padrão: nenhum

CallId

Descrição — CallId do participante na CallDetails invocação da AWS Lambda função

Valores permitidos: um ID de chamada válido

Obrigatório – Sim

Valor-padrão: nenhum

Este exemplo mostra um evento ACTION_SUCCESSFUL bem-sucedido para a ação VoiceFocus.

{ "SchemaVersion": "1.0", "Sequence": 3, "InvocationEventType": "ACTION_SUCCESSFUL", "ActionData": { "Type": "VoiceFocus", "Parameters": { "Enable": True, "CallId": "call-id-1" } }, "CallDetails":{ ..... ..... "Participants":[ { "CallId": "call-id-of-caller", ..... "Status": "Connected" }, { "CallId": "call-id-of-callee", ..... "Status": "Connected" } ] } }

Este exemplo mostra um evento ACTION_FAILED típico para a ação VoiceFocus.

{ "SchemaVersion": "1.0", "Sequence":2, "InvocationEventType": "ACTION_FAILED", "ActionData":{ "Type": "VoiceFocus", "Parameters": { "Enable": True, "CallId": "call-id-1" } }, "ErrorType": "SystemException", "ErrorMessage": "System error while running action" }, "CallDetails":{ ..... ..... "Participants":[ { "CallId": "call-id-of-caller", ..... } ] } }
Tratamento de erros

Por motivos de segurança, as ações de áudio PSTN têm um limite de cinco solicitações de chamada por segundo, por conta de cliente (CPS). Quando as solicitações de chamada excedem o limite de 5 CPS, a ação retorna uma mensagem de erro. Esta tabela lista as mensagens de erro apresentadas pela ação VoiceFocus.

Erro Mensagem Motivo

ActionExecutionThrottled

Falha ao executar a ação. O número máximo de ações por segundo foi atingido.

O número de solicitações de ação do Voice Focus por segundo excedeu o limite do sistema.

MissingRequiredActionParameter

Parâmetro de ação obrigatório ausente.

Falta um ou mais dos parâmetros obrigatórios ao executar a ação.

SystemException

Erro do sistema ao executar a ação.

Ocorreu um erro do sistema na execução da ação.

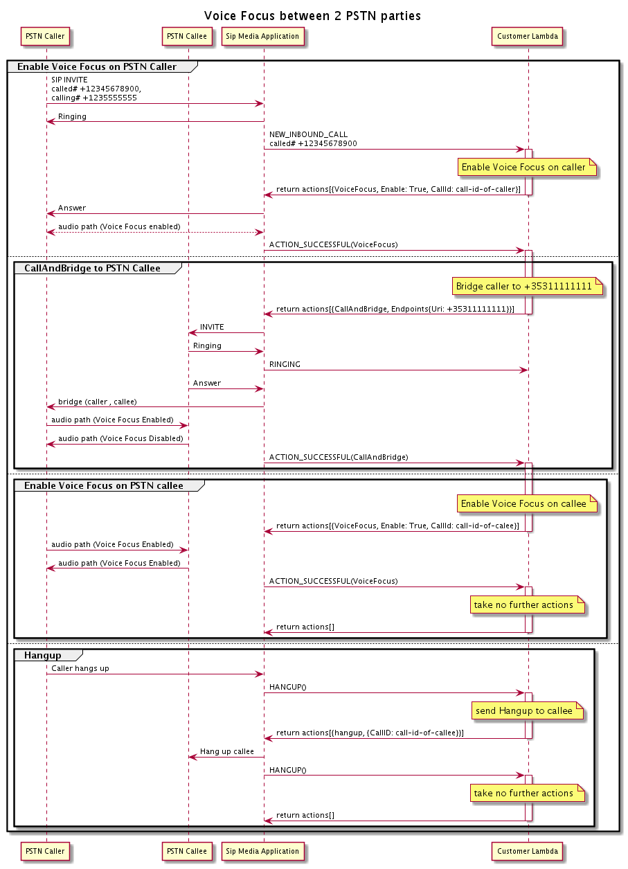
Fluxos de chamadas

Este diagrama mostra o fluxo de chamadas para ativar e desativar o Amazon Voice Focus para uma ação CallAndBridge entre duas chamadas PSTN.

O fluxo de chamadas quando você ativa ou desativa o foco do Amazon Voice para duas chamadas PSTN ancoradas.

Para o trecho de chamada externa, a AWS Lambda função permite que o Amazon Voice se concentre no chamador e retorna um conjunto de ações, inclusive. CallAndBridge Depois que a chamada é interrompida, a ação VoiceFocus retorna um evento ACTION_SUCCESSFUL e a função do Lambda retorna outro conjunto de eventos que habilita o Amazon Voice Focus para a pessoa que está sendo chamada. Esse conjunto de ações inclui VoiceFocus, Enable, True e o ID do chamador. Nenhuma outra ação é tomada até que o chamador desligue. Em seguida, a função do Lambda envia uma ação Hangup para o aplicativo de mídia SIP. O aplicativo desliga a pessoa que está sendo chamada e envia uma função Hangup de volta para a função do Lambda, que não realiza nenhuma ação adicional.