Encaminhamento de chamadas e eventos para AWS Lambda funções de áudio PSTN do SDK do Amazon Chime - SDK do Amazon Chime

As traduções são geradas por tradução automática. Em caso de conflito entre o conteúdo da tradução e da versão original em inglês, a versão em inglês prevalecerá.

Encaminhamento de chamadas e eventos para AWS Lambda funções de áudio PSTN do SDK do Amazon Chime

O serviço de áudio PSTN fornece as seguintes maneiras de encaminhar as chamadas telefônicas recebidas para sua AWS Lambda função para tratamento.

  • Você pode rotear chamadas com base no número chamado. Para fazer isso, um administrador do SDK do Amazon Chime cria uma regra SIP com o Tipo de acionador definido como Para número de telefone. Esse número de telefone deve existir no inventário de números de telefone do SDK do Amazon Chime, na mesma AWS conta da regra SIP.

  • Você pode rotear chamadas para a AWS Lambda função com base no URI de solicitação de uma chamada SIP recebida do Voice Connector. Para fazer isso, um administrador do SDK do Amazon Chime cria uma regra SIP com o Tipo de acionador definido como Solicitar nome de host URI. Esse campo deve conter um nome de domínio totalmente qualificado especificado no campo “nome do host de saída” de um conector de voz provisionado na mesma AWS conta da regra SIP.

nota

Ao usar o tipo de gatilho Request URI hostname, o serviço de áudio PSTN valida a user parte da entrada Request-URI (a parte antes do sinal). @ Você deve usar o formato Backus-Naur aumentado. Comprimento necessário: entre 1 e 36, inclusive. Use os seguintes valores: a-z, A-Z, 0-9, &, =, +, $, /, %, -, _, !, ~, *, (,), (.). Se seu provedor SIP precisar passar valores mais longos, use um cabeçalho SIP personalizado. Para obter mais informações, consulte Usar cabeçalhos SIP no serviço de áudio PTSN do SDK do Amazon Chime.

Em seguida, o administrador provisiona pelo menos um aplicativo de mídia SIP de destino. Opcionalmente, você pode provisionar vários aplicativos de mídia SIP em ordem prioritária para suportar redundância e failover. Por exemplo, você pode provisionar dois aplicativos de mídia SIP em duas AWS regiões diferentes e especificar sua ordem de prioridade. Se uma regra SIP tiver mais de um aplicativo de mídia SIP de destino, as funções do Lambda do aplicativo de mídia SIP serão invocadas na ordem de prioridade. A AWS Lambda função no aplicativo de mídia SIP com a ordem mais alta de prioridade (o menor número, como 1) é executada primeiro. Se o serviço de áudio PSTN não puder invocar essa AWS Lambda função, a AWS Lambda função no aplicativo de mídia SIP com a próxima ordem mais alta de prioridade (o próximo menor número, como 2) será invocada. Se todas as tentativas de executar as aplicações de mídia SIP especificadas na regra SIP falharem, o serviço de áudio PSTN será desligado.

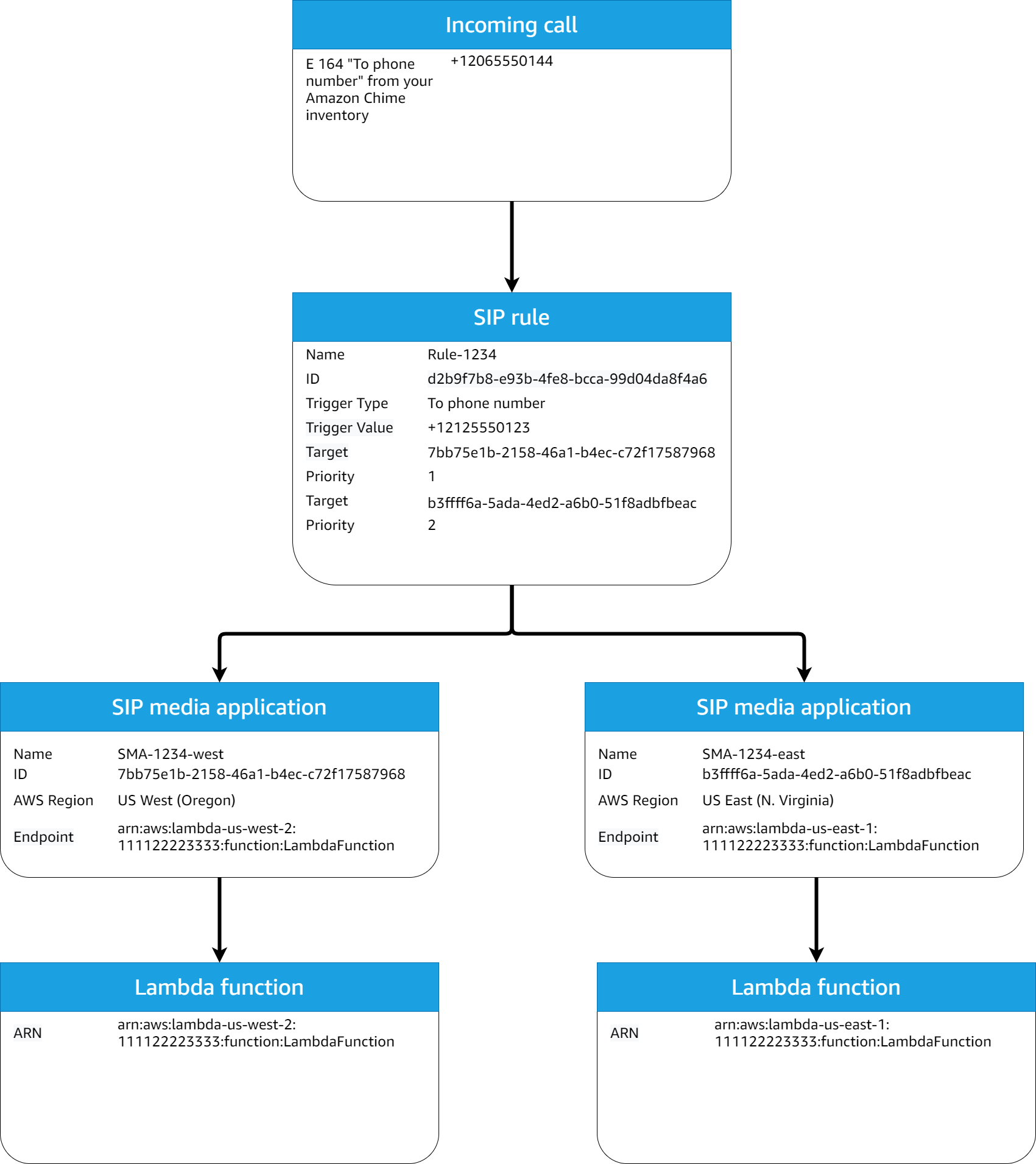
Depois que as regras SIP e os aplicativos de mídia SIP necessários forem provisionados, o serviço de áudio PSTN roteará as chamadas recebidas para sua função. AWS Lambda O diagrama a seguir mostra uma sequência típica usando o tipo de acionador Para número de telefone.

Diagrama de uma regra SIP e uma regra de fluxo de trabalho do aplicativo de mídia SIP que usa um tipo de acionador Para número de telefone.

No diagrama:

  1. O serviço de áudio PSTN recebe uma chamada para um número de telefone provisionado em uma regra SIP na mesma conta. AWS

  2. O serviço de áudio PSTN, então, avalia a regra SIP e busca a aplicação de mídia SIP com a ordem mais alta de prioridade (nesse caso, prioridade 1).

  3. O serviço então invoca a AWS Lambda função associada ao aplicativo de mídia SIP.

  4. Opcional. Se o serviço não puder invocar o associado AWS Lambda com a ordem de prioridade mais alta, ele tentará executar o aplicativo de mídia SIP com a próxima ordem mais alta de prioridade (nesse caso, prioridade 2), se houver.

  5. Opcional. Se todas as aplicações de mídia SIP de destino falharem, o serviço de áudio PSTN desligará a chamada.

O diagrama a seguir mostra uma regra típica que usa um tipo de acionador Solicitar nome de host URI.

Diagrama de uma regra que usa um tipo de acionador Solicitar nome de host URI.

No diagrama:

  1. O serviço de áudio PSTN recebe uma chamada em um conector de voz do Amazon Chime SDK com um nome de host de URI de solicitação que corresponde a uma regra SIP provisionada na mesma conta. AWS

  2. Em seguida, o serviço avalia a regra SIP e busca o aplicativo de mídia SIP com a prioridade mais baixa (nesse caso, o único aplicativo de mídia SIP de destino com prioridade 1).

  3. O serviço então invoca a AWS Lambda função associada ao aplicativo de mídia SIP.

  4. Opcional. Se o serviço não puder invocar o associado AWS Lambda com a prioridade mais baixa, ele tentará executar o aplicativo de mídia SIP com a próxima prioridade mais baixa, se houver. Nesse caso, há apenas um aplicativo de mídia SIP de destino.

  5. Opcional. Se todas as aplicações de mídia SIP de destino falharem, o serviço de áudio PSTN desligará a chamada.

Além disso, é possível criar uma chamada de saída e, posteriormente, invocar a função do AWS Lambda para processamento adicional usando a API CreateSIPMediaApplicationCall. Para usar essa API, você especifica o ID do aplicativo de mídia SIP provisionado como um parâmetro.

Por fim, você pode acionar sua AWS Lambda função a qualquer momento enquanto uma chamada estiver ativa usando a UpdateSIPMediaApplicationCallAPI. Para usar a API, você especifica o ID do aplicativo de mídia SIP provisionado como um parâmetro.