View a markdown version of this page

Computar somas de verificação - Amazon Glacier

Esta página destina-se somente a clientes atuais do serviço Amazon Glacier que usam cofres e a API REST original de 2012.

Se você estiver procurando soluções de armazenamento de arquivos do Amazon Glacier, recomendamos usar as classes de armazenamento do Amazon S3, S3 Glacier Instant Retrieval, S3 Glacier Flexible Retrieval e S3 Glacier Deep Archive. Para saber mais sobre essas opções de armazenamento, consulte Classes de armazenamento do Amazon Glacier.

O Amazon Glacier (serviço autônomo original baseado em cofre) não está mais aceitando novos clientes. O Amazon Glacier é um serviço independente APIs que armazena dados em cofres e é diferente das classes de armazenamento Amazon S3 e Amazon S3 Glacier. Seus dados existentes permanecerão seguros e acessíveis no Amazon Glacier indefinidamente. Nenhuma migração é necessária. Para armazenamento de arquivamento de baixo custo e longo prazo, AWS recomenda as classes de armazenamento Amazon S3 Glacier, que oferecem uma experiência superior ao cliente com APIs base em buckets S3, disponibilidade Região da AWS total, custos mais baixos e integração de serviços. AWS Se você quiser recursos aprimorados, considere migrar para as classes de armazenamento do Amazon S3 Glacier usando nossas Orientações de soluções da AWS para transferir dados dos cofres do Amazon Glacier para as classes de armazenamento do Amazon S3 Glacier.

As traduções são geradas por tradução automática. Em caso de conflito entre o conteúdo da tradução e da versão original em inglês, a versão em inglês prevalecerá.

Computar somas de verificação

Ao fazer upload de um arquivo, você deve incluir os cabeçalhos x-amz-sha256-tree-hash e x-amz-content-sha256. O cabeçalho x-amz-sha256-tree-hash é uma soma de verificação da carga útil no corpo de solicitação. Este tópico descreve como calcular o cabeçalho x-amz-sha256-tree-hash. O cabeçalho x-amz-content-sha256 é um hash de toda a carga útil e é obrigatório para a autorização. Para obter mais informações, consulte Cálculo da assinatura de exemplo para Streaming API.

A carga útil da solicitação pode ser:

  • Todo o arquivo— Ao carregar um arquivo em uma única solicitação usando a Upload Archive API, você envia todo o arquivo no corpo da solicitação. Nesse caso, você deve incluir a soma de verificação de todo o arquivo.

  • Parte do arquivo— Ao carregar um arquivo em partes usando a multipart upload API, você envia somente uma parte do arquivo no corpo da solicitação. Nesse caso, você inclui a soma de verificação da parte do arquivo. E, depois de fazer upload de todas as partes, você enviará uma solicitação Complete Multipart Upload, que deve incluir a soma de verificação de todo o arquivo.

A soma de verificação da carga útil é um hash de árvore SHA-256. Ele se chama hash de árvore porque, no processo de computação da soma de verificação, você computa uma árvore de valores de hash SHA-256. O valor do hash na raiz é a soma de verificação de todo o arquivo.

nota

Esta seção descreve uma maneira de computar o hash de árvore SHA-256. Porém, você pode usar qualquer procedimento, desde que ele produza o mesmo resultado.

Você computa o hash de árvore SHA-256 da seguinte maneira:

  1. Para cada bloco de 1 MB de dados de carga útil, compute o hash SHA-256. O último bloco de dados pode ser menor que 1 MB. Por exemplo, se estiver fazendo upload de um arquivo de 3,2 MB, você computará os valores de hash SHA-256 para cada um dos três primeiros blocos de 1 MB de dados e, em seguida, computará o hash SHA-256 do 0,2 MB de dados restantes. Esses valores de hash formam os nós folha da árvore.

  2. Compile o próximo nível da árvore.

    1. Concatene dois valores de hash do nó filho consecutivos e compute o hash SHA-256 dos valores de hash concatenados. Essa concatenação e a geração do hash SHA-256 produzem um nó pai para os dois nós filho.

    2. Quando restar somente um nó filho, promova esse valor de hash para o próximo nível na árvore.

  3. Repita a etapa 2 até a árvore resultante ter uma raiz. A raiz da árvore fornece um hash de todo o arquivo, e uma raiz da subárvore apropriada fornece o hash para a parte em um multipart upload.

Exemplo do hash de árvore 1: fazer upload de um arquivo em uma única solicitação

Quando você faz upload de um arquivo em uma única solicitação usando a Upload Archive API (consulte Upload Archive (POST archive)), a carga útil da solicitação inclui todo o arquivo. Dessa forma, você deve incluir o hash de árvore de todo o arquivo no cabeçalho de solicitação x-amz-sha256-tree-hash. Suponhamos que você queira fazer upload de um arquivo de 6,5 MB. O diagrama a seguir ilustra o processo de criação do hash SHA-256 do arquivo. Você lê o arquivo e computa o hash SHA-256 de cada bloco de 1 MB. Você também computa o hash do 0,5 MB de dados restante e, em seguida, compila a árvore conforme descrito no procedimento anterior.

Diagrama mostrando um exemplo de hash de árvore que carrega um arquivo em uma única solicitação.

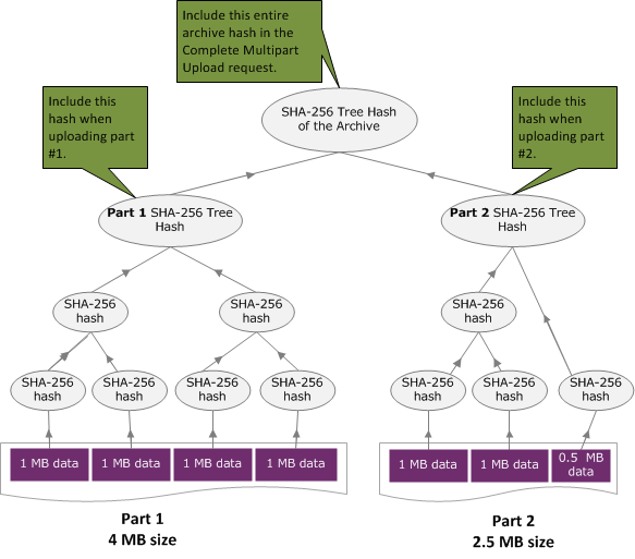
Exemplo do hash de árvore 2: fazer upload de um arquivo usando um multipart upload

O processo de computar o hash de árvore durante o upload de um arquivo usando-se multipart upload é o mesmo do upload do arquivo em uma única solicitação. A única diferença é que, em um multipart upload, você faz upload somente de uma parte do arquivo em cada solicitação (usando a API Upload Part (PUT uploadID)) e, assim, fornece a soma de verificação somente da parte no cabeçalho da solicitação x-amz-sha256-tree-hash. No entanto, depois de fazer upload de todas as partes, você deverá enviar a solicitação Complete Multipart Upload (consulte Complete Multipart Upload (POST uploadID)) com um hash de árvore de todo o arquivo no cabeçalho da solicitação x-amz-sha256-tree-hash.

Diagrama mostrando um exemplo de hash de árvore que carrega um arquivo usando o carregamento fracionado.

Computar o hash de árvore de um arquivo

Os algoritmos mostrados aqui são selecionados para fins de demonstração. Você pode otimizar o código conforme necessário para o cenário de implementação. Se estiver usando um SDK da Amazon para programar em função do Amazon Glacier, o cálculo do hash de árvore será feito para você, e bastará fornecer a referência do arquivo.

exemplo 1: exemplo do Java

O exemplo a seguir mostra como calcular o hash da SHA256 árvore de um arquivo usando Java. Você pode executar esse exemplo fornecendo um local de arquivo como um argumento ou usar o método TreeHashExample.computeSHA256TreeHash diretamente do código.

import java.io.File; import java.io.FileInputStream; import java.io.IOException; import java.security.MessageDigest; import java.security.NoSuchAlgorithmException; public class TreeHashExample { static final int ONE_MB = 1024 * 1024; /** * Compute the Hex representation of the SHA-256 tree hash for the specified * File * * @param args * args[0]: a file to compute a SHA-256 tree hash for */ public static void main(String[] args) { if (args.length < 1) { System.err.println("Missing required filename argument"); System.exit(-1); } File inputFile = new File(args[0]); try { byte[] treeHash = computeSHA256TreeHash(inputFile); System.out.printf("SHA-256 Tree Hash = %s\n", toHex(treeHash)); } catch (IOException ioe) { System.err.format("Exception when reading from file %s: %s", inputFile, ioe.getMessage()); System.exit(-1); } catch (NoSuchAlgorithmException nsae) { System.err.format("Cannot locate MessageDigest algorithm for SHA-256: %s", nsae.getMessage()); System.exit(-1); } } /** * Computes the SHA-256 tree hash for the given file * * @param inputFile * a File to compute the SHA-256 tree hash for * @return a byte[] containing the SHA-256 tree hash * @throws IOException * Thrown if there's an issue reading the input file * @throws NoSuchAlgorithmException */ public static byte[] computeSHA256TreeHash(File inputFile) throws IOException, NoSuchAlgorithmException { byte[][] chunkSHA256Hashes = getChunkSHA256Hashes(inputFile); return computeSHA256TreeHash(chunkSHA256Hashes); } /** * Computes a SHA256 checksum for each 1 MB chunk of the input file. This * includes the checksum for the last chunk even if it is smaller than 1 MB. * * @param file * A file to compute checksums on * @return a byte[][] containing the checksums of each 1 MB chunk * @throws IOException * Thrown if there's an IOException when reading the file * @throws NoSuchAlgorithmException * Thrown if SHA-256 MessageDigest can't be found */ public static byte[][] getChunkSHA256Hashes(File file) throws IOException, NoSuchAlgorithmException { MessageDigest md = MessageDigest.getInstance("SHA-256"); long numChunks = file.length() / ONE_MB; if (file.length() % ONE_MB > 0) { numChunks++; } if (numChunks == 0) { return new byte[][] { md.digest() }; } byte[][] chunkSHA256Hashes = new byte[(int) numChunks][]; FileInputStream fileStream = null; try { fileStream = new FileInputStream(file); byte[] buff = new byte[ONE_MB]; int bytesRead; int idx = 0; int offset = 0; while ((bytesRead = fileStream.read(buff, offset, ONE_MB)) > 0) { md.reset(); md.update(buff, 0, bytesRead); chunkSHA256Hashes[idx++] = md.digest(); offset += bytesRead; } return chunkSHA256Hashes; } finally { if (fileStream != null) { try { fileStream.close(); } catch (IOException ioe) { System.err.printf("Exception while closing %s.\n %s", file.getName(), ioe.getMessage()); } } } } /** * Computes the SHA-256 tree hash for the passed array of 1 MB chunk * checksums. * * This method uses a pair of arrays to iteratively compute the tree hash * level by level. Each iteration takes two adjacent elements from the * previous level source array, computes the SHA-256 hash on their * concatenated value and places the result in the next level's destination * array. At the end of an iteration, the destination array becomes the * source array for the next level. * * @param chunkSHA256Hashes * An array of SHA-256 checksums * @return A byte[] containing the SHA-256 tree hash for the input chunks * @throws NoSuchAlgorithmException * Thrown if SHA-256 MessageDigest can't be found */ public static byte[] computeSHA256TreeHash(byte[][] chunkSHA256Hashes) throws NoSuchAlgorithmException { MessageDigest md = MessageDigest.getInstance("SHA-256"); byte[][] prevLvlHashes = chunkSHA256Hashes; while (prevLvlHashes.length > 1) { int len = prevLvlHashes.length / 2; if (prevLvlHashes.length % 2 != 0) { len++; } byte[][] currLvlHashes = new byte[len][]; int j = 0; for (int i = 0; i < prevLvlHashes.length; i = i + 2, j++) { // If there are at least two elements remaining if (prevLvlHashes.length - i > 1) { // Calculate a digest of the concatenated nodes md.reset(); md.update(prevLvlHashes[i]); md.update(prevLvlHashes[i + 1]); currLvlHashes[j] = md.digest(); } else { // Take care of remaining odd chunk currLvlHashes[j] = prevLvlHashes[i]; } } prevLvlHashes = currLvlHashes; } return prevLvlHashes[0]; } /** * Returns the hexadecimal representation of the input byte array * * @param data * a byte[] to convert to Hex characters * @return A String containing Hex characters */ public static String toHex(byte[] data) { StringBuilder sb = new StringBuilder(data.length * 2); for (int i = 0; i < data.length; i++) { String hex = Integer.toHexString(data[i] & 0xFF); if (hex.length() == 1) { // Append leading zero. sb.append("0"); } sb.append(hex); } return sb.toString().toLowerCase(); } }
exemplo 2: exemplo do C# .NET

O exemplo a seguir mostra como calcular o hash da SHA256 árvore de um arquivo. Você pode executar esse exemplo fornecendo um local de arquivo como um argumento.

using System; using System.IO; using System.Security.Cryptography; namespace ExampleTreeHash { class Program { static int ONE_MB = 1024 * 1024; /** * Compute the Hex representation of the SHA-256 tree hash for the * specified file * * @param args * args[0]: a file to compute a SHA-256 tree hash for */ public static void Main(string[] args) { if (args.Length < 1) { Console.WriteLine("Missing required filename argument"); Environment.Exit(-1); } FileStream inputFile = File.Open(args[0], FileMode.Open, FileAccess.Read); try { byte[] treeHash = ComputeSHA256TreeHash(inputFile); Console.WriteLine("SHA-256 Tree Hash = {0}", BitConverter.ToString(treeHash).Replace("-", "").ToLower()); Console.ReadLine(); Environment.Exit(-1); } catch (IOException ioe) { Console.WriteLine("Exception when reading from file {0}: {1}", inputFile, ioe.Message); Console.ReadLine(); Environment.Exit(-1); } catch (Exception e) { Console.WriteLine("Cannot locate MessageDigest algorithm for SHA-256: {0}", e.Message); Console.WriteLine(e.GetType()); Console.ReadLine(); Environment.Exit(-1); } Console.ReadLine(); } /** * Computes the SHA-256 tree hash for the given file * * @param inputFile * A file to compute the SHA-256 tree hash for * @return a byte[] containing the SHA-256 tree hash */ public static byte[] ComputeSHA256TreeHash(FileStream inputFile) { byte[][] chunkSHA256Hashes = GetChunkSHA256Hashes(inputFile); return ComputeSHA256TreeHash(chunkSHA256Hashes); } /** * Computes a SHA256 checksum for each 1 MB chunk of the input file. This * includes the checksum for the last chunk even if it is smaller than 1 MB. * * @param file * A file to compute checksums on * @return a byte[][] containing the checksums of each 1MB chunk */ public static byte[][] GetChunkSHA256Hashes(FileStream file) { long numChunks = file.Length / ONE_MB; if (file.Length % ONE_MB > 0) { numChunks++; } if (numChunks == 0) { return new byte[][] { CalculateSHA256Hash(null, 0) }; } byte[][] chunkSHA256Hashes = new byte[(int)numChunks][]; try { byte[] buff = new byte[ONE_MB]; int bytesRead; int idx = 0; while ((bytesRead = file.Read(buff, 0, ONE_MB)) > 0) { chunkSHA256Hashes[idx++] = CalculateSHA256Hash(buff, bytesRead); } return chunkSHA256Hashes; } finally { if (file != null) { try { file.Close(); } catch (IOException ioe) { throw ioe; } } } } /** * Computes the SHA-256 tree hash for the passed array of 1MB chunk * checksums. * * This method uses a pair of arrays to iteratively compute the tree hash * level by level. Each iteration takes two adjacent elements from the * previous level source array, computes the SHA-256 hash on their * concatenated value and places the result in the next level's destination * array. At the end of an iteration, the destination array becomes the * source array for the next level. * * @param chunkSHA256Hashes * An array of SHA-256 checksums * @return A byte[] containing the SHA-256 tree hash for the input chunks */ public static byte[] ComputeSHA256TreeHash(byte[][] chunkSHA256Hashes) { byte[][] prevLvlHashes = chunkSHA256Hashes; while (prevLvlHashes.GetLength(0) > 1) { int len = prevLvlHashes.GetLength(0) / 2; if (prevLvlHashes.GetLength(0) % 2 != 0) { len++; } byte[][] currLvlHashes = new byte[len][]; int j = 0; for (int i = 0; i < prevLvlHashes.GetLength(0); i = i + 2, j++) { // If there are at least two elements remaining if (prevLvlHashes.GetLength(0) - i > 1) { // Calculate a digest of the concatenated nodes byte[] firstPart = prevLvlHashes[i]; byte[] secondPart = prevLvlHashes[i + 1]; byte[] concatenation = new byte[firstPart.Length + secondPart.Length]; System.Buffer.BlockCopy(firstPart, 0, concatenation, 0, firstPart.Length); System.Buffer.BlockCopy(secondPart, 0, concatenation, firstPart.Length, secondPart.Length); currLvlHashes[j] = CalculateSHA256Hash(concatenation, concatenation.Length); } else { // Take care of remaining odd chunk currLvlHashes[j] = prevLvlHashes[i]; } } prevLvlHashes = currLvlHashes; } return prevLvlHashes[0]; } public static byte[] CalculateSHA256Hash(byte[] inputBytes, int count) { SHA256 sha256 = System.Security.Cryptography.SHA256.Create(); byte[] hash = sha256.ComputeHash(inputBytes, 0, count); return hash; } } }