Visualizando a janela do projeto em AWS SCT - AWS Schema Conversion Tool

As traduções são geradas por tradução automática. Em caso de conflito entre o conteúdo da tradução e da versão original em inglês, a versão em inglês prevalecerá.

Visualizando a janela do projeto em AWS SCT

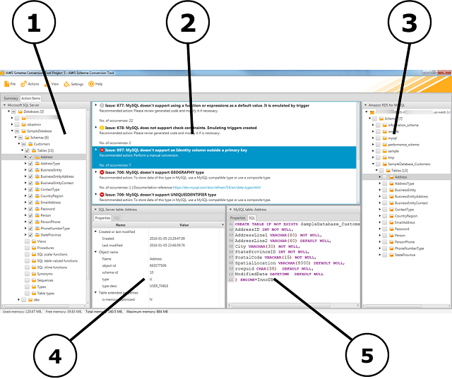
A ilustração a seguir é o que você vê na AWS SCT ao criar um projeto de migração de esquema e, em seguida, converter um esquema.

  1. No painel esquerdo, o esquema do banco de dados de origem é apresentado em uma visualização em árvore. Seu esquema de banco de dados é de "carregamento preguiçoso." Em outras palavras, quando você seleciona um item na visualização em árvore, AWS SCT obtém e exibe o esquema atual do seu banco de dados de origem.

  2. No painel superior central, os itens de ação aparecem para elementos do esquema do mecanismo de banco de dados de origem que não puderam ser convertidos automaticamente para o mecanismo de banco de dados de destino.

  3. No painel direito, o esquema da instância de banco de dados de destino é apresentado em uma visualização em árvore. Seu esquema de banco de dados é de "carregamento preguiçoso." Ou seja, no momento em que você seleciona um item na visualização em árvore, AWS SCT obtém e exibe o esquema atual do seu banco de dados de destino.

A janela AWS SCT do projeto
  1. No painel inferior esquerdo, quando você escolhe um elemento do esquema, as propriedades são exibidas. Elas descrevem o elemento do esquema de origem e o comando SQL para criar esse elemento no banco de dados de origem.

  2. No painel inferior direito, quando você escolhe um elemento do esquema, as propriedades são exibidas. Elas descrevem o elemento do esquema de destino e o comando SQL para criar esse elemento no banco de dados de destino. Você pode editar esse comando SQL e salvar o comando atualizado com o projeto.