View a markdown version of this page

미국 10DLC 등록 - AWS 최종 사용자 메시징 SMS

기계 번역으로 제공되는 번역입니다. 제공된 번역과 원본 영어의 내용이 상충하는 경우에는 영어 버전이 우선합니다.

미국 10DLC 등록

중요

다음 표에는 기업이 미국에 위치하는지 또는 해외에 위치하는지에 따라 각 10DLC 등록 단계에 소요되는 예상 시간이 나와 있습니다.

10DLC 등록 단계 미국 소재 회사 해외 소재 회사
브랜드/회사 등록 영업일 기준 1~2일 최대 3주
심사 신청 영업일 기준 1~2일 최대 3주
캠페인 등록 최대 4주 최대 4주
10DLC 번호 요청 최대 10일 최대 10일

AWS End User Messaging SMS를 사용하여 미국 또는 푸에르토리코 미국 영토, 미국령 버진 아일랜드, 괌 및 미국령 사모아의 수신자에게 메시지를 보내는 경우 10DLC 전화번호를 사용하여 해당 메시지를 전달할 수 있습니다. 약어 10DLC는 ‘10자리 긴 코드’를 의미합니다. 10DLC 전화번호는 단일 발신자 및 단일 사용 사례용으로 등록됩니다. 이 등록 프로세스를 통해 이동통신 사업자는 메시지 전송에 사용되는 각 전화번호의 승인된 사용 사례를 파악할 수 있습니다. 따라서 10DLC 전화번호는 높은 처리량과 전달률을 제공할 수 있습니다.

10DLC 전화번호로 보낸 메시지는 수신자의 디바이스에 10자리 전화번호로 표시됩니다. 10DLC 전화번호를 사용하여 트랜잭션 메시지와 프로모션 메시지를 모두 보낼 수 있습니다. 이미 단축 코드 또는 수신자 부담 전화번호를 사용하여 메시지를 보내고 있는 경우 10DLC를 설정할 필요가 없습니다.

10DLC를 설정하려면 먼저 회사 또는 브랜드를 등록해야 합니다. 그런 다음, 10DLC 회사를 외부에서 심사하여 사용 가능한 처리량을 최대화해야 합니다. 다음으로 사용 사례를 설명하는 10DLC 캠페인을 생성합니다. 그런 다음 이 정보는 10DLC 등록 정보를 수집하는 업계 조직인 Campaign Registry와 공유됩니다.

참고

Campaign Registry가 해당 정보를 사용하는 방법에 대한 자세한 정보는 Campaign Registry 웹 사이트에서 FAQ를 참조하세요.

회사 및 10DLC 캠페인이 승인되면 전화번호를 구입하여 10DLC 캠페인에 연결할 수 있습니다. 전화번호를 10DLC 캠페인에 연결하려면 완료하는 데 약 14일이 걸릴 수 있습니다. 여러 전화번호를 단일 캠페인에 연결할 수 있지만 여러 10DLC 캠페인에서 동일한 전화번호를 사용할 수는 없습니다. 각 10DLC 캠페인을 생성할 때마다 하나 이상의 고유한 전화번호가 있어야 합니다. 10DLC 전화번호의 처리량은 제공한 회사 및 캠페인 등록 정보를 기반으로 합니다. 캠페인에 연결된 각 10DLC 번호는 초당 메시지 파트(MPS) 1개를 지원합니다. 캠페인에서 사용 가능한 처리량을 연결된 10DLC 번호에 적용하려면 SMS 전송 속도를 높여 달라는 요청을 제출해야 합니다.

AWS End User Messaging SMS 계정에 등록되지 않은 기존 긴 코드가 있는 경우 10DLC 번호로 변환하도록 요청할 수 있습니다. 기존 긴 코드를 변환하려면 등록 프로세스를 완료한 다음 AWS 지원 센터에서 사례를 생성합니다. 일부 상황에서는 등록되지 않은 긴 코드를 10DLC 전화번호로 변환할 수 없습니다. 이 경우 AWS End User Messaging SMS 콘솔을 통해 새 번호를 요청하고 이를 10DLC 캠페인과 연결해야 합니다. 기존의 긴 코드와 함께 10DLC를 사용하는 방법에 대한 자세한 내용은 긴 코드와 10DLC 캠페인 연결 섹션을 참조하세요.

10DLC 기능

참고

중요: 브랜드 등록 및 외부 브랜드 심사만으로는 승인된 10DLC 캠페인과 연결된 번호당 MPS 제한의 기본값인 1 MPS가 자동으로 증가하지 않습니다. 캠페인에서 사용 가능한 처리량을 연결된 10DLC 번호에 적용하려면 SMS 전송 속도를 높여 달라는 요청을 제출해야 합니다.

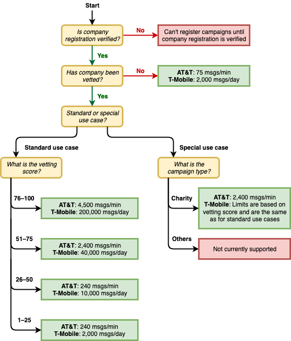
10DLC 전화번호의 기능은 수신자가 이용하는 이동 통신사에 따라 달라집니다. AT&T는 각 캠페인에서 분당 보낼 수 있는 메시지 수에 대한 한도를 제공합니다. T-Mobile은 분당 보낼 수 있는 메시지 부분의 수에 제한 없이 각 회사에서 보낼 수 있는 일일 메시지 한도를 제공합니다. Verizon은 처리량 한도를 공지하지 않았지만, 실제 메시지 처리량에는 그다지 중점을 두지 않고 스팸, 원치 않는 메시지 및 부정 사용 콘텐츠를 제거하도록 설계된 필터링 시스템을 10DLC에 사용합니다.

심사되지 않은 회사에 연결된 새 10DLC 캠페인에서는 AT&T를 이용하는 수신자에게 분당 75개의 메시지 부분을, T-Mobile을 이용하는 수신자에게 일일 2,000개의 메시지를 보낼 수 있습니다. 회사 한도는 회사의 모든 10DLC 캠페인에서 공유됩니다. 예를 들어 한 회사와 두 개의 캠페인을 등록한 경우 T-Mobile 고객에게 보낼 수 있는 하루 2,000개의 메시지 할당이 전체 캠페인에서 공유됩니다. 마찬가지로 두 개 이상의 AWS 계정에 동일한 회사를 등록하면 해당 계정 간에 일일 할당이 공유됩니다.

처리량이 이 한도를 초과하는 경우 회사 등록에 대한 심사를 요청할 수 있습니다. 회사 등록을 심사하는 경우 서드 파티 확인 공급자가 회사 세부 정보를 분석합니다. 그런 다음 확인 공급자는 10DLC 캠페인의 기능을 결정하는 심사 점수를 제공합니다. 심사 서비스에는 일회성 요금이 부과됩니다. 자세한 내용은 10DLC 브랜드 심사 양식 섹션을 참조하세요.

실제 처리율은 회사의 심사 여부, 캠페인 유형 및 심사 점수와 같은 다양한 요인에 따라 달라집니다. 다음 흐름 차트에서는 다양한 상황에 따른 처리율을 보여줍니다.

이동 통신사 및 평판에 따른 메시지 처리량.

10DLC의 처리율은 Campaign Registry와 협력하여 미국 이동 통신사가 결정합니다. AWS End User Messaging SMS 또는 기타 SMS 전송 서비스는 이러한 속도 이상으로 10DLC 처리량을 늘릴 수 없습니다. 모든 미국 이동통신사에서 높은 처리율과 높은 배송률이 필요한 경우 단축 코드를 사용하는 것이 좋습니다.

10DLC 등록 및 월별 요금

회사 등록 및 10DLC 캠페인과 같이 10DLC 사용과 관련된 등록 및 월별 요금이 있습니다. 이는 다른 모든 월별 또는 AWS 요금과는 별개입니다. 10DLC 요금에 대한 자세한 내용은 AWS End User Messaging Pricing 페이지를 참조하세요.