기계 번역으로 제공되는 번역입니다. 제공된 번역과 원본 영어의 내용이 상충하는 경우에는 영어 버전이 우선합니다.
Rocket Enterprise Server 및 LRS PageCenterX AWS 를 사용하여에서 메인프레임 출력 관리 현대화
Shubham Roy, Amazon Web Services
Abraham Rondon, Micro Focus
Guy Tucker, Levi, Ray, Shoup Inc
요약
메인프레임 출력 관리를 현대화하면 DevOps 및 Amazon Web Services(AWS) 클라우드 네이티브 기술을 통해 비용을 절감하고, 레거시 시스템 유지 관리에 따른 기술적 부채를 완화하고, 복원력과 민첩성을 개선할 수 있습니다. 이 패턴은 AWS 클라우드에서 비즈니스에 중요한 메인프레임 출력 관리 워크로드를 현대화하는 방법을 보여줍니다. 이 패턴은 Rocket Enterprise Server
이 패턴은 리플랫포밍
사전 조건 및 제한 사항
사전 조건
활성 상태의 계정
메인프레임 출력 관리 워크로드.
Rocket Enterprise Server에서 실행되는 메인프레임 애플리케이션을 다시 구축하고 제공하는 방법에 대한 기본 지식. 자세한 내용은 Rocket Software 설명서의 Rocket Enterprise Server
데이터시트를 참조하세요. LRS 클라우드 프린팅 솔루션 및 개념에 대한 기본 지식. 자세한 내용은 LRS 설명서의 출력 현대화를 참조하세요.
Rocket Enterprise Server 소프트웨어 및 라이선스. 자세한 내용은 Rocket Software
를 참조하세요. LRS VPSX/MFI, LRS PageCenterX, LRS/Queue, LRS/DIS 소프트웨어 및 라이선스. 자세한 내용은 Elastic에 문의
하세요. LRS 제품이 설치될 EC2 인스턴스의 호스트 이름을 제공해야 합니다.
참고: 메인프레임 출력 관리 워크로드의 구성 고려 사항에 대한 자세한 내용은 이 패턴의 추가 정보 섹션에 있는 고려 사항을 참조하세요. |
|---|
제품 버전
아키텍처
소스 기술 스택
운영 체제 – IBM z/OS
프로그래밍 언어 – 공통 비즈니스 지향 언어(COBOL), 직무 제어 언어(JCL) 및 고객 정보 제어 시스템(CICS)
데이터베이스 – IBM Db2 for z/OS, IBM Information Management System(IMS) 데이터베이스, Virtual Storage Access Method(VSAM)
보안 – Resource Access Control Facility(RACF), zCA Top Secret for z/OS, Access Control Facility 2(ACF2)
인쇄 및 아카이브 솔루션 – IBM 메인프레임 z/OS 출력 및 인쇄 제품(z/OS, LRS 및 CA Deliver용 IBM Infoprint Server) 및 아카이빙 솔루션(CA Deliver, ASG Mobius, 또는 CA Bundle)
소스 아키텍처
다음 다이어그램은 메인프레임 출력 관리 워크로드의 일반적인 현재 상태 아키텍처를 보여줍니다.

이 다이어그램은 다음 워크플로를 보여줍니다.
사용자는 COBOL로 작성된 IBM CICS 애플리케이션을 기반으로 구축된 참여 시스템(SoE)에서 비즈니스 트랜잭션을 수행합니다.
SoE는 IBM Db2 for z/OS와 같은 기록 시스템(SoR) 데이터베이스에 비즈니스 트랜잭션 데이터를 기록하는 메인프레임 서비스를 간접적으로 호출합니다.
SoR은 SoE의 비즈니스 데이터를 유지합니다.
배치 작업 스케줄러는 인쇄 출력을 생성하는 일괄 작업을 시작합니다.
배치 작업은 데이터베이스에서 데이터를 추출합니다. 비즈니스 요구 사항에 따라 데이터 형식을 지정한 다음 청구서, ID 카드 또는 대출 명세서와 같은 비즈니스 결과를 생성합니다. 마지막으로 배치 작업은 출력을 출력 관리로 라우팅하여 비즈니스 요구 사항에 따라 출력의 형식 지정, 게시 및 저장을 수행합니다.
출력 관리는 배치 작업의 출력을 받습니다. 출력 관리는 출력을 인덱싱하고 정렬하여 LRS PageCenterX 솔루션(이 패턴에서 설명함) 또는 CA View와 같은 출력 관리 시스템의 지정된 대상에 게시합니다.
사용자는 출력을 확인 및 검색할 수 있습니다.
대상 기술 스택
운영 체제 – Amazon EC2에서 실행되는 Windows Server
컴퓨팅 – Amazon EC2
스토리지 –Amazon Elastic Block Store(Amazon EBS) 및 Amazon FSx for Windows File Server
프로그래밍 언어 – COBOL, JCL, CICS
데이터베이스 – Amazon RDS
보안 – AWS Managed Microsoft AD
인쇄 및 아카이빙 – AWS 기반 LRS 인쇄(VPSX) 및 아카이빙(PageCenterX) 솔루션
메인프레임 런타임 환경 – Rocket Enterprise Server
대상 아키텍처
다음 다이어그램은 AWS 클라우드에 배포된 메인프레임 출력 관리 워크로드의 아키텍처를 보여줍니다.

이 다이어그램은 다음 워크플로를 보여줍니다.
배치 작업 스케줄러는 일괄 작업을 시작하여 청구서, ID 카드 또는 대출 명세서와 같은 출력을 생성합니다.
메인프레임 배치 작업(Amazon EC2로 리플랫포밍됨
)은 Rocket Enterprise Server 런타임을 사용하여 애플리케이션 데이터베이스에서 데이터를 추출하고, 데이터에 비즈니스 로직을 적용하고, 데이터 형식을 지정합니다. 그런 다음 Rocket 프린터 종료 모듈 (OpenText Micro Focus 설명서)을 사용하여 출력 대상으로 데이터를 전송합니다. 애플리케이션 데이터베이스(Amazon RDS에서 실행되는 SoR)는 인쇄 출력용 데이터를 보관합니다.
LRS VPSX/MFI 인쇄 솔루션은 Amazon EC2에 배포되며, 운영 데이터는 Amazon EBS에 저장됩니다. LRS VPSX/MFI는 TCP/IP 기반 LRS/Queue 전송 에이전트를 사용하여 Rocket Software JES Print Exit API의 출력 데이터를 수집합니다.
LRS VPSX/MFI는 EBCDIC에서 ASCII로의 변환과 같은 데이터 사전 처리를 수행합니다. 또한 IBM Advanced Function Presentation(AFP) 및 Xerox Line Conditioned Data Stream(LCDS)과 같은 메인프레임 전용 데이터 스트림을 Printer Command Language(PCL) 및 PDF와 같은 보다 일반적인 보기 및 인쇄 데이터 스트림으로 변환하는 등 보다 복잡한 작업을 수행합니다.
LRS PageCenterX의 유지 관리 기간 동안 LRS VPSX/MFI는 출력 대기열을 유지하고 출력 대기열의 백업 역할을 합니다. LRS VPSX/MFI는 LRS/Queue 프로토콜을 사용하여 LRS PageCenterX에 연결하고 출력을 보냅니다. LRS/Queue는 작업 준비 상태와 완료 상태를 교환하여 데이터가 전송되도록 합니다.
참고:
Rocket Software Print Exit에서 LRS/Queue로 전달되는 인쇄 데이터 및 LRS VPSX/MFI 지원 메인프레임 배치 메커니즘에 대한 자세한 내용은 추가 정보 섹션에서 인쇄 데이터 캡처를 참조하세요.
LRS VPSX/MFI는 프린터 플릿 수준에서 상태 확인을 수행할 수 있습니다. 자세한 내용은 이 패턴의 추가 정보 섹션에 있는 프린터 플릿 상태 확인을 참조하세요.
LRS PageCenterX 출력 관리 솔루션은 Amazon EC2에 배포되며, 운영 데이터는 Amazon FSx for Windows File Server에 저장됩니다. LRS PageCenterX는 모든 사용자가 파일에 액세스할 수 있는 기능과 함께 LRS PageCenterX로 가져온 모든 파일에 대한 중앙 보고서 관리 시스템을 제공합니다. 사용자는 특정 파일 내용을 보거나 여러 파일을 검색하여 일치하는 조건을 찾을 수 있습니다.
LRS/NetX 구성 요소는 LRS PageCenterX 애플리케이션 및 기타 LRS 애플리케이션에 공통 런타임 환경을 제공하는 다중 스레드 웹 애플리케이션 서버입니다. LRS/Web Connect 구성 요소는 사용자의 웹 서버에 설치되며, 웹 서버에서 LRS/NetX 웹 애플리케이션 서버로 연결되는 커넥터를 제공합니다.
LRS PageCenterX는 파일 시스템 객체를 위한 스토리지를 제공합니다. LRS PageCenterX의 운영 데이터는 Amazon FSx for Windows File Server에 저장됩니다.
출력 관리 인증 및 권한 부여는 LRS/DIS를 사용하는 AWS Managed Microsoft AD에서 수행합니다.
참고
대상 솔루션은 일반적으로 IBM AFP 또는 Xerox LCDS와 같은 메인프레임 형식 언어를 수용하기 위해 애플리케이션을 변경할 필요가 없습니다.
AWS 인프라 아키텍처
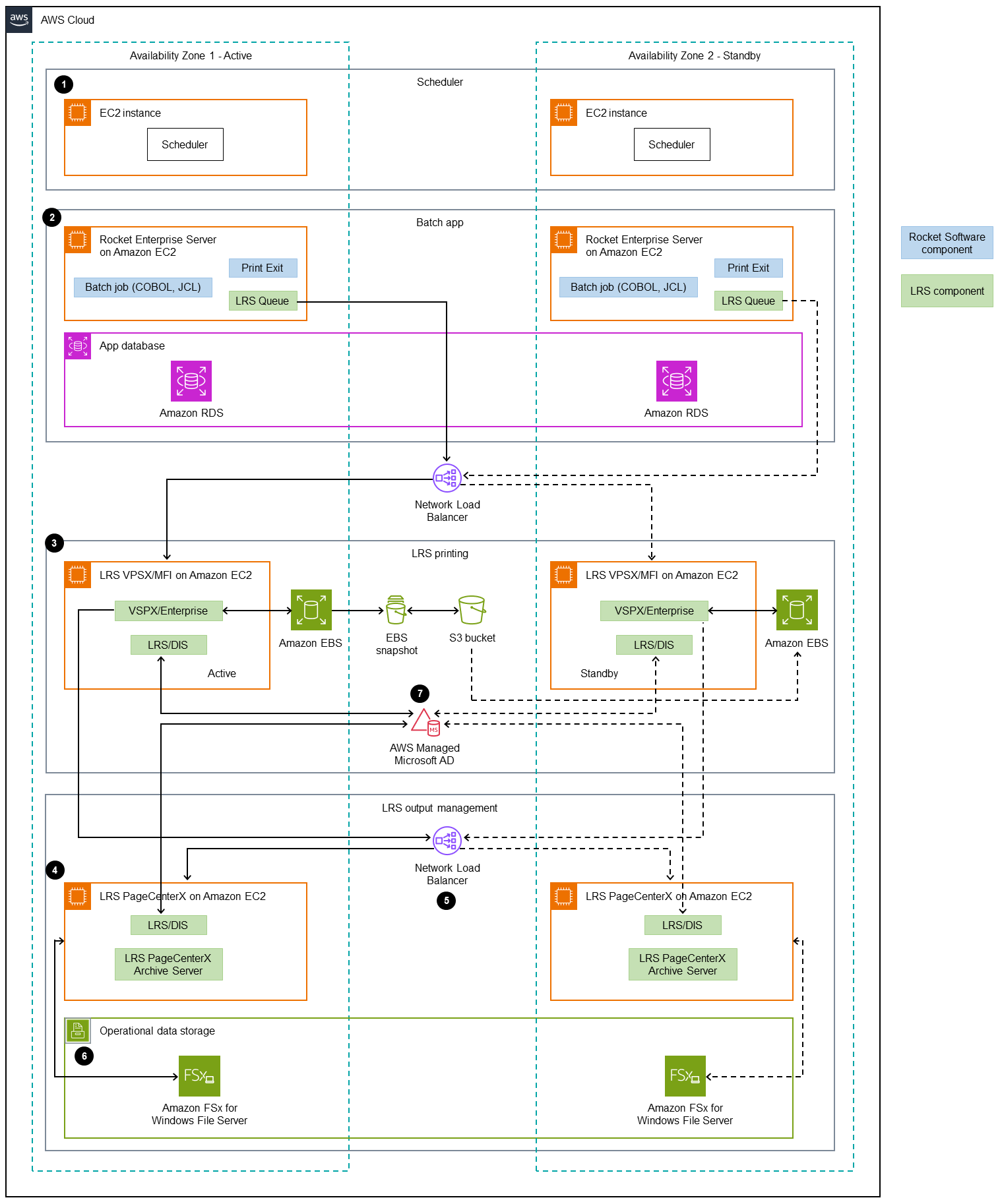
다음 다이어그램은 메인프레임 출력 관리 워크로드를 위한 가용성이 높고 안전한 AWS 인프라 아키텍처를 보여줍니다.

이 다이어그램은 다음 워크플로를 보여줍니다.
배치 스케줄러는 배치 프로세스를 시작하고 고가용성(HA)을 위해 여러 가용 영역
에 걸쳐 Amazon EC2에 배포됩니다. 참고
이 패턴은 배치 스케줄러 구현을 다루지 않습니다. 구현에 대한 자세한 내용은 스케줄러의 소프트웨어 공급업체 설명서를 참조하세요.
JCL 또는 COBOL과 같은 프로그래밍 언어로 작성된 메인프레임 배치 작업은 핵심 비즈니스 로직을 사용하여 청구서, ID 카드, 대출 명세서와 같은 인쇄 결과를 처리하고 생성합니다. 배치 작업은 HA를 위해 두 가용 영역에 걸쳐 Amazon EC2에 배포됩니다. 7Rocket Software Print Exit API를 사용하여 데이터 사전 처리를 위해 인쇄 출력을 LRS VPSX/MFI로 라우팅합니다.
LRS VPSX/MFI 프린트 서버는 Amazon EC2에서 HA를 위해 두 가용 영역(액티브-스탠바이 중복 쌍)에 배포됩니다. Amazon EBS를 운영 데이터 스토어로 사용합니다. Network Load Balancer는 LRS VPSX/MFI EC2 인스턴스에서 상태 확인을 수행합니다. 활성 인스턴스가 비정상 상태인 경우 로드 밸런서는 트래픽을 다른 가용 영역의 상시 대기 방식 인스턴스로 라우팅합니다. 인쇄 요청은 각 EC2 인스턴스의 LRS Job Queue에 로컬로 유지됩니다. 오류가 발생한 경우 실패한 인스턴스를 다시 시작해야 LRS 서비스가 인쇄 요청 처리를 재개할 수 있습니다.
참고
LRS VPSX/MFI는 프린터 플릿 수준에서 상태 확인을 수행할 수도 있습니다. 자세한 내용은 이 패턴의 추가 정보 섹션에 있는 프린터 플릿 상태 확인을 참조하세요.
LRS PageCenterX 출력 관리는 Amazon EC2에서 HA를 위해 두 가용 영역(액티브-스탠바이 중복 쌍)에 배포됩니다. 운영 데이터 스토어로 Amazon FSx for Windows File Server를 사용합니다. 활성 인스턴스가 비정상 상태인 경우 로드 밸런서는 LRS PageCenterX EC2 인스턴스에서 상태 확인을 수행하고 트래픽을 다른 가용 영역의 대기 인스턴스로 라우팅합니다.
Network Load Balancer는 LRS VPSX/MFI 서버를 LRS PageCenterX와 통합하기 위한 DNS 이름을 제공합니다.
참고
LRS PageCenterX는 Layer 4 로드 밸런서를 지원합니다.
LRS PageCenterX는 Amazon FSx for Windows File Server를 HA를 위해 두 가용 영역에 배포된 운영 데이터 스토어로 사용합니다. LRS PageCenterX는 외부 데이터베이스가 아닌 파일 공유에 있는 파일만 인식합니다.
AWS Managed Microsoft AD는 LRS/DIS와 함께 사용하여 출력 관리 워크플로 인증 및 권한 부여를 수행합니다. 자세한 내용은 추가 정보 섹션의 인쇄 출력 인증 및 권한 부여를 참조하세요.
도구
서비스
AWS Directory Service for Microsoft Active Directory을 사용하면 디렉터리 인식 워크로드와 AWS 리소스가 AWS 클라우드에서 관리형 Active Directory를 사용할 수 있습니다.
Amazon Elastic Block Store(Amazon EBS)는 Amazon Elastic Compute Cloud(Amazon EC2) 인스턴스에 사용할 수 있는 블록 스토리지 볼륨을 제공합니다.
Amazon Elastic Compute Cloud(Amazon EC2)는 AWS 클라우드에서 확장 가능한 컴퓨팅 용량을 제공합니다. 필요한 만큼 가상 서버를 시작하고 빠르게 스케일 업하거나 스케일 다운할 수 있습니다.
Elastic Load Balancing(ELB)은 들어오는 애플리케이션 또는 네트워크 트래픽을 여러 대상에 분산합니다. 예를 들어 하나 이상의 가용 영역에 있는 Amazon EC2 인스턴스, 컨테이너, IP 주소 전반적으로 트래픽을 분산할 수 있습니다. 이 패턴은 Network Load Balancer를 사용합니다.
Amazon FSx는 업계 표준 연결 프로토콜을 지원하고 AWS 리전 전반에 걸쳐 고가용성 및 복제를 제공하는 파일 시스템을 제공합니다. 이 패턴은 Amazon FSx for Windows File Server를 사용합니다.
Amazon Relational Database Service(RDS)는 AWS 클라우드에서 관계형 데이터베이스를 설정, 운영 및 조정하는 데 도움이 됩니다.
기타 도구
LRS PageCenterX
소프트웨어는 사용자가 자동 인덱싱, 암호화 및 고급 검색 기능을 통해 정보로부터 최대 가치를 얻을 수 있도록 지원하는 확장 가능한 문서 및 보고서 콘텐츠 관리 솔루션을 제공합니다. LRS VPSX/MFI(Micro Focus Interface)
– LRS와 Rocket Software가 개발했으며, Rocket Software JES 스풀에서 출력을 캡처하여 지정된 인쇄 대상으로 안정적으로 전달합니다. LRS/Queue는 TCP/IP 기반의 전송 에이전트입니다. LRS VPSX/MFI는 LRS/Queue를 사용하여 Rocket Software JES Print Exit 프로그래밍 인터페이스를 통해 인쇄 데이터를 수집하거나 캡처합니다.
LRS Directory Integration Server(LRS/DIS)는 인쇄 워크플로 중 인증 및 권한 부여에 사용됩니다.
Rocket Enterprise Server
는 메인프레임 애플리케이션을 위한 애플리케이션 배포 환경입니다. 모든 버전의 Rocket Enterprise Developer를 사용하여 마이그레이션하거나 생성한 메인프레임 애플리케이션을 위한 런타임 환경을 제공합니다.
에픽
| 작업 | 설명 | 필요한 기술 |
|---|---|---|
런타임을 설정하고 데모 애플리케이션을 배포하세요. | Amazon EC2에 Rocket Enterprise Server를 설치하고 Rocket BankDemo 데모 애플리케이션을 배포하려면 AWS Mainframe Modernization 사용 설명서의 지침을 따르세요. BankDemo 애플리케이션은 인쇄 출력을 생성하고 시작하는 메인프레임 배치 애플리케이션입니다. | 클라우드 아키텍트 |
| 작업 | 설명 | 필요한 기술 |
|---|---|---|
Amazon EC2 인스턴스를 생성합니다. | Amazon EC2 Windows 인스턴스를 시작하려면 Amazon EC2 설명서의 Amazon EC2 인스턴스 시작의 지침을 따르세요. LRS 제품 라이선스에 사용한 것과 동일한 호스트 이름을 사용하세요. 인스턴스는 LRS VPSX/MFI에 대한 다음 하드웨어 및 소프트웨어 요구 사항을 충족해야 합니다.
참고위의 하드웨어 및 소프트웨어 요구 사항은 소형 프린터 플릿(약 500~1,000대)을 대상으로 합니다. 전체 요구 사항을 알아보려면 LRS 및 AWS 담당자에게 문의하세요.
| 클라우드 아키텍트 |
EC2 인스턴스에 LRS VPSX/MFI를 설치합니다. |
| 클라우드 아키텍트 |
LRS/Queue를 설치합니다. |
| 클라우드 아키텍트 |
LRS/DIS를 설치합니다. | LRS/DIS 제품은 LRS VPSX 설치에 포함되는 경우가 많습니다. 그러나 LRS/DIS가 LRS VPSX와 함께 설치되지 않은 경우 다음 단계를 통해 설치하세요.
| 클라우드 아키텍트 |
대상 그룹을 생성합니다. | Network Load Balancer에 대한 대상 그룹 생성의 지침에 따라 대상 그룹을 생성합니다. 대상 그룹을 생성할 때 LRS VPSX/MFI EC2 인스턴스를 대상으로 등록하세요.
| 클라우드 아키텍트 |
Network Load Balancer를 생성합니다. | Network Load Balancer를 만들려면 Elastic Load Balancing 설명서의 지침을 따르세요. Network Load Balancer는 Rocket Enterprise Server에서 LRS VPSX/MFI EC2 인스턴스로 트래픽을 라우팅합니다. Network Load Balancer를 생성할 때 리스너 및 라우팅 페이지에서 다음 값을 선택하세요.
| 클라우드 아키텍트 |
| 작업 | 설명 | 필요한 기술 |
|---|---|---|
LRS/Queue 통합을 위해 Rocket Enterprise Server를 구성합니다. |
| 클라우드 아키텍트 |
LRS VPSX/MFI 통합을 위해 Rocket Enterprise Server를 구성하세요. |
| 클라우드 아키텍트 |
| 작업 | 설명 | 필요한 기술 |
|---|---|---|
Rocket Print Exit 모듈을 Rocket Enterprise Server 배치 프린터 서버 실행 프로세스에 연결합니다. |
| 클라우드 아키텍트 |
LRS VPSX/MFI에 인쇄 출력 대기열을 생성하고 이를 LRS PageCenterX와 통합합니다. |
| 클라우드 아키텍트 |
LRS VPSX/MFI에서 프린트 사용자를 생성하세요. |
| 클라우드 아키텍트 |
| 작업 | 설명 | 필요한 기술 |
|---|---|---|
Amazon EC2 인스턴스를 생성합니다. | Amazon EC2 설명서의 1단계: 인스턴스 시작의 지침에 따라 Amazon EC2 Windows 인스턴스를 시작합니다. LRS 제품 라이선스에 사용한 것과 동일한 호스트 이름을 사용하세요. 인스턴스는 LRS PageCenterX에 대한 다음 하드웨어 및 소프트웨어 요구 사항을 충족해야 합니다.
참고위의 하드웨어 및 소프트웨어 요구 사항은 소형 프린터 플릿(약 500~1,000대)을 대상으로 합니다. 전체 요구 사항을 알아보려면 LRS 및 AWS 담당자에게 문의하세요.
| 클라우드 아키텍트 |
EC2 인스턴스에 LRS PageCenterX를 설치합니다. |
| 클라우드 아키텍트 |
LRS/DIS를 설치합니다. | LRS/DIS 제품은 LRS VPSX 설치에 포함되는 경우가 많습니다. 그러나 LRS/DIS가 LRS VPSX와 함께 설치되지 않은 경우 다음 단계를 통해 설치하세요.
| 클라우드 아키텍트 |
대상 그룹을 생성합니다. | Network Load Balancer에 대한 대상 그룹 생성의 지침에 따라 대상 그룹을 생성합니다. 대상 그룹을 생성할 때 LRS PageCenterX EC2 인스턴스를 대상으로 등록하세요.
| 클라우드 아키텍트 |
Network Load Balancer를 생성합니다. | Network Load Balancer를 만들려면 Elastic Load Balancing 설명서의 지침을 따르세요. Network Load Balancer는 LRS VPSX/MFI의 트래픽을 LRS PageCenterX EC2 인스턴스로 라우팅합니다. Network Load Balancer를 생성할 때 리스너 및 라우팅 페이지에서 다음 값을 선택하세요.
| 클라우드 아키텍트 |
| 작업 | 설명 | 필요한 기술 |
|---|---|---|
LRS PageCenterX에서 가져오기 기능을 활성화합니다. | LRS PageCenterX 가져오기 기능을 사용하면 작업 이름 또는 양식 ID와 같은 기준에 따라 LRS PageCenterX에 도착하는 출력을 인식할 수 있습니다. 그런 다음 출력을 LRS PageCenterX의 특정 폴더로 라우팅할 수 있습니다. 가져오기 함수를 활성화하려면 다음을 수행합니다.
| 클라우드 아키텍트 |
문서 보존 정책을 구성합니다. | LRS PageCenterX는 문서 보존 정책을 사용하여 LRS PageCenterX에 문서를 보관할 기간을 결정합니다. 문서 보존 정책을 구성하려면 다음을 수행합니다.
| 클라우드 아키텍트 |
출력 문서를 LRS PageCenterX의 특정 폴더로 라우팅하는 규칙을 생성합니다. | LRS PageCenterX에서 대상은 보고서 정의에 의해 이 대상이 간접적으로 호출될 때 출력이 전송될 폴더 경로를 결정합니다. 이 예제에서는 보고서 정의의 양식 ID 폴더를 기반으로 폴더를 만들고 그 결과를 해당 폴더에 저장합니다.
| 클라우드 아키텍트 |
작업 정의를 생성합니다. |
| 클라우드 아키텍트 |
| 작업 | 설명 | 필요한 기술 |
|---|---|---|
사용자 및 그룹을 사용하여 AWS Managed Microsoft AD 도메인을 생성합니다. |
| 클라우드 아키텍트 |
EC2 인스턴스는 AWS Managed Microsoft AD 도메인에 조인됩니다. | LRS VPSX/MFI EC2 및 LRS PageCenterX EC2 인스턴스를 AWS Managed Microsoft AD 도메인에 자동으로 | 클라우드 아키텍트 |
LRS/DIS와 LRS PageCenterX EC2 인스턴스용 AWS Managed Microsoft AD를 구성하고 통합합니다. |
| 클라우드 아키텍트 |
LRS VPSX에서 LRS PageCenterX로 출력을 가져오도록 가져오기 그룹을 구성합니다. |
| 클라우드 아키텍트 |
가져오기 그룹에 보안 규칙을 추가합니다. |
| 클라우드 아키텍트 |
LRS PageCenterX에서 사용자를 생성하여 LRS VPSX/MFI에서 출력 가져오기를 수행할 수 있습니다. | LRS PageCenterX에서 사용자를 생성하여 출력 가져오기를 수행하는 경우 사용자 이름은 LRS VPSX/MFI에 있는 인쇄 출력 대기열의 VPSX ID와 동일해야 합니다. 이 예시에서의 VPSX ID는 VPS1입니다.
| 클라우드 아키텍트 |
LRS PageCenterX 가져오기 사용자를 가져오기 전용 그룹에 추가합니다. | LRS VPSX에서 LRS PageCenterX로 문서를 가져오는 데 필요한 권한을 제공하려면 다음과 같이 하세요.
| 클라우드 아키텍트 |
LRS/DIS와 LRS VPSX/MFI EC2 인스턴스용 AWS Managed Microsoft AD를 구성합니다. |
| 클라우드 아키텍트 |
| 작업 | 설명 | 필요한 기술 |
|---|---|---|
LRS PageCenterX에 대한 파일 시스템을 만듭니다. | 다중 AZ 환경에서 Amazon FSx for Windows File Server를 LRS PageCenterX의 운영 데이터 스토어로 사용하려면 1단계: 파일 시스템 생성의 지침을 따르세요. | 클라우드 아키텍트 |
파일 공유를 LRS PageCenterX EC2 인스턴스에 매핑합니다. | 이전 단계에서 생성한 파일 공유를 LRS PageCenterX EC2 인스턴스에 매핑하려면 2단계: Windows Server를 실행하는 EC2 인스턴스에 파일 공유 매핑 지침을 따르세요. | 클라우드 아키텍트 |
LRS PageCenterX Control Directory 및 Master Folder Directory를 Amazon FSx 네트워크 공유 드라이브에 매핑합니다. |
| 클라우드 아키텍트 |
| 작업 | 설명 | 필요한 기술 |
|---|---|---|
Rocket Software BankDemo 앱에서 일괄 인쇄 요청을 시작하세요. |
| 테스트 엔지니어 |
LRS PageCenterX에서 인쇄 출력을 확인합니다. |
| 테스트 엔지니어 |
관련 리소스
AWS에서 메인프레임 온라인 인쇄 워크로드 현대화(AWS 권장 가이드)
AWS에서 메인프레임 배치 인쇄 워크로드 현대화(AWS 권장 가이드)
추가 정보
고려 사항
현대화 과정에서 메인프레임 배치 및 온라인 프로세스에 대한 다양한 구성과 이러한 구성에서 생성되는 출력을 고려할 수 있습니다. 메인프레임 플랫폼은 인쇄에 직접적인 영향을 미치는 특정 요구 사항에 따라 이를 사용하는 모든 고객 및 공급업체에 의해 맞춤화되었습니다. 예를 들어, 사용자의 현재 플랫폼은 IBM AFP 데이터 스트림 또는 Xerox LCDS를 현재 워크플로에 통합할 수 있습니다. 또한 메인프레임 캐리지 제어 문자
인쇄 데이터 캡처
Rocket Software Print Exit는 LRS VPSX/MFI가 스풀 파일을 효과적으로 처리하는 데 필요한 정보를 전달합니다. 이 정보는 다음과 같이 관련 제어 블록에 전달된 필드로 구성됩니다.
JOBNAME
OWNER (USERID)
DESTINATION
FORM
FILENAME
WRITER
LRS VPSX/MFI는 Rocket Enterprise Server에서 데이터를 캡처하기 위한 다음과 같은 메인프레임 배치 메커니즘을 지원합니다.
표준 z/OS JCL SYSOUT DD/OUTPUT 문을 사용한 BATCH COBOL 프린트/스풀 프로세싱.
표준 z/OS JCL CA-SPOOL SUBSYS DD 문을 사용한 BATCH COBOL 인쇄/스풀 프로세싱.
CBLTDLI 인터페이스를 사용한 IMS/COBOL 프린트/스풀 프로세싱. 지원되는 방법 및 프로그래밍 예제의 전체 목록은 제품 라이선스에 포함된 LRS 설명서를 참조하세요.
프린터 플릿 상태 확인
LRS VPSX/MFI(LRS LoadX)는 장치 관리 및 운영 최적화를 포함한 심층 상태 확인을 수행할 수 있습니다. 장치 관리는 프린터 장치의 오류를 감지하고 인쇄 요청을 정상 프린터로 라우팅할 수 있습니다. 프린터 플릿의 심층 상태 확인에 대한 자세한 내용은 제품 라이선스에 포함된 LRS 설명서를 참조하세요.
인증 및 권한 부여 인쇄
LRS/DIS를 사용하면 LRS 애플리케이션이 Microsoft Active Directory 또는 Lightweight Directory Access Protocol(LDAP) 서버를 사용하여 사용자 ID와 암호를 검증할 수 있습니다. 기본 인쇄 승인 외에도 LRS/DIS는 다음과 같은 사용 사례에서 세분화된 수준의 인쇄 보안 제어를 적용할 수 있습니다.
프린터 작업을 탐색하는지 관리할 수 있습니다.
다른 사용자 작업의 탐색 수준을 관리할 수 있습니다.
운영 작업 관리(예: 보류 또는 해제, 삭제, 수정, 복사, 재라우팅과 같은 명령 수준 보안). 보안은 Active Directory 보안 그룹 또는 LDAP 그룹과 마찬가지로 사용자 ID 또는 그룹으로 설정할 수 있습니다.
첨부
이 문서와 관련된 추가 콘텐츠에 액세스하려면 attachment.zip 파일의 압축을 풉니다.