View a markdown version of this page

Saga 오케스트레이션 패턴 - AWS 권장 가이드

기계 번역으로 제공되는 번역입니다. 제공된 번역과 원본 영어의 내용이 상충하는 경우에는 영어 버전이 우선합니다.

Saga 오케스트레이션 패턴

의도

Saga 오케스트레이션 패턴은 중앙 코디네이터(오케스트레이터)를 사용하여 여러 서비스에 걸친 분산 트랜잭션에서 데이터 무결성을 유지하는 데 도움을 줍니다. 분산 트랜잭션에서는 트랜잭션이 완료되기 전에 여러 서비스를 직접적으로 호출할 수 있습니다. 서비스가 여러 데이터 스토어에 데이터를 저장하는 경우 이러한 데이터 스토어 전반에서 데이터 일관성을 유지하기가 어려울 수 있습니다.

목적

트랜잭션은 여러 단계를 포함할 수 있는 단일 작업 단위로, 모든 단계가 완전히 실행되거나 어떤 단계도 실행되지 않기 때문에 데이터 스토어의 일관된 상태가 유지됩니다. 원자성, 일관성, 격리 및 내구성(ACID)이라는 용어로 트랜잭션의 속성이 정의됩니다. 관계형 데이터베이스는 데이터 일관성을 유지하기 위해 ACID 트랜잭션을 제공합니다.

트랜잭션의 일관성을 유지하기 위해 관계형 데이터베이스는 2단계 커밋(2PC) 방식을 사용합니다. 이는 준비 단계커밋 단계로 구성됩니다.

  • 준비 단계에서는 조정 프로세스를 통해 트랜잭션의 참여 프로세스(참가자)에 트랜잭션을 커밋 또는 롤백할 것을 약속하도록 요청합니다.

  • 커밋 단계에서 조정 프로세스는 참가자에게 트랜잭션을 커밋하도록 요청합니다. 참가자가 준비 단계에서 커밋에 동의하지 않으면 트랜잭션이 롤백됩니다.

서비스별 데이터베이스 설계 패턴을 따르는 분산 시스템에서는 2단계 커밋이 선택 사항이 아닙니다. 이는 각 트랜잭션이 다양한 데이터베이스에 분산되어 있고 관계형 데이터 스토어의 2단계 커밋과 유사한 프로세스를 조정할 수 있는 단일 컨트롤러가 없기 때문입니다. 이 경우 해결 방법 중 하나는 Saga 오케스트레이션 패턴을 사용하는 것입니다.

적용 가능성

다음과 같은 경우 Saga 오케스트레이션 패턴을 사용합니다.

  • 시스템에서 여러 데이터 스토어에 걸친 분산 트랜잭션의 데이터 무결성과 일관성이 요구됩니다.

  • 데이터 스토어가 ACID 트랜잭션을 제공하기 위한 2PC를 제공하지 않으며, 애플리케이션 경계 내에서 2PC를 구현하기가 복잡합니다.

  • ACID 트랜잭션을 제공하지 않는 NoSQL 데이터베이스가 있고 단일 트랜잭션 내에서 여러 테이블을 업데이트해야 합니다.

문제 및 고려 사항

  • 복잡성: 보정 트랜잭션 및 재시도로 인해 애플리케이션 코드의 복잡성이 가중되어 유지 관리 오버헤드를 초래할 수 있습니다.

  • 최종 일관성: 로컬 트랜잭션을 순차적으로 처리하면 최종 일관성이 유지되며, 이는 강력한 일관성이 필요한 시스템에서는 까다로운 과제가 될 수 있습니다. 정합성 모델에 대한 비즈니스 팀의 기대치를 설정하거나 강력한 일관성을 제공하는 데이터베이스로 전환하여 이 문제를 해결할 수 있습니다.

  • 멱등성: Saga 참가자는 예상치 못한 충돌 및 오케스트레이터 장애로 인한 일시적 장애 발생 시, 반복 실행을 허용할 수 있는 멱등성을 갖추어야 합니다.

  • 트랜잭션 격리: Saga는 트랜잭션 격리를 지원하지 않습니다. 트랜잭션을 동시에 오케스트레이션하면 데이터가 부실해질 수 있습니다. 이러한 시나리오를 처리하려면 시맨틱 잠금을 사용하는 것이 좋습니다.

  • 관찰성: 관찰성이란 실행 및 오케스트레이션 프로세스의 문제를 해결하기 위한 상세한 로깅과 추적을 의미합니다. 이는 Saga 참가자 수가 증가하여 디버깅이 복잡해질 경우에 중요해집니다.

  • 지연 문제: Saga가 여러 단계로 구성된 경우 보정 트랜잭션으로 인해 전체 응답 시간에서 지연 시간이 늘어날 수 있습니다. 이런 경우에는 동기식 직접 호출을 피하세요.

  • 단일 장애 지점: 오케스트레이터는 전체 트랜잭션을 조정하므로 단일 장애 지점이 될 수 있습니다. 이 문제 때문에 Saga 코레오그래피 패턴을 선호하는 경우도 있습니다.

구현

전반적인 아키텍처

다음 아키텍처 다이어그램에서 Saga 오케스트레이터에는 주문 서비스, 인벤토리 서비스, 결제 서비스라는 세 가지 참가자가 참여합니다. 트랜잭션을 완료하려면 T1, T2, T3의 세 단계가 필요합니다. Saga 오케스트레이터는 단계를 인식하고 필요한 순서대로 실행합니다. T3 단계가 실패하면(결제 실패) 오케스트레이터는 보정 트랜잭션 C1과 C2를 실행하여 데이터를 초기 상태로 복원합니다.

전반적인 Saga 오케스트레이터 아키텍처

트랜잭션이 여러 데이터베이스에 분산되어 있는 경우 AWS Step Functions를 사용하여 Saga 오케스트레이션을 구현할 수 있습니다.

AWS 서비스를 사용한 구현

이 샘플 솔루션은 Step Functions의 표준 워크플로를 사용하여 Saga 오케스트레이션 패턴을 구현합니다.

Step Functions를 사용한 Saga 워크플로 구현

고객이 API를 직접적으로 호출하면 Lambda 함수가 간접적으로 호출되고 Lambda 함수에서 전처리가 수행됩니다. 이 함수는 Step Functions 워크플로를 시작하여 분산 트랜잭션 처리를 시작합니다. 전처리가 필요하지 않은 경우 Lambda 함수를 사용하지 않고 API Gateway에서 직접 Step Functions 워크플로를 시작할 수 있습니다.

Step Functions를 사용하면 Saga 오케스트레이션 패턴 구현에 내재된 단일 장애 지점 문제를 완화할 수 있습니다. Step Functions는 내결함성을 기본적으로 제공하고 각 AWS 리전의 여러 가용 영역에서 서비스 용량을 유지하여 개별 시스템 또는 데이터 센터 장애로부터 애플리케이션을 보호합니다. 이는 서비스 자체와 서비스가 운영하는 애플리케이션 워크플로 모두의 고가용성을 보장하는 데 도움이 됩니다.

Step Functions 워크플로

Step Functions 상태 머신을 사용하면 패턴 구현을 위한 의사 결정 기반 제어 흐름 요구 사항을 구성할 수 있습니다. Step Functions 워크플로는 주문 배치, 재고 업데이트, 결제 처리를 위한 개별 서비스를 직접적으로 호출하여 거래를 완료하고 추가 처리를 위해 이벤트 알림을 보냅니다. Step Functions 워크플로는 트랜잭션을 조정하는 오케스트레이터 역할을 합니다. 워크플로에 오류가 있는 경우 오케스트레이터는 보정 트랜잭션을 실행하여 서비스 전반에서 데이터 무결성이 유지되도록 합니다.

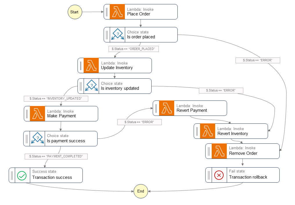
다음 다이어그램은 Step Functions 워크플로에서 실행되는 단계를 보여줍니다. Place Order Update InventoryMake Payment 단계는 성공 경로를 나타냅니다. 주문이 접수되고, 재고가 업데이트되고, 결제가 처리되고, Success 상태가 호출자에게 반환됩니다.

Revert Payment, Revert InventoryRemove Order Lambda 함수는 워크플로의 특정 단계가 실패할 경우 오케스트레이터가 실행하는 보정 트랜잭션을 나타냅니다. 워크플로가 Update Inventory 단계에서 실패하면 오케스트레이터는 Revert InventoryRemove Order 단계를 직접적으로 호출한 후 Fail 상태를 호출자에게 반환합니다. 이러한 보정 트랜잭션은 데이터 무결성을 보장합니다. 재고가 원래 수준으로 돌아가고 주문이 되돌아갑니다.

Saga Step Functions 워크플로

샘플 코드

다음 샘플 코드는 Step Functions를 사용하여 Saga 오케스트레이터를 생성하는 방법을 보여줍니다. 전체 코드를 보려면 이 예의 GitHub 리포지토리를 참조하세요.

작업 정의

var successState = new Succeed(this,"SuccessState"); var failState = new Fail(this, "Fail"); var placeOrderTask = new LambdaInvoke(this, "Place Order", new LambdaInvokeProps { LambdaFunction = placeOrderLambda, Comment = "Place Order", RetryOnServiceExceptions = false, PayloadResponseOnly = true }); var updateInventoryTask = new LambdaInvoke(this,"Update Inventory", new LambdaInvokeProps { LambdaFunction = updateInventoryLambda, Comment = "Update inventory", RetryOnServiceExceptions = false, PayloadResponseOnly = true }); var makePaymentTask = new LambdaInvoke(this,"Make Payment", new LambdaInvokeProps { LambdaFunction = makePaymentLambda, Comment = "Make Payment", RetryOnServiceExceptions = false, PayloadResponseOnly = true }); var removeOrderTask = new LambdaInvoke(this, "Remove Order", new LambdaInvokeProps { LambdaFunction = removeOrderLambda, Comment = "Remove Order", RetryOnServiceExceptions = false, PayloadResponseOnly = true }).Next(failState); var revertInventoryTask = new LambdaInvoke(this,"Revert Inventory", new LambdaInvokeProps { LambdaFunction = revertInventoryLambda, Comment = "Revert inventory", RetryOnServiceExceptions = false, PayloadResponseOnly = true }).Next(removeOrderTask); var revertPaymentTask = new LambdaInvoke(this,"Revert Payment", new LambdaInvokeProps { LambdaFunction = revertPaymentLambda, Comment = "Revert Payment", RetryOnServiceExceptions = false, PayloadResponseOnly = true }).Next(revertInventoryTask); var waitState = new Wait(this, "Wait state", new WaitProps { Time = WaitTime.Duration(Duration.Seconds(30)) }).Next(revertInventoryTask);

Step Functions 및 상태 머신 정의

var stepDefinition = placeOrderTask .Next(new Choice(this, "Is order placed") .When(Condition.StringEquals("$.Status", "ORDER_PLACED"), updateInventoryTask .Next(new Choice(this, "Is inventory updated") .When(Condition.StringEquals("$.Status", "INVENTORY_UPDATED"), makePaymentTask.Next(new Choice(this, "Is payment success") .When(Condition.StringEquals("$.Status", "PAYMENT_COMPLETED"), successState) .When(Condition.StringEquals("$.Status", "ERROR"), revertPaymentTask))) .When(Condition.StringEquals("$.Status", "ERROR"), waitState))) .When(Condition.StringEquals("$.Status", "ERROR"), failState)); var stateMachine = new StateMachine(this, "DistributedTransactionOrchestrator", new StateMachineProps { StateMachineName = "DistributedTransactionOrchestrator", StateMachineType = StateMachineType.STANDARD, Role = iamStepFunctionRole, TracingEnabled = true, Definition = stepDefinition });

GitHub 리포지토리

이 패턴의 샘플 아키텍처를 완전히 구현하려면 https://github.com/aws-samples/saga-orchestration-netcore-blog에서 GitHub 리포지토리를 참조하세요.

블로그 참조

관련 콘텐츠

비디오

다음 비디오에서는 AWS Step Functions를 사용하여 Saga 오케스트레이션 패턴을 구현하는 방법을 설명합니다.