테이블 위치와 파티션 수준 지정 - AWS Glue

테이블 위치와 파티션 수준 지정

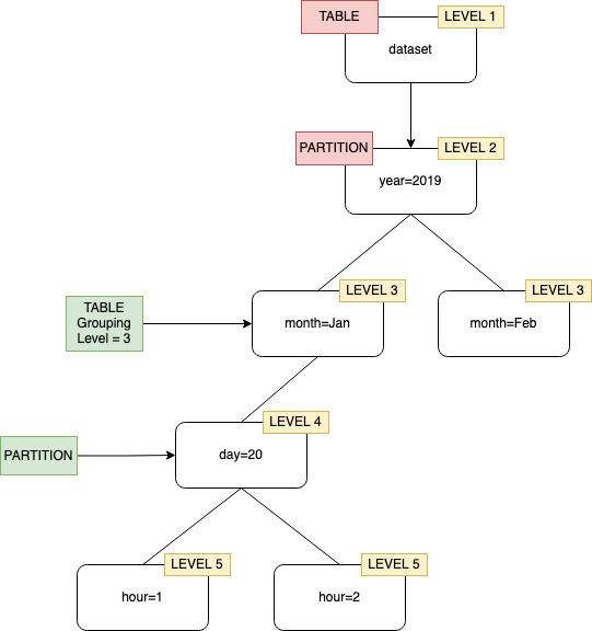
기본적으로 크롤러가 Amazon S3에 저장된 데이터에 대한 테이블을 정의할 때 크롤러는 스키마를 병합하고 최상위 테이블(year=2019)을 생성하려고 시도합니다. 경우에 따라 크롤러가 폴더 month=Jan에 대한 테이블을 생성할 것으로 예상할 수 있지만 대신 형제 폴더(month=Mar)가 동일한 테이블에 병합되었기 때문에 크롤러가 파티션을 생성합니다.

테이블 수준 크롤러 옵션을 사용하면 크롤러에 테이블의 위치와 파티션 생성 방법을 유연하게 알릴 수 있습니다. [테이블 수준(Table level)]을 지정하면 Amazon S3 버킷에서 해당 절대 수준으로 테이블이 생성됩니다.

수준 2로 지정된 테이블 수준의 크롤러 그룹화

콘솔에서 크롤러를 구성할 때 [테이블 수준(Table level)] 크롤러 옵션에 대한 값을 지정할 수 있습니다. 값은 테이블 위치(데이터 집합의 절대 수준)를 나타내는 양의 정수여야 합니다. 최상위 폴더의 수준은 1입니다. 예를 들어 경로 mydataset/year/month/day/hour의 경우 수준을 3으로 설정하면 mydataset/year/month 위치에 테이블이 생성됩니다.

AWS Management Console
  1. AWS Management Console에 로그인하여 https://console.aws.amazon.com/glue/에서 AWS Glue 콘솔을 엽니다.

  2. 데이터 카탈로그에서 크롤러를 선택합니다.

  3. 크롤러를 구성할 때 출력 및 예약 설정고급 옵션에서 테이블 수준을 선택합니다.

크롤러 구성에서 테이블 수준 지정
AWS CLI

AWS CLI를 사용하여 크롤러를 구성하는 경우 예제 코드에 표시된 대로 configuration 파라미터를 설정합니다.

aws glue update-crawler \ --name myCrawler \ --configuration '{"Version": 1.0, "Grouping": { "TableLevelConfiguration": 2 }}'
API

API를 사용하여 크롤러를 구성하는 경우 다음 JSON 객체의 문자열 표현으로 Configuration 필드를 설정합니다. 예를 들면 다음과 같습니다.

configuration = jsonencode( { "Version": 1.0, "Grouping": { TableLevelConfiguration = 2 } })
CloudFormation

이 예제에서는 콘솔에서 사용 가능한 테이블 레벨(Table level) 옵션을 CloudFormation 템플릿 내에서 설정합니다.

"Configuration": "{ \"Version\":1.0, \"Grouping\":{\"TableLevelConfiguration\":2} }"