View a markdown version of this page

Amazon Chime 전환 기능 가이드 - Amazon Chime

지원 종료 공지: 2026년 2월 20일에 AWS 는 Amazon Chime 서비스에 대한 지원을 종료합니다. 2026년 2월 20일 이후에는 Amazon Chime 콘솔 또는 Amazon Chime 애플리케이션 리소스에 더 이상 액세스할 수 없습니다. 자세한 내용은 이 블로그 게시물을 참조하세요. 참고: 이는 Amazon Chime SDK 서비스의 가용성에 영향을 주지 않습니다.

기계 번역으로 제공되는 번역입니다. 제공된 번역과 원본 영어의 내용이 상충하는 경우에는 영어 버전이 우선합니다.

Amazon Chime 전환 기능 가이드

신중한 고려 후 2026년 2월 20일부터 Business Calling 기능을 포함하여 Amazon Chime 서비스에 대한 지원을 종료하기로 결정했습니다. Amazon Chime은 2025년 2월 19일부터 더 이상 신규 고객을 받지 않습니다. 2025년 2월 19일 이전에 생성된 Amazon Chime 팀 또는 엔터프라이즈 계정을 보유한 기존 고객은 Business Calling, 회의 예약 및 호스팅, 사용자 추가 및 관리, Amazon Chime 관리자 콘솔을 통해 지원되는 기타 기능 등 Amazon Chime 기능을 계속 사용할 수 있습니다. 2026년 2월 20일 이후에는 더 이상 사용자를 관리하거나, Amazon Chime 회의를 주최하거나, Business Calling 기능을 사용할 수 없습니다. 2026년 2월 20일 이전에 데이터를 삭제할 수 없는 지원 경우에 문의하세요.

참고

이는 Amazon Chime SDK 서비스의 가용성에 영향을 주지 않습니다.

이 페이지에서는 Amazon Chime IT 관리자와 사용자가 비즈니스 요구 사항에 맞는 대체 협업 솔루션으로 전환할 수 있는 지침과 모범 사례를 제공합니다. 여기에는 Wickr AWS와 같은에서 제공하거나 Slack, Webex, Zoom과 같은 AWS 파트너에서 제공하는 솔루션이 포함될 수 있습니다. AWS 파트너의 솔루션에 대한 AWS Marketplace 자세한 내용은 섹션을 참조하세요.

Amazon Chime 관리자를 위한 전환 기능

Amazon Chime 관리자는 다음과 같은 전환 기능을 사용할 수 있습니다.

사용 보고

새로운 공동 작업 솔루션으로 전환하기 전에 조직 내에서 누가 활성 사용자이고 어떤 기능을 사용하고 있는지 이해하는 것이 도움이 될 수 있습니다. Amazon Chime의 사용 보고를 사용하면 연락처 정보를 가져와 활성 사용자에게 연락하고, 사용 사례를 수집하고, 새 솔루션에 대한 요구 사항을 컴파일할 수 있습니다.

사용 보고는 이름, 이메일, 등록 상태, 사용자 계정 생성 날짜, 참석한 회의, 호스팅된 회의, 전송된 메시지 등 각 사용자의 활동에 대한 정보를 제공합니다. 이 데이터는 Amazon Chime 콘솔에서 생성한 각 팀 또는 엔터프라이즈 계정에 대해 주간 수준에서 사용할 수 있습니다. 주간 보고서에는 일요일 00:00부터 토요일 23:59까지 주 동안의 사용량이 표시됩니다. 데이터 처리는 다음 주의 월요일까지 주간 보고서를 지연시킬 수 있습니다. 모든 날짜와 시간은 협정 세계시(UTC)를 사용하여 표시됩니다.

사용 보고 켜기

Amazon Simple Storage Service(Amazon S3) 버킷은 주간 사용량 보고 CSV 파일의 대상으로 사용됩니다. 다음 단계에 따라 Amazon S3 버킷을 생성하거나 Amazon Chime 서비스가 주간 사용 보고서를 전송할 기존 버킷을 선택합니다. Amazon S3 버킷 생성 또는 기존 Amazon S3 버킷에 대한 액세스 탐색 및 관리에 대한 자세한 내용은 Amazon S3 사용 설명서Amazon S3 Amazon S3 시작하기를 참조하세요.

  1. https://chime.aws.amazon.com/에서 Amazon Chime 콘솔을 엽니다.

  2. 글로벌 설정에서 사용 보고를 선택합니다.

  3. Amazon Chime 계정에 대한 Amazon Chime 사용 보고를 켜려면 먼저 Amazon S3 버킷을 생성하거나 선택합니다.

    1. 보고서 대상에서 새 S3 버킷을 선택하여 새 버킷을 생성하고 나열된 지침에 따라 이름을 입력합니다. 파일을 저장할 위치가 이미 있는 경우 기존 S3 버킷을 선택할 수도 있습니다.

    2. 저장을 선택하여 새 S3 버킷을 생성하거나 기존 S3 버킷을 선택합니다.

    3. 이제 사용 보고가 켜져 있습니다.

  4. 주간 사용량 보고는 다음 일요일 자정 UTC에 시작되며 파일은 식별된 S3 버킷에 저장됩니다.

    Amazon S3 버킷 설정 및 주간 사용 보고 켜기

사용 보고 끄기

언제든지 새 사용 보고서 생성을 중지할 수 있습니다.

  1. https://chime.aws.amazon.com/에서 Amazon Chime 콘솔을 엽니다.

  2. 글로벌 설정에서 사용 보고를 선택합니다.

  3. 보고 끄기를 선택합니다.

  4. 비활성화를 선택하여 보고를 중지할지 확인합니다.

    주간 사용량 보고를 꺼야 하는지 확인

보고서 콘텐츠

보고서는 매주 생성됩니다. 사용 보고를 보려면 다음 단계를 완료하세요.

  1. 데이터를 보려면 Amazon S3 콘솔로 이동합니다.

  2. 버킷 이름을 찾습니다.

  3. 주간 사용 보고서 파일은 S3 버킷의 다음 위치에 배치됩니다.

    Amazon-Chime-User-Activity-Reports/csv/<AWSaccountID>/<year>/<month>/<day>/<AmazonChimeAccountName>_<AmazonChimeAccountId>_<yyyymmdd>.csv

    예제:

    Amazon-Chime-User-Activity-Reports/csv/123456789012/2024/11/03/ExampleSales_12abcdef-34gh-56i7-89jk-01234lmnopq56_20241103.csv
  4. 각 보고서에는 다음 필드가 포함됩니다.

    • 팀 또는 엔터프라이즈 계정 이름

    • 주 시작 날짜

    • Amazon Chime 계정과 연결된 사용자의 표시 이름

    • 사용자의 이메일 주소

    • 사용자의 등록 상태

    • 사용자의 계정 생성 날짜

    • 사용자가 한 주 동안 참석한 회의 수

    • 사용자가 주중에 주최한 회의 수

    • 사용자가 일주일 동안 보낸 메시지 수(1:1, 그룹 및 채팅룸 게시물)

    주간 사용 보고서에 포함된 필드 및 데이터

업무 통화 - 전화번호 포팅

음성 및 SMS용 Amazon Chime Business Calling에서 전환하는 데 도움이 되도록 Business Calling 전화번호를 다른 통신사로 포팅할 수 있습니다. 자세한 내용은 전화번호를 밖으로 포팅을 참조하세요.

사용자 계정 관리 - 팀 계정

팀 계정을 삭제하려면 먼저 모든 사용자를 제거해야 합니다. Amazon Chime 팀 계정을 설정할 때 새 사용자를 초대하고, 권한 수준(Pro 또는 Basic)을 설정하고, 리전 및 기타 계정 설정을 구성하고, 사용자가 회의를 주최하거나 Business Calling 기능을 사용하도록 비용을 지불할 수 있습니다. Amazon Chime 팀에서 사용자를 제거하면 유료 기능을 사용할 수 없지만 메시징 기능을 계속 사용하고 회의에 참석할 수 있습니다. 제거해도 여전히 Amazon Chime 사용자 계정에 액세스할 수 있으며 연락처, 1:1 및 그룹 메시지 기록, 채팅룸 멤버십을 유지합니다.

  1. https://chime.aws.amazon.com/에서 Amazon Chime 콘솔을 엽니다.

  2. 계정 이름 제목 아래에서 팀 이름을 클릭합니다.

  3. 모두 선택(Select all) 확인란 또는 개별 사용자 옆의 확인란을 클릭합니다.

  4. 사용자 작업 메뉴에서 사용자 제거를 선택합니다.

    팀 계정을 관리할 때 작업 메뉴에서 사용자 제거를 선택합니다.

사용자(들)가 제거된 후에도 Amazon Chime에 로그인하고 액세스할 수 있지만 더 이상 회의를 주최할 수 없습니다. Amazon Chime 계정을 삭제하려는 경우 Amazon Chime 도우미를 사용하여 내 삭제 옵션을 사용할 수 있습니다. 자세한 내용은 Amazon Chime 도우미를 사용하여 첨부 파일 가져오기 또는 Amazon Chime 도움말 센터에서 계정 삭제 요청을 참조하세요.

사용자 계정 관리 - 엔터프라이즈 계정

엔터프라이즈 계정을 삭제하려면 먼저 모든 도메인을 제거해야 합니다. 도메인을 신청하여 Amazon Chime 팀에서 엔터프라이즈 계정으로 업그레이드할 수 있습니다. 도메인을 신청하면 회사가 도메인을 소유하고 있으므로 사용자의 데이터를 소유할 것임을 증명합니다. 신청한 도메인과 일치하는 이메일 주소를 가진 등록된 모든 Amazon Chime 사용자가 엔터프라이즈 계정으로 풀링됩니다. 권한 수준(Pro 또는 Basic)을 설정하고, 지원되는 회의 리전 및 채팅 보존 규칙과 같은 계정 설정을 지정하고, 사용자가 회의를 주최하거나 Business Calling 기능을 사용하는 데 드는 비용을 지불합니다. 도메인(들)을 제거하도록 선택하여 모든 사용자를 해제할 수 있습니다. 이 프로세스는 각 사용자의 프로필을 재설정하고 모든 데이터, 연락처, 1:1 및 그룹 대화, 채팅룸 멤버십 및 기록을 삭제합니다. 도메인 클레임을 취소하면 사용자는 더 이상 SSO를 사용하여 로그인하거나 회의를 주최하거나 예약할 수 없으며 이메일 주소와 연결된 프로필이 재설정됩니다. Amazon Chime을 계속 사용하려는 경우 Amazon Chime 시작하기 페이지에 제공된 지침에 따라 새 계정을 생성할 수 있습니다. 모든 도메인이 제거되면 엔터프라이즈 계정을 삭제할 수 있습니다.

  1. https://chime.aws.amazon.com/에서 Amazon Chime 콘솔을 엽니다.

  2. 계정 이름 열에서 엔터프라이즈 계정의 이름을 선택합니다.

  3. 자격 증명에서 도메인을 선택합니다.

  4. 제거를 선택합니다.

  5. 메시지가 표시되면이 작업을 완료한 결과를 검토하고 이 작업을 되돌릴 수 없음을 이해함 옆의 확인란을 클릭합니다.

  6. 제거를 선택합니다.

    도메인을 제거하면 모든 사용자의 프로필이 재설정됩니다. 도메인 제거의 영향을 이해하고 있는지 확인합니다.

Amazon Chime 사용자를 위한 전환 기능

Amazon Chime 관리자는 다음과 같은 전환 기능을 사용할 수 있습니다.

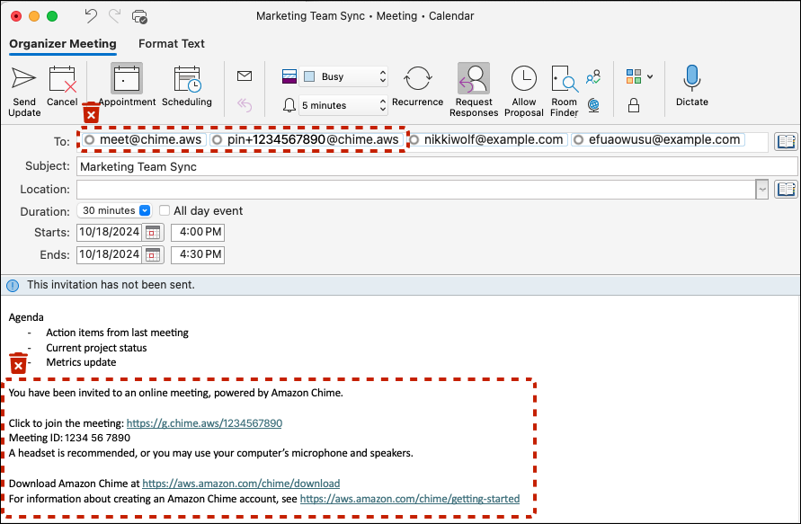
프로 사용자 - 회의 초대에서 Amazon Chime 제거

Amazon Chime은 Amazon Chime Pro 권한이 있고 회의에 초대할 때 Amazon Chime 클라이언트에 로그인한 회의 참석자meet@chime.aws를 자동으로 호출합니다. 회의를 삭제하고 새 솔루션을 사용하여 초대를 다시 생성하거나 다음 절차를 완료하여 일정의 기존 회의에서 Amazon Chime 회의 세부 정보를 제거합니다.

  1. 일정 애플리케이션(모바일 일정 애플리케이션이 아님)을 엽니다.

  2. 반복 시리즈 또는 회의를 엽니다.

  3. 다음 단계를 수행하여 Amazon Chime(및 자동 호출)을 제거하고 새 솔루션의 회의 지침을 추가합니다.

    1. 종료: 필드에서 meet@chime.awspin+<meetingid>@chime.aws를 제거합니다.

    2. 초대 본문에서 Amazon Chime 회의 지침을 제거합니다.

    3. 새 회의 솔루션이 있는 경우 새 회의 지침을 생성하여 본문에 추가합니다.

  4. 초대를 보내고 모든 사람에게 업데이트를 보내도록 선택해야 합니다.

  5. 회의가 Amazon Chime 홈 페이지의 예정된 회의 아래에 더 이상 표시되지 않으며 참석자에 대한 Amazon Chime 자동 링이 없습니다.

    본문의 받는 사람: 줄 및 회의 지침에서 Amazon Chime 사용자 제거

채팅룸 관리자 - 멤버 목록 가져오기

Amazon Chime은 최대 10,000명의 멤버에게 채팅룸을 제공합니다. 새 메시징 솔루션으로 전환하면 Amazon Chime 룸의 멤버에게 연락하여 새 솔루션에서 채팅룸을 다시 생성할 수 있는 것이 도움이 될 수 있습니다. 채팅룸 관리자인 경우 다음 절차를 완료하여 채팅룸의 각 구성원의 이름, 이메일 주소 및 역할을 내보낼 수 있습니다.

  1. Amazon Chime Windows, macOS 또는 웹 클라이언트에 로그인합니다. 모바일 클라이언트에서는 사용할 수 없습니다.

  2. 관리자 역할이 있는 채팅룸으로 이동합니다.

  3. 방 설정(" 아이콘)에서 멤버 목록 내보내기를 선택합니다.

  4. Windows 또는 macOS 클라이언트를 사용하는 경우 CSV 파일을 컴퓨터에 저장하라는 메시지가 표시됩니다. 웹 클라이언트에서이 작업을 수행하는 경우 멤버 목록이 다운로드 폴더에 저장됩니다. 기본 파일 이름에는 방 이름이 포함됩니다.

    예제 파일 이름: Amazon_Chime_Arnav Desai_Project_Team_room_member_list.csv

Amazon Chime 사용자 - 개인 연락처 내보내기

Amazon Chime은 사용자에게 개인 연락처 목록(최대 100개의 연락처 포함)을 제공합니다. 개인 연락처를 초대할 때 또는 회의 명단의 회의 중에 표시되는 연락처에 추가 작업을 사용할 때 연락처 목록에서 개인 연락처 목록에 Amazon Chime 사용자 정보를 추가하거나 즐겨찾기 또는 최근 메시지 목록에서 이름 옆에 있는 연락처에 추가 작업을 선택합니다. 새 메시징 솔루션으로 전환하면 회사 외부의 사람 또는 개인 연락처에 추가한 다른 사람의 사용자 정보를 유지하는 것이 도움이 될 수 있습니다. 다음 절차에서는 Business Calling을 사용하는 경우 관련 이름, 이메일 주소 및 전화번호를 저장할 수 있습니다.

  1. Amazon Chime Windows, macOS 또는 웹 클라이언트에 로그인합니다. 모바일 클라이언트에서는 사용할 수 없습니다.

  2. Windows 또는 macOS 클라이언트를 사용하는 경우 상단 메뉴에서 연락처로 이동하거나 웹 클라이언트빠른 작업에서 내 연락처 보기로 이동합니다.

  3. 개인 연락처 내보내기를 선택합니다.

  4. Windows 또는 macOS 클라이언트를 사용하는 경우 CSV 파일을 컴퓨터에 저장하라는 메시지가 표시됩니다. 웹 클라이언트에서이 작업을 수행하는 경우 멤버 목록이 다운로드 폴더에 저장됩니다.

    예제 파일 이름: Amazon_Chime_(Arnav Desai)_personal_contacts.csv

요약

하나 이상의 Amazon Chime 팀 또는 엔터프라이즈 계정이 있는 조직은 서비스 지원이 종료되는 2026년 2월 20일까지 Amazon Chime 및 Business Calling 기능을 계속 사용할 수 있습니다. 더 이상 지원되지 않는 기능에는 회의 예약 및 호스팅, 사용자 추가 및 관리, Amazon Chime 콘솔을 사용하여 사용할 수 있는 기타 기능이 포함됩니다.

추가 리소스