Auto Scaling 그룹에서 수명 주기 후크 작동 방식 - Amazon EC2 Auto Scaling

기계 번역으로 제공되는 번역입니다. 제공된 번역과 원본 영어의 내용이 상충하는 경우에는 영어 버전이 우선합니다.

Auto Scaling 그룹에서 수명 주기 후크 작동 방식

Amazon EC2 인스턴스는 시작한 순간부터 해지될 때까지 여러 상태로 전환됩니다. 수명 주기 후크로 인해 인스턴스가 대기 상태로 전환될 때 Auto Scaling 그룹이 행동하도록 사용자 지정 조치를 만들 수 있습니다.

다음 그림은 스케일 아웃 및 스케일 인을 위해 수명 주기 후크를 사용할 때 Auto Scaling 인스턴스 상태 간 전환을 보여줍니다.

스케일 아웃 및 스케일 인을 위해 수명 주기 후크를 사용할 때 Auto Scaling 인스턴스 상태 간 전환을 나타냅니다.

앞의 다이어그램에 표시된 것처럼 다음과 같습니다.

  1. Auto Scaling 그룹은 스케일 아웃 이벤트에 응답하고 인스턴스 실행을 시작합니다.

  2. 수명 주기 후크는 인스턴스를 대기 상태(Pending:Wait)로 전환한 다음 사용자 지정 작업을 수행합니다.

    인스턴스는 수명 주기 작업을 완료하거나 제한 시간이 끝날 때까지 대기 상태로 유지됩니다. 기본적으로 인스턴스는 한 시간 동안 대기 상태로 유지된 후 Auto Scaling 그룹에서 시작 프로세스를 진행합니다(Pending:Proceed). 시간이 더 필요한 경우, 하트비트를 기록하여 제한 시간을 다시 시작할 수 있습니다. 사용자 지정 작업이 완료됐으나 제한 기간이 만료되지 않았을 때 수명 주기 작업을 완료하면 제한 기간이 해지되고 Auto Scaling 그룹이 시작 프로세스를 계속합니다.

  3. 인스턴스가 InService 상태로 전환되고 건전성 체크 유예 기간이 시작됩니다. 그러나 인스턴스가 InService 상태에 도달하기 전에, Auto Scaling 그룹이 Elastic Load Balancing 로드 밸런서와 연결된 경우, 인스턴스가 로드 밸런서에 등록되고 로드 밸런서가 해당 상태를 확인하기 시작합니다. 건전성 체크 유예 기간이 끝나면 Amazon EC2 Auto Scaling이 인스턴스의 건전성 체크를 시작합니다.

  4. Auto Scaling 그룹은 축소 이벤트에 응답하고 인스턴스 해지를 시작합니다. Auto Scaling 그룹이 Elastic Load Balancing과 함께 사용되는 경우, 해지 인스턴스가 먼저 로드 밸런서에서 등록 취소됩니다. 로드 밸런서에 대해 Connection Draining이 활성화된 경우, 인스턴스는 새 연결 수락을 중지하고 기존 연결이 드레이닝될 때까지 기다린 다음 등록 취소 프로세스를 완료합니다.

  5. 수명 주기 후크는 인스턴스를 대기 상태(Terminating:Wait)로 전환한 다음 사용자 지정 작업을 수행합니다.

    수명 주기 작업을 완료할 때까지 혹은 제한 시간(기본 1시간)이 끝날 때까지 인스턴스는 대기 상태로 유지됩니다. 수명 주기 후크를 완료하거나 시간 초과 기간이 만료되면 인스턴스가 다음 상태(Terminating:Proceed)로 전환됩니다.

  6. 인스턴스가 해지됩니다.

중요

웜 풀의 인스턴스에 대한 수명 주기 상태 전환에 설명된 바와 같이, 웜 풀의 인스턴스에도 해당 대기 상태와 자체 수명 주기가 있습니다.

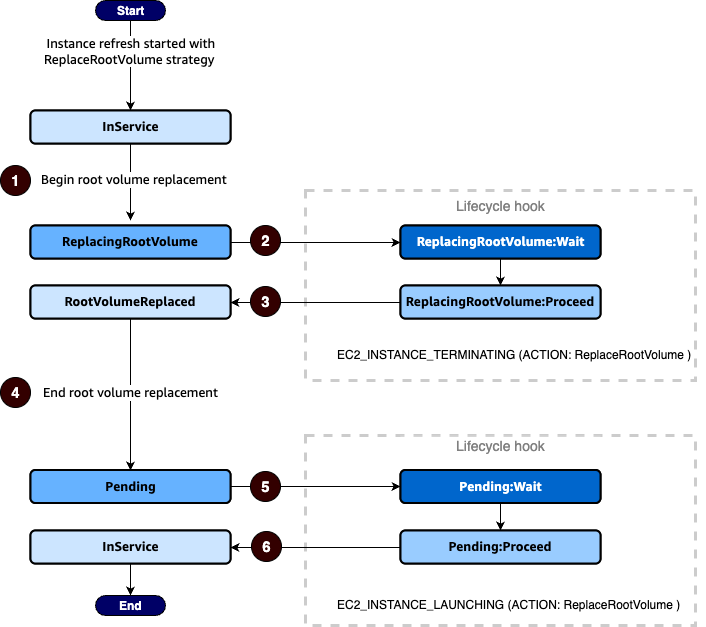
루트 볼륨 교체 중인 인스턴스의 수명 주기 상태 전환

다음 다이어그램은 루트 볼륨 교체에 수명 주기 후크를 사용할 때 Auto Scaling 인스턴스 상태 간 전환을 보여줍니다.

루트 볼륨 대체에 수명 주기 후크를 사용하는 경우 Auto Scaling 인스턴스 상태 간 전환입니다.

앞의 다이어그램에 표시된 것처럼 다음과 같습니다.

  1. Auto Scaling 그룹은 인스턴스 새로 고침에 응답하고 루트 볼륨 교체를 위한 인스턴스를 선택합니다. 인스턴스가 ReplacingRootVolume 상태로 전환됩니다. 인스턴스가 로드 밸런서에 등록된 경우 로드 밸런서에서 등록 취소됩니다.

  2. 수명 주기 후크는 인스턴스를 대기 상태(ReplacingRootVolume:Wait)로 전환한 다음 사용자 지정 작업을 수행합니다. 인스턴스는 수명 주기 작업을 완료하거나 제한 시간이 끝날 때까지 대기 상태로 유지됩니다. 사용자 지정 작업이 완료되고 제한 시간이 아직 만료되지 않은 상태에서 수명 주기 작업을 완료하면 기간이 종료되고 Auto Scaling 그룹이 루트 볼륨 교체 프로세스를 계속합니다.

  3. 인스턴스가 루트 볼륨 교체를 완료하고 RootVolumeReplaced 상태로 전환됩니다.

  4. 인스턴스가 Pending 상태로 전환됩니다.

  5. 수명 주기 후크는 인스턴스를 대기 상태(Pending:Wait)로 전환한 다음 사용자 지정 작업을 수행합니다. 수명 주기 작업을 완료할 때까지 또는 제한 시간이 끝날 때까지 인스턴스는 대기 상태로 유지됩니다. 수명 주기 후크를 완료하거나 시간 초과 기간이 만료되면 인스턴스가 다음 상태(Pending:Proceed)로 전환됩니다.

  6. 인스턴스가 InService 상태로 전환됩니다. 그러나 인스턴스가 InService 상태에 도달하기 전에 Auto Scaling 그룹이 Elastic Load Balancing 로드 밸런서와 연결된 경우 인스턴스는 로드 밸런서에 등록됩니다.