View a markdown version of this page

에서 프로젝트 창 보기 AWS SCT - AWS Schema Conversion Tool

기계 번역으로 제공되는 번역입니다. 제공된 번역과 원본 영어의 내용이 상충하는 경우에는 영어 버전이 우선합니다.

에서 프로젝트 창 보기 AWS SCT

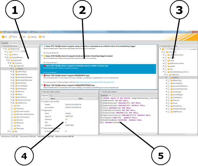
다음 그림은 스키마 마이그레이션 프로젝트를 만든 다음 스키마를 변환할 때 AWS SCT 에서 볼 수 있습니다.

  1. 왼쪽 패널에는 소스 데이터베이스의 스키마가 트리 보기로 표시됩니다. 데이터베이스 스키마는 “지연 로드”됩니다. 즉, 트리 보기에서 항목을 선택하면가 소스 데이터베이스에서 현재 스키마를 AWS SCT 가져와 표시합니다.

  2. 상단 가운데 패널에는 대상 데이터베이스 엔진으로 자동 변환할 수 없는 소스 데이터베이스 엔진의 스키마 요소에 대한 작업 항목이 표시됩니다.

  3. 오른쪽 패널에는 대상 DB 인스턴스의 스키마가 트리 보기로 표시됩니다. 데이터베이스 스키마는 “지연 로드”됩니다. 즉, 트리 보기에서 항목을 선택하면 대상 데이터베이스에서 현재 스키마를 AWS SCT 가져와 표시합니다.

AWS SCT 프로젝트 창
  1. 왼쪽 하단 패널에서 스키마 요소를 선택하면 속성이 표시됩니다. 여기에는 소스 스키마 요소 및 해당 요소를 소스 데이터베이스에서 생성하는 SQL 명령이 설명되어 있습니다.

  2. 오른쪽 하단 패널에서 스키마 요소를 선택하면 속성이 표시됩니다. 여기에는 대상 스키마 요소 및 해당 요소를 대상 데이터베이스에서 생성하는 SQL 명령이 설명되어 있습니다. 이 SQL 명령을 편집하고 업데이트된 명령을 프로젝트와 함께 저장할 수 있습니다.