View a markdown version of this page

米国 10DLC 登録 - AWS エンドユーザーメッセージング SMS

翻訳は機械翻訳により提供されています。提供された翻訳内容と英語版の間で齟齬、不一致または矛盾がある場合、英語版が優先します。

米国 10DLC 登録

重要

次の表は、ビジネスが米国にあるか、国外にあるかに基づいて、10DLC 登録ステップごとに予想される時間を示しています。

10DLC の登録手順 米国を拠点とする企業 国際拠点の企業
ブランド/会社を登録する 1~2 営業日 最大 3 週間
審査を申請する 1~2 営業日 最大 3 週間
キャンペーンの登録 最大 4 週間 最大 4 週間
DLC 番号をリクエストする 最大 10 日間 最大 10 日間

AWS エンドユーザーメッセージング SMS を使用して米国または米国領プエルトリコ、米国領バージン諸島、グアム、米国領サモアの受信者にメッセージを送信する場合は、10DLC の電話番号を使用してこれらのメッセージを配信できます。10DLC は、「10-digit long code 」の略称です。10DLC の電話番号は、1 人の発信者が 1 つのユースケースで使用するために登録されます。この登録プロセスにより、通信事業者はメッセージの送信に使用される各電話番号の承認されたユースケースを把握することができます。その結果、10DLC 電話番号では、高いスループットと配信率を実現することができます。

10DLC の電話番号から送信したメッセージは、受信者の端末に 10 桁の電話番号として表示されます。10DLC の電話番号を使用して、トランザクションおよびプロモーションの両方のメッセージを送信することができます。既にショートコードや通話料無料を使ってメッセージを送信している場合は、10DLC を設定する必要はありません。

10DLC を設定するには、まず企業やブランドを登録します。その後、10DLC 会社の外部審査を受けて、適格なスループットが最も高いことを確認する必要があります。次に、ユースケースを説明する 10DLCキャンペーンを作成します。この情報は、10DLC の登録情報を収集する業界団体のキャンペーンレジストリと共有されます。

注記

キャンペーンレジストリによるお客様の情報の利用方法については、登録情報を収集する業界団体のキャンペーンレジストリのウェブサイト内の FAQ をご覧ください。

会社と 10DLC キャンペーンが承認された後、電話番号を購入し、10DLC キャンペーンに関連付けることができます。電話番号と 10DLC キャンペーンの関連付けには、約 14 日かかります。複数の電話番号を 1 つのキャンペーンに関連付けることはできますが、複数の 10DLC キャンペーンで同じ 電話番号を使用することはできません。作成する 10DLC キャンペーンごとに、少なくとも 1 つの固有の電話番号を用意する必要があります。10DLC電話番号のスループットは、ご提供いただいた企業およびキャンペーン登録情報に基づいています。キャンペーンに関連付けられた各 10DLC 番号は、1 秒あたり 1 つのメッセージパート (MPS) をサポートします。関連付けられた 10DLC 番号に適用されたキャンペーンから適格なスループットを取得するには、SMS 送信レートを引き上げるリクエストを送信する必要があります。

AWS エンドユーザーメッセージング SMS アカウントに既存の未登録のロングコードがある場合は、10DLC 番号への変換をリクエストできます。既存のロングコードを変換するには、登録プロセスを完了し、 AWS サポートセンターでケースを作成します。状況によっては、未登録のロングコードを 10DLC 電話番号に変換することができない場合があります。この場合、 AWS エンドユーザーメッセージング SMS コンソールを使用して新しい番号をリクエストし、10DLC キャンペーンに関連付ける必要があります。既存のロングコードに 10DLC を使用する場合の詳細は、ロングコードを 10DLC キャンペーンに関連付ける を参照してください。

10DLC の容量

注記

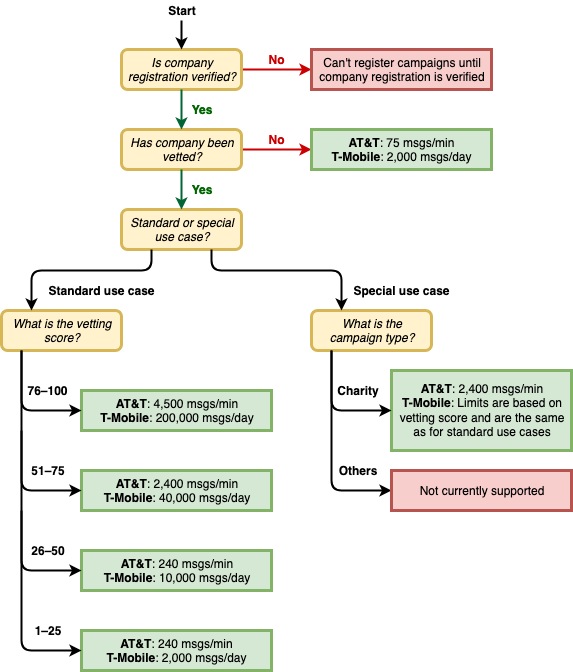
重要: ブランド登録と外部ブランド審査だけでは、承認された 10DLC キャンペーンに関連付けられた番号ごとにデフォルトの 1 MPS 制限が自動的に引き上げられるわけではありません。関連付けられた 10DLC 番号に適用されたキャンペーンから適格なスループットを取得するには、SMS 送信レートを引き上げるリクエストを送信する必要があります。

10DLC 電話番号の容量は、受信者の通信事業者によって異なります。AT&T では、キャンペーンごとに毎分送信できるメッセージパーツの数に上限があります。T-Mobile では、各社ごとに 1 日に送信可能なメッセージ数の上限が定められており、1 分間に送信可能なメッセージパーツの数は制限されていない。Verizonはスループット制限を公表していませんが、10DLC にはスパム、迷惑メッセージ、罵詈雑言などを除去するためのフィルタリングシステムを使用しており、実際のメッセージのスループットはそれほど重視されていません。

未審査の企業に関連する新規 10DLC キャンペーンでは、AT&T を利用する受信者には 1 分間に 75 通、T-Mobile を利用する受信者には 1 日 2,000 通のメッセージを送信することができます。会社の上限は、10DLC のすべてのキャンペーンで共有されます。例えば、1 社 2 キャンペーンを登録した場合、T-Mobile のお客様への 1 日 2,000 通のメッセージの割り当ては、それらのキャンペーンで共有されます。同様に、同じ会社を複数の AWS アカウントに登録すると、毎日の割り当てはそれらのアカウント間で共有されます。

スループットニーズがこの制限を超える場合は、会社登録の審査を依頼することができます。会社登録を審査する際、サードパーティーである審査機関が企業情報を分析します。審査機関は、10DLC キャンペーンの機能を決定する審査スコアを提供します。審査サービスには一回限りがあります。詳細については、「10DLC ブランド審査フォーム」を参照してください。

実際のスループットレートは、貴社の審査の有無、キャンペーンの種類、審査スコアなど、さまざまな要因によって変化します。以下のフローチャートは、さまざまな状況下でのスループットレートを示しています。

キャリアと評価に基づくメッセージスループット。

10DLC のスループットレートは、米国の通信事業者がキャンペーンレジストリと協力して決定しています。 AWS エンドユーザーメッセージング SMS やその他の SMS 送信サービスのいずれも、これらのレートを超えて 10DLC スループットを向上させることはできません。米国のすべての通信事業者において高いスループットレート、高い到達率が必要な場合は、ショートコードの利用をお勧めします。

10DLC 登録と月額料金

会社登録や10DLC キャンペーンなど、10DLC の使用に関連する登録料と月額料金があります。これらは、他の月額料金や AWS 料金とは異なります。10DLC の料金の詳細については、「AWS End User Messaging の料金」を参照してください。