View a markdown version of this page

テーブルの場所とパーティションレベルの指定 - AWS Glue

テーブルの場所とパーティションレベルの指定

デフォルトでは、Amazon S3 に保存されたデータのテーブルをクローラーが定義するときに、クローラーはスキーマを結合して最上位テーブル (year=2019) を作成しようとします。場合によっては、フォルダ month=Jan のテーブルをクローラーが作成することを期待することがありますが、兄弟フォルダ (month=Mar) が同じテーブルにマージされているので、代わりにクローラーはパーティションを作成します。

テーブルレベルのクローラーオプションを使用すると、クローラーにテーブルの配置場所やパーティションの作成方法を柔軟に指定できます。テーブルレベル を指定すると、その絶対レベルにAmazon S3 バケットからテーブルが作成されます。

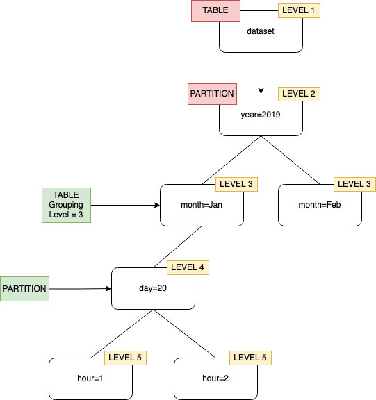
テーブルレベルがレベル 2 に指定されている場合のクローラーのグループ化

コンソールでクローラーを設定するとき、テーブルレベル クローラーオプションの値を指定できます。値は、テーブルの場所 (データセット内の絶対レベル) を示す正の整数である必要があります。最上位レベルのフォルダのレベルは 1 です。例えば、mydataset/year/month/day/hour というパスで、レベルが 3 に設定されている場合、テーブルは mydataset/year/month という場所に作成されます。

AWS マネジメントコンソール
  1. AWS マネジメントコンソール にサインインし、AWS Glue コンソール (https://console.aws.amazon.com/glue/) を開きます。

  2. [Data Catalog][クローラー] を選択します。

  3. クローラーを設定するときは、[出力とスケジューリング] で、[詳細オプション][テーブルレベル] を選択します。

クローラー設定でのテーブルレベルの指定。
AWS CLI

AWS CLI を使用してクローラーを設定するときは、次のサンプルコードに示すように configuration パラメータを設定します。

aws glue update-crawler \ --name myCrawler \ --configuration '{"Version": 1.0, "Grouping": { "TableLevelConfiguration": 2 }}'
API

API を使用してクローラー設定をすると、次の JSON オブジェクトの文字列表現をする Configuration フィールドを設定します。例:

configuration = jsonencode( { "Version": 1.0, "Grouping": { TableLevelConfiguration = 2 } })
CloudFormation

この例では、CloudFormation テンプレート内のコンソールで使用できる [Table Level] (テーブルレベル) オプションを設定します。

"Configuration": "{ \"Version\":1.0, \"Grouping\":{\"TableLevelConfiguration\":2} }"