View a markdown version of this page

Amazon Chime 移行機能ガイド - Amazon Chime

サポート終了通知: 2026 年 2 月 20 日に、 AWS は Amazon Chime サービスのサポートを終了します。2026 年 2 月 20 日以降、Amazon Chime コンソールまたは Amazon Chime アプリケーションリソースにアクセスできなくなります。詳細については、こちらのブログ記事をご覧ください。注: これは Amazon Chime SDK サービスの可用性には影響しません。

翻訳は機械翻訳により提供されています。提供された翻訳内容と英語版の間で齟齬、不一致または矛盾がある場合、英語版が優先します。

Amazon Chime 移行機能ガイド

慎重に検討した結果、2026 年 2 月 20 日をもって、ビジネス通話機能を含む Amazon Chime サービスのサポートを終了することにしました。Amazon Chime は、2025 年 2 月 19 日以降、新規顧客を受け入れなくなります。2025 年 2 月 19 日より前に作成された Amazon Chime チームまたはエンタープライズアカウントを持つ既存のお客様は、ビジネス通話、会議のスケジュールとホスティング、ユーザーの追加と管理、Amazon Chime 管理コンソールでサポートされているその他の機能など、Amazon Chime の機能を引き続き使用できます。2026 年 2 月 20 日以降、ユーザーを管理したり、Amazon Chime 会議を主催したり、ビジネス通話機能を使用したりできなくなります。2026 サポート 年 2 月 20 日より前にデータを削除できない場合は、 にお問い合わせください。

注記

これは Amazon Chime SDK サービスの可用性には影響しません。

このページでは、Amazon Chime IT 管理者とユーザーが、ビジネスニーズに合わせて代替コラボレーションソリューションに移行するための手順とベストプラクティスについて説明します。これには AWS、Wickr などの が提供するソリューションや、Slack、Webex、Zoom などの AWS パートナーが提供するソリューションが含まれます。 AWS パートナーのソリューションの詳細についてはAWS Marketplace、「」を参照してください。

Amazon Chime 管理者の移行機能

Amazon Chime 管理者は、次の移行機能を使用できます。

使用状況レポート

新しいコラボレーションソリューションに移行する前に、組織内の誰がアクティブユーザーで、どの機能を使用しているかを理解すると役立つ場合があります。Amazon Chime の使用状況レポートを使用すると、アクティブなユーザーに連絡するための連絡先情報を取得したり、ユースケースを収集したり、新しいソリューションの要件をコンパイルしたりできます。

使用状況レポートには、名前、E メール、登録ステータス、ユーザーアカウント作成日、出席した会議、ホストされた会議、送信されたメッセージなど、各ユーザーのアクティビティに関する情報が表示されます。このデータは、Amazon Chime コンソールで作成したチームアカウントまたはエンタープライズアカウントごとに毎週利用できます。週次レポートには、日曜日の 00:00 から土曜日の 23:59 までの週の使用状況が表示されます。データ処理は、週次レポートを翌週の月曜日まで遅延させる場合があります。すべての日付と時刻は、協定世界時 (UTC) を使用して表示されます。

使用状況レポートを有効にする

Amazon Simple Storage Service (Amazon S3) バケットは、毎週の使用状況レポート CSV ファイルの送信先として使用されます。Amazon S3 バケットを作成するか、Amazon Chime サービスが週次使用状況レポートを配信する既存のバケットを選択します。Amazon S3 バケットの作成、または既存の Amazon S3 バケットへのアクセスのナビゲートと管理の詳細については、Amazon S3 ユーザーガイド」のAmazon S3の開始方法」を参照してください。

  1. https://chime.aws.amazon.com/ で Amazon Chime コンソールを開きます。

  2. グローバル設定使用状況レポートを選択します。

  3. Amazon Chime アカウントの Amazon Chime 使用状況レポートを有効にするには、まず Amazon S3 バケットを作成または選択します。

    1. レポート送信先で、新しい S3 バケットを選択して新しいバケットを作成し、リストされているガイダンスに従って名前を入力します。ファイルを保存する場所が既にある場合は、既存の S3 バケットを選択することもできます。

    2. 保存を選択して新しい S3 バケットを作成するか、既存の S3 バケットを選択します。

    3. 使用状況レポートがオンになりました。

  4. 週次使用状況レポートは、次の日曜日の午前 0 時に開始され、ファイルは特定された S3 バケットに保存されます。

    Amazon S3 バケットをセットアップし、毎週の使用状況レポートを有効にする

使用状況レポートをオフにする

新しい使用状況レポートの生成はいつでも停止できます。

  1. https://chime.aws.amazon.com/ で Amazon Chime コンソールを開きます。

  2. グローバル設定使用状況レポートを選択します。

  3. レポートをオフにする を選択します。

  4. Disable を選択して、レポートを停止することを確認します。

    週次使用状況レポートをオフにする必要があることを確認する

レポートの内容

レポートは毎週生成されます。使用状況レポートを表示するには、次の手順を実行します。

  1. データを表示するには、Amazon S3 コンソールを参照します。

  2. バケット名を見つけます。

  3. 週次使用状況レポートファイルは、S3 バケット内の次の場所に配置されます。

    Amazon-Chime-User-Activity-Reports/csv/<AWSaccountID>/<year>/<month>/<day>/<AmazonChimeAccountName>_<AmazonChimeAccountId>_<yyyymmdd>.csv

    例えば、次のようになります。

    Amazon-Chime-User-Activity-Reports/csv/123456789012/2024/11/03/ExampleSales_12abcdef-34gh-56i7-89jk-01234lmnopq56_20241103.csv
  4. 各レポートには、次のフィールドが含まれます。

    • チームまたはエンタープライズアカウント名

    • 週開始日

    • Amazon Chime アカウントに関連付けられているユーザーの表示名

    • ユーザーの E メールアドレス

    • ユーザー登録ステータス

    • ユーザーのアカウント作成日

    • ユーザーが 1 週間に参加した会議の数

    • ユーザーが 1 週間にホストした会議の数

    • ユーザーがその週に送信したメッセージの数 (1:1、グループ、チャットルームの投稿)

    週次使用状況レポートに含まれるフィールドとデータ

ビジネス通話 - 電話番号の移植

Amazon Chime Business Calling for voice and SMS からの移行を支援するために、Business Calling の電話番号を別のキャリアに移植できます。詳細については、「電話番号の移植」を参照してください。

ユーザーアカウントの管理 - チームアカウント

チームアカウントを削除する前に、すべてのユーザーを削除する必要があります。Amazon Chime チームアカウントを設定すると、新しいユーザーを招待したり、アクセス許可レベル (Pro または Basic) を設定したり、リージョンやその他のアカウント設定を設定したり、会議を主催したり、ビジネス通話機能を使用したりするためのユーザーの料金を支払うことができます。Amazon Chime チームからユーザーを削除すると、有料機能は使用できませんが、引き続きメッセージング機能を使用して会議に参加できます。削除しても、Amazon Chime ユーザーアカウントにアクセスでき、連絡先、1:1 およびグループメッセージ履歴、チャットルームメンバーシップが維持されます。

  1. https://chime.aws.amazon.com/ で Amazon Chime コンソールを開きます。

  2. アカウント名の見出しの下にあるチーム名をクリックします。

  3. Select all チェックボックス、または個々のユーザー (複数可) の横にあるチェックボックスをクリックします。

  4. ユーザーアクションメニューからユーザーの削除を選択します。

    チームアカウントを管理するときにアクションメニューからユーザーを削除するを選択する

ユーザーを削除すると、ユーザーは引き続きサインインして Amazon Chime にアクセスできますが、会議をホストできなくなります。Amazon Chime アカウントを削除する場合は、Amazon Chime Assistant を使用して delete me オプションを使用できます。詳細については、Amazon Chime ヘルプセンターの「Amazon Chime Assistant を使用して添付ファイルを取得する」または「アカウントの削除をリクエストする」を参照してください。

ユーザーアカウントの管理 - エンタープライズアカウント

エンタープライズアカウントを削除する前に、すべてのドメインを削除する必要があります。ドメインを取得することで、Amazon Chime チームからエンタープライズアカウントにアップグレードできます。ドメインを申請すると、会社がドメインを所有しているため、ユーザーのデータを所有していることを証明します。登録されたドメインに一致する E メールアドレスを持つすべての登録済み Amazon Chime ユーザーは、エンタープライズアカウントに取り込まれます。アクセス許可レベル (Pro または Basic) を設定し、サポートされている会議リージョンやチャット保持ルールなどのアカウント設定を行い、ユーザーが会議をホストしたり、ビジネス通話機能を使用したりするための料金を支払います。ドメインの削除 (複数可) を選択することで、すべてのユーザーを解放できます。このプロセスでは、各ユーザーのプロファイルがリセットされ、すべてのデータ、連絡先、1:1 およびグループの会話、チャットルームのメンバーシップ、履歴が削除されます。ドメインのリクエストを解除すると、ユーザーは SSO を使用してサインインしたり、会議を主催またはスケジュールしたりできなくなり、E メールアドレスに関連付けられたプロファイルがリセットされます。Amazon Chime を引き続き使用する場合は、Amazon Chime 入門ページに記載されている手順に従って新しいアカウントを作成できます。すべてのドメインが削除されたら、エンタープライズアカウントを削除できます。

  1. https://chime.aws.amazon.com/ で Amazon Chime コンソールを開きます。

  2. アカウント名列でエンタープライズアカウントの名前を選択します。

  3. ID でドメインを選択します。

  4. [を削除] を選択します。

  5. プロンプトが表示されたら、このタスクを完了した結果を確認し、このアクションを元に戻すことができないことを理解したの横にあるチェックボックスをオンにします

  6. [削除] を選択します。

    ドメインを削除すると、すべてのユーザーのプロファイルがリセットされます。ドメインを削除した場合の影響を理解していることを確認します。

Amazon Chime ユーザーの移行機能

Amazon Chime 管理者は、次の移行機能を使用できます。

プロユーザー - 会議の招待から Amazon Chime を削除する

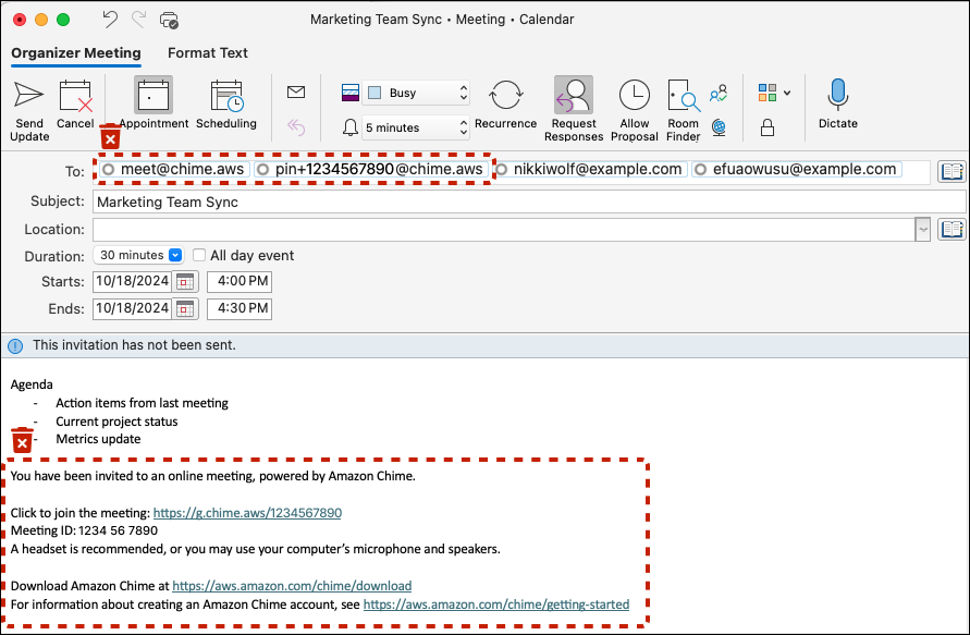
Amazon Chime は、Amazon Chime Pro のアクセス許可があり、会議meet@chime.awsに招待すると、Amazon Chime クライアントにサインインした会議の参加者を自動呼び出します。会議を削除して新しいソリューションを使用して招待を再作成するか、次の手順を実行してカレンダー上の既存の会議から Amazon Chime 会議の詳細を削除します。

  1. カレンダーアプリケーションを開きます (モバイルカレンダーアプリケーションではありません)。

  2. 定期的なシリーズまたは会議を開きます。

  3. Amazon Chime (および自動呼び出し) を削除し、新しいソリューションの会議手順を追加するには、次の手順に従います。

    1. To: フィールドpin+<meetingid>@chime.awsから meet@chime.awsと を削除します。

    2. 招待の本文から Amazon Chime 会議の指示を削除します。

    3. 新しい会議ソリューションがある場合は、新しい会議手順を生成し、本文に追加します。

  4. 招待を送信し、必ずすべての に更新を送信することを選択します。

  5. 会議は、今後の会議で Amazon Chime ホームページに表示されなくなり、参加者の Amazon Chime 自動リングは表示されなくなります。

    本文から「To: line and meeting instructions」から Amazon Chime ユーザーを削除する

Chat Room 管理者 - メンバーのリストを取得する

Amazon Chime は、最大 10,000 人のメンバーにチャットルームを提供します。新しいメッセージングソリューションに移行すると、Amazon Chime ルームのメンバーに連絡して、新しいソリューションでチャットルームを再作成できると便利です。チャットルーム管理者の場合は、次の手順を実行して、チャットルームの各メンバーの名前、E メールアドレス、ロールをエクスポートできます。

  1. Amazon Chime Windows、macOS、またはウェブクライアントにサインインします。これはモバイルクライアントでは利用できません。

  2. 管理者ロールがあるチャットルームに移動します。

  3. ルーム設定 (⋮ アイコン) から、メンバーリストのエクスポートを選択します。

  4. Windows または macOS クライアントを使用している場合は、CSV ファイルをコンピュータに保存するよう求められます。ウェブクライアントからこのアクションを実行する場合、メンバーリストはダウンロードフォルダに保存されます。デフォルトのファイル名にはルーム名が含まれます。

    ファイル名の例: Amazon_Chime_Arnav Desai_Project_Team_room_member_list.csv

Amazon Chime ユーザー - 個人の連絡先をエクスポートする

Amazon Chime は、ユーザーに個人用連絡先リスト (最大 100 件の連絡先を含む) を提供します。Amazon Chime ユーザー情報を個人用連絡先のリストに追加するには、招待するか、会議名簿の会議中に表示される連絡先に追加アクションを使用するか、連絡先リストから、お気に入りまたは最近のメッセージリストの名前の横にある連絡先に追加アクションを選択します。新しいメッセージングソリューションに移行するときは、社内外のユーザーや、個人の連絡先に追加した他のユーザーのユーザー情報を維持すると便利です。次の手順では、ビジネス通話を使用している場合、関連する名前、E メールアドレス、電話番号を保存できます。

  1. Amazon Chime Windows、macOS、またはウェブクライアントにサインインします。これはモバイルクライアントでは利用できません。

  2. Windows または macOS クライアントを使用している場合は、上部のメニューの連絡先に移動するか、ウェブクライアントのクイックアクション連絡先を表示します

  3. 個人の連絡先をエクスポートを選択します。

  4. Windows または macOS クライアントを使用している場合は、CSV ファイルをコンピュータに保存するよう求められます。ウェブクライアントからこのアクションを実行する場合、メンバーリストは Downloads フォルダに保存されます。

    ファイル名の例: Amazon_Chime_(Arnav Desai)_personal_contacts.csv

概要

少なくとも 1 つの Amazon Chime チームまたはエンタープライズアカウントを持つ組織は、サービスのサポートが終了する 2026 年 2 月 20 日まで Amazon Chime およびビジネス通話機能を引き続き使用できます。サポートされなくなる機能には、会議のスケジュールとホスティング、ユーザーの追加と管理、Amazon Chime コンソールで利用できるその他の機能が含まれます。

その他のリソース