Amazon Chime SDK PSTN オーディオの AWS Lambda 関数への呼び出しとイベントのルーティング - Amazon Chime SDK

翻訳は機械翻訳により提供されています。提供された翻訳内容と英語版の間で齟齬、不一致または矛盾がある場合、英語版が優先します。

Amazon Chime SDK PSTN オーディオの AWS Lambda 関数への呼び出しとイベントのルーティング

PSTN オーディオサービスは、着信通話を処理のために AWS Lambda 関数にルーティングするための以下の方法を提供します。

  • 着信番号に基づいて通話をルーティングできます。これを行うには、Amazon Chime SDK 管理者が、[トリガータイプ][電話番号へ] に設定された SIP ルールを作成します。この電話番号は、SIP ルールと同じ AWS アカウントの Amazon Chime SDK 電話番号インベントリに存在する必要があります。

  • 着信 Voice Connector SIP コールのリクエスト URI に基づいて、 AWS Lambda 関数にコールをルーティングできます。これを行うには、Amazon Chime SDK 管理者が、[トリガータイプ][リクエスト URI ホスト名] に設定された SIP ルールを作成します。このフィールドには、SIP ルールと同じ AWS アカウントでプロビジョニングされる Voice Connector の「アウトバウンドホスト名」フィールドで指定された完全修飾ドメイン名が含まれている必要があります。

注記

Request URI ホスト名トリガータイプを使用する場合、PSTN オーディオサービスは受信user部分 Request-URI (@署名の前の部分) を検証します。拡張バッカスナウア記法を使用する必要があります。必須の長さ: 1~36。(,)、 a-z, A-Z, 0-9, &, =, +, $, /, %, -, _, !, ~, *, () の値を使用します.。SIP プロバイダーが長い値を渡す必要がある場合は、代わりにカスタム SIP ヘッダーを使用します。詳細については、「Amazon Chime SDK PTSN オーディオサービスでの SIP ヘッダーの使用」を参照してください。

次に、管理者は、ターゲット SIP メディアアプリケーションを少なくとも 1 つプロビジョニングします。オプションで、冗長性とフェイルオーバーをサポートするために、複数の SIP メディアアプリケーションを優先順位に従ってプロビジョニングすることもできます。たとえば、2 つの異なる AWS リージョンに 2 つの SIP メディアアプリケーションをプロビジョニングし、優先順位を指定できます。SIP ルールに複数のターゲット SIP メディアアプリケーションがある場合、SIP メディアアプリケーションの Lambda 関数は、優先順位に従って呼び出されます。優先順位が最も高い SIP メディアアプリケーションの AWS Lambda 関数 (1 などの最小数) が最初に実行されます。PSTN オーディオサービスがその AWS Lambda 関数を呼び出すことができない場合、優先順位が次に高い SIP メディアアプリケーションの AWS Lambda 関数 (2 など、次に小さい番号) が呼び出されます。SIP ルールで指定されている SIP メディアアプリケーションを実行しようとしてすべて失敗すると、PSTN オーディオサービスはハングアップします。

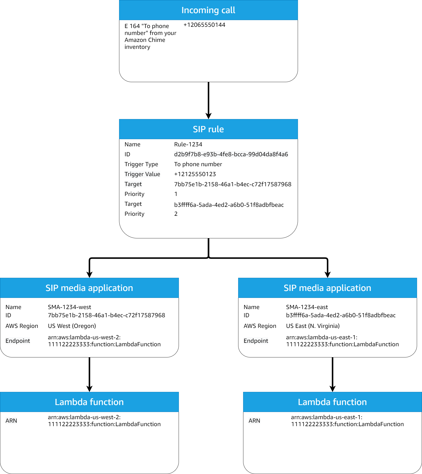
必要な SIP ルールと SIP メディアアプリケーションがプロビジョニングされると、PSTN オーディオサービスは着信通話を AWS Lambda 関数にルーティングします。次の図は、[電話番号へ] トリガータイプを使用した一般的なシーケンスを示しています。

[電話番号へ] トリガータイプを使用する、SIP ルールと SIP メディアアプリケーションのワークフロールールの図。

図中の手順を説明します。

  1. PSTN オーディオサービスは、同じ AWS アカウントの SIP ルールでプロビジョニングされた電話番号への着信通話を受信します。

  2. PSTN オーディオサービスが SIP ルールを評価し、優先順位が最も高い (この場合は優先度 1 の) SIP メディアアプリケーションをフェッチします。

  3. その後、サービスは SIP メディアアプリケーションに関連付けられた AWS Lambda 関数を呼び出します。

  4. オプション。サービスが最も高い優先順位 AWS Lambda に関連付けられた を呼び出すことができない場合、優先順位が次に高い SIP メディアアプリケーション (この場合は優先度 2) が存在する場合は実行を試みます。

  5. オプション。ターゲット SIP メディアアプリケーションがすべて失敗すると、PSTN オーディオサービスは通話をハングアップします。

次の図は、[リクエスト URI ホスト名] トリガータイプを使用する一般的なルールを示しています。

[リクエスト URI ホスト名] トリガータイプを使用するルールの図。

図中の手順を説明します。

  1. PSTN オーディオサービスは、同じ AWS アカウントのプロビジョニングされた SIP ルールに一致するリクエスト URI ホスト名を持つ Amazon Chime SDK Voice Connector で着信通話を受信します。

  2. サービスが SIP ルールを評価し、優先順位が最も低い SIP メディアアプリケーション (この場合は優先度 1 の唯一のターゲット SIP メディアアプリケーション) をフェッチします。

  3. その後、サービスは SIP メディアアプリケーションに関連付けられた AWS Lambda 関数を呼び出します。

  4. オプション。サービスが最低優先度 AWS Lambda に関連付けられた を呼び出すことができない場合、SIP メディアアプリケーションが存在する場合は、次に低い優先度で SIP メディアアプリケーションを実行しようとします。ここではターゲット SIP メディアアプリケーションは 1 つだけです。

  5. オプション。ターゲット SIP メディアアプリケーションがすべて失敗すると、PSTN オーディオサービスは通話をハングアップします。

さらに、CreateSIPMediaApplicationCall API を使用して、発信通話を作成し、続いて AWS Lambda 関数を呼び出して追加の処理を行うこともできます。この API を使用するには、プロビジョニングされた [SIP メディアアプリケーション ID] をパラメータとして指定します。

最後に、 UpdateSIPMediaApplicationCall API を使用して呼び出しがアクティブになっている間は、いつでも AWS Lambda 関数をトリガーできます。この API を使用するには、プロビジョニングされた [SIP メディアアプリケーション ID] をパラメータとして指定します。